Swift 多环境配置指南

320 阅读1分钟

Swift 多环境配置指南

本文介绍如何在 Swift 项目中设置多个环境(如 Dev、QA、Release),并在代码中根据环境区分资源和逻辑。

设置 Schemes

1. 创建多个 Configuration 配置

首先,创建多个 Configuration 配置选项。具体操作如下图:

截屏2024-07-02 10.18.18.png

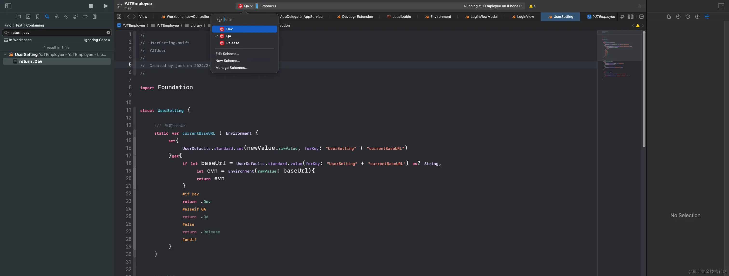
2. 设置多个 Schemes

根据第一步创建的 Configuration 配置,设置多个 Schemes。配置入口如下图所示:

截屏2024-07-02 10.12.37.png

3. 配置 Other Swift Flags

配置 Other Swift Flags,根据不同的环境添加相应的选项。其他配置由 CocoaPods 自动生成:

截屏2024-07-02 10.22.01.png

4. 在代码中区分环境

配置完成后,你可以在代码中根据环境区分不同的资源和逻辑。例如:


static var currentBaseURL: Environment {
    set {
        UserDefaults.standard.set(newValue.rawValue, forKey: "UserSetting" + "currentBaseURL")
    }
    get {
        if let baseUrl = UserDefaults.standard.value(forKey: "UserSetting" + "currentBaseURL") as? String,
           let env = Environment(rawValue: baseUrl) {
            return env
        }

        #if Dev
        return .Dev
        #elseif QA
        return .QA
        #else
        return .Release
        #endif
    }
}