UML: 活动图的深入讲解及高级符号的使用

321 阅读5分钟

一、引言

在软件开发过程中,活动图(Activity Diagram)是一种重要的工具,用于描述系统中的业务流程和工作流程。通过活动图,我们可以直观地了解各个操作步骤的执行顺序和条件。本文将通过一张具体的活动图,详细讲解其中高级符号的使用,帮助读者更好地理解和应用活动图。

二、活动图概述

活动图是一种行为图,用于展示系统中的动态流程。它类似于流程图,但更强调系统的动态行为。活动图由一系列的活动(Activity)、决策节点(Decision Node)、并行节点(Fork/Join Node)等组成,能够清晰地表示出业务流程中的分支、并行和条件判断等复杂逻辑。

三、案例活动图解析

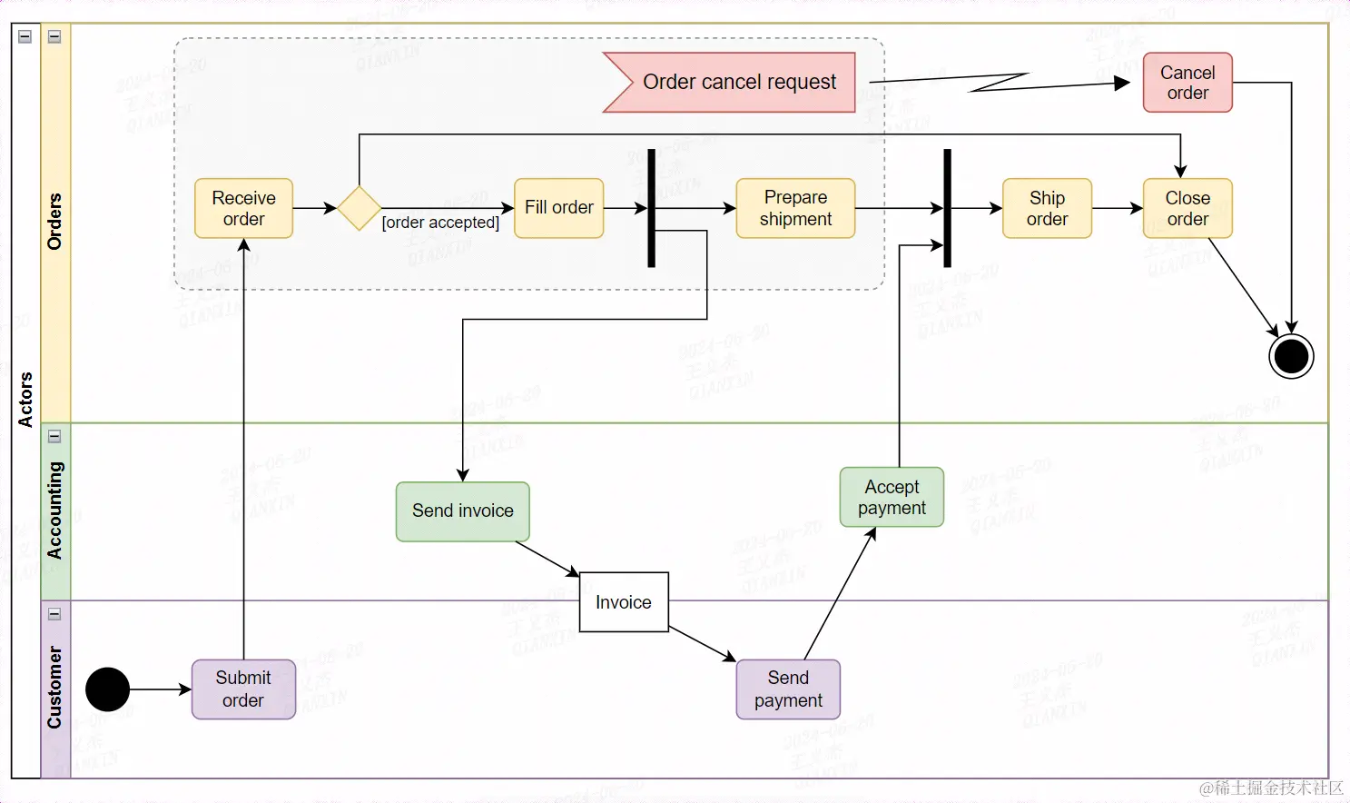
图片.png

我们将分析上图中的活动图,该图展示了一个订单处理系统的业务流程。图中的主要元素和流程如下:

  1. 顾客提交订单(Submit Order)
  2. 接收订单(Receive Order)
  3. 订单被接受(Order Accepted)
  4. 填写订单(Fill Order)
  5. 准备发货(Prepare Shipment)
  6. 发货(Ship Order)
  7. 关闭订单(Close Order)
  8. 订单取消请求(Order Cancel Request)
  9. 取消订单(Cancel Order)
  10. 发送发票(Send Invoice)
  11. 接受付款(Accept Payment)
  12. 发送付款(Send Payment)

四、高级符号的使用

1. 分支与合并(Fork/Join Nodes)

在图中,我们可以看到两个并行节点(Fork和Join),分别用于订单处理和财务处理的并行操作。Fork节点用于将一个活动流分成多个并行流,如图中的“准备发货”和“发送发票”是并行进行的。Join节点则用于将多个并行流合并成一个,如图中的“接受付款”后合并到订单的关闭流程。

image.png

2. 决策节点(Decision Nodes)

决策节点用于表示流程中的分支条件。在图中,接收订单后有一个决策节点“[order accepted]”,决定订单是被接受还是被拒绝。不同的条件将引导到不同的流程路径。

image.png

3. 结束节点(End Nodes)

结束节点表示流程的终止。在图中,有两个结束节点,一个用于表示正常流程的结束(订单关闭),另一个用于表示取消订单的流程结束。

image.png

4. 合并节点(Merge Nodes)

合并节点用于将多个分支路径合并成一条路径。在图中,多个订单处理操作在合并节点处汇聚。

image.png

5. 游泳道(Swimlanes)

游泳道用于区分不同角色或部门的操作。在图中,顾客、订单处理部门和财务部门分别在不同的游泳道中,清晰地展示了各自的职责。

image.png

6. 闪电符号(Interrupt Flow)

在活动图中,闪电符号(Interrupt Flow)用于表示一个活动的中断或异常流程。在上图中,"Order cancel request"和"Cancel order"之间的闪电符号表示在订单处理过程中可以随时发起取消订单请求,一旦请求被发起,订单处理流程将被中断,转而执行取消订单的操作。这种符号对于表示系统中不常规但可能发生的异常流程非常有用。

image.png

7. 发送对象或信号(Send object or signal)

发送对象或信号符号用于表示活动或状态向外部系统或另一个活动发送一个对象或信号。这个符号通常表示某种操作的发起,类似于函数调用或消息发送。 使用场景:

  1. 消息传递: 在系统的不同部分之间传递信息。例如,一个用户登录系统时,系统向验证服务发送验证请求。
  2. 事件触发: 在特定事件发生时通知其他组件。例如,当库存不足时,系统向采购模块发送补货信号。
  3. 任务分派: 将任务或工作分配给其他单元或系统。例如,项目管理系统将任务分派给具体的执行者。

image.png

8. 接收对象或信号(Receive object or signal)

接收对象或信号符号(本示例不涉及)用于表示活动或状态从外部系统或另一个活动接收一个对象或信号。这个符号通常表示某种操作的响应,类似于函数调用返回值或消息接收。

image.png

  1. 消息接收: 在系统的不同部分之间接收信息。例如,验证服务接收到用户的验证请求。
  2. 事件处理: 在接收到特定事件时执行相应的操作。例如,采购模块接收到库存不足的信号后开始补货流程。
  3. 任务接受: 接受任务或工作指派。例如,执行者接收到项目管理系统分配的任务并开始处理。

五、总结

活动图是一种强大的工具,能够清晰地展示系统中的业务流程和工作流程。通过使用高级符号,如分支与合并节点、决策节点、结束节点、合并节点、游泳道和闪电符号,我们可以更直观、更准确地描述复杂的业务逻辑。在实际应用中,合理使用这些符号,能够提高活动图的表达能力,帮助开发团队更好地理解和实现系统功能。