海外小米上架规则

1,118 阅读6分钟

一、应用创建

第1步:打开小米国际应用商店开发者站 ,点击【分发】,登陆/注册开发者

1.1点击开发者站,点击【分发】

小米国际应用商店开发者站 地址:global.developer.mi.com/home

1.2使用注册邮箱/手机号码/小米ID登录开发者账号

  • 使用开发者站请确保当前登录的小米账号已通过开发者认证审核,如您还未注册小米账号,可参考如何注册小米账号
  • 当密码丢失,无法管理您的应用时,您可通过此页面的重置密码找回您的账号,或新建一个小米账号,并申请更换绑定邮箱。

第2步:点击【创建应用】

2.1 设置默认语言、应用名称、应用包名,并点击【创建】按钮

  • 应用包名:必填项,是您所需上传应用APK文件的名称,小米国际应用商店使用包名(Package Name)作为应用的唯一标识。
  • 应用名称: 必填项,是你创建的应用的名字,该名称将对小米国际应用商店上的用户可见。
  • 默认语言:必填项,默认语言可以按照您实际需要来更改。
  • [取消]:如果您点击[取消]后将返回至上一操作页面,代表您取消了本次创建应用的申请。

第3步:点击【前往完善资料】,完善应用信息

3.1 上传APK并完善应用信息

  • 点击页面的【上传APK】按钮,按页面指引完成应用的上传并填写版本名称。 包体越大解析时间越长,请您耐心等待。
  • 扩展包:选填项,扩展包是主APK的一种延伸软件,对您所需要上传应用添加额外的扩充内容,从而使应用的内容增加。
  • 版本名称:必填项,即发布该版本所使用的名称

注:1)如需要上传扩展包,直接点击加号上传即可

2)上传的APK名称必须与创建的包名保持一致,否则无法上传成功

3.2填写基本信息

  • 应用图标:必填项,该图标将在GetApps上展现给用户
  • 分类:必填项,需要结合应用内容选择一、二级分类
  • 内容分级:必填项,需选择年龄分级信息

3.3完善本地化语言信息,需要填写以下信息:

  • 应用名称: 必填项,该名称将对小米国际应用商店上的用户可见
  • 一句话简称:必填项,简单介绍您的产品功能及特性,需是一句完整的话,否则可能会出现审核不通过的情况。
  • 应用介绍: 必填项,准确的向用户介绍您的应用
  • 开发者: 必填项,需填写完整名称
  • 支持添加多语言信息,所有增加的语言都需要完成对应语言信息的填写。
  • 点击本地语言信息右侧「加号」图标,在右侧的浮窗中选择需要增加的多语言。

  • 修改默认语言: 点击【修改默认语言】勾选对应的语种去修改默认展示的应用信息的语种。

点击本地语言信息右侧「加号」图标,在右侧的浮窗中修改应用的默认语言

注意:

  1. 如果您选择某语言,则需要完成该语言的全部应用详情信息,否则将提交失败。

  2. 所有语言的应用信息,需要分别点击【保留】进行存档。

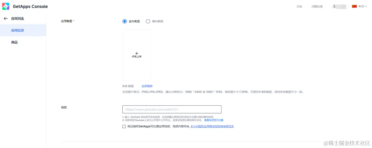
3.4上传应用截图及视频

  • 应用截图: 必填项,可以选择横向/竖向截图进行上传
  • 视频: 选填项,该视频需要以Youtube 网址的形式上传,我们将自动解析您上传内容

第4步:按照页面提示完成资质认证

4.1若页面出现邮箱验证环节,请按页面指引输入发送的验证码并完成验证

如果您无法获取验证码或验证邮箱已暂停使用无法进行验证,可点击[更新邮箱]。

4.2如页面未出现邮箱验证环节,则需要完成空包签名认证并签署应用版权承诺书

为确保应用安全,请上传已签名的空包APK。此空包专用于验证您上传应用的签名一致性。请注意,必须使用开发者站提供的指定空包APK进行签名。详见空包签名认证操作指南

第5步:应用分发设置

  • 按页面指引完成分发国家/地区、分发时间、勾选服务选项后,点击【发布】按钮即可。
  • GetApps分发市场: 必填项,为了更好地为您提供分发服务,小米GetApps目前已覆盖亚洲、非洲、欧洲、美洲五大洲,涉及110个国家/地区。
  • 分发时间: 必填项,可选择审核通过后立即发布或预约发布(审核通过后可以修改预约发布的时间)
  • 审核信息: 选填项,如您的APP需要登陆后使用,需提供测试账号及密码,以便审核人员测试
  • 授权更新: 选填项,您可以授权更新,以便后续如您的应用更新后可以在小米国际应用商店开发者站 及时更新

二、常见的错误提示及处理方法

1.上传的APK版本号小于线上版本,请重新上传最新的APK

当出现此提示时,说明您上传的APK版本号小于线上的版本号。根据我们的规则,您上传新版本的版本号要大于线上版本号,需要重新修改APK。

2.包名不一致,请上传与创建的包同名的APK文件

您可能使用了错误的包名来创建此应用程序,请确保您使用的包名称应与您在 APK中打包的包名称相同。

3.提交前请确保所有信息填写正确

如果无法提交审核,请检查是否所有的信息都已经填写完整,如果您勾选了多语言信息,请确保所选择的多语言信息都填写齐全,请重点关注:

  • 多语言的应用简介和更新日志都需要完整填写。截图数量不少于3张不多于8张。
  • 多语言的关键词和一句话简介需填写完整,填写关键词时请用分号隔开;
  • 各项信息的长度不能超过字数限制。
  • 多语言的截图都需上传,截图数量不少于3张不多于8张。