无需安装就能一键部署Stable Diffusion 3?

199 阅读2分钟

一键部署使用SD3?让你的创作更加便捷!

前言

QQ截图20240617170031.png 厚德云上架SD3!

距离Stable Diffusion 3的上线已经有一阵时间了。从上线至今SD3也是一直好评不断,各项性能的提升也让它荣获“最强开源新模型”的称号。成为了AI绘画设计师们新的香馍馍。

可对于SD3的安装、自身配置等问题也让不少想尝试的用户选择了放弃。但现在你们不再需要担心这些问题了!厚德云在今日推出了SD3的一键部署AI模型!不需要下载你也能体验到SD3的创作乐趣!

快捷部署SD3

QQ截图20240617170229.png 一键体验SD3

那么如何一键部署Stable Diffusion 3呢?步骤很简单!第一步:只需要在我们官网页面的应用中心中找到SD的启动页面,点击立即使用开好机器并且登录。

SD3选择页面

第二步:进入到SD页面后,点击左上角的文件夹,找到sd3_simple_example让后点击选择它。

在Load Checkpoint 选择SD3

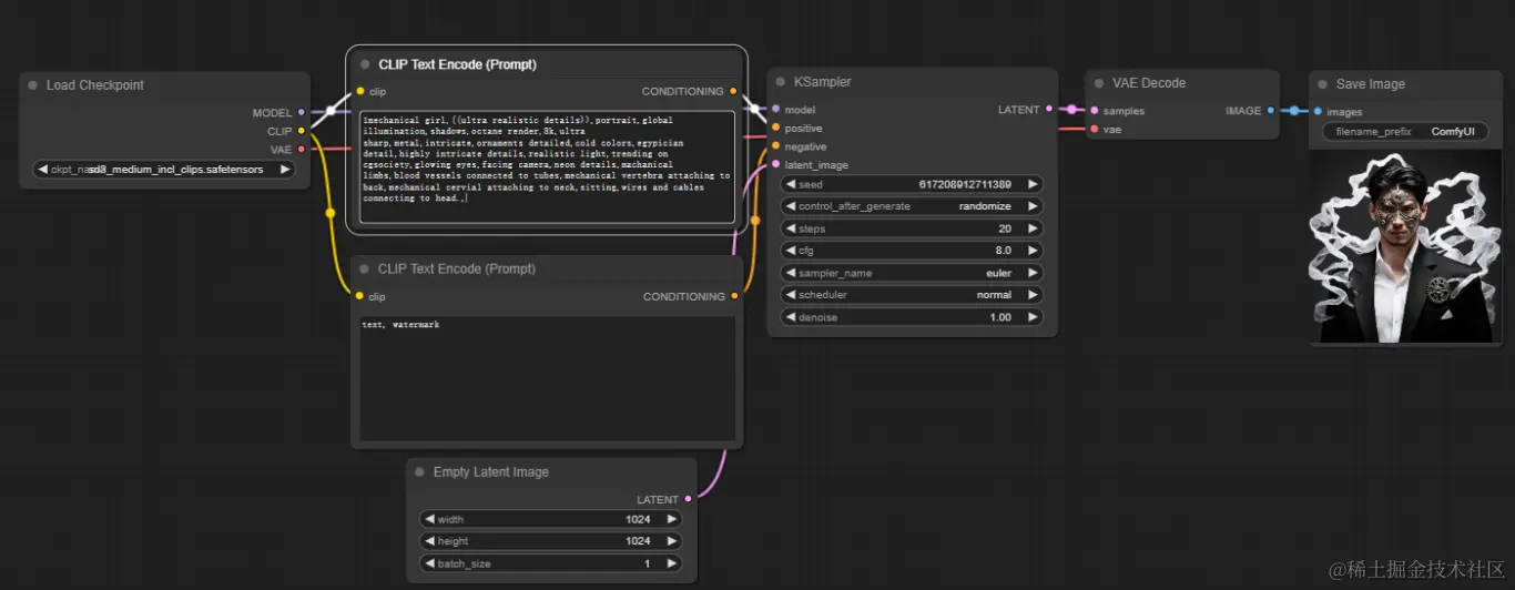
第三步:在Load Checkpoint 模块中选择 skpt_name:   sd3_medium_incl_clips.safetensors这个选项。

QQ截图20240619160546.png 可自己创建节点

当然如果你想创作出更加惊艳的照片或者更好的效果,也可以通过自己添加节点来创作从而达到你心里的预期。

SD3的使用以及出图效果

在成功操作完以上操作后,我们就可以开始使用我们期待已久的Stable Diffusion 3啦!从生成的图片来看效果也是非常的不错,值得大家去做更多的创新与尝试!

总结

总的来说,Stable Diffusion 3作为现阶段最强的开源AI绘画模型,确实是很值得大家去了解体验的。而一键部署更是能帮你解决安装麻烦、内存不足、性能跟不上等一系列问题。所以心动不如行动,赶紧开始你的SD3体验之旅吧~

厚德云是专业的AI算力云平台,为用户提供稳定、可靠、易用、省钱的GPU算力解决方案。海量GPU算力资源租用,就在厚德云。