MongoDB和AI 赋能行业应用:零售

6,486 阅读7分钟

欢迎阅读“MongoDB 和 AI 赋能行业应用”系列的第三篇。

本系列重点介绍 AI 应用于不同行业的关键用例,涵盖制造业和汽车行业、金融服务、零售、电信和媒体、保险以及医疗保健行业。

利用生成式 AI 技术(Gen AI),零售商可以创造新的产品和服务,确定并实施追加销售策略,根据市场情况生成营销材料,并提升客户体验。AI 最有创意的用途之一是帮助零售商了解顾客的需求和选择,这些需求和选择会随着季节、趋势和社会经济的变化而不断变化。通过分析客户数据和行为,AI 还能根据个人喜好创建个性化产品推荐、定制营销材料和独特的购物体验。

AI 在零售企业的决策中发挥着至关重要的作用;设计、定价、需求预测和分销策略等产品决策需要对来自整个组织的大量信息进行复杂的理解。为了确保在正确的时间、正确的地点提供正确数量的正确产品,后台团队利用了机器学习算法。

随着技术的进步和采用 AI 门槛的降低,零售商正在转向数据驱动决策,实时利用 AI。Gen AI 能用于整合信息,并提供可立即用于整个企业的重要见解。

AI 增强搜索和向量检索

现代零售业是以客户为中心的行业,客户在购买产品时拥有比以往更多的选择。为了留住并扩大客户群,零售商正努力为客户提供极具吸引力的个性化体验。要做到这一点,就必须捕捉顾客的大量数据,如他们的购买模式、兴趣和互动,并迅速利用这些数据做出复杂的决策。

**搜索是电子商务体验中的关键互动之一。**通过全文搜索引擎,客户可以轻松找到与其搜索相匹配的商品,零售商可以对这些结果进行排序,从而为客户提供最佳选择。在以前的个性化迭代中,如何以个性化方式对搜索结果进行排序,是通过从各种运营系统中获取数据对客户进行细分,然后将所有数据转移到数据仓库中,再在数据上运行机器学习算法。通常情况下,这种算法会每 24 小时或几天分批运行一次,这样客户下次登录时就能获得个性化体验。然而,这并不能实时捕捉客户的意图,因为客户的意图会随着客户收集更多信息而不断变化。

**如今,现代零售商通过实时响应数据和 AI 算法的分析来优化搜索排名。**现在还可以将当前购物车/购物篮、客户点击流或购物者的购买趋势等因素纳入其中。

●真正了解客户的第一步是建立一个客户数据平台,将来自不同系统和企业孤岛的数据结合起来:客服、电子商务交易、店内互动、愿望清单、评论等。**MongoDB灵活的文档模型允许轻松组合不同类型和格式的数据,并支持嵌入子文档,通过一条数据就可以获得清晰的客户视图。**随着零售商捕捉到更多有关客户的数据点,还可以随时添加字段,无需停机。

●其次,MongoDB能够实时运行分析,而无需在额外的系统中进行追溯。**MongoDB 的架构允许工作负载隔离,这意味着运营工作负载(支持客户操作)和分析或 AI 工作负载(计算最佳报价)可以同时运行,而不会彼此卡点。**除此之外,使用 MongoDB 的聚合框架进行高级分析查询,或实时触发 AI 模型,给出可实时嵌入搜索排名的答案。

●最后,通过使用 MongoDB,还能轻松更新搜索索引,将 AI 增强功能纳入其中。由于MongoDB 内置了搜索功能,因此整个流程可以在一个数据平台中完成——随着数据经过了 AI 增强,搜索索引也会同步匹配。

MongoDB的向量搜索让搜索迎来了新的时代。通过使用 LLM 为每个产品创建向量嵌入,并打开向量索引,零售商就可以为客户提供语义搜索。AI 将在向量空间中计算商品之间的相似性,并为客户提供一组符合其真实需求的独特结果。

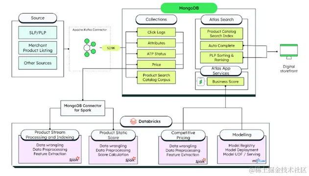
AI 增强型搜索引擎的架构,MongoDB 的不同组件和 Databricks 组合进行数据清理和准备、商品评分、动态定价和向量检索。

向量检索解决方案的架构,展示数据如何流经 MongoDB 和 Databricks 的不同集成组件

需求预测和预测分析

通常,零售商要么通过在本地开发传统的机器学习模型来进行需求预测,要么购买专门设计的产品,为需求预测和预测提供跨细分市场的洞察力。自制系统需要大量的数据和机器学习实施基础设施,以及专门的技术知识来开发、管理和维护它们。通常情况下,这些系统需要不断维护,以确保最佳性能并为企业提供价值。

Gen AI 通过提高预测的准确性和粒度,已经为零售商的需求预测提供了多种解决方案。一方面,利用大型语言模型(LLM)进行检索增强生成,使零售商能够生成具体的产品需求,并深入挖掘产品类别和店铺级别,这不仅简化了配送流程,还有助于在门店层面更有针对性地满足客户需求。另一方面,在需求预测中融入 AI 技术,不仅能优化库存管理,还能促进零售业采用更加动态和以客户为中心的方法。

Gen AI 可用于准确预测产品需求、优化/协调生产计划以及确保仓库或配送中心有足够的库存水平,从而提高供应链效率,具体工作包括:

●搜集所需要的全部数据,包括历史销售数据、客户订单以及当前的多渠道销售数据和趋势,这些信息还可以与外部数据集整合,例如可能影响需求的天气和事件。

●将数据整合到一个操作数据层中,并对其进行清理,这样可以降低错误率。通过特征工程提取季节性、促销影响和一般经济指标。

●采用检索增强生成模型来改进需求预测,避免出现幻觉。利用历史数据中的相同数据集来训练和微调模型,以提高准确性。

这些工作可带来商业利益,包括提高需求预测的精确性、优化产品和供应规划、提高效率以及提高客户满意度。

在整个零售行业,AI 让管理者和消费者对交互有了更多期待。无论您是杂货店、电子商务网站还是零售集团的客户,AI 已经开始并将继续改变和提升您与企业的业务往来方式。对于全球最重要的零售商来说,AI 创造了各种机会,可以最大限度地降低风险和欺诈行为,完善用户体验,并使公司避免浪费人力和资源。

从创建到发布的全过程,MongoDB 可确保 AI 应用以准确的运营数据为基础,并提供开发人员和消费者所要求的可扩展性、安全性和性能。

以上是本篇的全部内容

在本系列的下一篇文章中

我们将讨论 MongoDB + AI

在金融服务行业的应用

阿里云 MongoDB

敬请期待阿里云 MongoDB 的检索和向量新特性。

🔗相关视频推荐:

点击观看[网络研讨会回放《MongoDB零售行业最佳实践》](http://【网络研讨会|MongoDB零售行业最佳实践】 www.bilibili.com/video/BV17M…)

-------------

👉点击访问 MongoDB中文官网

👉立即免费试用 MongoDB Atlas

☎️需要支持?欢迎联系我们:400-8662988

✅欢迎关注MongoDB微信订阅号(MongoDB-China),及时获取最新资讯。