10000字 | 深入理解 OpenFeign 的架构原理

102 阅读14分钟

以下文章来源 悟空聊架构 悟空聊架构 2024-06-16 10:04 湖北

一、理解远程调用

远程调用怎么理解呢?

远程调用本地调用是相对的,那我们先说本地调用更好理解些,本地调用就是同一个 Service 里面的方法 A 调用方法 B。

那远程调用就是不同 Service 之间的方法调用。Service 级的方法调用,就是我们自己构造请求 URL和请求参数,就可以发起远程调用了。

在服务之间调用的话,我们都是基于 HTTP 协议,一般用到的远程服务框架有 OKHttp3,Netty, HttpURLConnection 等。其调用流程如下:

图片

但是这种虚线方框中的构造请求的过程是很繁琐的,有没有更简便的方式呢?

Feign 就是来简化我们发起远程调用的代码的,那简化到什么程度呢?简化成就像调用本地方法那样简单。

比如我的开源项目 PassJava 中的使用 Feign 执行远程调用的代码:

//远程调用拿到该用户的学习时长
R memberStudyTimeList = studyTimeFeignService.getMemberStudyTimeListTest(id);

而 Feign 又是 Spring Cloud 微服务技术栈中非常重要的一个组件,如果让你来设计这个微服务组件,你会怎么来设计呢?

我们需要考虑这几个因素:

  • 如何使远程调用像本地方法调用简单?
  • Feign 如何找到远程服务的地址的?
  • Feign 是如何进行负载均衡的?

接下来我们围绕这些核心问题来一起看下 Feign 的设计原理。

二、Feign 和 OpenFeign

OpenFeign 组件的前身是 Netflix Feign 项目,它最早是作为 Netflix OSS 项目的一部分,由 Netflix 公司开发。后来 Feign 项目被贡献给了开源组织,于是才有了我们今天使用的 Spring Cloud OpenFeign 组件。

Feign 和 OpenFeign 有很多大同小异之处,不同的是 OpenFeign 支持 MVC 注解。

可以认为 OpenFeign 为 Feign 的增强版。

简单总结下 OpenFeign 能用来做什么:

  • OpenFeign 是声明式的 HTTP 客户端,让远程调用更简单。
  • 提供了HTTP请求的模板,编写简单的接口和插入注解,就可以定义好HTTP请求的参数、格式、地址等信息
  • 整合了Ribbon(负载均衡组件)和 Hystix(服务熔断组件),不需要显示使用这两个组件
  • Spring Cloud Feign 在 Netflix Feign的基础上扩展了对SpringMVC注解的支持

三、OpenFeign 如何用?

OpenFeign 的使用也很简单,这里还是用我的开源 SpringCloud 项目 PassJava 作为示例。

开源地址: github.com/Jackson0714…

喜欢的小伙伴来点个 Star 吧,冲 2K Star。

Member 服务远程调用 Study 服务的方法 memberStudyTime(),如下图所示。

图片

第一步:Member 服务需要定义一个 OpenFeign 接口:

@FeignClient("passjava-study")
public interface StudyTimeFeignService {
    @RequestMapping("study/studytime/member/list/test/{id}")
    public R getMemberStudyTimeListTest(@PathVariable("id") Long id);
}

我们可以看到这个 interface 上添加了注解@FeignClient,而且括号里面指定了服务名:passjava-study。显示声明这个接口用来远程调用 passjava-study服务。

第二步:Member 启动类上添加 @EnableFeignClients注解开启远程调用服务,且需要开启服务发现。如下所示:

@EnableFeignClients(basePackages = "com.jackson0714.passjava.member.feign")
@EnableDiscoveryClient

第三步:Study 服务定义一个方法,其方法路径和 Member 服务中的接口 URL 地址一致即可。

URL 地址:"study/studytime/member/list/test/{id}"

@RestController
@RequestMapping("study/studytime")
public class StudyTimeController {
    @RequestMapping("/member/list/test/{id}")
    public R memberStudyTimeTest(@PathVariable("id") Long id) {
       ... 
    }
}

第四步:Member 服务的 POM 文件中引入 OpenFeign 组件。

<dependency>
    <groupId>org.springframework.cloud</groupId>
    <artifactId>spring-cloud-starter-openfeign</artifactId>
</dependency>

第五步:引入 studyTimeFeignService,Member 服务远程调用 Study 服务即可。

Autowired
private StudyTimeFeignService studyTimeFeignService;

studyTimeFeignService.getMemberStudyTimeListTest(id);

通过上面的示例,我们知道,加了 @FeignClient 注解的接口后,我们就可以调用它定义的接口,然后就可以调用到远程服务了。

这里你是否有疑问:为什么接口都没有实现,就可以调用了?

OpenFeign 使用起来倒是简单,但是里面的原理可没有那么简单,OpenFeign 帮我们做了很多事情,接下来我们来看下 OpenFeign 的架构原理。

四、梳理 OpenFeign 的核心流程

先看下 OpenFeign 的核心流程图:

图片

  • 1、在 Spring 项目启动阶段,服务 A 的OpenFeign 框架会发起一个主动的扫包流程。
  • 2、从指定的目录下扫描并加载所有被 @FeignClient 注解修饰的接口,然后将这些接口转换成 Bean,统一交给 Spring 来管理。
  • 3、根据这些接口会经过 MVC Contract 协议解析,将方法上的注解都解析出来,放到 MethodMetadata 元数据中。
  • 4、基于上面加载的每一个 FeignClient 接口,会生成一个动态代理对象,指向了一个包含对应方法的 MethodHandler 的 HashMap。MethodHandler 对元数据有引用关系。生成的动态代理对象会被添加到 Spring 容器中,并注入到对应的服务里。
  • 5、服务 A 调用接口,准备发起远程调用。
  • 6、从动态代理对象 Proxy 中找到一个 MethodHandler 实例,生成 Request,包含有服务的请求 URL(不包含服务的 IP)。
  • 7、经过负载均衡算法找到一个服务的 IP 地址,拼接出请求的 URL
  • 8、服务 B 处理服务 A 发起的远程调用请求,执行业务逻辑后,返回响应给服务 A。

针对上面的流程,我们再来看下每一步的设计原理。首先主动扫包是如何扫的呢?

五、OpeFeign 包扫描原理

上面的 PassJava 示例代码中,涉及到了一个 OpenFeign 的注解:@EnableFeignClients。根据字面意思可以知道,可以注解是开启 OpenFeign 功能的。

包扫描的基本流程如下:

图片

(1)@EnableFeignClients 这个注解使用 Spring 框架的 Import 注解导入了 FeignClientsRegistrar 类,开始了 OpenFeign 组件的加载。PassJava 示例代码如下所示。

// 启动类加上这个注解
@EnableFeignClients(basePackages = "com.jackson0714.passjava.member.feign")

// EnableFeignClients 类还引入了 FeignClientsRegistrar 类
@Import(FeignClientsRegistrar.class)
public @interface EnableFeignClients {
  ...
}

(2)FeignClientsRegistrar 负责 Feign 接口的加载。

源码如下所示:

@Override
public void registerBeanDefinitions(AnnotationMetadata metadata,
      BeanDefinitionRegistry registry) {
   // 注册配置
   registerDefaultConfiguration(metadata, registry);
   // 注册 FeignClient
   registerFeignClients(metadata, registry);
}

(3)registerFeignClients 会扫描指定包。

核心源码如下,调用 find 方法来查找指定路径 basePackage 的所有带有 @FeignClients 注解的带有 @FeignClient 注解的类、接口。

Set<BeanDefinition> candidateComponents = scanner
      .findCandidateComponents(basePackage);

(4)只保留带有 @FeignClient 的接口。

// 判断是否是带有注解的 Bean。
if (candidateComponent instanceof AnnotatedBeanDefinition) {
  // 判断是否是接口
   AnnotatedBeanDefinition beanDefinition = (AnnotatedBeanDefinition) candidateComponent;
   AnnotationMetadata annotationMetadata = beanDefinition.getMetadata();
  // @FeignClient 只能指定在接口上。
   Assert.isTrue(annotationMetadata.isInterface(),
         "@FeignClient can only be specified on an interface");

接下来我们再来看这些扫描到的接口是如何注册到 Spring 中。

六、注册 FeignClient 到 Spring 的原理

还是在 registerFeignClients 方法中,当 FeignClient 扫描完后,就要为这些 FeignClient 接口生成一个动态代理对象。

顺藤摸瓜,进到这个方法里面,可以看到这一段代码:

BeanDefinitionBuilder definition = BeanDefinitionBuilder
      .genericBeanDefinition(FeignClientFactoryBean.class);

核心就是 FeignClientFactoryBean 类,根据类的名字我们可以知道这是一个工厂类,用来创建 FeignClient Bean 的。

我们最开始用的 @FeignClient,里面有个参数 "passjava-study",这个是注解的属性,当 OpenFeign 框架去创建 FeignClient Bean 的时候,就会使用这些参数去生成 Bean。流程图如下:

图片

  • 解析 @FeignClient 定义的属性。
  • 将注解@FeignClient 的属性 +  接口 StudyTimeFeignService的信息构造成一个 StudyTimeFeignService 的 beanDefinition。
  • 然后将 beanDefinition 转换成一个 holder,这个 holder 就是包含了 beanDefinition, alias, beanName 信息。
  • 最后将这个 holder 注册到 Spring 容器中。

源码如下:

// 生成 beanDefinition
AbstractBeanDefinition beanDefinition = definition.getBeanDefinition();
// 转换成 holder,包含了 beanDefinition, alias, beanName 信息
BeanDefinitionHolder holder = new BeanDefinitionHolder(beanDefinition, className,
    new String[] { alias });
// 注册到 Spring 上下文中。
BeanDefinitionReaderUtils.registerBeanDefinition(holder, registry);

上面我们已经知道 FeignClient  的接口是如何注册到 Spring 容器中了。后面服务要调用接口的时候,就可以直接用 FeignClient 的接口方法了,如下所示:

@Autowired
private StudyTimeFeignService studyTimeFeignService;

// 省略部分代码
// 直接调用 
studyTimeFeignService.getMemberStudyTimeListTest(id);

但是我们并没有细讲这个 FeignClient 的创建细节,下面我们看下 FeignClient 的创建细节,这个也是 OpenFeign 核心原理。

七、OpenFeign 动态代理原理

上面的源码解析中我们也提到了是由这个工厂类  FeignClientFactoryBean 来创建 FeignCient Bean,所以我们有必要对这个类进行剖析。

在创建 FeignClient Bean 的过程中就会去生成动态代理对象。调用接口时,其实就是调用动态代理对象的方法来发起请求的。

分析动态代理的入口方法为 getObject()。源码如下所示:

Targeter targeter = get(context, Targeter.class);
return (T) targeter.target(this, builder, context,
      new HardCodedTarget<>(this.type, this.name, url));

接着调用 target 方法这一块,里面的代码真的很多很细,我把核心的代码拿出来给大家讲下,这个 target 会有两种实现类:

DefaultTargeter 和 HystrixTargeter。而不论是哪种 target,都需要去调用 Feign.java 的 builder 方法去构造一个 feign client。

在构造的过程中,依赖 ReflectiveFeign 去构造。源码如下:

// 省略部分代码
public class ReflectiveFeign extends Feign {
  // 为 feign client 接口中的每个接口方法创建一个 methodHandler
 public <T> T newInstance(Target<T> target) {
    for(...) {
      methodToHandler.put(method, handler);
    }
    // 基于 JDK 动态代理的机制,创建了一个 passjava-study 接口的动态代理,所有对接口的调用都会被拦截,然后转交给 handler 的方法。
    InvocationHandler handler = factory.create(target, methodToHandler);
    T proxy = (T) Proxy.newProxyInstance(target.type().getClassLoader(),
          new Class<?>[] {target.type()}, handler);
}

ReflectiveFeign 做的工作就是为带有 @FeignClient 注解的接口,创建出接口方法的动态代理对象。

比如示例代码中的接口 StudyTimeFeignService,会给这个接口中的方法 getMemberStudyTimeList 创建一个动态代理对象。

@FeignClient("passjava-study")
public interface StudyTimeFeignService {
    @RequestMapping("study/studytime/member/list/test/{id}")
    public R getMemberStudyTimeList(@PathVariable("id") Long id);
}

创建动态代理的原理图如下所示:

图片

  • 解析 FeignClient 接口上各个方法级别的注解,比如远程接口的 URL、接口类型(Get、Post 等)、各个请求参数等。这里用到了 MVC Contract 协议解析,后面会讲到。
  • 然后将解析到的数据封装成元数据,并为每一个方法生成一个对应的 MethodHandler 类作为方法级别的代理。相当于把服务的请求地址、接口类型等都帮我们封装好了。这些 MethodHandler 方法会放到一个 HashMap 中。
  • 然后会生成一个 InvocationHandler 用来管理这个 hashMap,其中 Dispatch 指向这个 HashMap。
  • 然后使用 Java 的 JDK 原生的动态代理,实现了 FeignClient 接口的动态代理 Proxy 对象。这个 Proxy 会添加到 Spring 容器中。
  • 当要调用接口方法时,其实会调用动态代理 Proxy 对象的 methodHandler 来发送请求。

这个动态代理对象的结构如下所示,它包含了所有接口方法的 MethodHandler。

图片

八、解析 MVC 注解的原理

上面我们讲到了接口上是有一些注解的,比如 @RequestMapping,@PathVariable,这些注解统称为 Spring MVC 注解。但是由于 OpenFeign 是不理解这些注解的,所以需要进行一次解析。

解析的流程图如下:

图片

而解析的类就是 SpringMvcContract 类,调用 parseAndValidateMetadata  进行解析。解析完之后,就会生成元数据列表。源码如下所示:

List<MethodMetadata> metadata = contract.parseAndValidateMetadata(target.type());

这个类在这个路径下,大家可以自行翻阅下如何解析的,不在本篇的讨论范围内。

https://github.com/spring-cloud/spring-cloud-openfeign/blob/main/spring-cloud-openfeign-core/src/main/java/org/springframework/cloud/openfeign/support/SpringMvcContract.java

这个元数据 MethodMetadata 里面有什么东西呢?

图片

  • 方法的定义,如 StudyTimeFeignService 的 getMemberStudyTimeList 方法。
  • 方法的参数类型,如 Long。
  • 发送 HTTP 请求的地址,如 /study/studytime/member/list/test/{id}。

然后每个接口方法就会有对应的一个 MethodHandler,它里面就包含了元数据,当我们调用接口方法时,其实是调用动态代理对象的 MethodHandler 来发送远程调用请求的。

图片

上面我们针对 OpenFeign 框架如何为 FeignClient 接口生成动态代理已经讲完了,下面我们再来看下当我们调用接口方法时,动态代理对象是如何发送远程调用请求的。

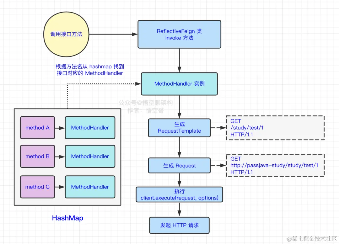
九、OpenFeign 发送请求的原理

先上流程图:

图片

还是在 ReflectiveFeign 类中,有一个 invoke 方法,会执行以下代码:

dispatch.get(method).invoke(args);

这个 dispatch 我们之前已经讲解过了,它指向了一个 HashMap,里面包含了 FeignClient 每个接口的 MethodHandler 类。

这行代码的意思就是根据 method 找到 MethodHandler,调用它的 invoke 方法,并且传的参数就是我们接口中的定义的参数。

那我们再跟进去看下这个 MethodHandler invoke 方法里面做了什么事情。源码如下所示:

public Object invoke(Object[] argv) throws Throwable {
  RequestTemplate template = buildTemplateFromArgs.create(argv);
  ...
}

我们可以看到这个方法里面生成了 RequestTemplate,它的值类似如下:

GET /study/list/test/1 HTTP/1.1

RequestTemplate 转换成 Request,它的值类似如下:

GET http://passjava-study/study/list/test/1 HTTP/1.1

这路径不就是我们要 study 服务的方法,这样就可以直接调用到 study 服了呀!

OpenFeign 帮我们组装好了发起远程调用的一切,我们只管调用就好了。

接着 MethodHandler 会执行以下方法,发起 HTTP 请求。

client.execute(request, options);

从上面的我们要调用的服务就是 passjava-study,但是这个服务的具体 IP 地址我们是不知道的,那 OpenFeign 是如何获取到 passjava-study 服务的 IP 地址的呢?

回想下最开始我们提出的核心问题:OpenFeign 是如何进行负载均衡的?

我们是否可以联想到上一讲的 Ribbon 负载均衡,它不就是用来做 IP 地址选择的么?

那我们就来看下 OpenFeign 又是如何和 Ribbon 进行整合的。

十、OpenFeign 如何与 Ribbon 整合的原理

为了验证 Ribbon 的负载均衡,我们需要启动两个 passjava-study 服务,这里我启动了两个服务,端口号分别为 12100 和 12200,IP 地址都是本机 IP:192.168.10.197。

图片

接着上面的源码继续看,client.execute() 方法其实会调用 LoadBalancerFeignClient 的 exceute 方法。

这个方法里面的执行流程如下图所示:

图片

  • 将服务名称 passjava-study 从 Request 的 URL 中删掉,剩下的如下所示:
GET http:///study/list/test/1 HTTP/1.1
  • 根据服务名从缓存中找 FeignLoadBalancer,如果缓存中没有,则创建一个 FeignLoadBalancer。
  • FeignLoadBalancer 会创建出一个 command,这个 command 会执行一个 sumbit 方法。
  • submit 方法里面就会用 Ribbon 的负载均衡算法选择一个 server。源码如下:
Server svc = lb.chooseServer(loadBalancerKey);

通过 debug 调试,我们可以看到两次请求的端口号不一样,一个是 12200,一个是 12100,说明确实进行了负载均衡。

图片

  • 然后将 IP 地址和之前剔除掉服务名称的 URL 进行拼接,生成最后的服务地址。
  • 最后 FeignLoadBalancer 执行 execute 方法发送请求。

那大家有没有疑问,Ribbon 是如何拿到服务地址列表的?这个就是上一讲 Ribbon 架构里面的内容。

Ribbon 的核心组件 ServerListUpdater,用来同步注册表的,它有一个实现类 PollingServerListUpdater ,专门用来做定时同步的。默认1s 后执行一个 Runnable 线程,后面就是每隔 30s 执行 Runnable 线程。这个 Runnable 线程就是去获取注册中心的注册表的。

十一、OpenFeign 处理响应的原理

当远程服务 passjava-study 处理完业务逻辑后,就会返回 reponse 给 passjava-member 服务了,这里还会对 reponse 进行一次解码操作。

Object result = decode(response);

这个里面做的事情就是调用 ResponseEntityDecoder 的 decode 方法,将 Json 字符串转化为 Bean 对象。

十二、总结

本文通过我的开源项目 PassJava 中用到的 OpenFeign 作为示例代码作为入口进行讲解。然后以图解+解读源码的方式深入剖析了 OpenFeign 的运行机制和架构设计。

核心思想:

  • OpenFeign 会扫描带有 @FeignClient 注解的接口,然后为其生成一个动态代理。
  • 动态代理里面包含有接口方法的 MethodHandler,MethodHandler 里面又包含经过 MVC Contract 解析注解后的元数据。
  • 发起请求时,MethodHandler 会生成一个 Request。
  • 负载均衡器 Ribbon 会从服务列表中选取一个 Server,拿到对应的 IP 地址后,拼接成最后的 URL,就可以发起远程服务调用了。

OpenFeign 的核心流程图:

图片