IEC61850 调试工具 工程师必备

198 阅读3分钟

IEC61850 调试工具 工程师必备

IEC 61850 是国际电工委员会(IEC)制定的一项国际标准,主要用于电力系统自动化领域,特别是变电站自动化系统。IEC 61850 是电力系统自动化领域的一项重要标准,通过标准化的通信协议和数据模型,显著提升了变电站及其相关系统的互操作性和灵活性。

主要功能

  • 可用于任何厂商生产的符合 IEC61850 标准的 IED 装置。
  • 支持 IEC 61850 第 1 版和第 2 版。
  • 同时深入分析多个 IED。
  • 以层次结构显示对象模型,按标准所定义显示描述文本。
  • 完善且人性化的界面设计,带给您流畅的操作体验。
  • 支持缓存报告控制块(BRCB)和非缓存报告控制块(URCB),查看报告控制块所引用的数据集,并实时浏览它们的数据变动。
  • 快速并方便的配置报告控制块,报告使能、配置触发选项、配置包含在报告中的选项域、设置完整性周期、执行总召唤等。
  • 可以方便的查看当前已有的数据集,并且快速新建或编辑数据集。
  • 支持查看当前已有的定值组,编辑并切换定值组;查看定值组所关联的数据对象和数据属性。
  • 支持文件服务,包括下载、删除文件等操作。
  • 支持查看当前GOOSE控制块的属性;从装置订阅并接收数据,实时查看数据集中数据的变化情况。
  • 支持连接时用户认证。

软件截图

操作 IEC 61850 装置的理想工具

IEC61850 Client Simulator 操作 IEC 61850 装置的理想工具。它可以控制 IED(智能电子设备),并于使用过程中执行多种实用功能。支持 IEC 61850 第 1 版和第 2 版。

1.png

浏览并创建数据集

数据集对于突发发送的不同模型例如报告、日志、GOOSE非常重要。使用本软件,您可以方便的查看当前已有的数据集,并且快速新建或编辑数据集。

2.png

报告控制

支持缓存报告控制块(BRCB)和非缓存报告控制块(URCB),查看报告控制块所引用的数据集,并实时浏览它们的数据变动。

3.png

报告控制

快速并方便的配置报告控制块,报告使能、配置触发选项、配置包含在报告中的选项域、设置完整性周期、执行总召唤等。

4.png

定值组控制

定值组控制块(SGCB)模型允许实例有多个值,并在这些值之间进行切换。使用本软件,可方便查看当前已有的定值组,编辑并切换定值组。

5.png

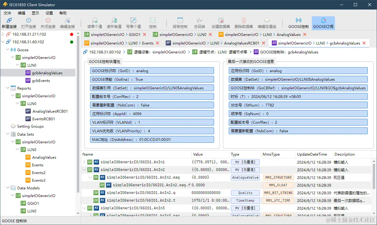
GOOSE

面向通用对象的变电站事件支持由数据集组成的公共数据的交换。查看当前GOOSE控制块的属性;从装置订阅并接收数据,实时查看数据集中数据的变化情况。

6.png

文件管理

支持文件服务,包括下载、删除文件等操作。

7.png

引用地址:www.redisant.cn/iec61850cli…