最新 HUAWEI DevEco Studio 调试技巧
前言

在我们使用 HUAWEI DevEco Studio 编辑器开发鸿蒙应用时,免不了要对我们的应用程序进行代码调试。我们根据实际情况,一般会用到以下几种方式进行代码调试。
- 肉眼调试法
- 注释排错调试法
- try-catch
- 控制台输出法
- 弹出提示法
- 断点调试法
肉眼调试法
肉眼调试法也称为随缘调试法,一般适用于编辑器有明显错误、或者是刚写完的小段代码中,明显依赖自己的钛合金狗眼。当你刚刚写好的一两行代码,运行发现出错时,就可以直接肉眼排错。如

肉眼调试法 也有很明显的弊端,如果是调试大段程序、或者调试别人的程序。那么此法就不可行了。如:

注释排错调试法
注释排错调试法一般适用于没有明显的错误,自我感觉莫名其妙导致就出错的情况。如代码昨天运行的时候还是好好,今天过来突然就不行了。这个时候,可以大胆的根据代码流程来锁定可能出错的范围,将它注视掉。如果此时程序没有出错,那么就表示锁定出错的范围了。然后继续不断注释其他的,继续缩小范围,继续找到出错的可疑的代码,再进行调错。

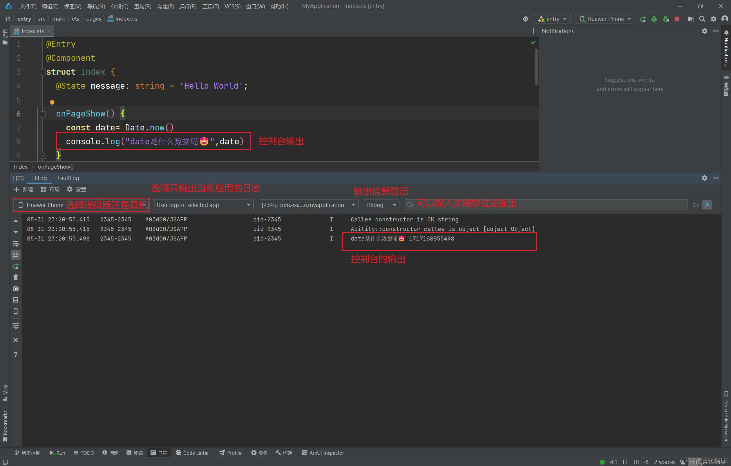
控制台输出法
控制台输出法,是程序员最拿手的调试法。直接在控制台中输出自己想要查看的数据,便捷快速。

但是在 HUAWEI DevEco Studio中。控制台的输入也有弊端:
console.log的第一个参数必须时字符串- 无法有效的输出对象类型的数据。

因此对于对象类型的数据,一般可以通过序列化后再输出
console.log("二师兄", JSON.stringify(pug))
Tips 如果是对象数组,可以使用 console.table 来友好的进行输出

try-catch
另外有一些程序可能在运行的时候会导致程序成直接崩溃,也没有太多错误提示,这个时候我们可以使用 try-catch 来捕获和输出错误
onPageShow() {
try {
const list: number[] = []
const a = list[1] + list[2]
console.log("成功输出", a)
} catch (e) {
console.log("错误信息", e.message, e.code)
}
}
弹出提示法
进行真机调试时,可以直接利用 harmonyos中提供的弹出窗口的方式 进行输出想要查看的数据
promptAction.showToast({ message: "黎猴呀" })AlertDialog.show({ message: "执返剂" })


断点调试法
如果上述的方案都解决不了你调试bug的需求,那么最后一种你就一定要拿捏住。 该方式主要是利用了 HUAWEI DevEco Studio种提供的断点调试方式来进行。

结束
如果可以帮助到你,欢迎来撩