“图生代码”写出来的是不是烂代码?

50 阅读2分钟

前言

      在知乎上一直有一个热度很高的话题,你最见过的最烂的代码长啥样?最近突然又爆火起来,主要是针对,“图生代码”这一新兴事务。对于AI的情商一直是备受推崇的,内在逻辑清晰语言组织能力超强,为什么在“图生代码”上被推为了最烂代码。由于工作关系,接触到了一款“图生代码”。将试用情况以及实际代码贴出来。大家来看看代码烂在何处,欢迎板砖。

一,表单

(1)计算表格

计算表格是比较常见的一种表单录入,也有相对丰富的类execl生态,其中格式编排,数据计算联动等等都有很好的定义模型。

编辑

该实例尝试转换了,CSS样式基本可以保留。计算表格类execl也有不错的支持。计算表格上应该可以打8分以上。

编辑

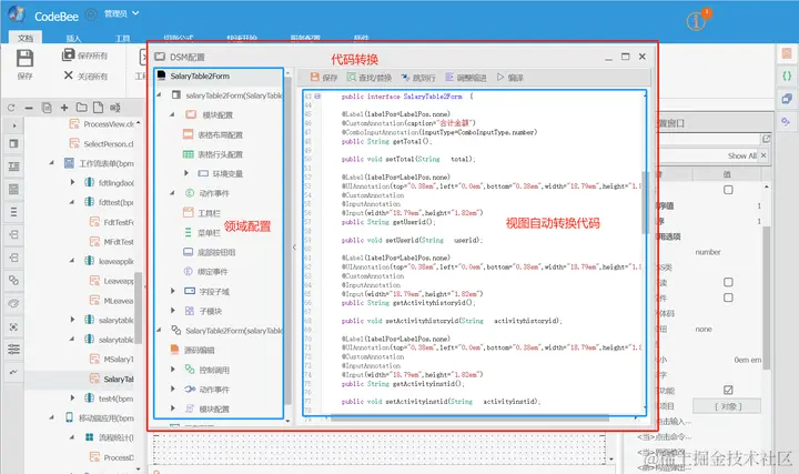
(2)自定义表单布局

自定义布局,使用的block 绝对定位,每一个组件采用了绝对定位的设计。在表现力和代码处理上也还是比较协调的。在图生代码的应用中,这一部分应该是使用最多的。其灵活性也非常不错。

编辑

编辑

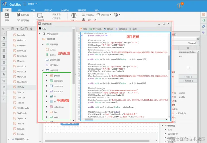
(3)图文混排

图文混排,对布局的考验是非常大的,对于代码整体逻辑设计也是复合度最高的,这部分实例是不错用例。

编辑

添加图片注释,不超过 140 字(可选)

编辑

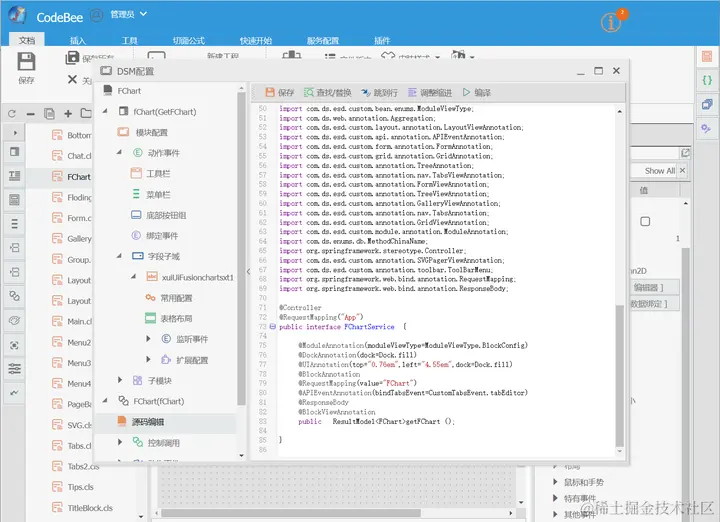
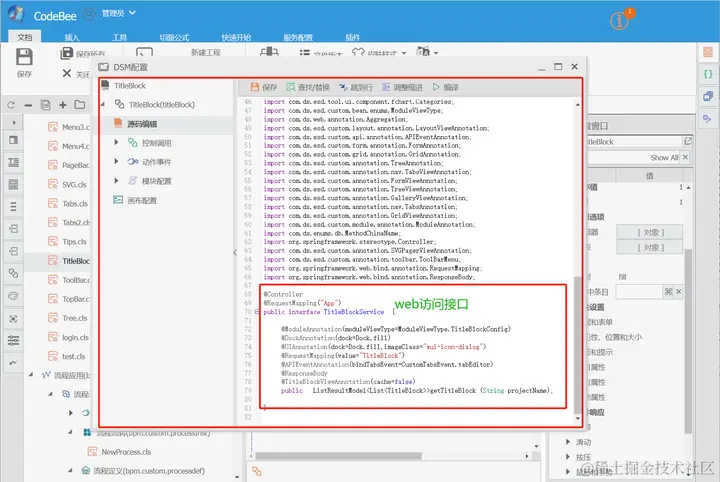
二,表单组件细节

(1)磁贴布局

磁贴是现在非常常用的一种组件,具体到组件设计时,会将组件中的数据生成了一个枚举类,和一个接口访问类进行隔离。

编辑

编辑

添加图片注释,不超过 140 字(可选)

编辑

(2)统计图

统计图或者叫大屏图,是图形设计中最常见的一种类型。但直接生成代码类型还不多。而起数据结构也比较复杂一些。

编辑

添加图片注释,不超过 140 字(可选)

编辑

时间关系,根据实例简单整理了一些简单的示例,后续会逐渐补充,并将视频放出。