Flyweight(享元)设计模式及其在Dart和Flutter中的实现概述

338 阅读8分钟

Flyweight(享元)设计模式概述

header.png

要查看所有设计模式的实际应用,请查看Flutter Design Patterns应用程序

什么是Flyweight设计模式

Flyweight 属于结构型设计模式。在 GoF 书中,这个设计模式的目标被描述为:

通过共享来有效地支持大量细粒度对象。

以面向对象的文档编辑器为例。对于诸如表格、图片或图表这样的文档元素,通常会创建独立的对象。然而,对于文本元素(如单个字符),即便这种做法提高了灵活性,也并不可行。原因很简单 - 硬件的限制。一份文档通常包含成千上万的字符对象,这会消耗大量内存,并可能在文档编辑过程中导致意外崩溃。那么,这种面向对象的文档编辑器该如何实现呢?

答案在于 flyweight 对象 - 可以在多个上下文中同时使用的共享对象。这是如何工作的呢?如果我们重复使用相同的对象,当在一个地方改变该对象时,是否意味着所有其他地方也会受到影响?关键在于区分内在外在状态。内在状态是恒定的(与上下文无关)因此可以共享,例如字符集中字符的编码。外在状态是可变的(与上下文有关)因此不能共享,例如文档中字符的位置。正是因为这个原因,这种概念在面向对象的编辑器中行得通 - 对字符集中的每个字符(例如,字母表中的每个字母)创建一个单独的 flyweight 对象,该对象将字符代码存储为内在状态,而将字符在文档中的坐标位置作为外在状态传递给 flyweight 对象。因此,每个字符只需在内存中存储一个 flyweight 对象实例,并可跨文档结构中不同的上下文共享。共享是关怀,对吧?

让我们深入分析和实施部分,以更好地了解这种模式及其实施方式!

Flyweight 设计模式分析

Flyweight 设计模式的总体结构如下所示:

flyweight.png

  • Flyweight - 包含内在状态,而外在状态则传递给 flyweight 的方法。对象必须是可共享的(可在多种不同上下文中使用);
  • FlyweightFactory - 创建和管理 flyweight 对象。当客户端调用工厂时,会检查特定的 flyweight 对象是否已存在。如果存在,则直接返回给客户端;否则,创建一个新的 flyweight 对象实例并返回;
  • Context - 包含外在状态,对所有原始对象而言是独一无二的;
  • Client - 计算或存储 flyweight(s) 的外在状态,并维持对它/它们的引用。

适用性

仅当程序必须支持大量几乎填满可用 RAM 的对象时,应该使用 Flyweight 设计模式。该模式的有效性取决于其使用方式和位置。以下情况下使用最为有效:

  • 应用程序使用大量对象;
  • 对象消耗了目标设备上所有可用的 RAM;
  • 对象包含可以提取并在多个对象之间共享的重复状态;
  • 一旦移除外在状态,许多对象组可以被少数几个共享对象取代;
  • 应用程序不依赖于对象身份。由于 flyweight 对象是共享的,概念上不同的对象可能被视为同一个对象。

实现

make_it_real.gif

虽然这次的实现不会解决任何现实世界的问题,但我们将实现一个简单的表示屏幕,并稍后研究使用 Flyweight 设计模式如何降低内存消耗。

假设我们想使用两种不同的几何形状(圆形和正方形)绘制我们的自定义背景。此外,在背景中,我们想随机放置总共 1000 个形状。这将以两种不同的方式实现:

  • 背景中的每个形状都将创建一个新的形状对象;
  • 将使用一个 flyweight 工厂,为每个形状创建一个对象。

稍后,我们将使用 Dart 应用程序的分析器工具 - Observatory - 来调查这些实现中每种实现使用了多少内存。让我们先看一下类图,然后再实现该模式。

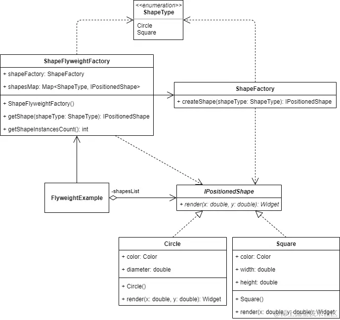
Class diagram

下面的类图显示了 Flyweight 设计模式的实现:

flyweight_implementation.png

ShapeType 是一个枚举类,定义了可能的形状类型 - Circle 和 Square。

IPositionedShape 定义了特定形状类的通用接口:

  • render() - 渲染形状 - 返回定位的形状小部件。此外,外在状态(x 和 y 坐标)被传递给此方法以在确切位置渲染形状。

CircleSquareIPositionedShape 接口的具体定位形状实现。这两种形状都有自己的内在状态:圆形定义了 colordiameter 属性,而正方形包含 colorwidth 属性以及返回与 width 相同值的 height getter。

ShapeFactory 是一个简单的工厂类,通过 createShape() 方法创建并返回特定的形状对象。

ShapeFlyweightFactory 是一个 flyweight 工厂,包含一个 flyweight 对象映射 - shapesMap。当通过 getShape() 方法请求具体的 flyweight 时,flyweight 工厂会检查它是否存在于映射中并从那里返回它。否则,将使用 ShapeFactory 创建一个新的形状实例,并持久化在映射对象中以供进一步使用。

FlyweightExample 初始化并包含 ShapeFlyweightFactory 对象。此外,它包含一个定位形状列表 - shapesList - 使用 ShapeFlyweightFactory 和 flyweight 定位形状对象构建。

ShapeType

这是一个特殊的类别 - 枚举 - 用于定义不同的形状类型。

enum ShapeType {
  circle,
  square,
}

IPositionedShape

一个接口定义了 render() 方法,由具体的形状类实现。Dart 语言不支持将接口作为类类型,因此我们通过创建一个抽象类并提供方法头(名称、返回类型、参数),而不提供默认实现来定义接口。

abstract interface class IPositionedShape {
  Widget render(double x, double y);
}

Concrete shapes

Circle - 代表圆形的 IPositionedShape 接口的具体实现。

class Circle implements IPositionedShape {
  const Circle({
    required this.color,
    required this.diameter,
  });

  final Color color;
  final double diameter;

  @override
  Widget render(double x, double y) {
    return Positioned(
      left: x,
      bottom: y,
      child: Container(
        height: diameter,
        width: diameter,
        decoration: BoxDecoration(
          color: color,
          shape: BoxShape.circle,
        ),
      ),
    );
  }
}

Square - 代表正方形的 IPositionedShape 接口的具体实现。

class Square implements IPositionedShape {
  const Square({
    required this.color,
    required this.width,
  });

  final Color color;
  final double width;

  double get _height => width;

  @override
  Widget render(double x, double y) {
    return Positioned(
      left: x,
      bottom: y,
      child: Container(
        height: _height,
        width: width,
        color: color,
      ),
    );
  }
}

ShapeFactory

一个简单的工厂类,定义了 createShape() 方法,通过提供其类型来创建具体的形状。

class ShapeFactory {
  const ShapeFactory();

  IPositionedShape createShape(ShapeType shapeType) => switch (shapeType) {
        ShapeType.circle => Circle(
            color: Colors.red.withOpacity(0.2),
            diameter: 10.0,
          ),
        ShapeType.square => Square(
            color: Colors.blue.withOpacity(0.2),
            width: 10.0,
          ),
      };
}

ShapeFlyweightFactory

一个 flyweight 工厂类,跟踪所有的 flyweight 对象,并在需要时创建它们。

class ShapeFlyweightFactory {
  ShapeFlyweightFactory({
    required this.shapeFactory,
  });

  final ShapeFactory shapeFactory;
  final Map<ShapeType, IPositionedShape> shapesMap = {};

  IPositionedShape getShape(ShapeType shapeType) {
    if (!shapesMap.containsKey(shapeType)) {
      shapesMap[shapeType] = shapeFactory.createShape(shapeType);
    }

    return shapesMap[shapeType]!;
  }

  int getShapeInstancesCount() => shapesMap.length;
}

Example

首先,准备并提供了一个作为模式描述的 markdown 文件:

example_markdown.gif

FlyweightExample 初始化并包含 ShapeFlyweightFactory 类对象。此外,出于演示目的,这里也初始化了 ShapeFactory 对象。根据所选选项,使用 ShapeFactoryShapeFlyweightFactory 来填充 IPositionedShape 对象列表,这些对象在示例屏幕的背景中被渲染。

class FlyweightExample extends StatefulWidget {
  const FlyweightExample();

  @override
  _FlyweightExampleState createState() => _FlyweightExampleState();
}

class _FlyweightExampleState extends State<FlyweightExample> {
  static const shapesCount = 1000;

  final shapeFactory = const ShapeFactory();

  late final ShapeFlyweightFactory _shapeFlyweightFactory;
  late List<IPositionedShape> _shapesList;

  var _shapeInstancesCount = 0;
  var _useFlyweightFactory = false;

  @override
  void initState() {
    super.initState();

    _shapeFlyweightFactory = ShapeFlyweightFactory(shapeFactory: shapeFactory);

    _buildShapesList();
  }

  void _buildShapesList() {
    var shapeInstancesCount = 0;
    _shapesList = <IPositionedShape>[];

    for (var i = 0; i < shapesCount; i++) {
      final shapeType = _getRandomShapeType();
      final shape = _useFlyweightFactory
          ? _shapeFlyweightFactory.getShape(shapeType)
          : shapeFactory.createShape(shapeType);

      shapeInstancesCount++;
      _shapesList.add(shape);
    }

    setState(() {
      _shapeInstancesCount = _useFlyweightFactory
          ? _shapeFlyweightFactory.getShapeInstancesCount()
          : shapeInstancesCount;
    });
  }

  ShapeType _getRandomShapeType() {
    const values = ShapeType.values;

    return values[Random().nextInt(values.length)];
  }

  void _toggleUseFlyweightFactory(bool value) {
    setState(() => _useFlyweightFactory = value);

    _buildShapesList();
  }

  @override
  Widget build(BuildContext context) {
    return Stack(
      children: <Widget>[
        for (var shape in _shapesList)
          PositionedShapeWrapper(
            shape: shape,
          ),
        Column(
          crossAxisAlignment: CrossAxisAlignment.start,
          children: <Widget>[
            SwitchListTile.adaptive(
              title: const Text(
                'Use flyweight factory',
                style: TextStyle(
                  fontWeight: FontWeight.bold,
                ),
              ),
              activeColor: Colors.black,
              value: _useFlyweightFactory,
              onChanged: _toggleUseFlyweightFactory,
            ),
          ],
        ),
        Center(
          child: Text(
            'Shape instances count: $_shapeInstancesCount',
            style: const TextStyle(
              fontWeight: FontWeight.bold,
            ),
          ),
        ),
      ],
    );
  }
}

使用 ShapeFlyweightFactory 时,客户端 - FlyweightExample 小部件 - 不需要关心 flyweight 对象的创建或管理。IPositionedShape 对象通过传递 ShapeType 从工厂请求,flyweight 工厂保留了所有需要形状的实例,并只返回它们的引用。因此,每种类型的形状对象只能创建一个实例,并在需要时重复使用。

example.gif

从示例中,我们可以看到,为了构建屏幕背景,创建了 2 个或 1000 个形状实例。然而,要了解幕后发生了什么,我们可以使用 Dart Observatory 检查内存消耗。

当我们访问 Flyweight 设计模式的 Markdown 屏幕时,由于它们不在屏幕上可见,所以不会创建 Circle 和 Square 实例:

shapes_not_created.png

在渲染示例屏幕之前(未使用 flyweight 工厂),创建了总共 1000 个形状实例 - 在这种情况下,是 484 个圆和 516 个正方形:

shapes_without_flyweight.png

当我们使用 flyweight 工厂时,每个特定形状只需要一个实例,该实例被初始化后随后共享(重用):

shapes_with_flyweight.png

一个形状实例使用 16 字节的内存,所以当我们初始化 1000 个形状时,总共需要约 16kB 的内存。然而,当使用 flyweight 工厂时,只需要 32 字节的内存就足以存储所有不同的形状实例 - 需要的内存减少了 500 倍!现在,如果将形状数量增加到 100 万,未使用 flyweight 工厂时需要约 15.2MB 的内存来存储它们,但使用 flyweight 工厂,相同的 32 字节就足够了。

所有有关 Flyweight 设计模式及其示例实现的代码更改可以在这里找到。

要查看模式实际操作,请查看交互式 Flyweight 示例