一键部署Ollama和粘土模型?快来看看吧!

214 阅读2分钟

厚德云新上两款AI软件!无需部署一键生成!

前言

就在5月23日,厚德云官方上新了Ollama开源大语言模型与粘土画风模型。 它们都可以在平台上实施一键部署,那么这两款AI应用究竟有什么样的魅力呢?我们接着往下看。

介绍Ollama

在当下这个快速演变的AI时代,大型语言模型(LLMs)已经成为了科技界关注的焦点。Ollama,作为一个创新的解决方案,无论是处理自然语言、编写代码,还是执行其他AI驱动的任务,Ollama都提供了一个简洁而高效的途径。

Ollama的核心优势在于其对多种操作系统的兼容性、对Docker的整合,以及一个包含多种模型的丰富库,允许用户根据自己的需求选择和启动适合的模型。此外,Ollama还支持模型定制功能,使用户能够根据特定需求调整模型设置,或者加载自己的模型进行操作。

Ollama的使用

在官网部署好AI应用后,我们就可以开始使用Ollama了,目前有llama3与llava两种模型可以使用。

Ollama的目标受众是那些渴望在本地环境中利用大型语言模型的开发者。它为中级至高级的软件开发者提供了一种高效的途径,以应用尖端的AI技术来解决实际问题。无论是进行学术研究、创造创新产品,还是探索AI的新应用,Ollama都能提供所需的工具和资源。

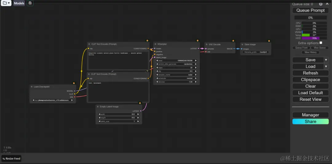
介绍ComfyUI-粘土

ComfyUI是一个用于稳定扩散模型的图形用户界面和后台工具。它通过节点流程的界面设计,让用户可以轻松拖拽、连接不同的模型、模块和参数,形成高度定制和可复用的 Workflow(AIGC 工作流),而无需编写任何代码。

粘土模型的使用

在此基础上,我们直接在ComfyUI中添加了粘土风格的模型,只需要点开右上角的文件夹就可以直接打开使用它。

然后在图片上传栏目中点击choose file to upload 选择自己想要的图片进行生成。

图片生成后我们不仅可以保存粘土风格的图片,还可以查看模型与原图的对比。

总结

以上就是本次添加的两款一键部署AI应用了。如果你也对AI应用与算力感兴趣或是有需求,不妨搜索厚德云官方看看!

厚德云是专业的AI算力云平台,为用户提供稳定、可靠、易用、省钱的GPU算力解决方案。海量GPU算力资源租用,就在厚德云。