Bridge 设计模式概述及在Dart和Flutter中的实现

358 阅读9分钟

Bridge 设计模式概述

header.png

想要查看所有设计模式的实际应用,请访问 Flutter 设计模式应用程序

什么是 Bridge(桥接)设计模式?

jump_over_bridge.jpeg

Bridge(桥接),也被称为 Handle/Body(处理/体),属于结构型设计模式的一种。在 GoF 的书籍中,该设计模式的目的被描述为:

将抽象与其实现分离,使两者可以独立变化。

通常,抽象要有几种可能的实现方式,使用的方法是继承 — 抽象定义接口,而具体的子类以不同的方式实现它。然而,这种方法并不灵活,因为它在编译时就将实现与抽象绑定,使得在运行时无法更改实现。如果我们想在运行时选择并交换实现呢?

Bridge 设计模式将抽象与其实现分离,使两者可以独立变化。在这种情况下,抽象使用另一个抽象作为其实现,而不是直接使用实现。这种抽象与其实现(更具体地说,是另一个抽象)之间的关系被称为桥接 — 它连接了抽象与其实现,让它们可以独立变化。

如果 Abstraction(抽象)Implementation(实现) 这些术语听起来太学术化,那么可以这样想象:抽象(或接口)只是某个特定实体的高层层次。这一层只是一个接口,本身并不做任何实际工作 — 它应该将工作委托给实现层。这方面的一个很好的例子是 GUI(图形用户界面)和 OS(操作系统)。GUI 只是用户与操作系统交流的顶层层次,但它本身并不进行任何实际工作 — 它只是将用户命令(事件)传递给平台。重要的是,无论是 GUI 还是 OS 都可以彼此独立扩展,例如,桌面应用程序可能有不同的视图/面板/仪表板,同时支持多个 API(可以在 Windows、Linux 和 macOS 上运行) — 这两部分可以独立变化。听起来像是 Bridge 设计模式,对吗?

分析

Bridge 设计模式的总体结构如下所示:

bridge.png

  • Abstraction(抽象) - 定义了抽象的接口,并维护一个类型为 Implementation(实现) 的对象的引用;
  • Refined Abstraction(精化抽象) - 实现了 Abstraction 接口,并提供了控制逻辑的不同变体;
  • Implementation(实现) - 为实现类定义了一个接口。Abstraction 只能通过声明在这里的方法与 Implementation 对象进行通信;
  • Concrete Implementations(具体实现) - 实现了 Implementation 接口,并包含了特定于平台的代码。

适用性

当你想要分割一个包含了功能多个变体的单一类时,应该使用 Bridge 设计模式。这种情况下,该模式允许将类拆分为几个类层次结构,它们可以独立变化 — 这简化了代码维护,并且较小的类减少了破坏现有代码的风险。这种方法的一个好例子是,当你想在持久化层中使用多种不同的方法,例如同时使用数据库和文件系统持久化。

此外,当抽象及其实现都需要通过子类化进行扩展时,也应该使用桥接设计模式 — 该模式允许结合不同的抽象和实现,并独立地扩展它们。

最后,当你需要在运行时切换实现时,桥接设计模式是救星。该模式允许你在抽象内部替换实现对象 — 你可以通过构造器注入它,或者仅将其作为字段/属性的新值赋值。

实现

lets_get_to_work.gif

在实现部分,我们将使用 Bridge 设计模式实现我们示例的持久化层。

假设你的应用程序使用外部 SQL 数据库(不是设备中的本地 SQLite 选项,而是云端的)。一切都很好,直到突然出现连接问题。这种情况下,有两个选择:不允许用户使用应用程序并提供一个有趣的“连接丢失”屏幕,或者你可以将数据存储在某种本地存储中,并在连接恢复后同步数据。显然,第二种方法更加用户友好,但如何实现呢?

在持久化层中,有多个针对每种实体类型的仓库。这些仓库共享一个公共接口 — 这就是我们的抽象。如果你想在运行时更改存储类型(使用本地或云端存储),这些仓库不能引用特定的存储实现,它们应该使用不同类型存储之间共享的某种抽象。好吧,我们可以在此基础上构建另一个抽象(接口),然后由特定存储实现。现在我们将我们的仓库抽象与存储的接口连接起来 — 就是这样,Bridge 设计模式就被引入到我们的应用程序中了!让我们先看一下类图,然后再探究一些实现细节。

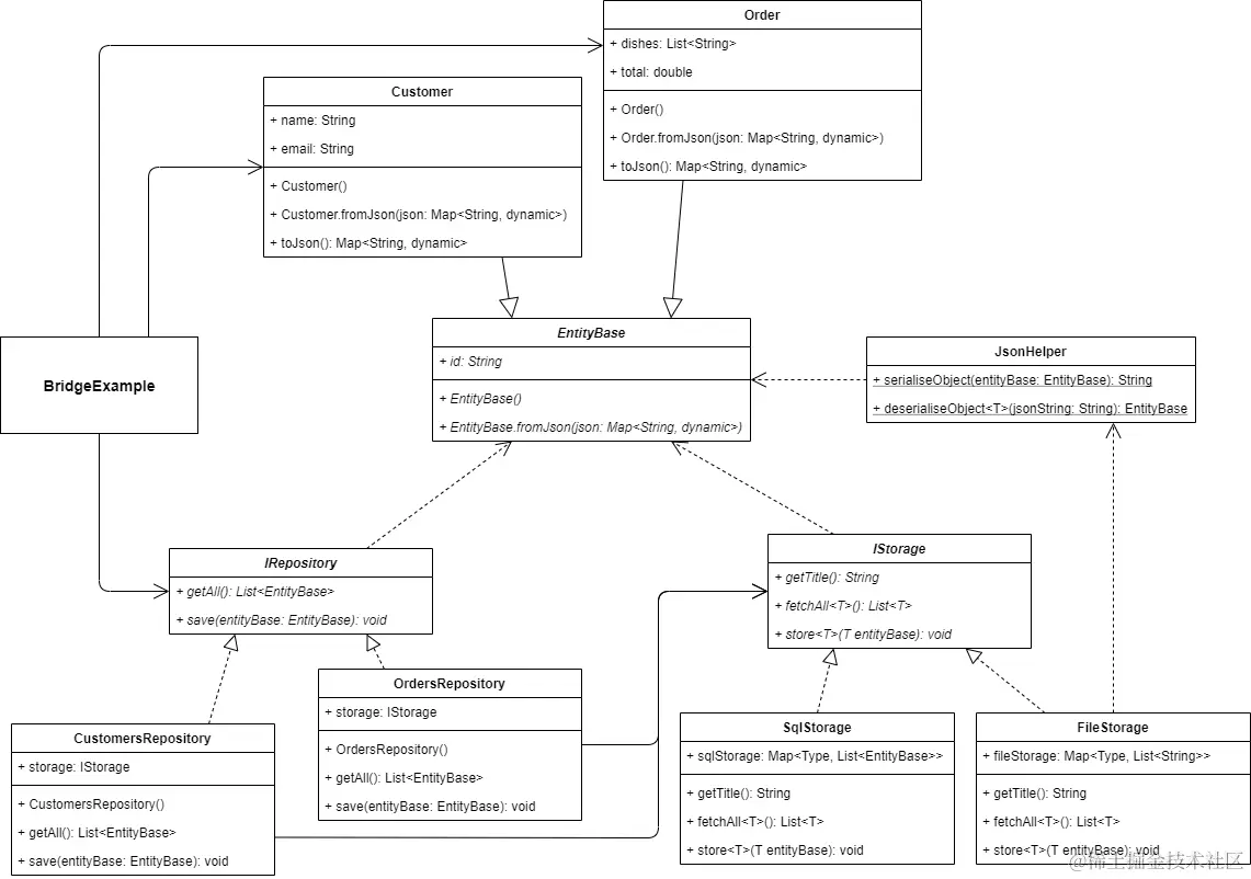
类图

下面的类图展示了桥接设计模式的实现:

bridge_implementation.png

EntityBase 是一个抽象基类,用于所有实体类。该类包含一个 id 属性和一个命名构造函数 EntityBase.fromJson(),用于将 JSON 对象映射到类字段。

CustomerOrder 是扩展 EntityBase 的具体实体类。Customer 类包含 nameemail 属性,有一个 Customer.fromJson() 命名构造函数用于映射 JSON 对象到类字段,并有一个 toJson() 方法将类字段映射到 JSON 对象。Order 类包含 dishes(订单中的菜品列表)和 total 字段,提供了 Order.fromJson() 命名构造函数和 toJson() 方法。

IRepository 接口定义了仓库的通用接口:

  • getAll() - 返回仓库中的所有记录;
  • save() - 保存类型为 EntityBase 的实体到仓库。

CustomersRepositoryOrdersRepositoryIRepository 接口的具体实现。这些类还包含一个类型为 IStorage 的存储属性,通过构造函数注入仓库。

IStorage 接口定义了存储的通用接口:

  • getTitle() - 返回存储的标题,用于 UI 中;
  • fetchAll<T>() - 返回存储中所有类型为 T 的记录;
  • store<T>() - 将类型为 T 的记录存储到存储中。

FileStorageSqlStorageIStorage 接口的具体实现。另外,FileStorage 类使用 JsonHelper 类的静态方法来序列化/反序列化 JSON 对象。

BridgeExample 初始化并包含客户和订单仓库,用于检索相应数据。此外,这些仓库的存储类型可以在 FileStorageSqlStorage 之间在运行时进行更改。

EntityBase

一个抽象类,存储 id 字段,并被所有实体类扩展。

abstract class EntityBase {
  EntityBase() : id = faker.guid.guid();

  final String id;

  EntityBase.fromJson(Map<String, dynamic> json) : id = json['id'] as String;
}

Customer

一个简单的类,用于存储客户信息:其 nameemail。此外,构造函数在初始化 Customer 对象时生成随机值。

class Customer extends EntityBase {
  Customer()
      : name = faker.person.name(),
        email = faker.internet.email();

  final String name;
  final String email;

  Customer.fromJson(super.json)
      : name = json['name'] as String,
        email = json['email'] as String,
        super.fromJson();

  Map<String, dynamic> toJson() => {
        'id': id,
        'name': name,
        'email': email,
      };
}

Order

一个简单的类,用于存储订单信息:它包含的 dishes(菜品)列表和订单的 total(总价)。同样,构造函数在初始化 Order 对象时生成随机值。 ### JsonHelper

class Order extends EntityBase {
  Order()
      : dishes = List.generate(
          random.integer(3, min: 1),
          (_) => faker.food.dish(),
        ),
        total = random.decimal(scale: 20, min: 5);

  final List<String> dishes;
  final double total;

  Order.fromJson(super.json)
      : dishes = List.from(json['dishes'] as List),
        total = json['total'] as double,
        super.fromJson();

  Map<String, dynamic> toJson() => {
        'id': id,
        'dishes': dishes,
        'total': total,
      };
}

JsonHelper

一个辅助类,被 FileStorage 用于将类型为 EntityBase 的对象序列化为 JSON 映射对象,并从 JSON 字符串中反序列化它们。

class JsonHelper {
  const JsonHelper._();

  static String serialiseObject(EntityBase entityBase) {
    return jsonEncode(entityBase);
  }

  static T deserialiseObject<T extends EntityBase>(String jsonString) {
    final json = jsonDecode(jsonString)! as Map<String, dynamic>;

    return switch (T) {
      Customer => Customer.fromJson(json) as T,
      Order => Order.fromJson(json) as T,
      _ => throw Exception("Type of '$T' is not supported."),
    };
  }
}

IRepository

一个接口,定义了派生仓库类应实现的方法。

abstract interface class IRepository {
  List<EntityBase> getAll();
  void save(EntityBase entityBase);
}

Concrete repositories

CustomersRepository - 一个特定的 IRepository 接口实现,用于存储客户数据。

class CustomersRepository implements IRepository {
  const CustomersRepository(this.storage);

  final IStorage storage;

  @override
  List<EntityBase> getAll() => storage.fetchAll<Customer>();

  @override
  void save(EntityBase entityBase) {
    storage.store<Customer>(entityBase as Customer);
  }
}

OrdersRepository - 一个特定的 IRepository 接口实现,用于存储订单数据。

class OrdersRepository implements IRepository {
  const OrdersRepository(this.storage);

  final IStorage storage;

  @override
  List<EntityBase> getAll() => storage.fetchAll<Order>();

  @override
  void save(EntityBase entityBase) {
    storage.store<Order>(entityBase as Order);
  }
}

IStorage

一个接口,定义了派生存储类应实现的方法。

abstract interface class IStorage {
  String getTitle();
  List<T> fetchAll<T extends EntityBase>();
  void store<T extends EntityBase>(T entityBase);
}

Concrete storages

FileStorage - 一个特定的 IStorage 接口实现,用于将对象作为文件存储在存储中 - 此行为通过将对象存储为 JSON 字符串来模拟。

class FileStorage implements IStorage {
  final Map<Type, List<String>> fileStorage = {};

  @override
  String getTitle() => 'File Storage';

  @override
  List<T> fetchAll<T extends EntityBase>() {
    if (!fileStorage.containsKey(T)) return [];

    final files = fileStorage[T]!;

    return files.map<T>((f) => JsonHelper.deserialiseObject<T>(f)).toList();
  }

  @override
  void store<T extends EntityBase>(T entityBase) {
    if (!fileStorage.containsKey(T)) fileStorage[T] = [];

    fileStorage[T]!.add(JsonHelper.serialiseObject(entityBase));
  }
}

SqlStorage - 一个特定的 IStorage 接口实现,用于将对象作为实体存储在存储中 - 此行为通过使用 Map 数据结构并将同一类型的实体附加到列表中来模拟。

class SqlStorage implements IStorage {
  final Map<Type, List<EntityBase>> sqlStorage = {};

  @override
  String getTitle() => 'SQL Storage';

  @override
  List<T> fetchAll<T extends EntityBase>() =>
      sqlStorage.containsKey(T) ? sqlStorage[T]! as List<T> : [];

  @override
  void store<T extends EntityBase>(T entityBase) {
    if (!sqlStorage.containsKey(T)) sqlStorage[T] = <T>[];

    sqlStorage[T]!.add(entityBase);
  }
}

Example

首先,准备了一个 Markdown 文件并作为模式的描述提供:

example_markdown.gif

BridgeExample 包含一个存储列表 —— SqlStorageFileStorage 类的实例。同时,它还初始化了 CustomerOrder 仓库。在这些仓库中,可以通过触发 CustomersRepositoryonSelectedCustomerStorageIndexChanged() 方法和 OrdersRepositoryonSelectedOrderStorageIndexChanged() 方法,来交换具体类型的存储。

class BridgeExample extends StatefulWidget {
  const BridgeExample();

  @override
  _BridgeExampleState createState() => _BridgeExampleState();
}

class _BridgeExampleState extends State<BridgeExample> {
  final _storages = [SqlStorage(), FileStorage()];

  late IRepository _customersRepository;
  late IRepository _ordersRepository;

  late List<Customer> _customers;
  late List<Order> _orders;

  var _selectedCustomerStorageIndex = 0;
  var _selectedOrderStorageIndex = 0;

  void _onSelectedCustomerStorageIndexChanged(int? index) {
    if (index == null) return;

    setState(() {
      _selectedCustomerStorageIndex = index;
      _customersRepository = CustomersRepository(_storages[index]);
      _customers = _customersRepository.getAll() as List<Customer>;
    });
  }

  void _onSelectedOrderStorageIndexChanged(int? index) {
    if (index == null) return;

    setState(() {
      _selectedOrderStorageIndex = index;
      _ordersRepository = OrdersRepository(_storages[index]);
      _orders = _ordersRepository.getAll() as List<Order>;
    });
  }

  void _addCustomer() {
    _customersRepository.save(Customer());

    setState(
      () => _customers = _customersRepository.getAll() as List<Customer>,
    );
  }

  void _addOrder() {
    _ordersRepository.save(Order());

    setState(() => _orders = _ordersRepository.getAll() as List<Order>);
  }

  @override
  void initState() {
    super.initState();

    _customersRepository =
        CustomersRepository(_storages[_selectedCustomerStorageIndex]);
    _customers = _customersRepository.getAll() as List<Customer>;

    _ordersRepository = OrdersRepository(_storages[_selectedOrderStorageIndex]);
    _orders = _ordersRepository.getAll() as List<Order>;
  }

  @override
  Widget build(BuildContext context) {
    return ScrollConfiguration(
      behavior: const ScrollBehavior(),
      child: SingleChildScrollView(
        padding: const EdgeInsets.symmetric(
          horizontal: LayoutConstants.paddingL,
        ),
        child: Column(
          crossAxisAlignment: CrossAxisAlignment.start,
          children: <Widget>[
            Row(
              children: <Widget>[
                Text(
                  'Select customers storage:',
                  style: Theme.of(context).textTheme.titleLarge,
                ),
              ],
            ),
            StorageSelection(
              storages: _storages,
              selectedIndex: _selectedCustomerStorageIndex,
              onChanged: _onSelectedCustomerStorageIndexChanged,
            ),
            PlatformButton(
              materialColor: Colors.black,
              materialTextColor: Colors.white,
              onPressed: _addCustomer,
              text: 'Add',
            ),
            if (_customers.isNotEmpty)
              CustomersDatatable(customers: _customers)
            else
              Text(
                '0 customers found',
                style: Theme.of(context).textTheme.titleSmall,
              ),
            const Divider(),
            Row(
              children: <Widget>[
                Text(
                  'Select orders storage:',
                  style: Theme.of(context).textTheme.titleLarge,
                ),
              ],
            ),
            StorageSelection(
              storages: _storages,
              selectedIndex: _selectedOrderStorageIndex,
              onChanged: _onSelectedOrderStorageIndexChanged,
            ),
            PlatformButton(
              materialColor: Colors.black,
              materialTextColor: Colors.white,
              onPressed: _addOrder,
              text: 'Add',
            ),
            if (_orders.isNotEmpty)
              OrdersDatatable(orders: _orders)
            else
              Text(
                '0 orders found',
                style: Theme.of(context).textTheme.titleSmall,
              ),
          ],
        ),
      ),
    );
  }
}

具体的仓库不关心它使用的存储的具体类型,只要该存储实现了 IStorage 接口及其所有方法。因此,抽象(仓库)与实现者(存储)被分开 —— 存储的具体实现可以在运行时为仓库更改,且仓库不依赖于其实现细节。

example.gif

正如你在示例中看到的,存储类型可以在运行时为每个仓库单独更改 —— 使用简单的类继承方法是不可能做到的。

所有关于桥接设计模式及其示例实现的代码更改可以在这里找到。

要看到模式在实践中的应用,请查看交互式桥接示例