QGIS开发笔记(二):Windows安装版二次开发环境搭建(上):安装OSGeo4W运行依赖其Qt的基础环境Demo

553 阅读3分钟

前言

  使用QGis的目的是进行二次开发,或者说是融入我们的应用(无人车、无人船、无人机),本片描述搭建QGis二次基础开发环境,由于实在是太长了,进行了分篇:

  • 上半部分:主要是安装好后,使用QtCreator可以使用QGIs的apps下的Qt使用对应的编译器编译不带qgis的空工程。
  • 下半部分:在上半部分基础上添加qgis的依赖,并实现一个qgis的完全独立模模块化的应用,让没有安装qgis库的使用工程模板可以开始二次开发编译。

Demo

  空demo   在这里插入图片描述

  运行qgis的demo   请添加图片描述


注意1:注意IDE

  基于Qtcreator,所以搭建QtCreator的IDE模块化QGIS基础环境,后续qmake的加载看出使用的msvc2017x64的库,没有的话请安装vs2017x64的msvc编译器   在这里插入图片描述


注意2:本次安装途径与直接安装文件不同

  这与直接通过下载QGIs的安装文件下载文件是不同的:   在这里插入图片描述


注意3:本途径安装已经指定了使用的Qt版本和QtSdk

  在这里插入图片描述


Windows上部署QGis二次开发环境

步骤一:下载安装OSGeo4W安装文件

  下载地址:www.qgis.org/en/site/for…   在这里插入图片描述

  在这里插入图片描述

  

步骤二:安装OSGeo4W

  在这里插入图片描述

  点击安装:   在这里插入图片描述

  选择自定义安装:   在这里插入图片描述

  在这里插入图片描述

  在这里插入图片描述

  下面这个界面宣布选择开始菜单都会有,直接下一步:   在这里插入图片描述

  在这里插入图片描述

  选择第一个挺快的,尝试过其他国内源无法连接上:   在这里插入图片描述

  输入qgis-ltr,这代表帅选qgis的最新版本,这里显示是3.34,外面直接下的是3.36   在这里插入图片描述

  在这里插入图片描述

  都同意下一步,最后开始下载:   在这里插入图片描述

  在这里插入图片描述

  在这里插入图片描述

  在这里插入图片描述

  检查一下:   在这里插入图片描述

  最新的稳定发布版本,检查一下:   在这里插入图片描述

  在这里插入图片描述

步骤三:打开QtCreator配置qmake编译器

  Qt5.15.x版本默认使用QtCreator6.x,但是我们先使用Qt5.9.3带的QtCreator为4.4.1。   在这里插入图片描述

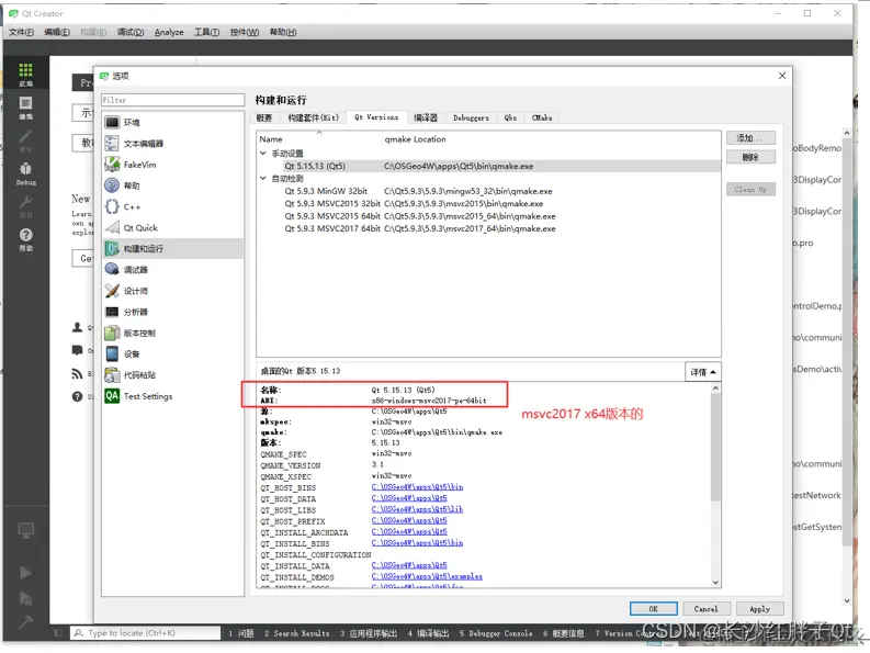
  暂时也不知道lib是哪个msvc版本的,但是添加qmake就知道了,往下走:   在这里插入图片描述

  在这里插入图片描述

  知道了msvc2017x64版本,就要配置编译器了,本机已经安装了vs系列,并且安装了msvc2017x64版本,无需配置,配置页面如下:

步骤四:新构建套件QGis3.34.7_Qt5.15.13_msvc2017x64

  注意名称、编译器(vs2017x64是msvc2017x64是v15版本)和qmake的版本选择,配置通过则会是黄色惊叹号,构建套没有问题。(构建套有问题则会是红色,无法编译使用。)   在这里插入图片描述

步骤五:新建一个测试空工程检测Qt配置

  在这里插入图片描述

  在这里插入图片描述

  在这里插入图片描述

  在这里插入图片描述

  在这里插入图片描述

  在这里插入图片描述

  在这里插入图片描述

  查看“入坑一:jom编译错误”解决,然后继续:   在这里插入图片描述

  查看“入坑二:编译uic.exe错误代码0xc0000135”解决,然后继续:   在这里插入图片描述

  至此,在QtCreator使用QGIs带的QtSdk成功。


入坑

入坑一:jom编译错误

问题

  Jom编译错误   在这里插入图片描述

原理

  使用nmake,不使用jon

解决

  在这里插入图片描述

入坑二:编译uic.exe错误代码”0xc0000135”

问题

  在这里插入图片描述

过程

  有些库无法调用到所以无法启动,使用cmd查看一番:   在这里插入图片描述

  在这里插入图片描述

  在这里插入图片描述

  这些库本身还依赖了一些,拷贝过去缺失的继续cmd会提示,这里不一一列出了。   搜索后得到:   在这里插入图片描述

  在这里插入图片描述

  所以,Qt编译运行环境需要包含OSGeo4W的bin下(可以推断:对应的库也可能需要包含OSGeo4W的lib路径)。

解决

  在这里插入图片描述

  这里直接复制缺少的几个库到Qt的bin下(有可能没列全,请使用cmd自行尝试),也可以修改环境变量,但是笔者为了不影响整台电脑的其他环境,不添加系统环境变量。   在这里插入图片描述