前言
这一章节主要讲解动态表单是如何设计以及具体的数据流转和实现流程该文章不会涉及到代码细节,更多的是学习整个设计器的实现思路。例如schema数据是如何闭环、如何流转、如何设计的
动态表单设计
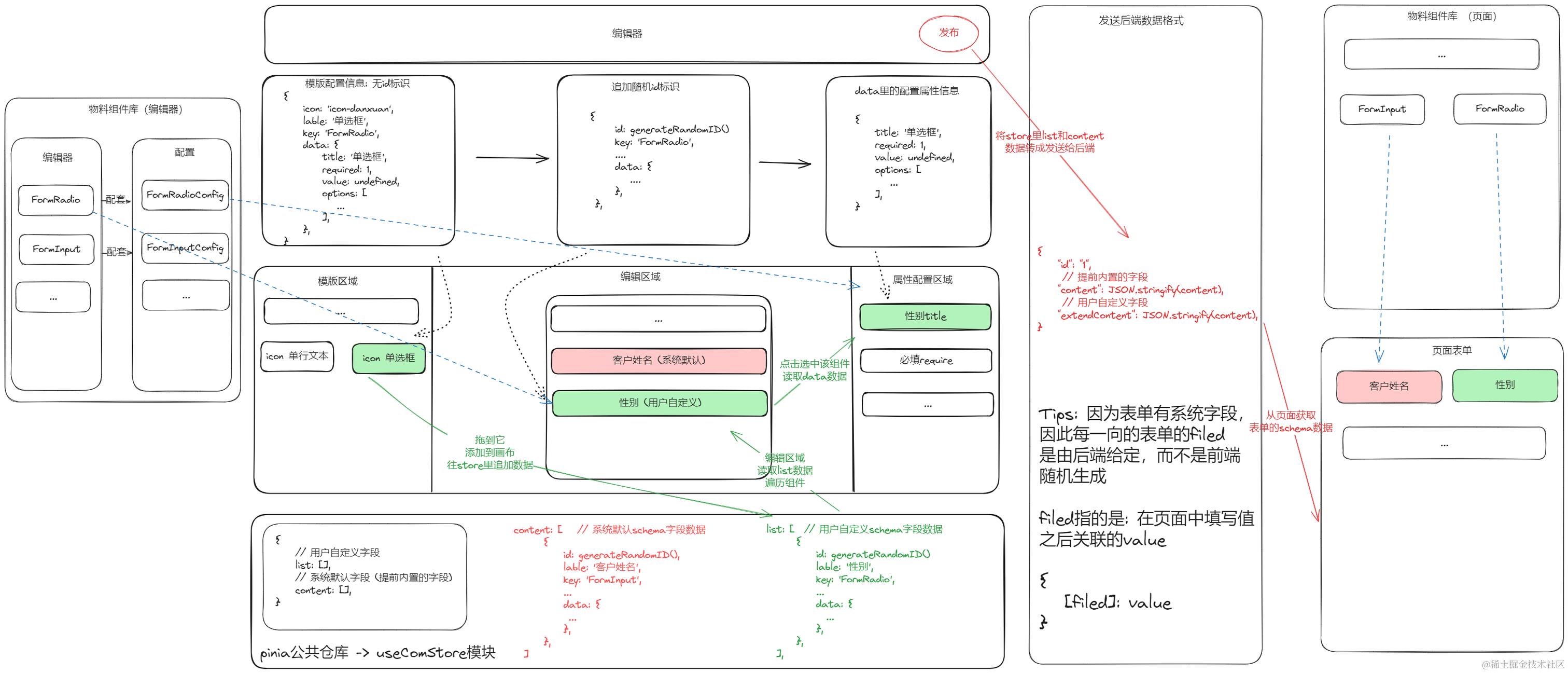
接下来看一下动态表单是如何设计、渲染以及运行的,其经过如下步骤:
schema json数据的定义 -> 模版区域渲染 -> 编辑区域渲染 -> 组件配置区域-> 推送后端 -> 拉取在对应页面渲染
1. 表单设计器的整体流程图

经过上面的整体图片对动态表单设计有了大概得认知,接下来拆分每一个模块的具体实现
2. schema json数据的定义 (模版数据定义)
动态表单最重要的就是 schema json的定义,这里推荐参考formilyjs设计器的schema定义。
- key:表示对应那个物料组件名称。
- data:表示该组件可动态配置的属性 (每个组件都有差异性)

key值与物料组件库(编辑器)的组件映射关系定义。
这样子就可以通过key找到对应的编辑区组件和配置区组件

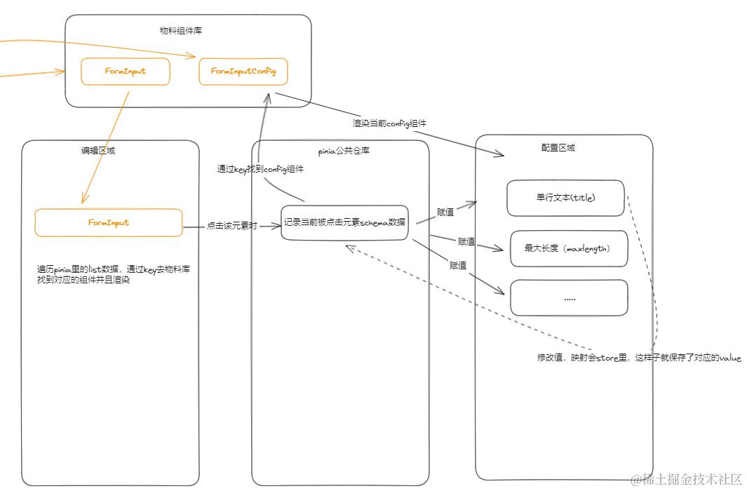
3. 模版区域渲染(编辑器)
遍历schemaJson数据渲染到对应的模版列表

4. 编辑区域渲染(编辑器)
将模版列表的元素拖动到编辑区域时, 会将该组件的schema数据添加到store的list里,然后在编辑区域遍历该list数据通过key从module数据里查找到对应的编辑FormInput和配置组件FormInputConfig

5. 配置区域渲染(编辑器)
配置区渲染的组件是根据 点击那个编辑区域的组件来决定的,例如点击了FormInput组件那么将渲染FormInputConfig组件,FormInputConfig组件内部每一项的值是通过读取store里的item进行赋值的。修改某一项的也将同步到

经过上面的步骤,我们就完成了整个表单设计器的流程,store里存储的list数据也就是我们通过配置生成的shemaJson数据然后推送给后端保存。

那么接下来我们就来实现如何在页面中使用配置好的schemaJson来生成面向用户的表单页面
6. 页面表单渲染实现
经过上面的步骤我们就自定义好了动态表单的数据,如下图schema json数据
- input输入框、必填、标题为"客户姓名"、提交给后端字段为"customer"、最大长度为10、提示语为“请输入客户姓名”
- radio单选框、非必填、标题为"客户性别"、提交给后端字段为"gender"、选项为"男"|“女”

// 1. 页面A
const schemaJson = [
{
lable: '单行文本',
key: 'FormInput',
icon: 'icon-danhangwenben',
id: generateRandomID(),
data: {
filed: 'customer'
title: '客户姓名',
required: 1,
maxlength: 10,
value: undefined,
placeholder: '请输入客户姓名',
},
},
]
const state= reactive({
formState:{}
})
<a-form ref="formRef" :model="state.formState">
<DynamicForm
v-for="item in schemaJson"
:config="item"
:name="i.data.field"
// :name="['contactInformation', index, i.data.field]"
:key="i.data.field"
v-model="state.formState[i.data.field]"
></DynamicForm>
</a-form>
const confirm = () =>{
// 使用form自带的校验方式,进行必填、属性值的校验
formRef.value.validate()
}
// 2. DynamicForm/index.vue
<component :is="formItem" :data="config.data" :name="name" @update="updateValue"></component>
const emit = defineEmits(['update:modelValue', 'update'])
const props = defineProps({
config: {
type: Object,
default: {},
},
name: {
type: [String, Array],
},
})
const module ={
FormInput: {
value: DynamicInput,
},
}
// 通过config渲染对应的组件
const formItem = computed(() => {
return module[props.config.key].value
})
// 3. DynamicInput.vue组件
<a-form-item
:label="data.title"
:name="name || data.field"
:rules="[{ required: data.required, min: data.minlength, message: data.placeholder, }]"
>
<a-input
:disabled="data.disabled"
:title="data.value"
:placeholder="data.placeholder"
v-model:value="data.value"
:maxlength="data.maxlength"
:showCount="isSHowCount"
@change="updateValue"
/>
</a-form-item>
经过上述代码,我们就实现了将schemaJson数据渲染成input输入框。 对于属性值的校验通过from表单自带的校验方式即可。
Tips: 表单的name可以是数组即可以校验数组里的某个元素。
7. 总结
经过上面六个步骤我们完成了表单设计器的实现以及动态表单页面的渲染。 当然其还有不足的地方,例如:
- 没有版本的概念,导致后续修改某个元素属性必须要兼容之前的版本否则报错。 (给每一个物料组件的
config和component一个版本号,并且打包生成UMD格式的物组件,shcemaJson中关联asset.json资产文件。编辑器根据asset.json资产文件根据组件版本动态加载远程组件) - shcemaJson协议数据设计的不够通用,暂未考虑无缝接入市面主流的UI库
- 整体项目不具备工程化以及不具备出码能力,没办法直接通过schema生成一个完成的项目
- 缺少资产包
asset.json的定义 - 编辑器的配置区域
schema不够灵活和不够简洁。例如设置字体font现在的模式是font-size\font-weight..有多少个字体类型就有多少条数据,应该定义成setting: { type:font }包含了常见字体属性,减少了编辑器引擎的scehma的大小。 (就是C端的schema与B端的schema数据不保持一致) - 对于数据比较大的组件没有使用
UMD远程组件的形式来减少编辑器引擎的加载速度 - 对于
C端的schema过大问题目前还没找到方案解决。来自一个朋友方案是schema里的变量采用搜缩写表示 - 组件之间无法关联起来,例如B组件的选项值根据A组件选中值而变化
- 插件话体系设计(可插拔设计)以及协同编辑设计(近期也在学习figma的协同实现,结合自己使用的codemirror代码协同之后会写一篇关于协同的文章)
对于上述问题,需要等我研究[阿里低代码引擎](https://lowcode-engine.cn/site/docs/guide/quickStart/intro)之后才能给出具体的方案