Hadoop分布式文件系统HDFS

128 阅读5分钟

HDFS中的角色

HDFS中主要有四个角色:

  1. NameNode(管理NameSpace) :NameNode是Hadoop分布式文件系统的核心,架构中的主角色。它是访问HDFS的唯一入口,仅存储HDFS的元数据,包括文件系统中所有文件的目录树,并跟踪整个集群中的文件,但不存储实际数据。

    NameNode不一定只有一个,在高可用配置中NameNode至少会有两个,下面会讲。

  2. DataNode:DataNode是Hadoop HDFS中的从角色,负责具体的数据块存储。DataNode的数量决定了HDFS集群的整体数据存储能力。它通过和NameNode配合维护着数据块。

  3. Secondary NameNode:Secondary NameNode充当NameNode的辅助节点,但不能替代NameNode。它主要是帮助主角色进行元数据文件的合并动作,可以通俗的理解为“秘书”。

  4. Client:Client(客户端)是用户与HDFS进行交互的主要接口,它负责文件的上传、下载、读取、写入等操作,以及与NameNode和DataNode进行通信以获取文件的位置信息和执行数据的读写操作。

基本常识

数据和元数据

在HDFS中,数据和元数据是两种不同的概念,它们有着明显的区别。

数据

  • 数据是HDFS中存储的实际内容,它是用户需要处理和操作的对象。在HDFS中,数据被切分成多个Block(数据块)进行存储,这些Block是HDFS文件存储的最小单位。

元数据

  • 元数据是描述数据的数据,它保存了文件的属性、长度、存储位置、类型等信息。在HDFS中,元数据主要指的是文件相关的元数据,通过NameNode进行管理维护。
  • 从广义的角度来说,因为NameNode还需要管理众多的DataNode结点,因此DataNode的位置和健康状态信息也属于元数据。

单位存储Block

Block是HDFS中文件存储的基本单位。

  • HDFS中的文件会被分割成固定大小的数据块进行存储,这些数据块是HDFS存储和管理数据的基本单元。HDFS的默认数据块大小为128MB,但可以根据实际需求进行配置。

另外还有两个单位chunk和packet

  • 客户端的数据以字节(byte)流的形式写入chunk(以chunk为单位计算checksum(校验和))。若干个chunk组成packet,数据以packet的形式从客户端发送到第一个Datanode,再由第一个Datanode发送数据到第二个Datanode并完成本地写入,以此类推,直到最后一个Datanode写入本地成功,可以从缓存中移除数据包(packet)

可以这样理解,我们向DataNode写数据时,不是一下把128M的数据写到DataNode当中,这不现实。是缓慢的写入到DataNode。先在客户端本地以字节(byte)流的形式写入chunk,由若干个chunk组成packet,此时客户端会把数据(以packet的形式)发送给DataNode,而有若干个packet组成Block,这意味着写一次Block的过程中,客户端会有多次向DataNode写的过程。

副本机制

HDFS的副本机制是其保证数据可靠性和可用性的重要方式

为了保证数据的可靠性和容错性,HDFS会为每个数据块创建多个副本(默认为3个),并将这些副本分布到不同的DataNode上。当某个DataNode出现故障时,可以从其他DataNode上获取数据块的副本,从而确保数据的可靠性。

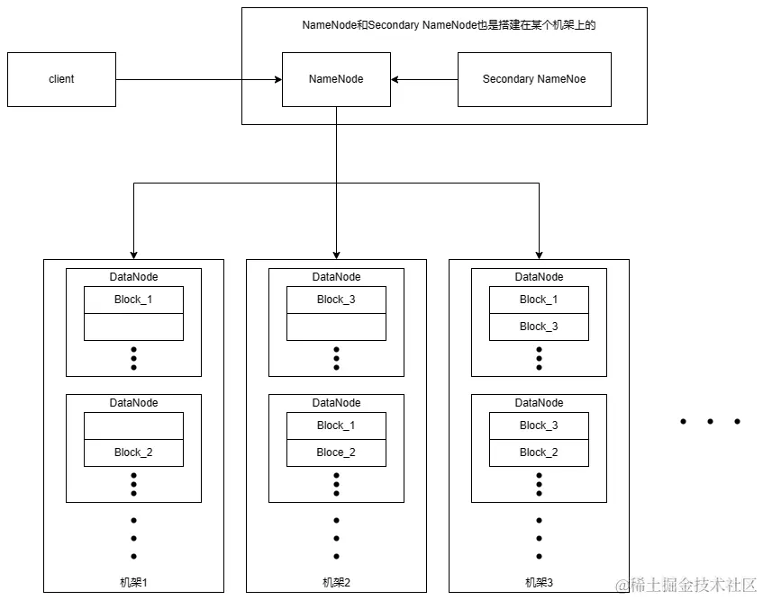
基本结构

hdfs基本结构.png

NameNode和Secondary NameNode作为节点也是要搭建在机架上的,会和一些DataNode搭建在同一个机架上。

一个NameNode管理所有的DataNode

一个机架上有多个DataNdoe节点,每个节点中会有多个Block数据块。

Block数据块存储时会在备份两个(总共3个),副本不会在同一和DataNdoe中。

单机和高可用的区别

图中,只画了一个NameNode,表示单机运行,此时如果集群出现故障,整个集群就直接无法使用,还可能造成数据丢失。

在实际搭建(高可用)中至少会有2个NameNode,只有一个NameNode处于active状态,其他的NameNode处于standby状态。

active状态的NameNode负责所有的客户端操作,standby状态的NameNode处于从属地位,维护着数据状态,随时准备切换。

HDFS的写流程

hdfs的写流程.png

(1)客户端通过Distributed FileSystem模块向NameNode请求上传文件,NameNode检查目标文件是否已存在,其父目录是否存在。

(2)NameNode返回是否可以上传。

(3)客户端请求上传第一个Block到哪几个DataNode服务器上。

(4)NameNode返回3个DataNode节点地址,分别为dn1、dn2、dn3。

(5)客户端通过FSDataOutputStream模块向dn1请求建立Block传输通道,dn1收到请求会继续调用dn2,然后 dn2调用dn3,直到这个通信管道建立完成。

(6)dn1、dn2、dn3逐级应答客户端。

(7)客户端开始往dn1上传第一个Block(先从磁盘读取数据放到一个本地内存缓存),以Packet为单位,dn1收到一个Packet就会传给dn2,dn2传给dn3;并且dn1每传一个packet会放入一个应答队列等待应答。

(8)当一个Block传输完成之后,客户端再次请求NameNode上传第二个Block的服务器。(重复执行 3-7步)。

HDFS的读流程

HDFS的读流程.png

(1)客户端通过Distributed FileSystem向NameNode请求下载文件,NameNode通过查询元数据, 找到文件块所在的DataNode地址。

(2)挑选一台DataNode(就近原则,然后随机)服务器,请求读取数据。

(3)DataNode开始传输数据给客户端(从磁盘里面读取数据输入流,以Packet为单位来做校验)。

(4)客户端以Packet为单位接收,先在本地缓存,然后写入目标文件。

读完本章你可能会有的其他问题

  1. Name的工作机制是什么。
  2. 元数据存储在哪里。
  3. DataNode的工作机制。
  4. Secondary NameNode的工作机制。
  5. 高可用配置下多个NameNode的意义,以及其工作机制。

等等

这些都是比较重要的常识,有助于你对分布式框架的理解。