营销权益平台春晚技术探究| 京东云技术团队

1,574 阅读6分钟

一、引言

在当前快速发展的互联网环境中,许多企业和服务都面临着高并发场景的挑战。随着用户规模不断增长,对于同一时间内大量用户请求的处理能力、系统性能、稳定性和容错性的要求也日益提高。高并发场景对系统架构设计、数据库设计、缓存策略、自动化运维、安全防护、成本、效率等方面提出了重大挑战,需要综合考虑各项因素并采取有效的措施。本次分享将结合春晚案例,剖析如何应对高并发问题,以确保系统的稳定性和可扩展性。

二、背景

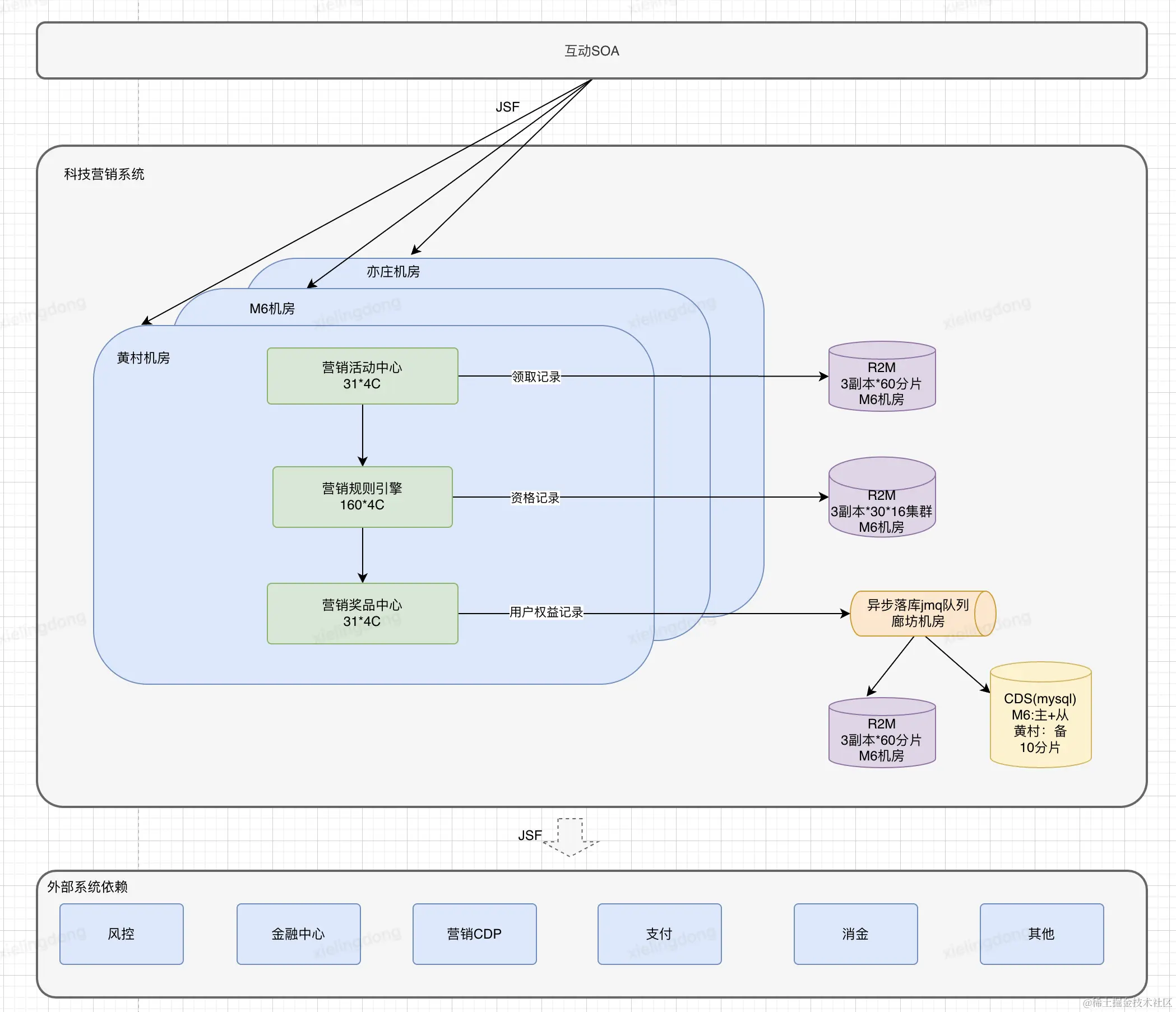
营销权益平台在2024春晚期间,主要承接抽奖场景支付券的投放和裂变互动场景主态、客态钱包余额的发放。为晚会活动提供科技券权益验资、权益领取、权益查询能力。











1、权益验资流程

验资的主要功能是判定用户是否可以领取指定权益,当用户点击“开始刮奖”时零售UMC会调用验资接口,批量获取当前用户可领的权益。该过程会对运营投放的每个活动进行基础信息的校验、库存校验、领取规则校验、资格校验、风控校验等,最后返回用户可领的权益集合,具体流程如下:





2、权益发放流程

验资流程结束后,零售umc会拿到用户可领的所有权益,包含支付券、红包、东券、实物等,umc会根据策略下发本次抽奖用户具体命中的权益给SOA,SOA发起权益的领取操作,如命中支付券,此时会调用权益发放接口,权益发放接口会对当前要领取的活动进行基础校验、规则校验、风控校验、完成以上校验后,进行活动库存扣减、用户资格扣减、权益入账(写库),并返回最终的领取结果。





三、挑战

1、成本与服务

•既要考虑成本,又要考虑服务质量,还要考虑业务创新,在这种复杂的情况下,成本与服务的平衡成为架构设计中最大的挑战。

2、三高保障

•同时满足高性能、高并发、高可用要求,中间件、数据等依赖服务达到瓶颈,加机器也不能解决的问题,如何破局?

四、实现

1、限流

合理的限流对系统稳定性和资源投入起到至关重要的作用,限流值的评估直接影响到系统复杂度、成本效率、业务达成、以及用户体验。

限流评估优先级原则:用户体验>业务目标>系统压力(系统复杂度、成本效率)

1)基于业务需求分析

•明确业务玩法:C端视角的交互流程,主要考虑限流发生时对用户体验的影响。

•明确业务目标:春晚期间业务计划发放的券总数。

•活动流量特点:口播轮次及时间的确认,对于峰值的趋势预测,考虑舍弃峰值流量对目标达成的影响。

2)基于历史数据分析

以数据驱动,参考营销日常、大促、跨晚、会场活动等发放数据情况,结合业务目标,评估合理的限流值。





2、重缓存

使用缓存可以显著提高系统性能,降低数据源压力,改善用户体验,是保障系统高性能的有效方式。营销系统大量使用本地及redis缓存,缓存架构如下:





本地缓存的构建的两种方式:

•一级缓存:本地+mysql+推模式更新。

•两级缓存:本地+r2m+mysql+推模式更新。

两种模式的选取,需要考虑集群规模、数据大小、数据库性能、等因素(空间和时间的权衡)。

3、合并

合理的业务流程设计,将能够并行处理的逻辑通过多线程进行并行处理,通过批量请求的方式降低网络开销减少IO操作,保障系统性能的同时能有有效保护下游系统。





4、拆分

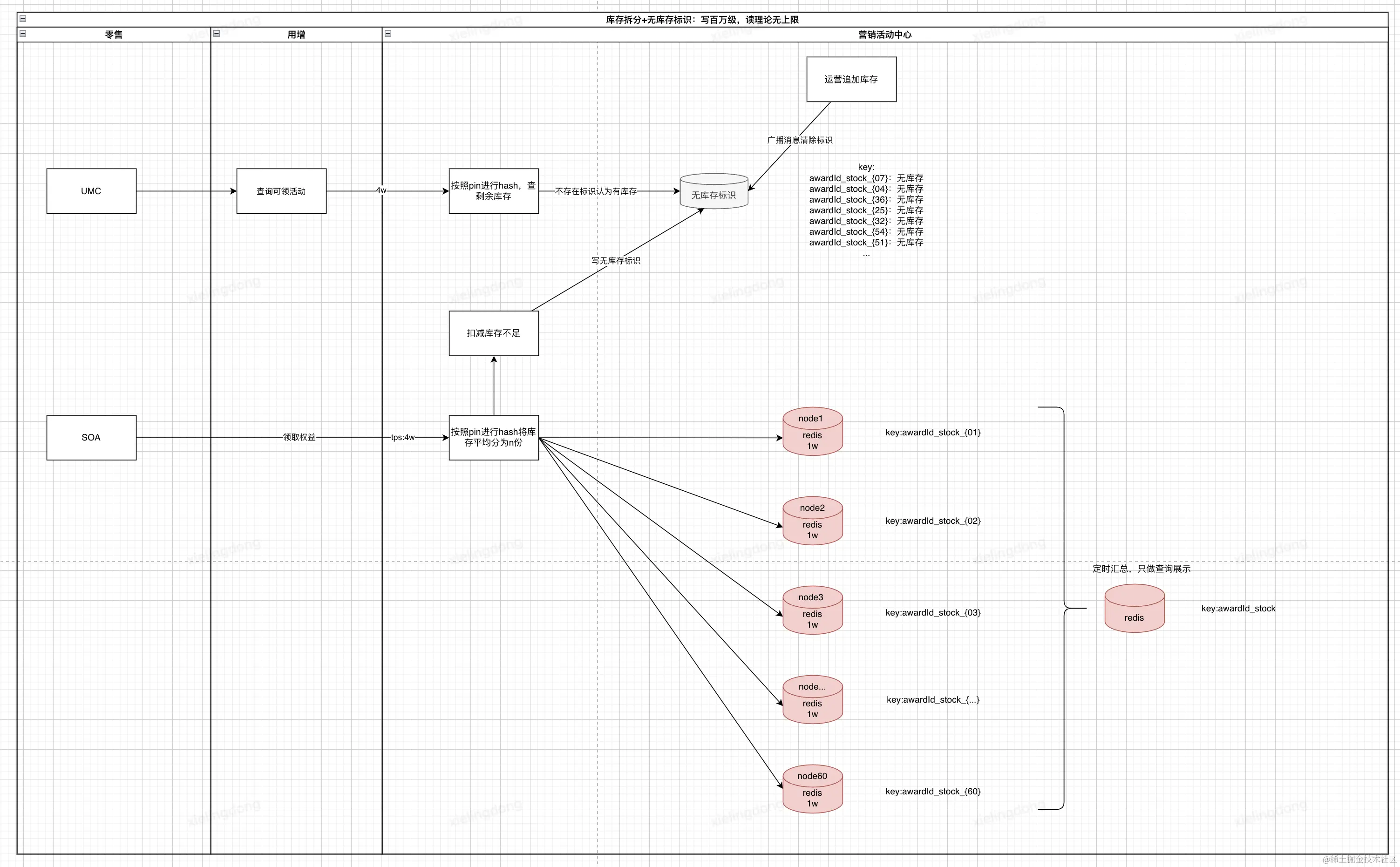
拆分是比较常用的解决方案,是一种空间换时间的思想。库存热点问题在本次春晚活动中尤为明显,通过合理的拆分得到解决。以下介绍营销系统使用的库存管理方案:

1)传统方式(日常领券链路)

读链路使用get命令,写链路使用lua实现库存控制,理论可支持(读+写)共4w/s。流量小,一致性要求高的场景推荐使用。

优点:简单、性能有保障、强一致性。

缺点:单节点并发瓶颈。





2)本地库存方式(收银台链路)

读链路预取库存在本地进行库存扣减,写链路使用lua实现库存控制,写最高2w,读理论无上限。一致性要求强,库存量级大、读多写少场景使用。

优点:读链路可实现横向扩展、强一致性。

缺点:库存较少时可能会产生单节点瓶颈。





3)分片库存(春晚版本)

读链路通过本地库存标识判断是否库存充足,写链路按照pin对库存进行分片,通过hashtag访问库存,弱一致性,库存量级大、读多写多场景使用。

优点:读写高并发。

缺点:弱一致性,少卖,库存和流量的量级要求要达标。





5、隔离

隔离在架构设计中能够提高系统的安全性、故障隔离能力、性能保护、管理便捷性,是设计健壮系统架构的重要手段。

•同机房调用:jsf、jmq、r2m尽可能做同机房调用。春晚期间jmq跨零售和金融机房,与Jmq运维在金融机房搭建服务,降低跨机房耗时。

•数据隔离:对用户数据、系统数据进行隔离、营销系统将用户资格数据、用户权益记录、用户领取记录分别存储,同时针对春晚券状态单独存储。

•读写分离:对核心r2m、cds做读写分离,以降低主节点压力,提升系统性能。

•业务隔离:对异步落库消息实现业务隔离,避免春晚期间券发放消息积压导致线上其他活动券到账延时。







五、总结

高并发场景下的解决方案往往需要综合考虑系统架构、技术选型、性能优化和容量规划等方面的问题,需要对业务和系统的整体情况有较深入的理解和把握。另外,高并发下的系统设计不是一成不变的,需要不断地根据业务发展和系统性能进行优化和调整,以适应不断变化的需求。同时,高并发场景下的系统设计需要注重容错和安全性,充分考虑异常情况下的应对措施,保障系统的稳定性和可靠性。综上所述,高并发场景下的系统设计需要综合考虑技术、业务和运维等多方面因素,是一个具有挑战性但又充满乐趣的工作。

作者:京东科技 谢凌东

来源:京东云开发者社区