罗姆发布车载电源树参考设计白皮书

104 阅读7分钟

近年来,随着汽车事故预防措施和自动驾驶技术的发展,对支持高等级安全要求(ASIL)的高级驾驶辅助系统(ADAS)的需求也与日俱增。自动驾驶是指由搭载于汽车中的单元代替驾驶员执行人类驾驶汽车的四个要素(通过耳朵和眼睛进行“认知”,通过大脑进行“预测”和“判断”,通过方向盘和油门进行“操作”)的驾驶。要想实现安全的自动驾驶,需要准确的感应和及时的显示和控制。因此,硬件中摄像头和传感器的使用数量呈增加趋势,并且为了能够准确地告知情况,对信息娱乐系统也提出了多功能化要求。

在这种情况下,用于实现安全功能的单元还需要监控内部运行状态,并注意因单元故障而导致的功能丧失情况。这也需要电子电路来监控每个单元内部的运行状态,这将使电子电路变得更复杂,使单元和系统设计需要投入的时间变得更长。

市场所需的参考设计

随着车载单元数量的增加以及必须通过电子电路实现的功能的增加,ADAS/信息娱乐系统外围单元的电子电路需要进行以下复杂的设计:

 随着摄像头和传感器数量的增加,需要安装的电子元器件数量也在增加,需要供给的电源轨也变得越来越复杂,因此需要在成本、尺寸和特性方面进行优化组合。

 由于不能牺牲续航里程,因此就需要高效率的电源系统。

 由于除了功能设计之外还存在其他设计元素(例如CISPR25 Class5 的噪声标准),因此不仅需要设计产品本身,还需要设计整个车载单元。

 要改进单元和系统的安全功能,就需要能够监控电源轨、检测电子电路故障并将相应信息传输给 CPU 的功能。

为了满足此类市场需求,ROHM 开发了满足单元设计所需设计元素的参考设计,并开始公开设计数据。

参考设计“REFRPT001”的概要

此次介绍的参考设计“REFRPT001”的概要如下:

 配备8 个系统的电源功能,涵盖ADAS/信息娱乐功能所需的电源轨。 

 一次(*1)DC/DC 转换器IC 采用“BD9P 系列”,即使输入电压低于设定的输出电压(例如电池启动时),也可以稳定地供电。

 二次(*1)DC/DC 转换器IC 采用“BD9S 系列”,该系列产品具有超小型和超高效的特点。 

 电源监控 IC 采用“BD39040MUF-C”,可以监控全部 8 个系统的输出电压,并具备 IC 自我诊断功能,有助于提高功能安全等级。 

 已完成系统级验证

- 已完成标准电气特性测试

- 已完成EMC 测试(在没有输入滤波器的条件下,符合CISPR25 Class5 要求)

- 已完成热测试(分散配置高效率DC/DC 转换器IC,可分散热量)

 所使用的IC 和分立元器件均符合车载AEC-Q100 和AEC-Q101 标准。 

 主要IC 均支持功能安全“FS supportive(*2) ”。

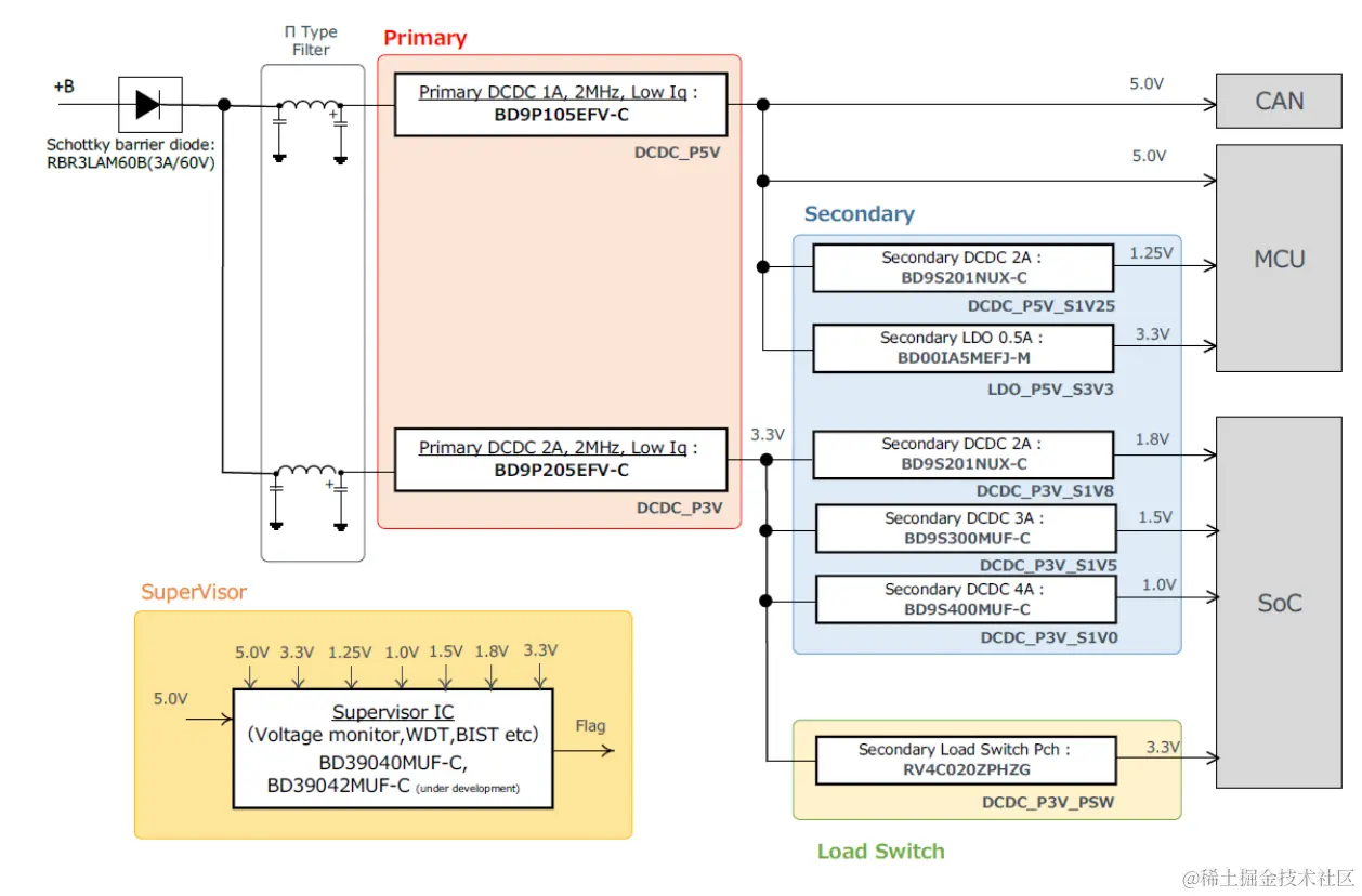
参考设计“REFRPT001”的参考板“REFRPT001-EVK-001”的外观图(图1)和框图(图2)如下。假定条件:从

2 个系统的一次DC/DC 转换器“ BD9P 系列”分别分支出4 个系统输出,并为SoC、MCU 和CAN 设备供电。另外,

由于8 个系统的输出电源轨均由电源监控IC 负责监控,因此有助于提高功能安全系统的等级。

upfile

图1. 参考板“REFRPT001-EVK-001”的外观图

upfile

图2. 参考设计“REFRPT001”的框图

接下来是作为评估数据而公开的EMC 测试结果。从测试结果可以看出,即使让整个参考板运行,在没有输入滤波器的情况下,EMC 辐射噪声(天线垂直)(图3)、辐射噪声(天线水平)(图4)和传导噪声(图5)均符合CISPR25 Class5 标准。在PCB 上还预先预备了用于增加噪声特性余量的输入滤波器安装图案,因此还可以针对会对整个单元的改进工作具有重大影响的EMC 问题采取增加输入滤波器的措施。

upfile

全力支持客户设计的内容和工具

针对参考设计“REFRPT001”,已经在 ROHM 官网上公开了以下数据作为支持客户设计的开发工具(内容和工具)。

 参考框图 / 参考电路图 / 零部件清单(BOM) 

 PCB 信息 / Gerber 数据

 测试报告(电气特性、EMC 特性、热特性)

 免费的在线仿真工具(参考设计的部分电路)

 所搭载产品的SPICE 模型

 所搭载产品的CAD 工具用符号&引脚焊盘

 所搭载产品的热仿真用热模型

另外,如上所述,还可以使用ROHM Solution Simulator(*3)对本参考设计的部分电路进行仿真。ROHM Solution Simulator 是一款免费的在线仿真工具,由于还提供包括外围电路在内的标准电路,因此无需准备仿真电路和模型就4 / 7可以轻松地进行仿真。接下来介绍一个仿真示例。

图 6 是 2 个系统电源树的仿真示例,该电源树为电池供电,一次 DC/DC 转换器 IC“BD9P105”后段配备有二次

DC/DC 转换器IC“BD9S201”和LDO“BD00IA5M”。(请点击这里查看仿真电路。需要注册“我的罗姆”。)

upfile

图 7 是 3 个系统电源树的仿真示例,该电源树为电池供电,一次 DC/DC 转换器 IC“BD9P205”后段配备有各种

二次DC/DC 转换器IC。(请点击这里查看仿真电路。需要注册“我的罗姆”。)

upfile

融入先进技术的产品,成就 ROHM 特色参考设计

这次的特色参考设计由凝聚了先进技术和功能的产品打造而成。

 BD9P 系列(采用Nano Pulse Control™技术的产品(*4))

 - 42V 耐压、车载一次DC/DC 转换器IC 系列(表1)

- 具有出色的高速响应性能,可在电池启动后立即稳定供电

- 具有展频功能,低EMI(低噪声)

- 支持功能安全“FS supportive”

upfile

 BD9S 系列

- 车载二次DC/DC 转换器IC 系列(表2)

- 搭载有助于提高系统可靠性的输出电压监控功能,并且可以设置软启动时间

- 超高效运行

- 开关频率2.2MHz(typ.),不会干扰AM 频段

- 支持功能安全“FS supportive”

upfile

 BD39040MUF-C 

- 内置自我诊断功能(BIST)且支持功能安全的电源监控IC(图8) 

- 搭载可调看门狗定时器(Window型)以及过电压监测、欠压监测、复位功能

- 搭载自我诊断功能(BIST),不仅可监控系统的电源轨,还可以检测潜在故障

- 内部基准电压电路和振荡电路采用多路复用,故障概率显着降低

- 支持功能安全“FS supportive”

- 3mm x 3mm 小型封装,可轻松改造系统

upfile

 RBR3LAM60BTF

车载级(符合AEC-Q101)高可靠性,60V 肖特基势垒二极管。在本参考设计中,用作电池输入端的防回

流二极管。为了尽可能地减少二极管正向电压(Vf)引起的电压降,采用了Vf 很低的RBR 系列。

 RV4C020ZPHZG

车载级(符合AEC-Q101)高可靠性,1.5V 驱动低导通电阻Pch MOSFET。底部电极封装,但由于采用

安装可靠性更高的可润湿侧翼形状,因此安装后的视认性更好。在本参考设计中,用作将3.3V 系统分支的负载

开关。

未来 ROHM 将继续开发先进的产品和协助将这些产品应用到应用产品中的参考设计,为客户所开发的系统实

现节能、小型化、降低发热量、减少设计工时、提高功能安全等级贡献力量。ROHM 相信,继续并持续地努力将会

为汽车社会带来安全与安心,并为世界各地的人们带来更加丰富多彩的生活。(买电子元器件就上唯样商城)