Android WMS 之 onCreate 流程

243 阅读10分钟

activity 和 window 、view 关系

activity 和 view 的关系

activity 的生命周期都是为view服务的,view 显示与否和activity 的生命周期相互对应;

  • Activity是安卓四大组件之一,负责界面、交互和业务逻辑处理。其内部包含一个PhoneWindow,负责处理View的相关逻辑
  • Window目前实现类只有PhoneWindow, Window是View的载体,负责管理View

1

Activity Fragment Dialog 和 Toast 也对应 Window

image.png

  • Activity.attach 的方法会构造一个 PhoneWindow 实例

  • onCreate 里通过 setContentView 将我们的xml添加到了 DecorView

  • onResume 中 ActivityThread.handleResumeActivity 在后续过程中会将 DecorView 添加到 Activity 的窗口中,也就是添加到 PhoneWindow implement ViewManger;

  • 最后 ViewManager 的代理类 WindowManagerGlobal 通过 ViewRootImpl 的 setView 方法将 DecorView 传递到 ViewRootImpl 进行绘制

Activity.attach

final void attach(Context context, ActivityThread aThread,
            Instrumentation instr, IBinder token, int ident,
            Application application, Intent intent, ActivityInfo info,
            CharSequence title, Activity parent, String id,
            NonConfigurationInstances lastNonConfigurationInstances,
            Configuration config, String referrer, IVoiceInteractor voiceInteractor,
            Window window, ActivityConfigCallback activityConfigCallback, IBinder assistToken) {
        attachBaseContext(context);
 
        mFragments.attachHost(null /*parent*/);
        //重点来了对PhoneWindow进行实例化
        mWindow = new PhoneWindow(this, window, activityConfigCallback);
        mWindow.setWindowControllerCallback(mWindowControllerCallback);
        mWindow.setCallback(this);
        mWindow.setOnWindowDismissedCallback(this);
        mWindow.getLayoutInflater().setPrivateFactory(this);
        ...
        //调用setWindowManager
        mWindow.setWindowManager(
                (WindowManager)context.getSystemService(Context.WINDOW_SERVICE),
                mToken, mComponent.flattenToString(),
                (info.flags & ActivityInfo.FLAG_HARDWARE_ACCELERATED) != 0);
        ...
    }

setWindowManager

    public void setWindowManager(WindowManager wm, IBinder appToken, String appName,
            boolean hardwareAccelerated) {
        mAppToken = appToken;
        mAppName = appName;
        mHardwareAccelerated = hardwareAccelerated;
        if (wm == null) {
            //通过Binder机制来获取WMS
            wm = (WindowManager)mContext.getSystemService(Context.WINDOW_SERVICE);
        }
        //注释
        mWindowManager = ((WindowManagerImpl)wm).createLocalWindowManager(this);
    }
    
    public WindowManagerImpl createLocalWindowManager(Window parentWindow) {
        return new WindowManagerImpl(mContext, parentWindow);
    }

onCreate

PhoneWindow.setContentView

  • setContentView 图解 1
@Override
    public void setContentView(int layoutResID) {
        //注意:当主题属性等结晶化时,可在安装窗口装饰的过程中设置功能内容转换。
        //在这种情况发生之前,不要检查功能。
        if (mContentParent == null) {
            //调用 installDecor 初始化 DecorView 和 mContentParent。
            installDecor();
        } else if (!hasFeature(FEATURE_CONTENT_TRANSITIONS)) {
            mContentParent.removeAllViews();
        }
 
        if (hasFeature(FEATURE_CONTENT_TRANSITIONS)) {
            final Scene newScene = Scene.getSceneForLayout(mContentParent, layoutResID,
                    getContext());
            transitionTo(newScene);
        } else {
            //从指定的xml资源展开新的视图层次结构。调用 setContentView 传入的布局添加到 mContentParent 中。
            mLayoutInflater.inflate(layoutResID, mContentParent);
        }
        mContentParent.requestApplyInsets();
        final Callback cb = getCallback();
        if (cb != null && !isDestroyed()) {
            cb.onContentChanged();
        }
        mContentParentExplicitlySet = true;
    }
 
  • 初始化 DecorView 和 mContentParent
  private void installDecor() {
        mForceDecorInstall = false;
        //初始化mDecor
        if (mDecor == null) {
            mDecor = generateDecor(-1);
            mDecor.setDescendantFocusability(ViewGroup.FOCUS_AFTER_DESCENDANTS);
            mDecor.setIsRootNamespace(true);
            if (!mInvalidatePanelMenuPosted && mInvalidatePanelMenuFeatures != 0) {
                mDecor.postOnAnimation(mInvalidatePanelMenuRunnable);
            }
        } else {
            mDecor.setWindow(this);
        }
        //初始化mContentParent
        if (mContentParent == null) {
            mContentParent = generateLayout(mDecor);
            ...
        }
    }
  • mLayoutInflater.inflate(layoutResID, mContentParent);

从指定的xml资源展开新的视图层次结构。调用 setContentView 传入的布局添加到 mContentParent 中。

  • setContentView 总结
  • compose 中已经没有window 的概念;

  • 从代码上看 view 之间的关系是继承的关系,LinearLayout 继承ViewGroup,ViewGroup 继承 View。在继承关系中有些不必要的属性也会一并继承,这就显的多余.

  • compose微件之间没有任何关系,通过组合嵌套自由搭配

onResume

执行 handleResumeActivity 方法 ->

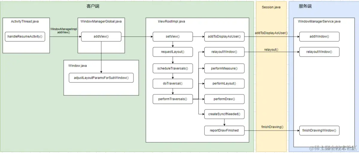
ViewRootImpl.setView() -> scheduleTraversals -> doTraversal -> performTraversals

1、 activity 活动是 framework 层定义的一个概念

2、 window 不同 activity, wms 要控制上层窗口 window ,还需要把窗口传递 OpenGL ES 然后传递给底层 Display 驱动去展示

3、 页面是最终显示的 viewTree

  • static class W extends IWindow.Stub

IWindow 是一个 Binder aospxref.com/android-11.…

handleResumeActivity 到 wms 的流程图

handleResumeActivity

aosp.app/android-11.…

    @Override
    public void handleResumeActivity(IBinder token, boolean finalStateRequest, boolean isForward,
            String reason) {
        // If we are getting ready to gc after going to the background, well
        // we are back active so skip it.
        unscheduleGcIdler();
        mSomeActivitiesChanged = true;

        // TODO Push resumeArgs into the activity for consideration
        final ActivityClientRecord r = performResumeActivity(token, finalStateRequest, reason);
        if (r == null) {
            // We didn't actually resume the activity, so skipping any follow-up actions.
            return;
        }
        if (mActivitiesToBeDestroyed.containsKey(token)) {
            // Although the activity is resumed, it is going to be destroyed. So the following
            // UI operations are unnecessary and also prevents exception because its token may
            // be gone that window manager cannot recognize it. All necessary cleanup actions
            // performed below will be done while handling destruction.
            return;
        }

        final Activity a = r.activity;

        if (localLOGV) {
            Slog.v(TAG, "Resume " + r + " started activity: " + a.mStartedActivity
                    + ", hideForNow: " + r.hideForNow + ", finished: " + a.mFinished);
        }

        final int forwardBit = isForward
                ? WindowManager.LayoutParams.SOFT_INPUT_IS_FORWARD_NAVIGATION : 0;

        // If the window hasn't yet been added to the window manager,
        // and this guy didn't finish itself or start another activity,
        // then go ahead and add the window.
        boolean willBeVisible = !a.mStartedActivity;
        if (!willBeVisible) {
            try {
                willBeVisible = ActivityTaskManager.getService().willActivityBeVisible(
                        a.getActivityToken());
            } catch (RemoteException e) {
                throw e.rethrowFromSystemServer();
            }
        }
        if (r.window == null && !a.mFinished && willBeVisible) {
            r.window = r.activity.getWindow();
            View decor = r.window.getDecorView();
            decor.setVisibility(View.INVISIBLE);
            ViewManager wm = a.getWindowManager();
            WindowManager.LayoutParams l = r.window.getAttributes();
            a.mDecor = decor;
            l.type = WindowManager.LayoutParams.TYPE_BASE_APPLICATION;
            l.softInputMode |= forwardBit;
            if (r.mPreserveWindow) {
                a.mWindowAdded = true;
                r.mPreserveWindow = false;
                // Normally the ViewRoot sets up callbacks with the Activity
                // in addView->ViewRootImpl#setView. If we are instead reusing
                // the decor view we have to notify the view root that the
                // callbacks may have changed.
                ViewRootImpl impl = decor.getViewRootImpl();
                if (impl != null) {
                    impl.notifyChildRebuilt();
                }
            }
            if (a.mVisibleFromClient) {
                if (!a.mWindowAdded) {
                    a.mWindowAdded = true;
                    wm.addView(decor, l);
                } else {
                    // The activity will get a callback for this {@link LayoutParams} change
                    // earlier. However, at that time the decor will not be set (this is set
                    // in this method), so no action will be taken. This call ensures the
                    // callback occurs with the decor set.
                    a.onWindowAttributesChanged(l);
                }
            }

            // If the window has already been added, but during resume
            // we started another activity, then don't yet make the
            // window visible.
        } else if (!willBeVisible) {
            if (localLOGV) Slog.v(TAG, "Launch " + r + " mStartedActivity set");
            r.hideForNow = true;
        }

        // Get rid of anything left hanging around.
        cleanUpPendingRemoveWindows(r, false /* force */);

        // The window is now visible if it has been added, we are not
        // simply finishing, and we are not starting another activity.
        if (!r.activity.mFinished && willBeVisible && r.activity.mDecor != null && !r.hideForNow) {
            if (r.newConfig != null) {
                performConfigurationChangedForActivity(r, r.newConfig);
                if (DEBUG_CONFIGURATION) {
                    Slog.v(TAG, "Resuming activity " + r.activityInfo.name + " with newConfig "
                            + r.activity.mCurrentConfig);
                }
                r.newConfig = null;
            }
            if (localLOGV) Slog.v(TAG, "Resuming " + r + " with isForward=" + isForward);
            ViewRootImpl impl = r.window.getDecorView().getViewRootImpl();
            WindowManager.LayoutParams l = impl != null
                    ? impl.mWindowAttributes : r.window.getAttributes();
            if ((l.softInputMode
                    & WindowManager.LayoutParams.SOFT_INPUT_IS_FORWARD_NAVIGATION)
                    != forwardBit) {
                l.softInputMode = (l.softInputMode
                        & (~WindowManager.LayoutParams.SOFT_INPUT_IS_FORWARD_NAVIGATION))
                        | forwardBit;
                if (r.activity.mVisibleFromClient) {
                    ViewManager wm = a.getWindowManager();
                    View decor = r.window.getDecorView();
                    wm.updateViewLayout(decor, l);
                }
            }

            r.activity.mVisibleFromServer = true;
            mNumVisibleActivities++;
            if (r.activity.mVisibleFromClient) {
                r.activity.makeVisible();
            }
        }

        r.nextIdle = mNewActivities;
        mNewActivities = r;
        if (localLOGV) Slog.v(TAG, "Scheduling idle handler for " + r);
        Looper.myQueue().addIdleHandler(new Idler());
    }
  • 获取 DecorView

    View decor = r.window.getDecorView();

  • 获取 WindowManager

    ViewManager wm = a.getWindowManager();

  • 添加或更新

    未添加 wm.addView(decor, l);

    已添加 wm.updateViewLayout(decor, l);

  • interface WindowManager extends ViewManager

  • WindowManagerImpl implements WindowManager

  • WindowManagerImpl 传递给 WindowManagerGlobal

public final class WindowManagerImpl implements WindowManager {
    @UnsupportedAppUsage
    private final WindowManagerGlobal mGlobal = WindowManagerGlobal.getInstance();
    ...
}
  • Golobal.addView

WindowMangerGlobal.addViw(decor)

 public void addView(View view, ViewGroup.LayoutParams params,
            Display display, Window parentWindow, int userId) {
        if (view == null) {
            throw new IllegalArgumentException("view must not be null");
        }
        if (display == null) {
            throw new IllegalArgumentException("display must not be null");
        }
        if (!(params instanceof WindowManager.LayoutParams)) {
            throw new IllegalArgumentException("Params must be WindowManager.LayoutParams");
        }

        final WindowManager.LayoutParams wparams = (WindowManager.LayoutParams) params;
        if (parentWindow != null) {
            parentWindow.adjustLayoutParamsForSubWindow(wparams);
        } else {
            // If there's no parent, then hardware acceleration for this view is
            // set from the application's hardware acceleration setting.
            final Context context = view.getContext();
            if (context != null
                    && (context.getApplicationInfo().flags
                            & ApplicationInfo.FLAG_HARDWARE_ACCELERATED) != 0) {
                wparams.flags |= WindowManager.LayoutParams.FLAG_HARDWARE_ACCELERATED;
            }
        }

        ViewRootImpl root;
        View panelParentView = null;

        synchronized (mLock) {
            // Start watching for system property changes.
            if (mSystemPropertyUpdater == null) {
                mSystemPropertyUpdater = new Runnable() {
                    @Override public void run() {
                        synchronized (mLock) {
                            for (int i = mRoots.size() - 1; i >= 0; --i) {
                                mRoots.get(i).loadSystemProperties();
                            }
                        }
                    }
                };
                SystemProperties.addChangeCallback(mSystemPropertyUpdater);
            }

            int index = findViewLocked(view, false);
            if (index >= 0) {
                if (mDyingViews.contains(view)) {
                    // Don't wait for MSG_DIE to make it's way through root's queue.
                    mRoots.get(index).doDie();
                } else {
                    throw new IllegalStateException("View " + view
                            + " has already been added to the window manager.");
                }
                // The previous removeView() had not completed executing. Now it has.
            }

            // If this is a panel window, then find the window it is being
            // attached to for future reference.
            if (wparams.type >= WindowManager.LayoutParams.FIRST_SUB_WINDOW &&
                    wparams.type <= WindowManager.LayoutParams.LAST_SUB_WINDOW) {
                final int count = mViews.size();
                for (int i = 0; i < count; i++) {
                    if (mRoots.get(i).mWindow.asBinder() == wparams.token) {
                        panelParentView = mViews.get(i);
                    }
                }
            }

            root = new ViewRootImpl(view.getContext(), display);

            view.setLayoutParams(wparams);

            mViews.add(view);
            mRoots.add(root);
            mParams.add(wparams);

            // do this last because it fires off messages to start doing things
            try {
                root.setView(view, wparams, panelParentView, userId);
            } catch (RuntimeException e) {
                // BadTokenException or InvalidDisplayException, clean up.
                if (index >= 0) {
                    removeViewLocked(index, true);
                }
                throw e;
            }
        }
    }

关键代码:

root = new ViewRootImpl(view.getContext(), display);

view.setLayoutParams(wparams);

mViews.add(view);

mRoots.add(root);

mParams.add(wparams);

ViewRootImpl.setView

这个类实现 view tree 的根,它负责与 wms 直接通讯,负责管理 surface,负责触发view的测量、布局与渲染,

step 2 requestLayout()

step 1 mWindowSession.addToDisplayAsUser

ViewRootImpl.class

    /**
     * We have one child
     */
    public void setView(View view, WindowManager.LayoutParams attrs, View panelParentView,
            int userId) {
        synchronized (this) {
            if (mView == null) {
                mView = view;

                mAttachInfo.mDisplayState = mDisplay.getState();
                mDisplayManager.registerDisplayListener(mDisplayListener, mHandler);

                mViewLayoutDirectionInitial = mView.getRawLayoutDirection();
                mFallbackEventHandler.setView(view);
                mWindowAttributes.copyFrom(attrs);
                if (mWindowAttributes.packageName == null) {
                    mWindowAttributes.packageName = mBasePackageName;
                }
                mWindowAttributes.privateFlags |=
                        WindowManager.LayoutParams.PRIVATE_FLAG_USE_BLAST;

                attrs = mWindowAttributes;
                setTag();

                if (DEBUG_KEEP_SCREEN_ON && (mClientWindowLayoutFlags
                        & WindowManager.LayoutParams.FLAG_KEEP_SCREEN_ON) != 0
                        && (attrs.flags&WindowManager.LayoutParams.FLAG_KEEP_SCREEN_ON) == 0) {
                    Slog.d(mTag, "setView: FLAG_KEEP_SCREEN_ON changed from true to false!");
                }
                // Keep track of the actual window flags supplied by the client.
                mClientWindowLayoutFlags = attrs.flags;

                setAccessibilityFocus(null, null);

                if (view instanceof RootViewSurfaceTaker) {
                    mSurfaceHolderCallback =
                            ((RootViewSurfaceTaker)view).willYouTakeTheSurface();
                    if (mSurfaceHolderCallback != null) {
                        mSurfaceHolder = new TakenSurfaceHolder();
                        mSurfaceHolder.setFormat(PixelFormat.UNKNOWN);
                        mSurfaceHolder.addCallback(mSurfaceHolderCallback);
                    }
                }

                // Compute surface insets required to draw at specified Z value.
                // TODO: Use real shadow insets for a constant max Z.
                if (!attrs.hasManualSurfaceInsets) {
                    attrs.setSurfaceInsets(view, false /*manual*/, true /*preservePrevious*/);
                }

                CompatibilityInfo compatibilityInfo =
                        mDisplay.getDisplayAdjustments().getCompatibilityInfo();
                mTranslator = compatibilityInfo.getTranslator();

                // If the application owns the surface, don't enable hardware acceleration
                if (mSurfaceHolder == null) {
                    // While this is supposed to enable only, it can effectively disable
                    // the acceleration too.
                    enableHardwareAcceleration(attrs);
                    final boolean useMTRenderer = MT_RENDERER_AVAILABLE
                            && mAttachInfo.mThreadedRenderer != null;
                    if (mUseMTRenderer != useMTRenderer) {
                        // Shouldn't be resizing, as it's done only in window setup,
                        // but end just in case.
                        endDragResizing();
                        mUseMTRenderer = useMTRenderer;
                    }
                }

                boolean restore = false;
                if (mTranslator != null) {
                    mSurface.setCompatibilityTranslator(mTranslator);
                    restore = true;
                    attrs.backup();
                    mTranslator.translateWindowLayout(attrs);
                }
                if (DEBUG_LAYOUT) Log.d(mTag, "WindowLayout in setView:" + attrs);

                if (!compatibilityInfo.supportsScreen()) {
                    attrs.privateFlags |= WindowManager.LayoutParams.PRIVATE_FLAG_COMPATIBLE_WINDOW;
                    mLastInCompatMode = true;
                }

                mSoftInputMode = attrs.softInputMode;
                mWindowAttributesChanged = true;
                mAttachInfo.mRootView = view;
                mAttachInfo.mScalingRequired = mTranslator != null;
                mAttachInfo.mApplicationScale =
                        mTranslator == null ? 1.0f : mTranslator.applicationScale;
                if (panelParentView != null) {
                    mAttachInfo.mPanelParentWindowToken
                            = panelParentView.getApplicationWindowToken();
                }
                mAdded = true;
                int res; /* = WindowManagerImpl.ADD_OKAY; */

                // Schedule the first layout -before- adding to the window
                // manager, to make sure we do the relayout before receiving
                // any other events from the system.
                // step 2 触发三大流程
                requestLayout();
                InputChannel inputChannel = null;
                if ((mWindowAttributes.inputFeatures
                        & WindowManager.LayoutParams.INPUT_FEATURE_NO_INPUT_CHANNEL) == 0) {
                    inputChannel = new InputChannel();
                }
                mForceDecorViewVisibility = (mWindowAttributes.privateFlags
                        & PRIVATE_FLAG_FORCE_DECOR_VIEW_VISIBILITY) != 0;
                try {
                    // step 1 WMS.addToDisplayAsUser
                    mOrigWindowType = mWindowAttributes.type;
                    mAttachInfo.mRecomputeGlobalAttributes = true;
                    collectViewAttributes();
                    adjustLayoutParamsForCompatibility(mWindowAttributes);
                    res = mWindowSession.addToDisplayAsUser(mWindow, mSeq, mWindowAttributes,
                            getHostVisibility(), mDisplay.getDisplayId(), userId, mTmpFrame,
                            mAttachInfo.mContentInsets, mAttachInfo.mStableInsets,
                            mAttachInfo.mDisplayCutout, inputChannel,
                            mTempInsets, mTempControls);
                    setFrame(mTmpFrame);
                } catch (RemoteException e) {
                    mAdded = false;
                    mView = null;
                    mAttachInfo.mRootView = null;
                    inputChannel = null;
                    mFallbackEventHandler.setView(null);
                    unscheduleTraversals();
                    setAccessibilityFocus(null, null);
                    throw new RuntimeException("Adding window failed", e);
                } finally {
                    if (restore) {
                        attrs.restore();
                    }
                }

                if (mTranslator != null) {
                    mTranslator.translateRectInScreenToAppWindow(mAttachInfo.mContentInsets);
                }
                mPendingDisplayCutout.set(mAttachInfo.mDisplayCutout);
                mAttachInfo.mAlwaysConsumeSystemBars =
                        (res & WindowManagerGlobal.ADD_FLAG_ALWAYS_CONSUME_SYSTEM_BARS) != 0;
                mPendingAlwaysConsumeSystemBars = mAttachInfo.mAlwaysConsumeSystemBars;
                mInsetsController.onStateChanged(mTempInsets);
                mInsetsController.onControlsChanged(mTempControls);
                if (DEBUG_LAYOUT) Log.v(mTag, "Added window " + mWindow);
                if (res < WindowManagerGlobal.ADD_OKAY) {
                    mAttachInfo.mRootView = null;
                    mAdded = false;
                    mFallbackEventHandler.setView(null);
                    unscheduleTraversals();
                    setAccessibilityFocus(null, null);
                    switch (res) {
                        case WindowManagerGlobal.ADD_BAD_APP_TOKEN:
                        case WindowManagerGlobal.ADD_BAD_SUBWINDOW_TOKEN:
                            throw new WindowManager.BadTokenException(
                                    "Unable to add window -- token " + attrs.token
                                    + " is not valid; is your activity running?");
                        case WindowManagerGlobal.ADD_NOT_APP_TOKEN:
                            throw new WindowManager.BadTokenException(
                                    "Unable to add window -- token " + attrs.token
                                    + " is not for an application");
                        case WindowManagerGlobal.ADD_APP_EXITING:
                            throw new WindowManager.BadTokenException(
                                    "Unable to add window -- app for token " + attrs.token
                                    + " is exiting");
                        case WindowManagerGlobal.ADD_DUPLICATE_ADD:
                            throw new WindowManager.BadTokenException(
                                    "Unable to add window -- window " + mWindow
                                    + " has already been added");
                        case WindowManagerGlobal.ADD_STARTING_NOT_NEEDED:
                            // Silently ignore -- we would have just removed it
                            // right away, anyway.
                            return;
                        case WindowManagerGlobal.ADD_MULTIPLE_SINGLETON:
                            throw new WindowManager.BadTokenException("Unable to add window "
                                    + mWindow + " -- another window of type "
                                    + mWindowAttributes.type + " already exists");
                        case WindowManagerGlobal.ADD_PERMISSION_DENIED:
                            throw new WindowManager.BadTokenException("Unable to add window "
                                    + mWindow + " -- permission denied for window type "
                                    + mWindowAttributes.type);
                        case WindowManagerGlobal.ADD_INVALID_DISPLAY:
                            throw new WindowManager.InvalidDisplayException("Unable to add window "
                                    + mWindow + " -- the specified display can not be found");
                        case WindowManagerGlobal.ADD_INVALID_TYPE:
                            throw new WindowManager.InvalidDisplayException("Unable to add window "
                                    + mWindow + " -- the specified window type "
                                    + mWindowAttributes.type + " is not valid");
                        case WindowManagerGlobal.ADD_INVALID_USER:
                            throw new WindowManager.BadTokenException("Unable to add Window "
                                    + mWindow + " -- requested userId is not valid");
                    }
                    throw new RuntimeException(
                            "Unable to add window -- unknown error code " + res);
                }

                if ((res & WindowManagerGlobal.ADD_FLAG_USE_BLAST) != 0) {
                    mUseBLASTAdapter = true;
                }
                if ((res & WindowManagerGlobal.ADD_FLAG_USE_TRIPLE_BUFFERING) != 0) {
                    mEnableTripleBuffering = true;
                }

                if (view instanceof RootViewSurfaceTaker) {
                    mInputQueueCallback =
                        ((RootViewSurfaceTaker)view).willYouTakeTheInputQueue();
                }
                if (inputChannel != null) {
                    if (mInputQueueCallback != null) {
                        mInputQueue = new InputQueue();
                        mInputQueueCallback.onInputQueueCreated(mInputQueue);
                    }
                    mInputEventReceiver = new WindowInputEventReceiver(inputChannel,
                            Looper.myLooper());
                }

                view.assignParent(this);
                mAddedTouchMode = (res & WindowManagerGlobal.ADD_FLAG_IN_TOUCH_MODE) != 0;
                mAppVisible = (res & WindowManagerGlobal.ADD_FLAG_APP_VISIBLE) != 0;

                if (mAccessibilityManager.isEnabled()) {
                    mAccessibilityInteractionConnectionManager.ensureConnection();
                }

                if (view.getImportantForAccessibility() == View.IMPORTANT_FOR_ACCESSIBILITY_AUTO) {
                    view.setImportantForAccessibility(View.IMPORTANT_FOR_ACCESSIBILITY_YES);
                }

                // Set up the input pipeline.
                CharSequence counterSuffix = attrs.getTitle();
                mSyntheticInputStage = new SyntheticInputStage();
                InputStage viewPostImeStage = new ViewPostImeInputStage(mSyntheticInputStage);
                InputStage nativePostImeStage = new NativePostImeInputStage(viewPostImeStage,
                        "aq:native-post-ime:" + counterSuffix);
                InputStage earlyPostImeStage = new EarlyPostImeInputStage(nativePostImeStage);
                InputStage imeStage = new ImeInputStage(earlyPostImeStage,
                        "aq:ime:" + counterSuffix);
                InputStage viewPreImeStage = new ViewPreImeInputStage(imeStage);
                InputStage nativePreImeStage = new NativePreImeInputStage(viewPreImeStage,
                        "aq:native-pre-ime:" + counterSuffix);

                mFirstInputStage = nativePreImeStage;
                mFirstPostImeInputStage = earlyPostImeStage;
                mPendingInputEventQueueLengthCounterName = "aq:pending:" + counterSuffix;

                if (mView instanceof RootViewSurfaceTaker) {
                    PendingInsetsController pendingInsetsController =
                            ((RootViewSurfaceTaker) mView).providePendingInsetsController();
                    if (pendingInsetsController != null) {
                        pendingInsetsController.replayAndAttach(mInsetsController);
                    }
                }
            }
        }
    }

ViewRootImpl.requestLayout();

在添加到窗口管理器之前安排第一个布局,以确保在从系统接收任何其他事件之前进行重新布局;

在添加窗口之前,先通过requestLayout 方法在主线程上安排一次”遍历“

所谓”遍历“是指 ViewRooImpl 中的核心方法preformTraversals()

这个方法实现了对控件数进行测量、布局、向WMS申请修改窗口属性以重绘所有工作;

由于此方法 ”遍历“ 操作对于初次遍历做了一些特殊处理,来自己WMS通过mWindw 发生的回调

如果窗口的尺寸、Inserts以及窗口焦点等,从而有可能使得初次遍历的现场遭到破坏,因此需要在添加窗口之前,先发送一个”遍历“消息到主线程

在主线程中向主线程的Handler 发送消息,如果使用得当,可以产生很精妙的效果,例如可实现如下的执行顺序,添加窗口-》初次遍历-》处理来自WMS的回调

requestLayout();

InputChannel inputChannel = null ;

初始化 mInputChannel , InputChannel 是窗口接收来自 InputDispatcher 的输入事件,

注意, 仅仅当窗口的属性 inputFeatures 不含有 INPUT_FEATURE_ON_INPUT_CHANNEL 时, 才会创建 InputChannel , 否则 mInputChannel 为空, 从而导致此窗口无法接受任何输入事件.

InputChannel inputChannel = null ;
  public void requestLayout() {
        if (!mHandlingLayoutInLayoutRequest) {
            checkThread();
            mLayoutRequested = true;
            scheduleTraversals();
        }
    }
                    
scheduleTraversals();

异步 postCallBack TraversalRunnable 进入消息队列里,虽然在代码顺序上这个在前,

实际执行要慢于 mWindowSession.addToDisplayAsUser

doTraversal()
performTraversals() 三大流程

aosp.app/android-11.…

  • relayoutWindow -> mWindowSession.relayout
 private int relayoutWindow(WindowManager.LayoutParams params, int viewVisibility,
            boolean insetsPending) throws RemoteException {

        float appScale = mAttachInfo.mApplicationScale;
        boolean restore = false;
        if (params != null && mTranslator != null) {
            restore = true;
            params.backup();
            mTranslator.translateWindowLayout(params);
        }

        if (params != null) {
            if (DBG) Log.d(mTag, "WindowLayout in layoutWindow:" + params);

            if (mOrigWindowType != params.type) {
                // For compatibility with old apps, don't crash here.
                if (mTargetSdkVersion < Build.VERSION_CODES.ICE_CREAM_SANDWICH) {
                    Slog.w(mTag, "Window type can not be changed after "
                            + "the window is added; ignoring change of " + mView);
                    params.type = mOrigWindowType;
                }
            }
        }

        long frameNumber = -1;
        if (mSurface.isValid()) {
            frameNumber = mSurface.getNextFrameNumber();
        }

        int relayoutResult = mWindowSession.relayout(mWindow, mSeq, params,
                (int) (mView.getMeasuredWidth() * appScale + 0.5f),
                (int) (mView.getMeasuredHeight() * appScale + 0.5f), viewVisibility,
                insetsPending ? WindowManagerGlobal.RELAYOUT_INSETS_PENDING : 0, frameNumber,
                mTmpFrame, mTmpRect, mTmpRect, mTmpRect, mPendingBackDropFrame,
                mPendingDisplayCutout, mPendingMergedConfiguration, mSurfaceControl, mTempInsets,
                mTempControls, mSurfaceSize, mBlastSurfaceControl);
        if (mSurfaceControl.isValid()) {
            if (!useBLAST()) {
                mSurface.copyFrom(mSurfaceControl);
            } else {
                final Surface blastSurface = getOrCreateBLASTSurface(mSurfaceSize.x,
                    mSurfaceSize.y);
                // If blastSurface == null that means it hasn't changed since the last time we
                // called. In this situation, avoid calling transferFrom as we would then
                // inc the generation ID and cause EGL resources to be recreated.
                if (blastSurface != null) {
                    mSurface.transferFrom(blastSurface);
                }
            }
        } else {
            destroySurface();
        }

        mPendingAlwaysConsumeSystemBars =
                (relayoutResult & WindowManagerGlobal.RELAYOUT_RES_CONSUME_ALWAYS_SYSTEM_BARS) != 0;

        if (restore) {
            params.restore();
        }

        if (mTranslator != null) {
            mTranslator.translateRectInScreenToAppWinFrame(mTmpFrame);
        }
        setFrame(mTmpFrame);
        mInsetsController.onStateChanged(mTempInsets);
        mInsetsController.onControlsChanged(mTempControls);
        return relayoutResult;
    }

mWindowSession.addToDisplayAsUser

 @Override
    public int addToDisplayAsUser(IWindow window, int seq, WindowManager.LayoutParams attrs,
            int viewVisibility, int displayId, int userId, Rect outFrame,
            Rect outContentInsets, Rect outStableInsets,
            DisplayCutout.ParcelableWrapper outDisplayCutout, InputChannel outInputChannel,
            InsetsState outInsetsState, InsetsSourceControl[] outActiveControls) {
        return mService.addWindow(this, window, seq, attrs, viewVisibility, displayId, outFrame,
                outContentInsets, outStableInsets, outDisplayCutout, outInputChannel,
                outInsetsState, outActiveControls, userId);
    }

mWindowSession.addToDisplayAsUser 最后调用 mService.addWindow,将窗口添加到 wms 中;

完成这个操作之后,mWindow 已经添加到 display 中,inputChannel 不为空就可以接收事件。

只是窗口还没有 Layout 所以还没有进行有效的绘制onDraw;

这里出现比较重要的概念 mWindowSession 会话;在 ViewRootImpl 中可以搜索 ”mWindowSession“

总结 requestLayout():

view的 requestLayout 会直接递归调用父窗口的requestLayout,直到ViewRootImpl,然后触发peformTraversals,由于mLayoutRequested为true,会导致onMeasure和onLayout被调用,不一定会触发OnDraw;requestLayout触发onDraw可能是因为在在layout过程中发现l,t,r,b和以前不一样,那就会触发一次invalidate,所以触发了onDraw

首先先为当前View设置上 PFLAG_FORCE_LAYOUT 的标记位,表示当前的View需要重新绘制。

当父布局已经开始重新布局的时候,不会继续传递重新布局的请求,而是带着 PFLAG_FORCE_LAYOUT 的标记等待重新绘制的流程走到这里。

当并没有已经在重新布局的时候,接着调用mParent.requestLayout方法,为父容器添加 PFLAG_FORCE_LAYOUT 标记位,而父容器又会调用它的父容器的 requestLayout 方法.

requestLayout 的事件会层层上传,直到DecorView,即根View,而根View又会传递给ViewRootImpl。

所以说任何一个View的requestLayout事件,最终会被ViewRootImpl接收并得到处理。