TCP/IP 协议栈在 Linux 内核中的 运行时序分析

86 阅读7分钟

1、Linux内核概述

1.1 Linux内核结构

一个完整的Linux内核一般由5部分组成,它们分别是内存管理、进程管理、进程间通信、bai虚拟文件系统和网络接口。

1、内存管理 
内存管理主要完成的是如何合理有效地管理整个系统的物理内存,同时快速响应内核各个子系统对内存分配的请求。

Linux内存管理支持虚拟内存,而多余出的这部分内存就是通过磁盘申请得到的,平时系统只把当前运行的程序块保留在内存中,其他程序块则保留在磁盘中。在内存紧缺时,内存管理负责在磁盘和内存间交换程序块。

2、进程管理 
进程管理主要控制系统进程对CPU的访问。当需要某个进程运行时,由进程调度器根据基于优先级的调度算法启动新的进程。:Linux支持多任务运行,那么如何在一个单CPU上支持多任务呢?这个工作就是由进程调度管理来实现的。

在系统运行时,每个进程都会分得一定的时间片,然后进程调度器根据时间片的不同,选择每个进程依次运行,例如当某个进程的时间片用完后,调度器会选择一个新的进程继续运行。

由于切换的时间和频率都非常的快,由此用户感觉是多个程序在同时运行,而实际上,CPU在同一时间内只有一个进程在运行,这一切都是进程调度管理的结果。

3、进程间通信 
进程间通信主要用于控制不同进程之间在用户空间的同步、数据共享和交换。由于不用的用户进程拥有不同的进程空间,因此进程间的通信要借助于内核的中转来实现。

一般情况下,当一个进程等待硬件操作完成时,会被挂起。当硬件操作完成,进程被恢复执行,而协调这个过程的就是进程间的通信机制。

4、虚拟文件系统 
Linux内核中的虚拟文件系统用一个通用的文件模型表示了各种不同的文件系统,这个文件模型屏蔽了很多具体文件系统的差异,使Linux内核支持很多不同的文件系统。

这个文件系统可以分为逻辑文件系统和设备驱动程序:逻辑文件系统指Linux所支持的文件系统,例如ext2、ext3和fat等;设备驱动程序指为每一种硬件控制器所编写的设备驱动程序模块。

5、网络接口 
网络接口提供了对各种网络标准的实现和各种网络硬件的支持。网络接口一般分为网络协议和网络驱动程序。网络协议部分负责实现每一种可能的网络传输协议。

网络设备驱动程序则主要负责与硬件设备进行通信,每一种可能的网络硬件设备都有相应的设备驱动程序。

1.2 Linux内核的网络体系

Linux网络体系结构由以下五个部分组成 1)系统调用接口 2)协议无关接口 3)网络协议 4)设备无关接口 5 设备驱动程序。下面分别简述五个部分:

1、系统调用接口
系统调用接口是用户空间的应用程序正常访问内核的唯一合法途径(终端和陷入也可访问内核)。如:

asmlingkage long sys_getpid(void)
{
 return current->pid;
}

系统调用一般由sys开头 ,前面的修饰符是asmlingkage,表示函数由堆栈获得参数。

2、协议无关接口
协议无关接口是由socket来实现的。它提供了一组通用函数来支持各种不同协议。

通过网络栈进行的通信都需要对 socket 进行操作。Linux 中的 socket 结构是 struct sock ,这个结构是在 linux/include/net/sock.h 中定义的。这个巨大的结构中包含了特定 socket 所需要的所有状态信息,其中包括 socket 所使用的特定协议和在 socket 上可以执行的一些操作。

网络子系统可以通过一个定义了自己功能的特殊结构来了解可用协议。每个协议都维护了一个名为 proto 的结构(可以在 linux/include/net/sock.h 中找到)。这个结构定义了可以在从 socket 层到传输层中执行特定的 socket 操作

3、网络协议
Linux支持多种网络协议,可以在<linux/socket.h>中查到所支持的网络协议:

 #define AF_UNIX 1 /* Unix domain sockets */
 #define AF_LOCAL 1 /* POSIX name for AF_UNIX */
 #define AF_INET 2 /* Internet IP Protocol */
 #define AF_AX25 3 /* Amateur Radio AX.25 */
 #define AF_IPX 4 /* Novell IPX
 … …

其中每一个所支持的协议对应net_family[]数组中的一项,net_family[]是结构体指针数组,其中的每一项都是一个结构体指针,指向一个net_proto_family 结构

struct net_proto_family {
  int family;
  int (*create) (struct socket * sock, int protocol);
  short authentication;
  short encryption;
  short encrypt_net;
  struct module *owner;
};

这个结构体中注册了关于协议的信息。

4、设备无关接口
设备无关接口是由net_device实现的。任何设备和上层通信都是通过net_device设备无关接口。

它将协议与具有很多各种不同功能的硬件设备连接在一起。这一层提供了一组通用函数供底层网络设备驱动程序使用,让它们可以对高层协议栈进行操作。

首先,设备驱动程序可能会通过调用 register_netdevice 或 unregister_netdevice 在内核中进行注册或注销。调用者首先填写 net_device 结构,然后传递这个结构进行注册。内核调用它的 init 函数(如果定义了这种函数),然后执行一组健全性检查,并创建一个 sysfs 条目,然后将新设备添加到设备列表中(内核中的活动设备链表)。在 linux/include/linux/netdevice.h 中可以找到这个 net_device 结构。这些函数都是在 linux/net/core/dev.c 中实现的。

要从协议层向设备中发送 sk_buff ,就需要使用 dev_queue_xmit 函数。这个函数可以对 sk_buff 进行排队,从而由底层设备驱动程序进行最终传输(使用 sk_buff 中引用的 net_device 或 sk_buff->dev 所定义的网络设备)。dev 结构中包含了一个名为 hard_start_xmit 的方法,其中保存有发起 sk_buff 传输所使用的驱动程序函数。

报文的接收通常是使用 netif_rx 执行的。当底层设备驱动程序接收一个报文(包含在所分配的 sk_buff 中)时,就会通过调用 netif_rx 将 sk_buff 上传至网络层。然后,这个函数通过 netif_rx_schedule 将 sk_buff 在上层协议队列中进行排队,供以后进行处理。可以在 linux/net/core/dev.c 中找到 dev_queue_xmit 和 netif_rx 函数。

5、设备驱动程序
网络栈底部是负责管理物理网络设备的设备驱动程序。例如,包串口使用的 SLIP 驱动程序以及以太网设备使用的以太网驱动程序都是这一层的设备。

在进行初始化时,设备驱动程序会分配一个 net_device 结构,然后使用必须的程序对其进行初始化。这些程序中有一个是 dev->hard_start_xmit ,它定义了上层应该如何对 sk_buff 排队进行传输。这个程序的参数为 sk_buff 。这个函数的操作取决于底层硬件,但是通常 sk_buff 所描述的报文都会被移动到硬件环或队列中。就像是设备无关层中所描述的一样,对于 NAPI 兼容的网络驱动程序来说,帧的接收使用了 netif_rx 和 netif_receive_skb 接口。NAPI 驱动程序会对底层硬件的能力进行一些限制。

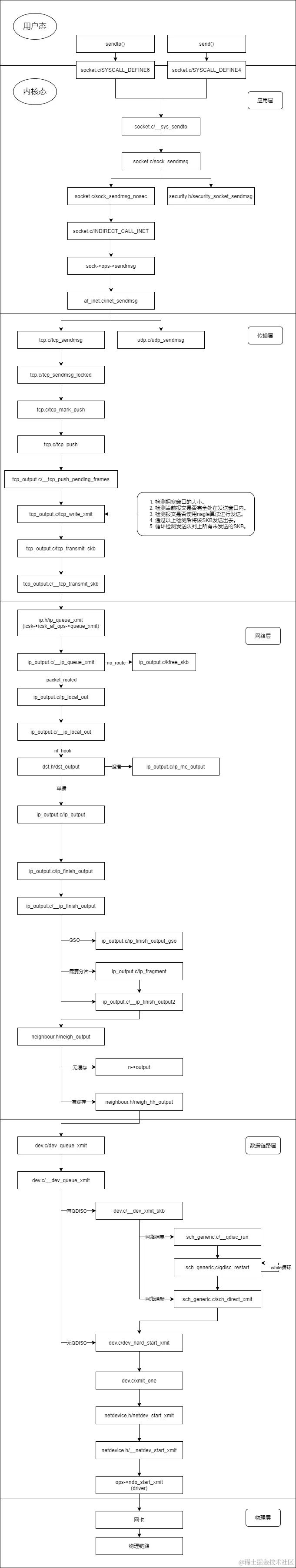
2、send和recv过程分析

 2.1 客户端调用send函数发送数据的过程分析

流程图如下:

 GDB调试Linux源代码验证如下:

1. 建立tcp连接

(篇幅有限,仅展示前面的部分截图)

 2. 客户端发送数据:“Hello, world!”

 

 3. 释放tcp连接

(篇幅有限,仅展示前面的部分截图)

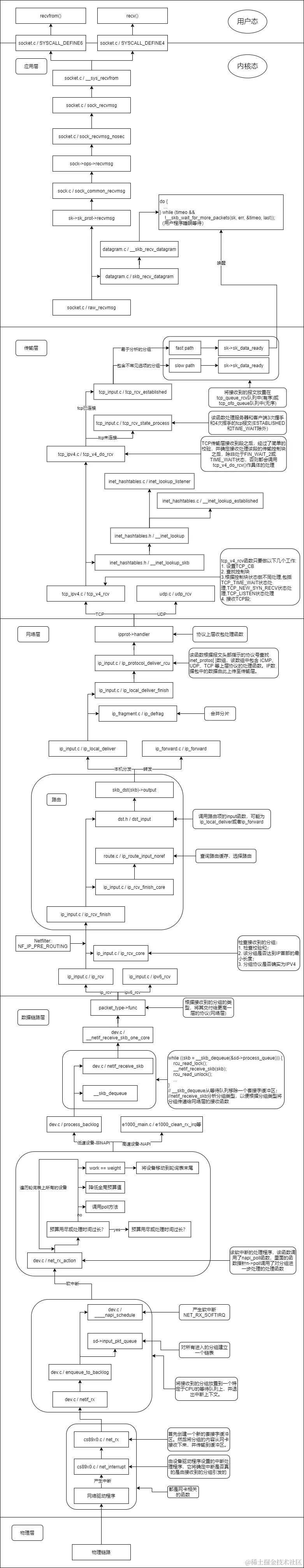
 2.2 服务器端调用recv函数接收数据的过程分析

流程图如下:

 GDB调试Linux源代码验证如下:

 1. tcp连接的建立与释放过程

 tcp_rcv_state_process函数用于处理3次握手与4次挥手的报文。

2. 服务器端接收到客户端发来的信息

 

3、时序图