免费全开源,功能强大的多连接数据库管理工具:DbGate

5,189 阅读6分钟

DbGate:您的全能数据库指挥中心,一站式免费开源解决方案,无缝连接并管理多款主流数据库,让复杂的数据世界变得轻松易控! - 精选真开源,释放新价值。

image.png

概览

DbGate 是跨平台的数据库管理器。支持 MySQL、PostgreSQL、SQL Server、MongoDB、SQLite 等的数据库管理器。能够在 Windows、Linux、Mac 下运行或作为 Web 应用程序运行。DbGate 的设计简单易用且高效。但也有许多高级功能,如模式比较、可视化查询设计器、图表可视化或批量导出和导入。

DbGate是一款高度兼容多平台环境的数据库管理系统,专为满足对MySQL、PostgreSQL、SQL Server、MongoDB及SQLite等主流数据库的高效管控需求而设计。该系统不仅能够在Windows、Linux、Mac等主流操作系统上实现本地部署与运行,同时还支持以Web应用程序的形式无缝嵌入各类浏览器环境,实现跨平台、跨设备的灵活访问与操作。

DbGate在界面设计与用户体验方面,秉持简洁直观与高效实用的原则,确保用户能够快速上手并顺畅执行日常数据库管理工作。然而,其功能深度并未因易用性而妥协,反而深度融合了一系列面向专业人士的高级特性。其具有以下特性:

  1. 模式比较(Schema Comparison):DbGate配备了先进的模式比对工具,能够精准识别并清晰呈现不同数据库间的架构差异,包括表结构、索引、约束、存储过程、函数等元素的变化。这一功能极大地赋能版本控制、数据迁移、环境同步等场景,确保数据库架构的一致性与完整性。
  2. 可视化查询设计器(Visual Query Designer):内置的可视化查询构建模块,允许用户通过拖拽字段、设置条件等方式,以所见即所得的方式构建复杂的SQL查询语句,无需深入掌握SQL语法即可实现高效的数据检索与分析。同时,该设计器还具备代码高亮、智能提示、错误检查等辅助功能,助力用户编写与优化查询脚本。
  3. 数据可视化(Data Visualization):DbGate集成图表生成功能,支持将查询结果以柱状图、折线图、饼图等多种图表形式进行动态展示,便于用户从宏观角度把握数据分布、趋势与关联性,提升数据洞察力。用户可自定义图表类型、颜色、标签等样式,并一键导出为图片或嵌入报告,实现数据的直观传达与分享。
  4. 批量数据处理(Bulk Data Processing):系统提供强大的数据导入导出工具,支持CSV、JSON、Excel等多种格式,允许用户进行大批量数据迁移、备份或清理工作。此外,还具备数据批处理能力,如批量更新、删除记录,以及数据清洗、转换等预处理操作,有效提升数据管理效率。
  5. 跨数据库:DbGate提供了多种数据库支持,目前包括 MySQL、PostgreSQL、SQL Server、MongoDB、SQLite 、Redis、MariaDB等。

image.png

  1. 跨平台:DbGate支持不同的平台,适用于 Windows、Linux、MacOS 和 WEB 浏览器。

image.png

截至发稿概况如下:

语言占比
Svelte47.4%
TypeScript28.1%
JavaScript23.9%
CSS0.3%
Shell0.2%
HTML0.1%
  • 收藏数量:4.2K

主要功能

你可以进入官方网页下载体验:dbgate.org

  • 数据库连接

DbGate 支持同时连接多个不同的数据库,支持通过 SSH tunnel 连接数据库以及 SSL 连接。DbGate 提供了数据库对象结构浏览功能以及表、视图、存储过程和函数的查看功能。当用户打开多个窗口选项卡时,每个选项卡都会显示所属的数据库。

MySQLPostgreSQLMicrosoft SQL Server
MongoDBSQLiteAmazon Redshift
CockroachDBMariaDBOracle

image.png

  • 数据编辑器

DbGate 提供了强大的数据浏览器和编辑器,可以快速查找和修改数据。DbGate 还支持表数据编辑。任何更改都不会立即保存到数据库,首先用户以与 Excel 类似的方式编辑表格数据,完成后按 Ctrl+S(或使用上下文菜单中的命令),确认后,更改将保存到数据库。

image.png

1)过滤数据:用户可以直接输入过滤表达式(例如字段值包含的字符子串),或者通过菜单过滤数据。

image.png

2)扩展外键列:有时,直接查看引用表的列很实用。在 DbGate 中,用户可以在不创建查询的情况下实现此目的,可以将引用的列添加到列管理器中查看。用户甚至可以按引用的列过滤表。

image.png

3)表单视图:通常,用户可能会遇到非常宽的表格,并且有很多列。当用户只需要查看一行时,经典表视图就不起作用了。表单视图可以帮助用户优雅地解决这种情况。还有一个很好的好处,用户甚至可以在表单视图中扩展外键列。

image.png

  • 批处理操作

DbGate提供令人惊喜的编辑功能---批处理操作,利用宏(macros)可以进行批处理操作。涉及的包括:文本大小写转换、当前数据、生成 UUID、查找与替换、转换为其他类型(布尔、整数、字符串、数字)等。

  • SQL生成器

DbGate提供的SQL生成器,可以获得生成创建数据库/数据的SQL脚本。SQL生成器支持表(包含外键)的创建、删除、数据插入以及截断脚本,支持视图、存储过程、函数的创建和删除脚本。

image.png

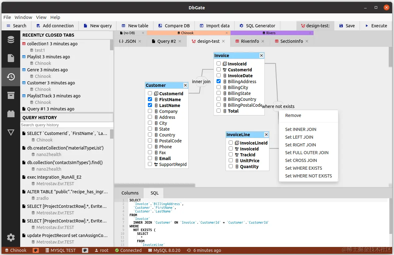
  • 查询设计器

DbGate的查询设计器提供了图形方式设计查询语句的功能,支持各种连接查询、分组聚合、数据过滤以及排序操作。

image.png

image.png

  • 数据导入导出

DbGate支持强大的数据导入导出功能,支持CSV、Excel、JSON line、XML等文件格式,可以实现在不同数据库之间的数据复制。

image.png

image.png

image.png


遐想

DbGate是一款卓越的跨平台数据库管理工具,它将易用性与专业性完美结合,不仅支持广泛的数据库兼容性,涵盖市面上主流的如MySQL、PostgreSQL、SQL Server、Oracle等多种数据库系统,而且具备一系列高级功能,包括但不限于数据可视化、实时查询监控、结构同步、备份恢复、性能优化等,大大提升了数据库管理效率及便利性。DbGate的强大之处还在于它的灵活部署选项,无论是在桌面环境、云端服务器,还是嵌入式系统中,都能轻松自如地安装使用,满足不同用户的各种定制化需求。对于任何级别的用户而言,DbGate都是一站式解决数据库管理和数据分析的理想选择。无论是日常的数据库维护、性能调优,还是处理复杂的ETL任务、大数据分析项目,DbGate都能够凭借其出色的性能和功能设计,帮助用户高效、精准地完成任务,以科技力量赋能数据价值挖掘与管理。

热烈欢迎各位在评论区分享交流心得与见解!!!


声明:本文为辣码甄源原创,转载请标注"辣码甄源原创首发"并附带原文链接。