软件架构:电子商务系统架构概要设计

247 阅读3分钟

为了设计一个电子商务系统的架构,我们需要考虑一些基本的功能和需求。下面是一般电子商务系统需要支持的几个关键功能:

  1. 用户管理:包括用户注册、登录、个人信息管理等功能。
  2. 商品浏览与管理:包括商品的增加、删除、修改、查询,以及商品分类管理等功能。
  3. 购物车:用户可以将商品添加到购物车,修改购物车中商品的数量,以及删除购物车中的商品。
  4. 订单管理:包括订单的创建、查询、修改状态(如支付状态、发货状态)等功能。
  5. 支付系统集成:支持通过第三方支付系统进行支付处理。
  6. 搜索与推荐:提供商品搜索功能,并根据用户的浏览和购买历史推荐商品。

基于这些基本功能,我们可以使用4+1视图模型来描述系统的架构,该模型包括逻辑视图、开发视图、物理视图、过程视图和场景(用例)视图。

逻辑视图(Logic View)

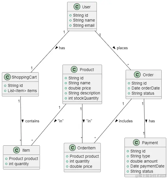
逻辑视图主要关注系统的功能性需求,用于展示系统的功能模块和它们之间的关系。对于电子商务系统,可以分为用户模块、商品模块、购物车模块、订单模块和支付模块等。

image.png

开发视图(Development View)

开发视图关注的是软件的组织结构,包括软件代码的组织和依赖关系。这里可以使用微服务架构来组织代码,每个核心功能模块对应一个微服务,例如用户服务、商品服务、订单服务等。

image.png

物理视图(Physical View)

物理视图描述的是软件在硬件上的部署方案,包括服务器、数据库、网络设备等。可以采用云基础设施来部署这些微服务,使用容器化技术如Docker来提高部署的灵活性和可靠性。

image.png

过程视图(Process View)

过程视图描述了系统运行时的动态过程,包括进程间通信、错误处理和系统的伸缩性设计等。可以采用事件驱动架构来增强系统的伸缩性和响应能力,比如使用Kafka来处理订单创建、支付等事件的异步处理。

image.png

场景视图(Scenarios View)

场景视图通过用例来展示系统如何满足用户需求。例如,一个典型的场景是用户浏览商品、添加商品到购物车、创建订单并完成支付的整个流程。

image.png

这些功能和UML视图是电子商务系统架构设计的一部分,完整的系统设计,我们还需要定义更多细节,在这个基础上,我们可以进一步详细化每个视图的设计,比如定义各个微服务的API接口,设计数据库模式,以及制定具体的部署方案。这里我先学习架构框架,以后时机成熟我们在探索更多细节。