一句话的时间把大模型接入微信公众号

715 阅读7分钟

你会不会觉得开发微信公众号机器人很难呢,以为搭建公众号机器人是需要一定的编程基础,另外还有服务器成本。 在AI热火朝天的今天,很多人对 AIGC,AGC 都拥有着很热切的追求,结合咱们的需求,那我们能不能搭建一个AI公众号机器人呢?(当然能!) 可是AI大模型需要米耶!!!再进亿步,能不能白嫖到免费的AI大模型呢?(桀桀桀,当然也能) 有亿个要求,没有服务器也不懂编程,能不能几句话就可以造个微信AI机器人呢?(你真是个精打细算致的人,嘿嘿嘿当然也能)

客观别急,慢慢看保证让你好到羊毛。

微信公众号作为今日重要的信息传播和互动渠道,对个人和企业而言尤为重要。然而,仅仅搭建微信公众号并不能提供太多智能化的交互体验。搭建带有强大 AI 模型支持的微信公众号机器人,才能提供更高级的功能和定制化的交互体验,例如智能问答,自然语言处理等。这往往需要拥有编程技能或购买昂贵的算力支持。幸运的是,现已提供简单、快速的解决方案!

为何选择微信公众号?

微信公众号提供了独特重要性给企业和个人:

  1. 信息传播: 微信拥有数亿用户,事半功倍地传播信息至目标受众,实现品牌宣传、产品推广等目标。
  2. 用户互动: 多种形式的互动,如文字、图片、语音、视频等,与用户即时互动,增强用户黏性和参与度。
  3. 品牌形象: 发布高质量内容,帮助建立专业形象和品牌认知度,提升企业/个人影响力和信誉度。

解决搭建更加智能、自定制的微信公众号难题的方案

传统方法可能需要编程技能或昂贵的算力支持。但现已提供简单、快速的解决方案:

通过开源项目实现微信公众号机器人

GitHub 提供多种开源项目,如WeChaty、WePY、EasyWeChat等,提供丰富的功能和定制选项,使公众号搭建、管理更加便捷:

优势:

  • 灵活定制: 根据需求定制化开发。
  • 社区支持: 庞大的开发者社区提供技术支持和解决方案。
  • 开放透明: 源代码开放,确保系统透明和安全。

缺点:

  • 技术门槛: 非技术人员可能存在学习成本。
  • 维护成本: 更新升级可能需要人力、时间成本。

结合AI大模型实现更智能微信公众号机器人

除传统开源项目,集成人工智能技术,提供更智能化的微信公众号机器人。通过开源项目接入大型AI模型(如OpenAI,Gemini,Claude,Kimi,通义千问,文心一言等),让机器人具备更优秀的交互能力,如智能问答、自然语言处理等:

优势:

  • 智能交互: 结合AI技术,使机器人更智能化,提升用户体验。
  • 个性定制: 定制机器人功能和回答策略,满足不同需求。
  • 提高效率: AI技术帮助机器人快速准确回答,提高工作效率。

缺点:

  • 算力消耗: 大型AI模型可能消耗大量算力,增加成本、复杂度。

Coze 平台介绍

绕过传统开源项目和AI+开源项目,Coze 平台提供简单、快速的解决方案!Coze 平台由字节跳动推出,提供零编程创建微信公众号机器人的解决方案,且全部免费!

Coze 平台,通过自然语言告知 AI 您的需求,AI 将为您创建相关的 AI 机器人。创建完成后,点击发布按钮,选择相关配置,即可进行交互互动。

Coze 平台优势:

  • 完全免费: 与传统方式不同,Coze 提供的服务完全免费,无需购买昂贵的算力支持(白嫖)。
  • 无服务器: 创建的机器人无需额外服务器支持,减少成本和运维。
  • 知识库支持: AI 机器人回答更好用户提问,提升交互体验。
  • 定制工作流: 定制工作流实现复杂业务支持,提高工作效率和智能化水平。
  • 零编程: 不需要编程知识,通过自然语言进行开发,降低技术门槛。

总之,微信公众号提供重要性给企业和个人。在建立过程中,可选传统开源项目、AI+开源项目。另外,尝试 Coze 平台,实现简单、快速、且免费的搭建带有强大 AI 模型支持的微信公众号机器人!Coze 平台提供了简便的使用方式,解决了 AI 算力消耗问题,让用户可以轻松使用 AI 功能,无需担心额外费用。

如何使用 Coze

那说这么多,首先你得先注册一个 Coze (中文名为 扣子)的平台账号,访问 www.coze.cn 即可!

Coze

登录成功后可以看到主页,可以对 Coze Assistant 说你要搭建的机器人需要怎么样的就行?

创建 Bot

另外,如果还不知道可以创建啥机器人的话,不妨可以点击 Bot 商店 来看下有哪一些优秀的 Bot

Bot 商店

点击感兴趣的 Bot 卡片进入详情使用,并且如果觉得不错的话,可以点击右上角的 复制 按钮拷贝一个完全相同的 Bot 到自己的 个人空间

使用 Bot

复制 Bot

复制完成后,会自动跳转到Bot的编辑页面;

编辑 Bot

编辑 Coze Bot
  1. 人设与回复逻辑

左边的 人设与回复逻辑 可以设置 Bot 的人设(例如是龙傲天,叶良辰等),还有回复的逻辑(例如,说句话前得礼貌性的微笑一下,桀桀桀~)

演示

  1. 插件

接下来的第二栏配置才是更为核心的,例如可以使用插件来增强 Bot 的能力,例如图片理解,代码执行,搜索引擎搜索等等丰富的插件,如果不知道搭配哪些插件,别急,可以点击右上角的 A 按钮,AI会自动根据你填写的人设及回复逻辑自动关联相关的插件。

Coze 插件

如果不满足你的需求,可以通过创建插件的形式来实现,具体的创建流程操作可参考 官方文档

  1. 工作流

工作流支持通过可视化的方式,对插件、大语言模型、代码块等功能进行组合,从而实现复杂、稳定的业务流程编排,例如旅行规划、报告分析等。

如下面的视频搜索的工作流,可以将用户输入的内容,添加渠道关键词后丢到搜索引擎搜索,最后将搜索结果格式化后丢给大模型处理并反馈到 CozeBot 即可。

工作流

  1. 知识库

将文件或网站 URL 上传为数据集后,用户发送消息时,Bot 能够引用数据集中的内容回答用户问题,可以更加密集型地训练你的 CozeBot,让它精益求精。

  1. 其他 同时还可以设置数据库开场白用户问题建议语音等配置,感兴趣的可以执行去体验,
如何实时预览与调试 CozeBot

当我们的配置调整完后,可以在最右侧的 预览与调试 进行对话交互来预览与调试咱们的机器人,看看它是不是被你驯服了。

如何发布到公众号

终于到了最重要的环节了,搞了这么久不就是为了这一步吗!

咱们配置和调试好机器人后,可以点击页面右上角的 发布 按钮进行发布。

发布

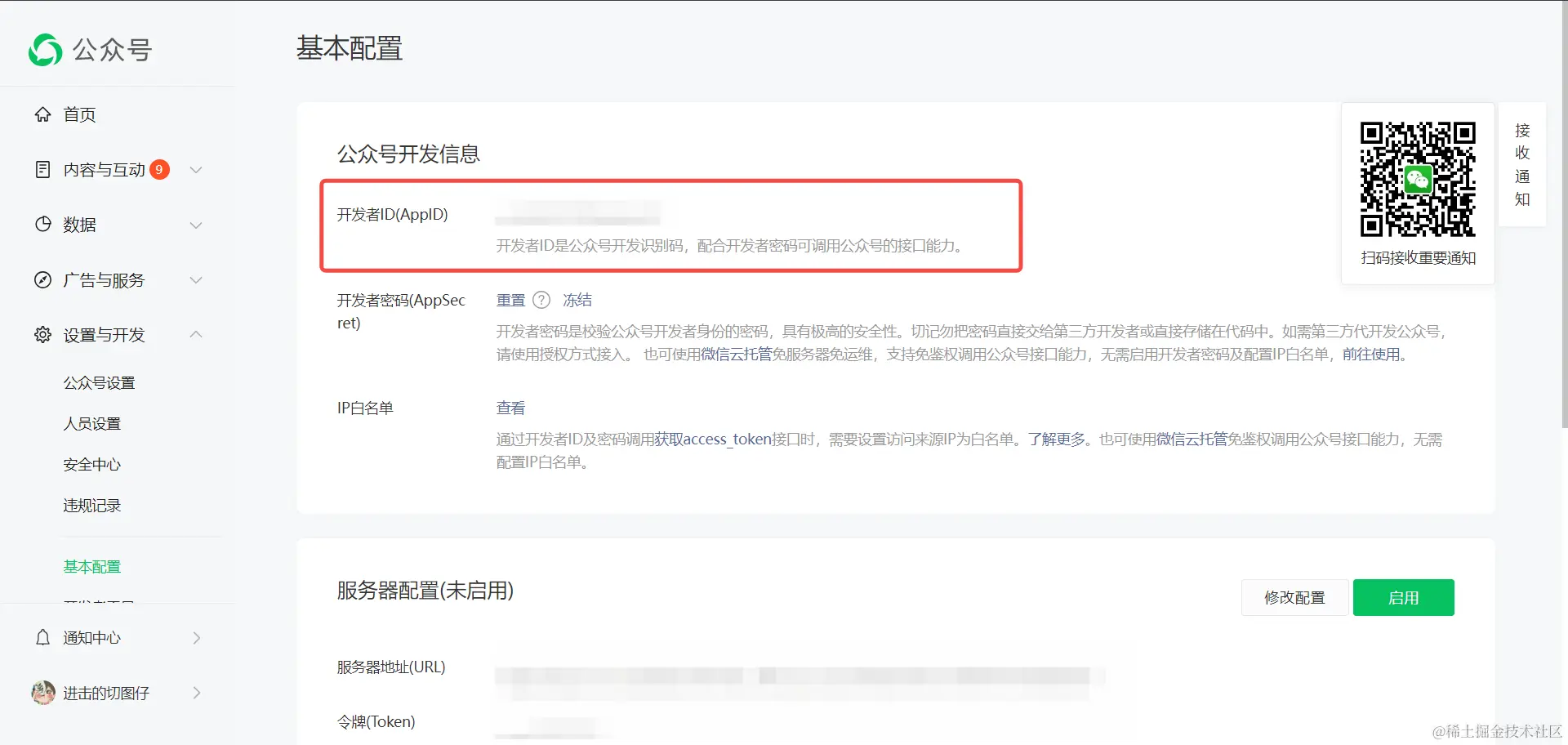
你会发现里面的选择发布平台有 公众号 相关的平台列表,不过无法勾选,以为得先配置相关的平台所需参数,这里就拿微信公众号(订阅号)来说, 需要到微信公众号平台获取相关的参数信息,例如订阅号的话是要 AppId 的。

微信公众号

拿到数据后,在 Coze 发布详情页面中选 微信公众号(订阅号) 的配置按钮,填入 AppId 即可,然后点击 保存 按钮后会跳转到公众号二维码授权页面。

配置AppId

公众号授权 Coze

用微信公众号管理员账号进行扫码后,会回到发布页面,这个时候就可以勾选 微信公众号(订阅号) 啦,最后在点击页面右上角的 发布 即可完成咱们的微信公众号AI机器人的接入啦~

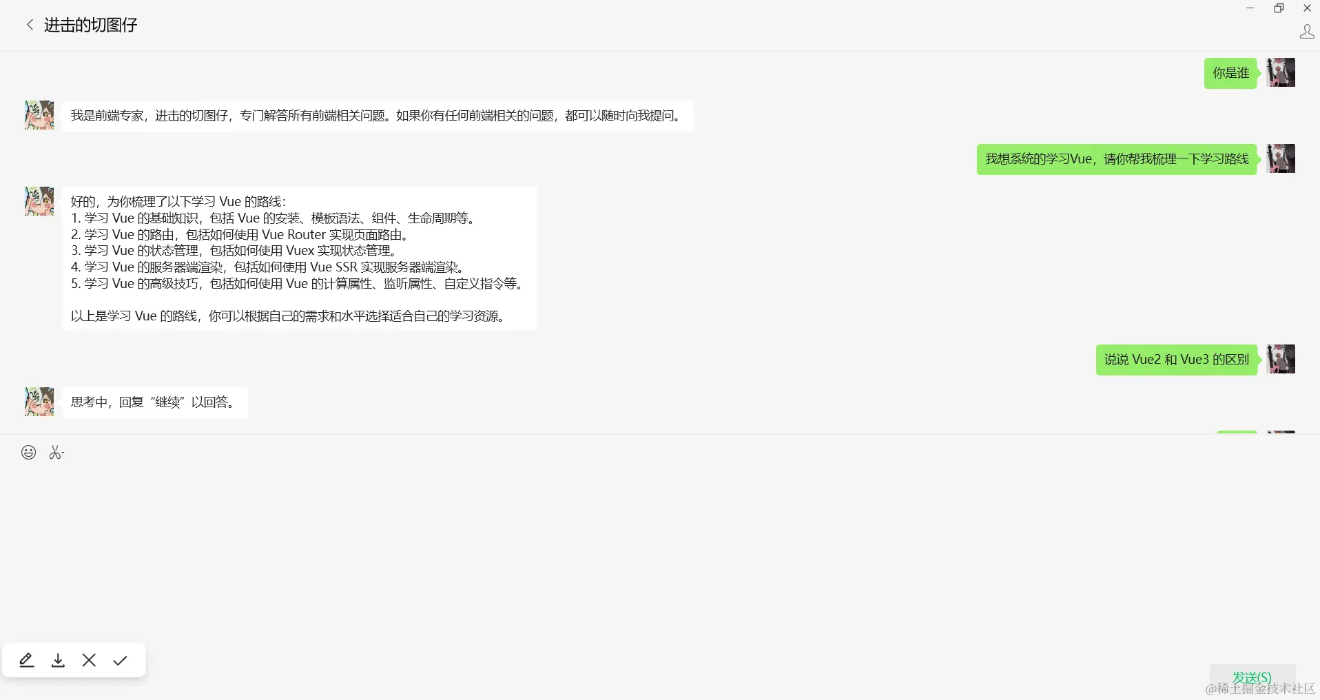
下面是接入口的效果。

交互预览