【Flutter】

224 阅读1小时+

blog.csdn.net/qq_28563283… docs.flutter.cn/get-started…

  • Flutter 架构概览flutter.cn/docs/resour…
  • Flutter 引擎: [移除了无效网址]
  • Skia 图形引擎skia.org/
  • Dart 虚拟机: [移除了无效网址]
  • 嵌入器: [移除了无效网址]
  • Dart Flutter 框架: [移除了无效网址]

此外,您还可以查阅以下资源以了解更多关于 Flutter 架构的信息:

  • Flutter 中文社区flutter.cn/
  • Flutter 官方博客: [移除了无效网址]
  • Awesome Flutter: [移除了无效网址]

一、面试题

基础知识:

  • 什么是 Flutter?
  • Flutter 的优缺点是什么?
  • Flutter 和 React Native 有什么区别?
  • Dart 语言的特点是什么?
  • 解释一下 Flutter 的架构。
  • 什么是 Widget?
  • 什么是有状态和无状态 Widget?
  • 解释一下 Flutter 中的状态管理。
  • 如何在 Flutter 中进行布局?
  • 如何在 Flutter 中处理用户输入?
  • 如何在 Flutter 中进行网络请求?
  • 如何在 Flutter 中使用动画?

高级知识:

  • 解释一下 Flutter 中的渲染过程。
  • 什么是 Flutter 中的isolate?
  • 如何在 Flutter 中实现并发?
  • 如何在 Flutter 中进行性能优化?
  • 如何在 Flutter 中进行测试?
  • 如何将 Flutter 应用发布到应用商店?

示例问题:

  • 编写一个 Flutter 应用,显示一个列表并允许用户添加新项目。
  • 编写一个 Flutter 应用,使用网络请求获取数据并将其显示在屏幕上。
  • 解释如何在 Flutter 应用中实现动画。

准备面试时,请确保您:

  • 了解 Flutter 的基础知识,例如架构、Widget 和状态管理。
  • 能够解释 Flutter 的高级概念,例如渲染过程、isolate 和性能优化。
  • 能够编写 Flutter 代码示例。

1. Flutter 的核心概念

  • 解释 Flutter 的架构和工作原理。
  • 比较 Flutter 与 React Native 和 Native 的优缺点。
  • 阐述 Dart 语言的特点和优势。
  • 解释 Widget 的概念及其生命周期。
  • 细述 State 的概念及其管理方式。
  • 解释 BuildContext 的作用和用法。
  • 比较 setState() 和 setSharedState() 的区别。
  • 阐述 Hot Reload 的原理和优势。

2. Flutter 的进阶知识

  • 解释路由管理的概念和实现方式。
  • 阐述动画系统的原理和使用方法。
  • 解释如何使用 Provider 进行状态管理。
  • 细述 BLoC 架构及其应用场景。
  • 解释如何使用插件扩展 Flutter 的功能。
  • 阐述如何进行性能优化和内存管理。
  • 解释如何使用 Flutter 进行跨平台开发。

3. Flutter 的实战应用

  • 描述您使用 Flutter 开发过的项目或案例。
  • 阐述如何使用 Flutter 构建复杂的用户界面。
  • 解释如何使用 Flutter 进行网络请求和数据处理。
  • 细述如何使用 Flutter 进行本地存储和文件操作。
  • 解释如何使用 Flutter 进行图像处理和视频播放。
  • 阐述如何使用 Flutter 进行音视频录制和播放。
  • 解释如何使用 Flutter 进行定位和地图应用开发。

参考答案

基础知识:**

1、什么是 Flutter?**

Flutter 是 Google 开发的一个跨平台移动应用开发框架。它使用 Dart 编程语言,并允许您使用一套代码库构建 Android 和 iOS 应用。

2、Flutter 的优缺点是什么?**

优点:

  • 跨平台:Flutter 允许您使用一套代码库构建 Android 和 iOS 应用。
  • 快速开发:Flutter 的热重载功能可以加快开发过程。
  • 美观的用户界面:Flutter 提供了一套丰富的 UI 组件,可以帮助您构建美观的用户界面。
  • 高性能:Flutter 应用可以提供流畅的用户体验。

缺点:

  • 新的生态系统:Flutter 是一个相对较新的框架,因此其生态系统不如其他框架成熟。
  • Dart 语言:Dart 是一种相对较新的语言,学习曲线可能比其他语言更陡峭。
  • 应用大小:Flutter 应用的大小通常比原生应用更大。

3、Flutter 和 React Native 有什么区别?**

Flutter 和 React Native 都是跨平台移动应用开发框架,但它们在几个关键方面有所不同:

  • 语言:Flutter 使用 Dart 语言,而 React Native 使用 JavaScript。
  • 架构:Flutter 使用自己的渲染引擎,而 React Native 使用原生平台的渲染引擎。
  • 性能:Flutter 应用通常比 React Native 应用性能更好。

4、Dart 语言的特点是什么?**

www.jianshu.com/p/1882e68be…

Dart 是一种面向对象的、强类型、垃圾回收的编程语言,由 Google 开发。它支持运行时类型检查、泛型、异步编程、并发编程等功能。

Dart 的主要特点如下:

  • 面向对象:Dart 是一种面向对象的语言,这意味着所有代码都是围绕对象组织的。对象具有状态(数据)和行为(方法)。
  • 强类型:Dart 是一种强类型语言,这意味着变量必须在声明时指定类型。这有助于防止运行时错误。
  • 垃圾回收:Dart 使用垃圾回收来管理内存。这意味着程序员无需手动释放内存,垃圾回收器会自动回收不再使用的内存。
  • 运行时类型检查:Dart 支持运行时类型检查,这意味着可以在运行时检查变量的类型。这有助于防止类型错误。
  • 泛型:Dart 支持泛型,这意味着代码可以编写得更加通用和可重用。
  • 异步编程:Dart 支持异步编程,这意味着代码可以并发执行多个操作。这有助于提高应用程序的性能和响应速度。
  • 并发编程:Dart 支持并发编程,这意味着代码可以在多个线程中运行。这有助于提高应用程序的性能和可扩展性。
虽然并发和异步都涉及多个任务的执行,但它们的区别在于:

-   并发关注的是同时执行多个任务,并且可以通过多线程或多进程来实现。
-   异步关注的是任务的完成不会阻塞其他任务的执行,并且可以利用非阻塞的方式处理任务。

Dart 还可以用于开发以下类型的应用程序:

  • Web 应用程序:Dart 可以用于开发 Web 应用程序,可以使用 Dart 编写客户端代码,也可以使用 Dart 编写服务器端代码。
  • 移动应用程序:Dart 可以用于开发移动应用程序,可以使用 Dart 编写 Flutter 应用程序。
  • 桌面应用程序:Dart 可以用于开发桌面应用程序,可以使用 Dart 编写 Electron 应用程序。

Dart 是一种功能强大且易于使用的编程语言,它可以用于开发各种类型的应用程序。如果您正在寻找一种新的编程语言来学习,Dart 是一个不错的选择。

以下是一些关于 Dart 语言的学习资源:

5、解释一下 Flutter 的架构。**

blog.csdn.net/2401_836929…

blog.csdn.net/superfjj/ar…

image.png

image.png

Flutter 的架构基于以下几个核心概念:

-   **Widget:**  Widget 是 Flutter 应用的基本构建块。它们是不可变的,并描述了用户界面的外观。
-   **Element:**  Element 是 Widget 的实例。它们是可变的,并表示 Widget 在用户界面中的实际状态。
-   **RenderObject:**  RenderObject 是 Element 的可视化表示。它们负责在屏幕上绘制 Widget。

架构:

框架(Framework):

Dart实现的上层UI SDK 框架层是纯dart语言实现的一个响应式框架,开发者平常需要通过该层和Flutter系统交互。

  • 基础模块(foundational)及基础服务,例如animation,painting,以及gestures,这三种基础服务是为了方便上层调用对基础模块的抽象。 实现了:Animation(动画)、Painting(图形绘制)、Gestures(手势操作)等功能,并包装成对应的 api 提供给上层开发者调用。
  • Rendering 层,为处理图层提供了抽象组件。通过这一层,你能构建一棵可绘制对象的树。你可以动态操作这些对象,这棵树可以根据你的修改自动更新这棵树。
  • Widgets层,是组件的抽象。每个render对象都有对应的widget对象。除此之外,widgets层允许你定义你能重复使用的组合组件。同时,此层引入了响应式编程模型。
  • Material和Cupertino库提供了一系列Material和iOS设计风格的组件。为了保证Flutter所绘制的控件与原生控件风格类似,Flutter封装了Material(对应Android)、Cupertino(对应iOS)风格的UI组件库,供开发者直接使用。

引擎(Engine):

引擎层绝大部分是用C++实现的,其为Flutter系统的核心。引擎提供了一系列Flutter核心API的底层实现,例如图形(通过Skia),文字布局,文件等,是连接框架和系统(Andoird/iOS)的桥梁。

这层主要包含三块:SkiaDartText
Skia 是渲染引擎,为 Framework 层提供“底层渲染”能力。
DartDart 运行时引擎,为 Framework 层提供运行时调用Dart和渲染能力。
Text 是文字排版,为 Framework 层提供视图排版能力。

-    **Service protocol**: 这是一种调试通信协议,允许开发者使用网络连接来调试正在运行的Flutter应用。  
-    **Dart isolate setup**: 在Flutter中,Dart代码在被称为isolates的独立线程上运行。这个过程涉及到创建和设置这些线程。  
-    **Composition**: 这是指在Flutter中,widget层次结构是如何组合成最终渲染到屏幕上的图像。
-    **渲染** **(Rendering) : 这是Flutter框架的核心部分,负责在屏幕上绘制图形和文本。渲染对象树是用Widget和Element对象构建的。      
-    **帧调度** **(Frame scheduling)** : 这一部分负责管理渲染帧的生命周期。它决定何时开始新的帧,并且如何处理长时间运行的操作。  
-    **帧管道** **(Frame pipelining)** : 这是Flutter引擎的一部分,负责处理将渲染指令转换为屏幕上显示的像素的整个流程。
-    **System Event(系统事件):System Event主要是指Flutter应用中的各种系统相关事件,如点击、长按、滑动等。
-    **Asset Resolution(资源解析):Asset Resolution是指Flutter如何解析和加载资源文件,如图片、字体和JSON文件。
-    **Text Rendering(文本渲染):Text Rendering是Flutter中文本渲染的相关内容,包括文字样式、字体加载和最优文本渲染等。

嵌入层(Embedder):

嵌入层基本是由平台对应的语言实现的,例如:在Android上是由Java和C++实现;在iOS是由Objective-C/Objective-C++实现。嵌入层为Flutter系统提供了一个入口,Flutter系统通过该入口访问底层系统提供的服务,例如输入法,绘制surface等。对不同平台操作系统的适配,包括一些配置:surface、线程、插件等特性。
由于Flutter相关特性并不多,因此对不同平台操作系统的适配成本很低。

6、什么是 Widget?**

Widget 是 Flutter 应用的基本构建块。它们是不可变的,并描述了用户界面的外观。Widget 可以是简单的,例如文本或按钮,也可以是复杂的,例如列表或网格。

7、什么是有状态和无状态 Widget?**

有状态 Widget 是可以改变其状态的 Widget。例如,一个复选框 Widget 是一个有状态 Widget,因为它的选中状态可以改变。无状态 Widget 是不能改变其状态的 Widget。例如,一个文本 Widget 是一个无状态 Widget,因为它的文本内容不能改变。

8、解释一下 Flutter 中的状态管理。**

Flutter 中的状态管理是指管理 Widget 状态的过程。有几种不同的方法可以管理 Flutter 中的状态,包括:

  • 使用 setState() 方法
  • 使用 InheritedWidget
  • 使用状态管理库,例如 Provider 或 BLoC

9、如何在 Flutter 中进行布局?**

Flutter 提供了一套丰富的布局 Widget,可以帮助您排列用户界面中的元素。一些常用的布局 Widget 包括:

  • Row
  • Column
  • Stack
  • Container

10、如何在 Flutter 中处理用户输入?**

Flutter 提供了多种处理用户输入的方法,包括:

  • 使用 TextField Widget 获取文本输入
  • 使用 GestureDetector Widget 检测手势
  • 使用 Form Widget 管理表单数据

11、如何在 Flutter 中进行网络请求?**

Flutter 提供了 http 包,可以用于进行网络请求。您可以使用 http 包来发送 GET、POST 和其他类型的请求。

12、如何在 Flutter 中使用动画?**

Flutter 提供了一个强大的动画系统,可以帮助您创建流畅的用户界面。您可以使用 AnimationController 和 Animation 类来创建和控制动画。

高级知识:**

1、解释一下 Flutter 中的渲染过程。**

juejin.cn/post/684490…

cloud.tencent.com/developer/a…

blog.csdn.net/jdsjlzx/art…

Flutter 的渲染过程分为三个阶段:

-   布局阶段:在此阶段,Flutter 会计算每个 Widget 的大小和位置。
-   约束阶段:在此阶段,Flutter 会将约束传递给每个 Widget。
-   绘制阶段:在此阶段,Flutter 会绘制每个 Widget。

一、Flutter绘制流程及原理

系统启动时,runApp方法会被调用,flutter会从最外层的widget去遍历创建一颗widget树;每一个widget创建后会调用createElement()创建相应的element,形成一颗element树;element创建后会通过createRenderObject()创建相应的renderObject树,如此就形成了三棵树。

**顺序:**
-   Flutter会构建包含这三个Widget的Widgets树;
-   Flutter遍历Widget树,然后根据其中的Widget调用createElement()来创建相应的Element对象,最后将这些对象组建成Element树;
-   接下来会创建第三个树,这个树中包含了与Widget对应的Element通过createRenderObject()创建的RenderObject;

每一个Element中都有着相对应的Widget和RenderObject的引用。
可以说Element是存在于可变Widget树和不可变RenderObject树之间的桥梁。
Element擅长比较两个Object,在Flutter里面就是Widget和RenderObject。
它的作用是配置好Widget在树中的位置,并且保持对于相对应的RenderObject和Widget的引用。

#### 三棵树的作用
简而言之是为了性能,为了复用Element从而减少频繁创建和销毁RenderObject。
因为实例化一个RenderObject的成本是很高的,
频繁的实例化和销毁RenderObject对性能的影响比较大,
所以当Widget树改变的时候,
Flutter使用Element树来比较新的Widget树和原来的Widget树:
-   如果某一个位置的Widget和新Widget不一致,才需要重新创建Element;
-   如果某一个位置的Widget和新Widget一致时(两个widget相等或runtimeType与key相等),
则只需要修改RenderObject的配置,不用进行耗费性能的RenderObject的实例化工作了;
    -   因为Widget是非常轻量级的,实例化耗费的性能很少,
    所以它是描述APP的状态(也就是configuration)的最好工具;
    -   重量级的RenderObject(创建十分耗费性能)则需要尽可能少的创建,并尽可能的复用;
    
    

### 更新时的三棵树
因为Widget是不可变的,当某个Widget的配置改变的时候,整个Widget树都需要被重建。
例如当我们改变一个Container的颜色为橙色的时候,框架就会触发一个重建整个Widget树的动作。
因为有了Element的存在,Flutter会比较新的Widget树中的第一个Widget和之前的Widget。
接下来比较Widget树中第二个Widget和之前Widget,以此类推,直到Widget树比较完成。

Flutter遵循一个最基本的原则:判断新的Widget和老的Widget是否是同一个类型:
-   如果不是同一个类型,那就把Widget、Element、RenderObject分别从它们的树(包括它们的子树)上移除,然后创建新的对象;
-   如果是一个类型,那就仅仅修改RenderObject中的配置,然后继续向下遍历;

在我们的例子中,ThreeTree Widget是和原来一样的类型,
它的配置也是和原来的ThreeTreeRender一样的,所以什么都不会发生。
下一个节点在Widget树中是Container Widget,它的类型和原来是一样的,
但是它的颜色变化了,所以RenderObject的配置也会发生对应的变化,然后它会重新渲染,其他的对象都保持不变。
上面这个过程是非常快的,因为Widget的不变性和轻量级使得他能快速的创建,
这个过程中那些重量级的RenderObject则是保持不变的,
直到与其相对应类型的Widget从Widget树中被移除。


#### 当Widget的类型发生改变时
和刚才流程一样,Flutter会从新Widget树的顶端向下遍历,与原有树中的Widget类型进行对比。
因为FlatButton的类型与Element树中相对应位置的Element的类型不同,
Flutter将会从各自的树上删除这个Element和相对应的ContainerRender,
然后Flutter将会重建与FlatButton相对应的Element和RenderObject。
当新的RenderObject树被重建后将会计算布局,然后绘制在屏幕上面。
Flutter内部使用了很多优化方法和缓存策略来处理,所以你不需要手动来处理这些。

以上便是Flutter的整体渲染机制,可以看出Flutter利用了三棵树很巧妙的解决的性能的问题。

在渲染树中完成布局排列和绘制。最后合并层级,通过Skia引擎渲染为GPU数据,然后GPU接着将数据交给显示器显示。

而渲染对象树在Flutter的展示过程分为四个阶段:布局、绘制、合成和渲染。

布局:
Flutter采用深度优先机制遍历渲染对象树,决定渲染对象树中各渲染对象在屏幕上的位置和尺寸。
在布局过程中,渲染对象树中的每个渲染对象都会接收父对象的布局约束参数,
决定自己的大小,然后父对象按照控件逻辑决定各个子对象的位置,完成布局过程。
【为了防止孩子节点的变化,导致整个 `Widget Tree` 重新布局。  
Flutter加入了 **“布局边界”** 机制(Relayout Boundary)。(划重点,★优化点★)
在某些节点,“自动”或“手动”加上 **“布局边界”** ,控制边界。  
在该布局边界内的任何节点发生重新布局,都不会影响边界外的 `Widget Tree`的布局。
】


绘制:
布局完成后,渲染对象树中的每个节点都有了明确的尺寸和位置。
Flutter会把所有的渲染对象绘制到不同的图层上。
与布局过程一样,绘制过程也是深度优先遍历,而且总是先绘制自身,再绘制子节点。
【为了解决绘制覆盖问题,Flutter采用了也是和布局阶段相似的策略: **重绘边界** 机制(Repaint Boundary)。  
其实,本质上就是加个新的图层,避免在同一图层重绘产生影响。(划重点,★优化点★)
典型的例子是,ScrollView。  
一旦设置好重绘边界,滚动时,只会重绘ScollView中的视图内容,而其他部分不用重新绘制。(划重点,★优化点★)
】


图层合成:
终端设备的页面越来越复杂,因此Flutter的渲染树层级通常很多,
直接交付给渲染引擎进行多图层渲染,可能会出现大量渲染内容的重复绘制,
所以还需要先进行一次图层合成,即将所有的图层根据大小、层级、透明度等规则计算出最终的显示效果,
将相同的图层归类合并,简化渲染树,提高渲染效率。


渲染:
合并完成后,Flutter会将几何图层数据交由Skia引擎加工成二维图像数据,最终交由GPU进行渲染,完成界面的展示。
将处理过的“简化版”渲染树,交给`Skia`引擎转换成“二维图像数据”。  
然后 `Skia` 把计算好的图形数据,通过 `OpenGL` 接口交给 `GPU` 渲染,走上一篇[《iOS 浅谈GPU及“App渲染流程”》](https://link.juejin.cn?target=https%3A%2F%2Fwww.jianshu.com%2Fp%2F8b0572f2c23a "https://www.jianshu.com/p/8b0572f2c23a")
中提到的 `GPU` 工作流水线:  
顶点着色器 => 形状装配 => 几何着色器 => 光栅化 => 片段着色器 => 测试与混合。
然后,GPU工作流水线六阶段完成。
最终,展示到我们的终端屏幕上。

当然这只是一个垂直同步信号(VSync)的过程。(按60fps算,一秒需要60个VSync才不会感到卡顿。)

2、什么是 Flutter 中的 isolate?**

Isolate 是 Flutter 中的独立执行线程。Isolate 可以用于执行后台任务,例如网络请求或文件 I/O。

3、如何在 Flutter 中实现并发?**

www.cnblogs.com/yongfengnic…

除了 Isolate 和 compute 函数之外,Flutter 还提供了一些其他并发机制,例如:

  • Future:Future 表示一个异步操作的结果或错误。
  • Stream:Stream 表示一个异步数据流。
  • Timer:Timer 用于定时执行任务。

在 Flutter 中,可以使用多种方式来实现并发,主要有以下两种方法:

1. 使用 Isolate

Isolate 是 Dart 中的一种并发机制,它可以将代码执行隔离在不同的线程中,从而避免阻塞主线程。
Isolate 拥有自己的内存空间和执行环境,可以独立运行自己的代码。
在 Flutter 中,可以使用 `Isolate.spawn()` 方法来创建新的 Isolate。
例如,以下代码创建一个新的 Isolate 并打印字符串 "Hello from Isolate":

Isolate.spawn(
  () async {
    print('Hello from Isolate');
  },
);
Isolate 之间可以使用消息传递机制进行通信。
例如,以下代码从主 Isolate 发送消息到新的 Isolate:

final receivePort = ReceivePort();
Isolate.spawn(
  () async {
    final sendPort = receivePort.sendPort;
    sendPort.send('Hello from main Isolate');
  },
  receivePort: receivePort,
);

receivePort.listen((dynamic message) {
  print('Received message: $message');
});

2. 使用 compute 函数

compute 函数是 Flutter 提供的一种高级并发 API,它可以自动管理 Isolate 的创建和销毁。
compute 函数的第一个参数是需要执行的函数,第二个参数是可选的传递给函数的参数。
例如,以下代码使用 compute 函数计算 1100 的平方和:

Future<int> calculateSum() async {
  int sum = 0;
  for (int i = 1; i <= 100; i++) {
    sum += i * i;
  }
  return sum;
}

void main() async {
  final sum = await compute(calculateSum);
  print('Sum: $sum');
}

compute 函数会在后台创建新的 Isolate 来执行计算任务,并返回计算结果。

选择哪种并发方式

在选择哪种并发方式时,需要考虑以下因素:
-   任务的类型:如果任务是 CPU 密集型的,则可以使用 Isolate 来避免阻塞主线程。如果任务是 I/O 密集型的,则可以使用 compute 函数,因为它可以自动管理 Isolate 的创建和销毁,从而减少开销。
-   任务的复杂性:如果任务比较简单,则可以使用 compute 函数。如果任务比较复杂,则可以使用 Isolate,因为它可以更好地控制资源的使用。
## CPU密集型任务和I/O密集型任务简介

**CPU密集型任务**是指在执行过程中主要消耗CPU资源的任务,这类任务的执行速度主要取决于CPU的性能。常见的CPU密集型任务包括:

-   科学计算:例如数值计算、图像处理等。
-   加密解密:例如RSA加密、AES加密等。
-   压缩解压缩:例如gzip压缩、7zip压缩等。
-   编译代码:例如C/C++编译、Java编译等。

**I/O密集型任务**是指在执行过程中主要消耗I/O资源的任务,这类任务的执行速度主要取决于I/O设备的性能,例如硬盘、网卡等。常见的I/O密集型任务包括:

-   文件读写:例如读取文件、写入文件等。
-   网络通信:例如下载文件、上传文件等。
-   数据库操作:例如查询数据库、更新数据库等。
-   多媒体播放:例如播放视频、播放音频等。

## 区分CPU密集型任务和I/O密集型任务

区分CPU密集型任务和I/O密集型任务可以观察以下几个方面:

-   **CPU使用率**:CPU密集型任务的CPU使用率较高,而I/O密集型任务的CPU使用率较低。
-   **I/O等待时间**:I/O密集型任务的I/O等待时间较长,而CPU密集型任务的I/O等待时间较短。
-   **任务执行时间**:在单核CPU上,CPU密集型任务的执行时间与CPU频率成正比,而I/O密集型任务的执行时间主要取决于I/O设备的性能。

## 举个例子

假设我们有两个任务:

-   任务1:计算1100000的平方和。
-   任务2:从硬盘中读取一个1GB的文件。

任务1是一个CPU密集型任务,因为它需要大量的CPU计算。任务2是一个I/O密集型任务,因为它需要大量的I/O操作。

在单核CPU上,任务1的执行时间会比任务2的执行时间长得多。这是因为CPU密集型任务的执行速度主要取决于CPU的性能,而I/O密集型任务的执行速度主要取决于I/O设备的性能。

## 总结

CPU密集型任务和I/O密集型任务是两种不同的任务类型。在实际应用中,我们可以根据任务的特性选择合适的并发策略,以提高系统的性能和效率。例如,对于CPU密集型任务,我们可以使用多核CPU或多线程来提高执行速度。对于I/O密集型任务,我们可以使用异步I/O或I/O多路复用来提高吞吐量。
  • Future

在Flutter中,Future是一个表示异步操作的类。异步操作是指那些需要花费一定时间才能完成的操作,例如网络请求、文件读写等。使用Future可以将异步操作的结果或错误封装起来,并在稍后获取。

Future的主要特点如下:

-   表示一个可能在未来完成的任务。
-   可以通过`then()`方法添加回调函数来处理任务完成后的结果。
-   可以通过`catchError()`方法添加错误处理函数来处理任务执行过程中发生的错误。
-   可以使用`await`关键字来等待Future完成,从而实现同步编程的效果。

**Future的使用方法**

Future的常用使用方法如下:

-   创建Future对象:可以使用`Future.value()``Future.error()`等方法创建Future对象,也可以使用异步函数来创建Future对象。
-   添加回调函数:可以使用`then()`方法添加回调函数来处理任务完成后的结果。回调函数的参数为Future完成后的值或错误。
-   添加错误处理函数:可以使用`catchError()`方法添加错误处理函数来处理任务执行过程中发生的错误。错误处理函数的参数为发生的错误。
-   使用`await`关键字:可以使用`await`关键字来等待Future完成,从而实现同步编程的效果。

**Future的常见用法**

Future的常见用法包括:

-   从网络获取数据。
-   读取本地文件。
-   执行耗时操作。
  • Stream

**Stream概述**

在Flutter中,Stream是一个表示异步数据流的类。异步数据流是指随着时间推移而不断变化的数据序列,例如传感器数据、实时聊天消息等。使用Stream可以方便地处理异步数据流,并在数据变化时及时更新UI。

Stream的主要特点如下:

-   表示一个随着时间推移而不断变化的数据序列。
-   可以通过`listen()`方法添加订阅者来接收数据流中的数据。
-   可以通过`onError()`方法添加错误处理函数来处理数据流中的错误。
-   可以通过`onDone()`方法添加完成处理函数来处理数据流结束时的情况。

**Stream的使用方法**

Stream的常用使用方法如下:

-   创建Stream对象:可以使用`Stream.fromIterable()``Stream.fromFuture()`等方法创建Stream对象,也可以使用异步生成器来创建Stream对象。
-   添加订阅者:可以使用`listen()`方法添加订阅者来接收数据流中的数据。订阅者的参数为接收到的数据和发生错误时的回调函数。
-   添加错误处理函数:可以使用`onError()`方法添加错误处理函数来处理数据流中的错误。错误处理函数的参数为发生的错误。
-   添加完成处理函数:可以使用`onDone()`方法添加完成处理函数来处理数据流结束时的情况。

**Stream的常见用法**

Stream的常见用法包括:

-   处理传感器数据。
-   实现实时聊天。
-   监听文件变化。
  • StreamController特点

1.  StreamController是对stream的管理。内部持有stream,封装了对stream订阅的常规操作包括是否暂停,关闭等等,还可以将单订阅stream(默认是单订阅)转为多订阅stream。
2.  stream流默认是单订阅的,也就是只能调用一次它的listen()方法进行一次订阅,第二次调用就会报错。如果需要多个地方多次调用呢怎么办?那就需要将单订阅流转为多订阅流,也叫做广播流。这之后才能多次调用listen()方法。
3.  单订阅流和广播流主要有两个区别:1. 前者只能调用一次listen()方法,后者可以多次调用listen()方法。2. 单订阅流内部保存着所有的数据,在你订阅(调用listen方法)时会收到所有的数据。而广播流是没有保存数据的,也就是你只能收到订阅之后的数据。
  • 什么是event loop,它和isolate的关系是什么?


Dart是早期遵循社交距离的采用者,Dart代码运行在一个独立的被称之为isolate的线程上,相互隔离的的isolate不会一起出去玩,最多也就是互相发信息。用计算机术语来说就是,isolate之间不共享内存,它们之间的通信仅通过端口(port)进行。

每一个isolate都有一个event loop,用于管理异步任务的运行,这些任务可能来自于两个队列之中:microtask queue,或者event queue。

Microtasks任务总是优先运行,它们主要是内核任务,开发者不必关心。调用Future时将会把任务放置到event queue中。

很多新手Dart开发者,认为async方法运行在一个单独的线中,尽管对于系统处理的I/O操作这样说可能是正确的,但是它并不适用于你所写的代码,这就是为什么假如你有一个计算量很大的任务,你需要将它运行在一个单独的isolate之中。

## Flutter Isolate:并发执行的利器

在 Flutter 中,Isolate 是一种独立的执行线程,它拥有自己的内存空间和事件循环,与主线程(UI 线程)隔离运行。Isolate 非常适合执行 CPU 密集型任务或耗时操作,避免阻塞主线程,保证应用的流畅性。

### Isolate 的特点:

-   **独立运行:**  每个 Isolate 拥有自己的内存空间和事件循环,互不干扰。
-   **消息传递:**  Isolate 之间通过发送消息进行通信,避免共享内存带来的数据竞争问题。
-   **异步执行:**  Isolate 的创建和执行都是异步的,不会阻塞主线程。

### 使用 Isolate 的步骤:

1.  **创建 Isolate:**  使用 spawn 函数创建一个新的 Isolate,并指定入口函数。
1.  **消息传递:**  使用 SendPort 和 ReceivePort 进行 Isolate 之间的消息传递。
1.  **处理消息:**  在 Isolate 的入口函数中接收并处理消息。
1.  **关闭 Isolate:**  使用 kill 函数关闭 Isolate。

### 代码示例:

// 入口函数
void isolateFunction(SendPort mainSendPort) {
  // 创建 ReceivePort 接收主线程的消息
  final receivePort = ReceivePort();
  // 将 ReceivePort 的 SendPort 发送给主线程
  mainSendPort.send(receivePort.sendPort);

  // 监听消息
  receivePort.listen((message) {
    // 处理消息
    final result = doSomeHeavyWork(message);
    // 将结果发送回主线程
    mainSendPort.send(result);
  });
}

void main() async {
  // 创建 ReceivePort 接收 Isolate 的消息
  final receivePort = ReceivePort();
  // 创建 Isolate
  Isolate.spawn(isolateFunction, receivePort.sendPort);

  // 监听 Isolate 发送的消息
  receivePort.listen((message) {
    if (message is SendPort) {
      // 获取 Isolate 的 SendPort
      final isolateSendPort = message;
      // 发送消息给 Isolate
      isolateSendPort.send('Hello from main thread!');
    } else {
      // 处理 Isolate 返回的结果
      print('Received result from Isolate: $message');
    }
  });
}
**说明:**

-   spawn 函数用于创建 Isolate,第一个参数是 Isolate 的入口函数,第二个参数是发送给 Isolate 的消息。
-   SendPort 用于发送消息,ReceivePort 用于接收消息。
-   listen 方法用于监听接收到的消息。

### 注意事项:

-   Isolate 之间不能共享内存,只能通过消息传递进行数据交换。
-   Isolate 的创建和销毁有一定的开销,应避免频繁创建和销毁 Isolate。
-   对于简单的任务,使用 compute 函数可能更方便。

## Flutter 中的 compute 函数:简化 Isolate 使用

compute 函数是 Flutter 提供的一个便捷方法,用于在后台 Isolate 中执行耗时计算,而无需手动管理 Isolate 的创建、消息传递和销毁。它可以简化 Isolate 的使用,使代码更加简洁易懂。
### compute 函数的使用:

// 定义计算函数
int fibonacci(int n) {
  if (n <= 1) return n;
  return fibonacci(n - 1) + fibonacci(n - 2);
}

void main() async {
  // 使用 compute 函数执行计算
  final result = await compute(fibonacci, 42);
  print('Fibonacci(42) = $result');
}
**说明:**

-   compute 函数的第一个参数是要执行的计算函数,第二个参数是传递给计算函数的参数。
-   compute 函数返回一个 Future,表示计算结果。
-   await 关键字用于等待计算结果。

### compute 函数的原理:

compute 函数内部会自动创建一个 Isolate,并在 Isolate 中执行计算函数。计算完成后,Isolate 会将结果返回给主线程,并自动销毁。

### compute 函数的优点:

-   **简单易用:**  无需手动管理 Isolate,代码更加简洁。
-   **自动管理 Isolate:**  避免了 Isolate 的创建和销毁开销。
-   **异步执行:**  不会阻塞主线程,保证应用的流畅性。

### compute 函数的局限性:

-   compute 函数只能用于执行同步计算,不能用于执行异步操作。
-   compute 函数不能用于传递复杂对象,只能传递简单类型的数据。

### 使用场景:

-   执行 CPU 密集型计算,例如图像处理、数据分析等。
-   执行耗时操作,例如网络请求、文件读写等。

### 总结:

compute 函数是 Flutter 中一个非常实用的工具,可以简化 Isolate 的使用,方便开发者在后台执行耗时计算,提高应用的性能和用户体验。

4、如何在 Flutter 中进行性能优化?**

您可以通过以下几种方法优化 Flutter 应用的性能:

  • 使用 const 关键字来标记不可变的 Widget。
  • 使用 shouldRebuild 方法来确定 Widget 是否需要重建。
  • 使用懒加载来延迟加载图像和其他资源。
  • 使用缓存来存储经常访问的数据。

5、如何在 Flutter 中进行测试?**

Flutter 提供了一套测试框架,可以帮助您测试您的应用。您可以使用 Flutter 测试框架来编写单元测试、Widget 测试和集成测试。

6、如何将 Flutter 应用发布到应用商店?**

您可以使用 Flutter 命令行工具将 Flutter 应用发布到 Google Play 商店和 Apple App Store。

示例问题:**

1、编写一个 Flutter 应用,显示一个列表并允许用户添加新项目。**

以下是一个简单的 Flutter 应用,显示一个列表并允许用户添加新项目:

import 'package:flutter/material.dart';

void main() {
  runApp(const MyApp());
}

class MyApp extends StatelessWidget {
  const MyApp({Key? key}) : super(key: key);

  @override
  Widget build(BuildContext context) {
    return MaterialApp(
      title: 'Flutter Demo',
      home: const MyHomePage(),
    );
  }
}

class MyHomePage extends StatefulWidget {
  const MyHomePage({Key? key}) : super(key: key);

  @override
  State<MyHomePage> createState() => _MyHomePageState();
}

class _MyHomePageState extends State<MyHomePage> {
  final List<String> _items = [];

  @override
  Widget build(BuildContext context) {
    return Scaffold(
      appBar: AppBar(
        title: const Text('Flutter Demo'),
      ),
      body: ListView.builder(
        itemCount: _items.length,
        itemBuilder: (context, index) {
          return ListTile(
            title: Text(_items[index]),
          );
        },
      ),
      floatingActionButton: FloatingActionButton(
        onPressed: () {
          setState(() {
            _items.add('新项目');
          });
        },
        child: const Icon(Icons.add),
      ),
    );
  }
}

content_copyUse code with caution.Dart

2、编写一个 Flutter 应用,使用网络请求获取数据并将其显示在屏幕上。**

以下是一个简单的 Flutter 应用,使用网络请求获取数据并将其显示在屏幕上:

import 'package:flutter/material.dart';
import 'package:http/http.dart' as http;

void main() {
  runApp(const MyApp());
}

class MyApp extends StatelessWidget {
  const MyApp({Key? key}) : super(key: key);

  @override
  Widget build(BuildContext context) {
    return MaterialApp(
      title: 'Flutter Demo',
      home: const MyHomePage(),
    );
  }
}

class MyHomePage extends StatefulWidget {
  const MyHomePage({Key? key}) : super(key: key);

  @override
  State<MyHomePage> createState() => _MyHomePageState();
}

class _MyHomePageState extends State<MyHomePage> {
  String? _data;

  @override
  void initState() {
    super.initState();
    _fetchData();
  }

  Future<void> _fetchData() async {
    final response = await http.get(Uri.parse('https://example.com/data'));
    setState(() {
      _data = response.body;
    });
  }

  @override
  Widget build(BuildContext context) {
    return Scaffold(
      appBar: AppBar(
        title: const Text('Flutter Demo'),
      ),
      body: Center(
        child: _data == null
            ? const CircularProgressIndicator()
            : Text(_data!),
      ),
    );
  }
}

content_copyUse code with caution.Dart

3、解释如何在 Flutter 应用中实现动画。**

Flutter 提供了一个强大的动画系统,可以帮助您创建流畅的用户界面。您可以使用 AnimationController 和 Animation 类来创建和控制动画。

例如,以下代码显示了如何使用 AnimationController 和 Animation 类来创建淡入淡出动画:

class MyWidget extends StatefulWidget {
  @override
  _MyWidgetState createState() => _MyWidgetState();
}

class _MyWidgetState extends State<MyWidget> with SingleTickerProviderStateMixin {
  late AnimationController _controller;
  late Animation<double> _animation;

  @override
  void initState() {
    super.initState();
    _controller = AnimationController(vsync: this, duration: const Duration(seconds: 1));
    _animation = Tween(begin: 0.0, end: 1.0).animate(_controller);
    _controller.forward();
  }

  @override
  void dispose() {
    _controller.dispose();
    super.dispose();
  }

  @override
  Widget build(BuildContext context) {
    return FadeTransition(
      opacity: _animation,
      child: const Text('Hello World'),
    );
  }
}

content_copyUse code with caution.

二、常见题汇总

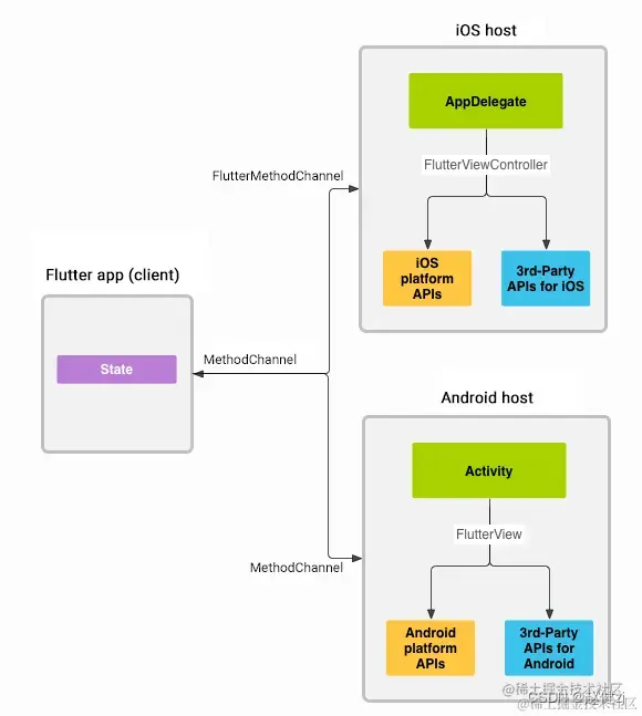
一、 Flutter 定义了三种不同类型的 Channel,它们分别是?

1. BasicMessageChannel:

这是最常用的一种 Channel 类型。它允许 Flutter 与宿主平台之间传递简单的消息。它的消息可以是任意类型的数据,但必须是序列化的,例如字符串、数字、布尔值等。通过 BasicMessageChannel,Flutter 和宿主平台可以相互发送消息,并进行双向通信。

1. BasicMessageChannel (基本消息通道):  用于传递字符串和半结构化的信息。

Flutter 端 (Dart):

// 定义 channel 名称
const basicMessageChannel = BasicMessageChannel<String>('my_basic_channel', StringCodec());

// 发送消息到 iOS 端
basicMessageChannel.send('Hello from Flutter!');

// 接收来自 iOS 端的消息
basicMessageChannel.setMessageHandler((message) async {
  print('Received from iOS: $message');
  return 'Hi iOS, I am Flutter!';
});

content_copyUse code with caution.Dart

iOS 端 (Swift):

// 在 FlutterViewController 中设置 channel
let messageChannel = FlutterBasicMessageChannel(name: "my_basic_channel", binaryMessenger: flutterViewController.binaryMessenger, codec: StringCodec())

// 接收来自 Flutter 端的消息
messageChannel.setMessageHandler { (message, reply) in
  print("Received from Flutter: (message)")
  reply("Hi Flutter, I am iOS!")
}

// 发送消息到 Flutter 端
messageChannel.sendMessage("Hello from iOS!") { (reply) in
  print("Received from Flutter: (reply)")
}

content_copyUse code with caution.Swift

2. MethodChannel:

MethodChannel 用于在 Flutter 和宿主平台之间进行方法调用。它允许 Flutter 调用宿主平台上的原生方法,并获取返回结果。方法调用的参数和返回值必须是序列化的,例如字符串、数字、布尔值等。通过 MethodChannel,Flutter 可以与宿主平台进行复杂的交互,执行原生功能。

2. MethodChannel (方法通道):  用于调用平台端的特定方法,并获取返回值。

Flutter 端 (Dart):

// 定义 channel 名称
const platform = MethodChannel('my_method_channel');

// 调用 iOS 端方法
String greeting = await platform.invokeMethod('getGreeting', 'Flutter');
print(greeting);

content_copyUse code with caution.Dart

iOS 端 (Swift):

// 设置 method channel
let methodChannel = FlutterMethodChannel(name: "my_method_channel", binaryMessenger: flutterViewController.binaryMessenger)

// 处理 Flutter 端调用
methodChannel.setMethodCallHandler({ (call, result) in
  if call.method == "getGreeting" {
    let name = call.arguments as? String ?? ""
    result("Hello (name) from iOS!")
  } else {
    result(FlutterMethodNotImplemented)
  }
})

content_copyUse code with caution.Swift

3. EventChannel:

EventChannel 用于在 Flutter 和宿主平台之间进行事件的传递。它支持从宿主平台向 Flutter 发送事件通知,Flutter 可以监听这些事件并做出相应的处理。EventChannel 主要用于实时数据流的传输,例如传感器数据、网络状态变化等。通过 EventChannel,Flutter 可以与宿主平台进行实时数据交换。
这些 Channel 类型是 Flutter 与宿主平台进行通信的重要工具,它们使得 Flutter 应用程序能够与原生功能进行无缝集成,并实现更复杂的交互和数据传输。

3. EventChannel (事件通道):  用于从平台端发送事件流到 Flutter 端。

Flutter 端 (Dart):

// 定义 channel 名称
const eventChannel = EventChannel('my_event_channel');

// 监听来自 iOS 端的事件流
eventChannel.receiveBroadcastStream().listen((event) {
  print('Received event from iOS: $event');
});

content_copyUse code with caution.Dart

iOS 端 (Swift):

// 设置 event channel
let eventChannel = FlutterEventChannel(name: "my_event_channel", binaryMessenger: flutterViewController.binaryMessenger)

// 发送事件到 Flutter 端
var eventSink: FlutterEventSink?

eventChannel.setStreamHandler(
  streamHandler: { (arguments, events) in
    eventSink = events
    // 发送事件...
    eventSink?(“Event from iOS”)
  }
)

content_copyUse code with caution.Swift

4. StandardMethodCodec

4. StandardMethodCodec:  用于传递更复杂的数据结构,例如列表和映射。

Flutter 端 (Dart):

// 定义 channel 名称和编码方式
const platform = MethodChannel('my_method_channel', StandardMethodCodec());

// 调用 iOS 端方法,并传递复杂数据结构
Map<String, dynamic> arguments = {'name': 'Flutter', 'age': 2};
String response = await platform.invokeMethod('getComplexResponse', arguments);

content_copyUse code with caution.Dart

iOS 端 (Swift):

// 设置 method channel 和编码方式
let methodChannel = FlutterMethodChannel(name: "my_method_channel", binaryMessenger: flutterViewController.binaryMessenger, codec: FlutterStandardMethodCodec())

// 处理 Flutter 端调用,并处理复杂数据结构
methodChannel.setMethodCallHandler({ (call, result) in
  if call.method == "getComplexResponse" {
    let arguments = call.arguments as? [String: Any] ?? [:]
    let name = arguments["name"] as? String ?? ""
    let age = arguments["age"] as? Int ?? 0
    result("Hello (name), you are (age) years old!")
  } else {
    result(FlutterMethodNotImplemented)
  }
})

content_copyUse code with caution.

二、 flutter 键盘弹出高度超出解决

当 Flutter 中的键盘弹出时,有时候会出现键盘高度超出屏幕可见区域的情况。这可能导致键盘覆盖输入框或其他关键内容,影响用户体验。为了解决这个问题,你可以尝试以下方法:

1.使用 resizeToAvoidBottomInset 属性:

在 Scaffold 组件中,可以设置 resizeToAvoidBottomInset 属性为 true,这将自动调整页面布局以避免键盘遮挡内容。示例代码如下:

**

Scaffold(
  resizeToAvoidBottomInset: true,
  // 页面布局和其他组件
)

2.使用 SingleChildScrollView 组件:

将你的页面布局包裹在 SingleChildScrollView 组件中,这将提供一个可以滚动的视图,确保用户可以滚动并查看超出屏幕的内容。示例代码如下:

**

SingleChildScrollView(
  child: // 页面布局和其他组件
)

3.调整页面布局:

可以根据键盘的高度来调整页面布局,以确保键盘弹出时不会覆盖关键内容。你可以监听键盘的弹出和收起事件,并相应地更新页面布局。可以使用 keyboard_visibility 插件来监听键盘的可见性。示例代码如下

**

import 'package:flutter/services.dart';

// 监听键盘的可见性
KeyboardVisibility.onChange.listen((bool visible) {
  if (visible) {
    // 键盘弹出时的处理逻辑
    // 可以通过 SystemChannels.platform.invokeMethod 方法获取键盘的高度,并调整页面布局
  } else {
    // 键盘收起时的处理逻辑
    // 恢复页面布局
  }
});

三、Flutter报setState() called after dispose()错误解决办法

在Flutter中,mounted 是一个布尔值属性,用于检查当前的组件是否仍然被挂载(mounted)到Flutter渲染树中。

当组件被创建并添加到渲染树中时,mounted 属性被设置为 true。当组件被从渲染树中移除时,mounted 属性被设置为 false。你可以通过检查 mounted 属性来确保在组件被销毁后不再执行不必要的操作,例如调用 setState()。

以下是一个示例:

**

class YourWidget extends StatefulWidget {
  @override
  _YourWidgetState createState() => _YourWidgetState();
}

class _YourWidgetState extends State<YourWidget> {
  @override
  void dispose() {
    super.dispose();
    // 在 dispose() 方法中检查 mounted 属性
    if (mounted) {
      // 执行必要的清理操作
    }
  }

  void yourMethod() {
    // 在方法中检查 mounted 属性
    if (mounted) {
      // 执行操作
      setState(() {
        // 更新状态
      });
    }
  }

  @override
  Widget build(BuildContext context) {
    return Container(
      // Widget 内容
    );
  }
}

在上面的示例中,我们在 dispose() 方法和其他方法中使用了 mounted 属性。在 dispose() 方法中,我们检查 mounted 属性,以确保组件仍然被挂载时才执行必要的清理操作。在其他方法中,例如 yourMethod(),我们也使用 mounted 属性来检查组件是否仍然被挂载,然后在必要时执行操作。

通过使用 mounted 属性,你可以避免在组件被销毁后执行不必要的操作,从而避免出现 setState() called after dispose() 错误。

四、dart是值传递还是引用传递?

在Dart中,参数传递是按值传递的,而不是按引用传递。

当你将一个参数传递给函数或方法时,Dart会创建该参数的副本,并将副本的值传递给函数或方法。这意味着在函数或方法内部对参数进行修改不会影响到原始的参数。

然而,如果参数是一个对象,那么副本将是该对象的引用。这意味着在函数或方法内部可以修改对象的属性或调用对象的方法,并且这些修改会影响到原始的对象。但是,如果在函数或方法内部重新分配对象的引用,将不会影响到原始的参数。

下面是一些示例来说明Dart中参数传递的行为:

**

void modifyValue(int value) {
  value = 42; // 修改副本的值
}

void modifyList(List<int> list) {
  list.add(42); // 修改原始列表
}

void modifyObject(Person person) {
  person.name = 'John'; // 修改原始对象的属性
  person = Person('Alice'); // 不会影响原始参数,重新分配引用
}

class Person {
  String name;

  Person(this.name);
}

void main() {
  int number = 10;
  modifyValue(number);
  print(number); // 输出: 10,原始值未改变

  List<int> numbers = [1, 2, 3];
  modifyList(numbers);
  print(numbers); // 输出: [1, 2, 3, 42],原始列表被修改

  Person person = Person('Bob');
  modifyObject(person);
  print(person.name); // 输出: John,原始对象的属性被修改
}

从上面的示例可以看出,对于基本类型(例如 int、double、bool 等),修改副本不会影响到原始值。而对于对象类型,修改对象的属性会影响到原始对象,但重新分配对象的引用不会影响到原始参数。

因此,可以总结说Dart中的参数传递是按值传递的,但对于对象类型的参数,传递的是对象的引用。

五、Flutter 和 Dart的关系是什么

Flutter 是一个用 Dart 编写的跨平台移动应用开发框架,它由谷歌开发并维护。

Dart 是一种由谷歌开发的编程语言,它被用作 Flutter 的主要编程语言。因此,Flutter 和 Dart 之间有着密切的关系。
具体来说,Flutter 提供了一套丰富的 UI 组件和工具,使开发人员可以使用 Dart 编写高性能、美观且可跨平台运行的移动应用程序。

开发人员使用 Dart 编写 Flutter 应用程序的业务逻辑、用户界面和交互行为。Dart 具有类似于 JavaScript 的语法,同时也具备静态类型检查和一些面向对象的特性。

Flutter 利用 Dart 的优势,如快速的运行时性能、热重载(Hot Reload)功能和强大的工具生态系统,提供了一种高效且愉快的开发体验。 Dart 的语法和特性使得 Flutter 开发人员能够编写清晰、可维护且可扩展的代码,同时利用 Flutter 框架提供的功能来构建出色的用户界面和交互效果。

总结起来,Flutter 是一个使用 Dart 语言编写的移动应用开发框架,它充分利用了 Dart 的优势来提供跨平台的高性能移动应用开发解决方案。Flutter 和 Dart 之间的密切关系使得开发人员可以通过编写 Dart 代码来构建出色的 Flutter 应用程序。

三、常见题汇总2

原文

1、StatelessWidget和StatefulWidget的区别是什么?

StatelessWidget是一个不可变的类,充当UI布局中某些部分的蓝图,当某个组件在显示期间不需要改变,或者说没有状态(State),你可以使用它。 StatefulWidget也是不可变的,但是它和一个State对象关联在一起,该对象允许你每次通过调用setState()时,使用新值重建这个widget,当UI可以动态改变时使用StatefulWidget。

2、WidgetsApp和MaterialApp的区别什么?

WidgetsApp提供了基础的导航能力,和widgets库一起,它包含了很多Flutter使用的基础widget。

MaterialApp和与之相应的的material库,是在WidgetsApp和与之相应的widgets库之上构建的一层,它遵循了Material设计风格,可以再任何平台或者设备上为应用程序提供统一的外观,material库提供了更多的Widget。

在你的项目中,你并不一定要使用MaterialApp,也可以使用CupertinoApp来构建iOS风格的应用程序,这可以使iOS用户感觉更亲切,甚至你也可以自己定义一些widget。

3、可以嵌套使用Scaffold吗,为什么或者为什么不?

当然可以,你绝对可以嵌套使用Scaffold,这体现Flutter的美,你可以控制整个UI。

Scaffold也是个widget,因此你可以把它放在任何widget可以放置的地方。通过嵌套Scaffold,你可以对抽屉(drawers)、卡片(snack bars)、底页(bottom sheets)进行分层。

4、什么时候适合使用packages、plugins或者三方库?

packages和plugins可以极大的节约你的时间,当别人已经解决了一个复杂问题时,你没必要再解决一遍,尤其是该解决方案已经获得了很好的评价时。

另一方面,过度依赖三方库也可能有一些风险,他们可能编译不过、有bug或者被丢弃,当你需要切换到新的package或者plugin,可能会对代码做巨大的更改。

这就是为什么需要将业务逻辑和三方库隔离开的原因,你可以通过创建一个Dart的抽象类,来充当package或者plugin的接口。一旦你设置完这种结构后,再遇到需要切换package或者plugin情况,你所要做的就只是重写接口层的具体实现了。

6、怎么减少Widget的重新构建?

当state发生改变时,你将重新构建widget,这种正常且理想的状态,因为它允许用户查看反映在UI中的状态更改。但是重新构建那些不需要改变的UI是性能浪费的。

你可以采取以下措施来减少不必要的Widget重建。

首先要做的就是将大的Widget树重构成较小的单个的Widget,每一个Widget都有它自己的build方法。

尽可能的使用const构造函数,这将告知Flutter不需要重建这个widget。

使stateful widget的子树尽可能的小,如果stateful widget有一个widget子树,那么为这个stateful widget创建一个自定义widget,并为其提供一个child参数。

7、什么是BuildContext,它有什么用?

BuildContext实际上是在Element树中的Widget的元素,因此每个Widget都有其自己的BuildContext。

你通常使用BuildContext来获取主题(theme)或者另一个Widget的引用,例如:假如你想要展示一个material dialog,那么你需要获取scaffold的引用,可以通过Scaffold.of(context)来得到它,其中context就是上下文信息,通过of()来往上搜索树,直到找到最近的Scaffold。

阅读didierboelens.com网站的文章Widget — State — Context — Inherited Widget 不仅可以了解到BuildContext,也可以了解到stateful widget的生命周期和inherited widget。

此外,我们的文章Flutter Text Rendering将会带你窥探Flutter底层源码,通过这篇文章,你会了解到build context、elements甚至render对象。

7、在Flutter应用程序中,你怎么和native进行交互?

通常你不需要和原生进行交互,因为Flutter或三方插件会处理这些问题,但是,如果你发现确实有特殊需要访问一些底层平台,你可以使用平台channel。

其中一种类型是method channel,数据在Dart侧进行序列化,然后会将数据发送到原生侧,你可以在原生侧编写代码响应交互,然后回传序列化后的数据。在Android侧可以选用Kotlin或者Java,在iOS侧可以使用Objective-C或者Swift进行编写。

但是,在开发web的时候,你不需要使用channel,这时非必要的步骤。

第二种channel类型是event channel,你可以用来从native发送stream数据到flutter侧,这对监控传感器数据的场景很有用。

8、不同状态管理框架的优缺点是什么?

有多种多样的框架,其中一些比较知名状态管理框架,包括BLOC、伴随ChangeNotifier的Provider、Redux、MobX以及RxDart。这些都适用于中大型的应用程序。如果你只是快速开发一个小demo,那么stateful widget通常就足够了。

与其列出不同状态管理框架的优缺点,不如查看这些框架更适用哪种场景。例如,对于某些人与其淹没在不胜枚举的选择中,不如选择一种比较容易掌握的方案,Provider和MobX都是不错的选择,它们可以直接在state类上调用方法以响应事件,使得这种场景更加直观。

假如你重度依赖流,例如使用Firebase的ApI,那么自然会选择给予数据流的解决方案,比如BLOC和RxDart。

假如你需要撤销/重做功能,那么你需要类似BLOC或者Redux这样,能够很好的处理不可变状态的解决方案。

9、什么是InheritedWidget及其在Flutter中的用途?

数据共享(InheritedWidget)

10、比较Flutter中的Material和Cupertino小部件。

Material Components widgets

Cupertino (iOS-style) widgets

《深入浅出Dart》Flutter中的Material和Cupertino组件

11、为什么Flutter中的Widget使用const注解?

Flutter 的 Widget,刻意加上 const,真的值得吗?

12、解释Flutter中的动画处理。

教程 | 在 Flutter 应用里实现动画效果

13、区分Flutter中的隐式动画和显式动画。

隐式动画中包含了常用组件的动画,但是隐式动画大都仅仅是对属性的值进行修改,以便产生动画。而显式动画可以对动画也有了更多的控制。从性能上考虑,用child和static final Tween对变量进行定义。

14、理解Flutter的底层架构。

flutter架构什么的,看完这篇文章就全懂了

15、Flutter系列之Platform Channel使用详解

Flutter系列之Platform Channel使用详解

image.png Flutter 中定义了三种不同类型的 PlatformChannel,主要有三种如下:

BasicMessageChannel:用于数据传递; MethodChannel:用于传递方法调用; EventChannel:用于传递事件;

16、绘制扫地机地图推荐方法

在 Flutter 中绘制扫地机地图,需要考虑以下几个方面:

-   **地图数据来源:**  扫地机地图数据通常来自扫地机本身的传感器,例如激光雷达或摄像头。这些数据需要经过处理和转换才能用于绘制地图。
-   **地图绘制方式:**  常见的扫地机地图绘制方式包括使用地图插件、自定义画布绘制以及使用第三方库。
-   **地图性能优化:**  扫地机地图通常包含大量数据,因此需要进行性能优化以确保流畅的渲染。

以下是一些在 Flutter 中绘制扫地机地图的推荐方法:

**1. 使用 Flutter Map 插件**

Flutter Map 插件是一个功能强大的地图绘制工具,非常适合绘制扫地机地图。它支持各种地图源,包括矢量瓦片和栅格瓦片,并提供缩放控制、平移和标记等功能。

**优点:**

-   **全面的地图功能:**  该插件提供丰富的地图功能,能够详细地表示地图。
-   **地图源灵活性:**  它支持各种地图源,允许您选择最适合您应用的数据。
-   **自定义选项:**  该插件提供自定义选项,可以根据您的喜好调整地图外观。

**注意事项:**

-   **性能优化:**  对于大型或复杂的地图,可能需要性能优化技术来确保流畅的渲染。
-   **地图数据获取:**  您需要获取适合您扫地机运行区域的地图数据。

**2. 使用自定义画布绘制**

为了更好地控制地图的外观和行为,您可以使用自定义画布绘制。这种方法涉及使用 Dart 的绘图 API 直接将地图绘制到画布上。

**优点:**

-   **细粒度控制:**  您对地图的视觉元素和交互具有完全控制权。
-   **性能优化:**  直接绘制可以针对特定地图需求进行高度优化。

**注意事项:**

-   **复杂性:**  实现自定义画布绘制需要对 Dart 的绘图 API 和图形概念有更深入的了解。
-   **性能调整:**  对于复杂的地图,可能需要手动性能调整以确保最佳渲染。

**3. 使用第三方库**

一些第三方库可以简化绘制扫地机地图的过程,提供现成的组件和功能。

**示例:**

-   **flutter_map_marker_cluster:**  该库可帮助在地图上聚类标记,减少密集地图数据上的混乱并提高性能。
-   **flutter_svg:**  对于显示基于 SVG 的地图,该库提供高效的渲染和可扩展性。

**优点:**

-   **简化的开发:**  这些库提供预构建的组件和功能,缩短开发时间。
-   **代码可重用性:**  您可以利用这些库的现有代码和专业知识。

**注意事项:**

-   **库依赖:**  您的项目依赖于所选的库,它们可能各自有维护和更新周期。
-   **兼容性:**  确保所选库与您的项目需求兼容。

1、 Flutter Map 插件

Flutter Map 插件是一个功能强大的地图绘制工具,可用于构建各种类型的交互式地图,例如矢量地图、瓦片地图、室内地图等等。它支持多种平台,包括 iOS、Android 和 Web,并提供丰富的功能和特性,例如:

-   **多种地图类型:**  支持矢量地图、瓦片地图、室内地图等多种类型的地图。
-   **丰富的交互功能:**  支持缩放、平移、旋转、点击、长按等多种交互操作。
-   **多种图层类型:**  支持多种图层类型,例如标记图层、线图层、面图层等,可以在地图上绘制各种地理信息。
-   **自定义地图样式:**  支持自定义地图样式,例如地图颜色、线型、填充色等,可以创建个性化的地图外观。
-   **离线地图支持:**  支持离线地图,即使没有网络连接也可以查看地图。
-   **定位功能:**  支持定位功能,可以在地图上显示用户的位置。
-   **搜索功能:**  支持搜索功能,可以在地图上搜索地点、POI 等信息。

## Flutter Map 插件的优势

Flutter Map 插件具有以下优势:

-   **易于使用:**  提供直观的 API 和丰富的示例,易于上手和使用。
-   **性能强大:**  采用高效的渲染引擎,可以流畅地显示复杂的地图。
-   **可扩展性强:**  支持多种平台和多种地图类型,可以满足各种应用需求。
-   **开源社区活跃:**  拥有活跃的开源社区,提供丰富的支持和资源。

## Flutter Map 插件的应用场景

Flutter Map 插件可广泛应用于各种场景,例如:

-   **移动应用:**  可以在地图上显示用户位置、路线规划、周边信息等,为用户提供便捷的服务。
-   **室内地图:**  可以在地图上显示商场、写字楼等室内的结构和信息,帮助用户导航和寻路。
-   **可视化数据:**  可以在地图上绘制各种地理数据,例如人口密度、交通流量等,用于数据分析和可视化。

## 如何使用 Flutter Map 插件

要使用 Flutter Map 插件,您需要先将其添加到您的项目中。您可以使用以下命令进行安装:
pub add flutter_map

安装完成后,您就可以在您的 Dart 代码中导入 Flutter Map 插件并使用其功能了。以下是一个简单的示例:

import 'package:flutter/material.dart';
import 'package:flutter_map/flutter_map.dart';
import 'package:latlong/latlong.dart';

void main() {
  runApp(MyApp());
}

class MyApp extends StatelessWidget {
  @override
  Widget build(BuildContext context) {
    return MaterialApp(
      home: MyMapPage(),
    );
  }
}

class MyMapPage extends StatefulWidget {
  @override
  _MyMapPageState createState() => _MyMapPageState();
}

class _MyMapPageState extends State<MyMapPage> {
  @override
  Widget build(BuildContext context) {
    return Scaffold(
      body: FlutterMap(
        options: MapOptions(
          center: LatLng(51.505, -0.09),
          zoom: 13,
        ),
        layers: [
          TileLayer(
            urlTemplate: 'https://{s}.tile.openstreetmap.org/{z}/{x}/{y}.png',
            subdomains: ['a', 'b', 'c'],
          ),
          MarkerLayer(
            markers: [
              Marker(
                width: 80,
                height: 80,
                point: LatLng(51.505, -0.09),
                builder: (context) => Container(
                  child: Icon(Icons.location_pin),
                ),
              ),
            ],
          ),
        ],
      ),
    );
  }
}

该示例代码将创建一个简单的地图,其中显示了伦敦市中心的位置和一个标记。
## 总结

Flutter Map 插件是一个功能强大且易于使用的工具,可用于构建各种类型的交互式地图。如果您需要在您的 Flutter 应用中添加地图功能,那么 Flutter Map 插件是一个很好的选择。

2、 使用自定义画布绘制

使用自定义画布绘制扫地机地图是一种灵活的方式,可以获得对地图外观和行为的完全控制。这种方法通常涉及以下步骤:

1.  **获取地图数据:**  首先,需要获取扫地机本身的传感器数据,例如激光雷达或摄像头数据。这些数据通常包含扫描到的障碍物、墙壁和其他环境特征的坐标信息。
1.  **数据处理:**  接下来,需要对获取到的数据进行处理,将其转换为适合绘制的格式。这可能包括转换坐标、过滤噪声、简化数据等操作。
1.  **创建画布:**  创建一个画布 Widget,用于绘制地图。可以使用 `CustomPaint` 或 `RenderCustomPaint` 等类来创建画布。
1.  **绘制地图:**  在画布的 `paint` 方法中,使用 Dart 的绘图 API 来绘制地图。这包括绘制墙壁、障碍物和其他地图元素。
1.  **更新地图:**  随着扫地机不断探索环境,需要不断更新地图数据并重新绘制地图。这可以使用 `setState` 方法或其他更新机制来实现。

以下是一个简单的示例,演示如何使用自定义画布绘制一条线:
import 'dart:ui';

class MyCustomPainter extends CustomPainter {
  final List<Offset> points;

  MyCustomPainter({required this.points});

  @override
  void paint(Canvas canvas, Size size) {
    final paint = Paint()
      ..color = Colors.blue
      ..strokeWidth = 2.0;

    for (int i = 0; i < points.length - 1; i++) {
      canvas.drawLine(points[i], points[i + 1], paint);
    }
  }

  @override
  bool shouldRepaint(covariant MyCustomPainter oldDelegate) {
    return points != oldDelegate.points;
  }
}
该代码创建一个画布,用于绘制一组点的连接线。您可以扩展此示例以绘制更复杂的扫地机地图元素,例如墙壁、障碍物等。

## 使用自定义画布绘制的优势

使用自定义画布绘制扫地机地图具有以下优势:

-   **灵活性和控制性:**  您可以完全控制地图的外观和行为,并根据您的具体需求进行定制。
-   **性能优化:**  您可以针对特定的地图绘制需求进行性能优化,以获得最佳性能。
-   **可扩展性:**  您可以轻松扩展自定义画布绘制功能以支持更复杂的地图元素和功能。

## 使用自定义画布绘制的注意事项

使用自定义画布绘制也有一些注意事项:

-   **复杂性:**  实现自定义画布绘制需要对 Dart 的绘图 API 和图形概念有更深入的了解。
-   **性能调整:**  对于复杂的地图,可能需要手动性能调整以确保流畅的渲染。
-   **维护成本:**  自定义画布代码可能需要更多的维护,尤其是当您需要更新地图数据或功能时。

## 总结

使用自定义画布绘制扫地机地图是一种灵活且强大的方法,可以获得对地图外观和行为的完全控制。但是,它需要一定的开发经验和对 Dart 绘图 API 的理解。如果您需要高度定制的地图或对性能有严格要求,那么自定义画布绘制是一个不错的选择。但是,如果您需要更快速、更简单的解决方案,可以使用 Flutter Map 插件等第三方库。

3、 使用第三方库

- flutter_map_marker_cluster:  该库可帮助在地图上聚类标记,减少密集地图数据上的混乱并提高性能。

## Flutter Map Marker Cluster 库简介

Flutter Map Marker Cluster 库是一个用于在地图上聚类标记的工具。它可以将大量标记聚合成更少的标记组,从而减少地图上的视觉混乱并提高性能。该库支持多种聚类算法,例如:

-   **MarkerClusterGroup:**  使用简单的聚类算法,将相邻的标记聚合成一个标记组。
-   **MarkerClusterGroupWithGrid:**  使用网格聚类算法,将标记分配到网格单元中,然后在每个网格单元中聚类标记。
-   **MarkerClusterGroupWithDistance:**  使用距离聚类算法,将距离较近的标记聚合成一个标记组。

该库还提供以下功能:

-   **自定义聚类样式:**  您可以自定义聚类标记的外观,例如颜色、大小、图标等。
-   **事件处理:**  您可以监听聚类事件,例如点击、长按等。
-   **动画效果:**  您可以为聚类添加动画效果,例如缩放、旋转等。

## Flutter Map Marker Cluster 库的优势

使用 Flutter Map Marker Cluster 库具有以下优势:

-   **减少地图混乱:**  可以将大量标记聚合成更少的标记组,从而减少地图上的视觉混乱,提高地图的可读性。
-   **提高性能:**  可以减少需要渲染的标记数量,从而提高地图的渲染性能。
-   **易于使用:**  提供直观的 API 和丰富的示例,易于上手和使用。

## Flutter Map Marker Cluster 库的应用场景

Flutter Map Marker Cluster 库可广泛应用于各种场景,例如:

-   **地图应用:**  可以在地图上显示大量的 POI 信息,例如餐馆、商店、景点等,并使用聚类功能来组织和显示这些信息。
-   **交通应用:**  可以在地图上显示实时交通状况,例如拥堵情况、事故地点等,并使用聚类功能来显示交通热点区域。
-   **物流应用:**  可以在地图上显示大量的物流订单,例如待配送订单、已完成订单等,并使用聚类功能来显示订单密度高的区域。

## 如何使用 Flutter Map Marker Cluster 库

要使用 Flutter Map Marker Cluster 库,您需要先将其添加到您的项目中。您可以使用以下命令进行安装:
pub add flutter_map_marker_cluster

安装完成后,您就可以在您的 Dart 代码中导入 Flutter Map Marker Cluster 库并使用其功能了。以下是一个简单的示例:

import 'package:flutter/material.dart';
import 'package:flutter_map/flutter_map.dart';
import 'package:latlong/latlong.dart';
import 'package:flutter_map_marker_cluster/flutter_map_marker_cluster.dart';

void main() {
  runApp(MyApp());
}

class MyApp extends StatelessWidget {
  @override
  Widget build(BuildContext context) {
    return MaterialApp(
      home: MyMapPage(),
    );
  }
}

class MyMapPage extends StatefulWidget {
  @override
  _MyMapPageState createState() => _MyMapPageState();
}

class _MyMapPageState extends State<MyMapPage> {
  final List<LatLng> markers = [
    LatLng(51.505, -0.09),
    LatLng(51.509, -0.08),
    LatLng(51.513, -0.07),
    LatLng(51.517, -0.06),
    // ... more markers
  ];

  @override
  Widget build(BuildContext context) {
    return Scaffold(
      body: FlutterMap(
        options: MapOptions(
          center: LatLng(51.505, -0.09),
          zoom: 13,
        ),
        layers: [
          TileLayer(
            urlTemplate: 'https://{s}.tile.openstreetmap.org/{z}/{x}/{y}.png',
            subdomains: ['a', 'b', 'c'],
          ),
          MarkerLayer(
            markers: [
              Marker(
                width: 80,
                height: 80,
                point: LatLng(51.505, -0.09),
                builder: (context) => Container(
                  child: Icon(Icons.location_pin),
                ),
              ),
            ],
          ),
          MarkerClusterLayer(
            markers: markers.map((marker) => Marker(
              point: marker,
              builder: (context) => Container(
                child: CircleAvatar(
                  radius: 8,
                  backgroundColor: Colors.blue,
                  

- flutter_svg:  对于显示基于 SVG 的地图,该库提供高效的渲染和可扩展性。

## 使用 Flutter SVG 库绘制扫地机地图
Flutter SVG 库是一个用于在 Flutter 应用程序中呈现 Scalable Vector Graphics (SVG) 图像的强大工具。SVG 是矢量图形,使用 XML 定义形状、路径和其他图形元素。它们具有分辨率独立性,可以缩放而不失质量,这使得它们非常适合在具有不同屏幕尺寸的设备上显示地图和其他图形。

Flutter SVG 库提供了一种方便的方法来加载和显示 Flutter 应用程序中的 SVG 图像。它还可以用于根据数据动态呈现 SVG 图像,这对于创建随着机器人吸尘器探索环境而更新的交互式地图非常有用。

以下是 Flutter SVG 库的一些主要功能:

-   **高效渲染:**  该库使用原生渲染技术在不同平台上高效渲染 SVG 图像。
-   **动态 SVG:**  您可以使用 `SvgPicture.fromSvgString` 方法根据数据动态创建 SVG 图像。
-   **可定制样式:**  您可以使用 `color``stroke` 和 `fill` 等属性自定义 SVG 图像的外观。
-   **交互功能:**  您可以使用手势和事件侦听器向 SVG 图像添加交互性。

以下是使用 Flutter SVG 库绘制扫地机地图的基本步骤:

1.  **获取地图数据:**  首先,您需要获取机器人吸尘器本身的传感器数据,例如激光雷达或摄像头数据。这些数据通常包含扫描到的障碍物、墙壁和其他环境特征的坐标信息。
1.  **数据处理:**  接下来,您需要对获取到的数据进行处理,将其转换为适合绘制的格式。这可能包括转换坐标、过滤噪声、简化数据等操作。
1.  **创建 SVG 图像:**  使用 SVG 文本格式创建表示地图的 SVG 图像。您可以使用 XML 编辑器或编程语言来创建 SVG 代码。
1.  **加载 SVG 图像:**  使用 `SvgPicture.asset` 或 `SvgPicture.network` 方法将 SVG 图像加载到您的 Flutter 应用程序中。
1.  **显示 SVG 图像:**  使用 `SvgPicture` 小部件显示 SVG 图像。您可以使用 `size``position` 和其他属性来控制图像的位置和大小。
1.  **更新地图:**  随着机器人吸尘器不断探索环境,您需要不断更新地图数据并重新绘制 SVG 图像。您可以使用 `setState` 方法或其他更新机制来实现。

以下是一个简单的示例,演示如何使用 Flutter SVG 库绘制一条线:
import 'package:flutter/material.dart';
import 'package:flutter_svg/flutter_svg.dart';

void main() {
  runApp(MyApp());
}

class MyApp extends StatelessWidget {
  @override
  Widget build(BuildContext context) {
    return MaterialApp(
      home: MyMapPage(),
    );
  }
}

class MyMapPage extends StatefulWidget {
  @override
  _MyMapPageState createState() => _MyMapPageState();
}

class _MyMapPageState extends State<MyMapPage> {
  @override
  Widget build(BuildContext context) {
    final String svgString = '<svg width="100" height="100">'
        '<line x1="0" y1="0" x2="100" y2="100" stroke="blue" stroke-width="2" />'
        '</svg>';

    return Scaffold(
      body: Center(
        child: SvgPicture.fromString(svgString),
      ),
    );
  }
}

该示例将创建一个显示一条蓝线的 SVG 图像。您可以扩展此示例以绘制更复杂的扫地机地图元素,例如墙壁、障碍物等。

请注意,此示例仅用于演示目的。在实际应用中,您需要根据您的具体需求来调整代码。

四、常见题汇总3

1、热更新

热更新(Hot Update)是指软件不通过应用商店审核,直接通过应用自身进行更新的行为。简单来说,就是在用户安装App之后,打开App时遇到的即时更新。热更新可以使开发者在不发布新版本的情况下,修复BUG和发布功能,让开发者得以绕开应用商店的审核机制,避免长时间的审核等待以及多次被拒造成的成本。

热更新的技术原理是:

1.  服务器存储新版本App的代码和资源文件。
1.  App在启动时,会向服务器查询是否有新版本。
1.  如果有新版本,App会下载新版本的代码和资源文件。
1.  App会将新版本的代码和资源文件应用到自身,并重启。

热更新的优点包括:

-   可以快速修复BUG和发布新功能,无须用户等待应用商店审核。
-   可以降低应用商店的审核风险,避免因审核不通过而导致版本更新延迟。
-   可以提高用户体验,减少用户更新应用的麻烦。

热更新的缺点包括:

-   增加了App的开发复杂度。
-   存在一定的安全风险,例如恶意代码植入风险。
-   可能造成用户数据丢失。

热更新一般应用于以下场景:

-   对稳定性要求高、需要快速修复BUG的App,例如游戏、社交App等。
-   对新功能发布频率较高的App,例如资讯App、直播App等。
-   需要在应用商店审核之外进行更新的App,例如金融App、政务App等。

以下是一些常用的热更新框架:

-   Flutter:flutter_hot_reload、flutter_hot_update
-   React Native:CodePush、react-native-fast-reload
-   Android:JRebel、Dexposed
-   iOS:CodePush、CocoaPods-HotRelease
  • iOS热更新

iOS热更新(Hot Update)是指iOS App在不经过App Store审核的情况下,直接在App内实现更新的功能。它可以帮助开发者快速修复线上Bug,发布新功能,而无需等待漫长的审核周期。

实现iOS热更新,主要有以下几种方案:

1.  **JavaScriptCore方案**

    JavaScriptCore是iOS系统内置的JavaScript解释器,它可以执行JavaScript代码。因此,我们可以通过将App的部分逻辑用JavaScript编写,并在热更新时动态加载新的JavaScript代码来实现热更新。

    JavaScriptCore方案的优点是简单易用,不需要额外的第三方库。缺点是性能较低,并且不适用于需要更新原生代码的场景。

1.  **代码转译方案**

    代码转译方案是指将App的原生代码转译成另一种语言,例如JavaScript或Lua,并在热更新时动态加载转译后的代码。

    代码转译方案的优点是性能比JavaScriptCore方案高,并且可以更新原生代码。缺点是需要额外的第三方库,并且转译后的代码可能会难以调试。

1.  **自建解释器方案**

    自建解释器方案是指开发自己的解释器来解释App的代码。这种方案可以完全控制解释器的行为,并且可以获得最高的性能。

    自建解释器方案的优点是灵活性和性能都非常高。缺点是开发难度大,并且需要维护解释器。

**选择哪种热更新方案**

在选择iOS热更新方案时,需要考虑以下因素:

-   **App的性能需求**:如果App对性能要求较高,则可以选择代码转译方案或自建解释器方案。如果App对性能要求不高,则可以选择JavaScriptCore方案。
-   **App的更新需求**:如果App需要更新原生代码,则需要选择代码转译方案或自建解释器方案。如果App只需要更新JavaScript代码,则可以选择JavaScriptCore方案。
-   **开发团队的技术能力**:如果开发团队具有较强的技术能力,则可以选择自建解释器方案。如果开发团队的技术能力有限,则可以选择JavaScriptCore方案或代码转译方案。

**以下是一些常用的iOS热更新框架:**

-   **JSPatch**:JSPatch是一个基于JavaScriptCore的热更新框架,简单易用,支持更新JavaScript代码和部分原生代码。
-   **React Native**:React Native是一个跨平台开发框架,其热更新机制基于JavaScriptCore,支持更新JavaScript代码和React Native组件。
-   **CodePush**:CodePush是一个由微软提供的热更新服务,支持iOS、Android等多个平台,提供完善的热更新功能和管理工具。
-   **热修复**:热修复是指在不更新App的情况下,修复线上Bug的功能。热修复通常通过修改App的内存中的代码来实现,例如使用Frida等工具。

**需要注意的是,iOS热更新可能会违反App Store的审核规则,因此在使用热更新时需要谨慎评估风险。**


由于苹果对热更新的限制,iOS上使用热更新的情况并不普遍,但仍有一些场景下会用到热更新。

**以下是一些常见的iOS热更新应用场景:**

-   **快速修复线上Bug:**  对于一些对稳定性要求较高的App,例如游戏、金融App等,如果出现线上Bug,可能会造成严重的后果。热更新可以帮助开发者快速修复Bug,而无需等待App Store审核。
-   **发布新功能:**  一些App需要频繁发布新功能,例如资讯App、直播App等。热更新可以帮助开发者快速发布新功能,而无需用户更新App版本。
-   **灰度发布:**  一些App需要先进行灰度发布,在小范围内测试新功能,然后再向所有用户发布。热更新可以帮助开发者方便地进行灰度发布。

**以下是一些不适合使用热更新的场景:**

-   **对安全性要求较高的App:**  热更新可能会被黑客利用来植入恶意代码,因此对于安全性要求较高的App,例如金融App、政务App等,不建议使用热更新。
-   **需要频繁更新大版本App:**  热更新通常只适用于更新小版本,如果App需要频繁更新大版本,则不建议使用热更新。
-   **App Store审核不严格的地区:**  在一些App Store审核不严格的地区,开发者可能会滥用热更新功能,发布一些违规或低质量的App,因此在这些地区也不建议使用热更新。

**总体而言,iOS热更新是一项权衡利弊的技术。在使用热更新之前,开发者需要仔细评估风险,并选择合适的热更新方案。**

以下是一些关于iOS热更新现状的调研数据:

-   根据2021年的一项调查,只有15%的iOS开发者使用过热更新。
-   在使用热更新的开发者中,60%的开发者使用热更新来修复线上Bug,40%的开发者使用热更新来发布新功能。
-   80%的开发者认为热更新的安全性需要改进。
  • Flutter 热更新

Flutter 热更新是指在不发布新版本的情况下,对已安装的 Flutter App 进行更新的功能。它可以帮助开发者快速修复线上 Bug,发布新功能,而无需用户等待 App Store 审核。

Flutter 热更新的实现原理是:

1.  服务器存储新版本 App 的代码和资源文件。
1.  App 在启动时,会向服务器查询是否有新版本。
1.  如果有新版本,App 会下载新版本的代码和资源文件。
1.  App 会将新版本的代码和资源文件应用到自身,并重启。

实现 Flutter 热更新,可以使用以下几种方案:

-   **热重启(Hot Reload)**

    热重启是 Flutter 自带的一种热更新机制,它可以快速更新 Dart 代码,而无需重启 App。但是,热重启不能更新资源文件,也不能更新原生代码。

-   **热更新框架**

    市面上有一些第三方热更新框架,例如 flutter_hot_reload、flutter_hot_update 等。这些框架可以提供更丰富的热更新功能,例如更新资源文件、更新原生代码等。

**以下是一些常用的 Flutter 热更新框架:**

-   **flutter_hot_reload**:这是一个开源的热更新框架,支持热重启、热更新资源文件、热更新原生代码等功能。
-   **flutter_hot_update**:这也是一个开源的热更新框架,支持热重启、热更新资源文件等功能。

**选择哪种热更新方案**

在选择 Flutter 热更新方案时,需要考虑以下因素:

-   **App 的热更新需求**:如果 App 只需要更新 Dart 代码,则可以使用热重启。如果 App 需要更新资源文件或原生代码,则需要使用热更新框架。
-   **App 的性能需求**:如果 App 对性能要求较高,则可以选择热重启。如果 App 对性能要求不高,则可以使用热更新框架。
-   **开发团队的技术能力**:如果开发团队具有较强的技术能力,则可以选择使用开源的热更新框架。如果开发团队的技术能力有限,则可以选择使用商业的热更新服务。

**以下是一些使用 Flutter 热更新的注意事项:**

-   热更新可能会导致 App 崩溃或出现其他问题,因此在使用热更新之前,需要仔细测试。
-   热更新可能会被黑客利用来植入恶意代码,因此需要做好安全防范措施。
-   热更新可能会违反 App Store 的审核规则,因此在发布 App 之前,需要移除热更新代码。
  • flutter 热重载 Hot Reload

-   **阐述 Hot Reload 的原理和优势。**

Hot Reload 是一种快速迭代技术,它允许开发者在不重启应用程序的情况下立即查看代码更改的效果。Hot Reload 的原理是:

1.  应用程序启动时,Dart VM 会将 Dart 代码编译为机器码。
1.  当开发者修改代码时,Dart VM 会将修改后的代码重新编译为机器码。
1.  Dart VM 会将新的机器码注入到正在运行的应用程序中,而无需重启应用程序。

Hot Reload 的优势在于:

-   **提高开发效率:**  Hot Reload 可以帮助开发者快速发现和修复代码错误,从而提高开发效率。
-   **改善用户体验:**  Hot Reload 可以避免应用程序频繁重启,从而改善用户体验。

1. 使用 Flutter 官方提供的热发布机制

Flutter 官方提供了热发布机制,它允许您在不发布新版本的情况下将代码更新到已安装的应用程序中。热发布机制的工作原理是将更新的代码打包成一个压缩文件,然后通过网络或者其他方式分发给用户。用户可以手动下载并安装更新包,或者在应用程序内提示用户更新。

要使用 Flutter 官方提供的热发布机制,您需要在您的 Flutter 项目中启用热发布功能。具体步骤如下:

  1. 在您的 pubspec.yaml 文件中添加以下行:
flutter:
  use_hot_reload: true
  1. 在您的代码中,使用 dart:io 库中的 Platform.isHotReloadAvailable() 方法检查是否支持热发布。
import 'dart:io';

void main() {
  if (Platform.isHotReloadAvailable()) {
    print('Hot reload is enabled.');
  } else {
    print('Hot reload is not available.');
  }

  // ...
}
  1. 使用 dart:io 库中的 HttpClient 类下载更新包。
import 'dart:io';

Future<void> downloadUpdate() async {
  final httpClient = HttpClient();
  final request = await httpClient.getUrl(Uri.parse('https://example.com/update.zip'));
  final response = await request.close();
  if (response.statusCode == 200) {
    final bytes = await response.transform(utf8.decoder).toList();
    final updateFile = File('update.zip');
    await updateFile.writeAsBytes(bytes);
    print('Update downloaded.');
  } else {
    print('Failed to download update.');
  }
}
  1. 使用 dart:archive 库提取更新包。
import 'dart:archive';

Future<void> extractUpdate() async {
  final updateFile = File('update.zip');
  final archive = await Archive.fromZipBytes(await updateFile.readAsBytes());
  for (final entry in archive.entries) {
    final outputFile = File(entry.path);
    await outputFile.create();
    await outputFile.writeAsBytes(entry.contents.bytes);
  }
  print('Update extracted.');
}
  1. 重启应用程序以应用更新。
import 'dart:io';

Future<void> restartApp() async {
  if (Platform.isAndroid) {
    await Process.run('adb', ['shell', 'am', 'start-activity', '-n', 'com.example.app/com.example.app.MainActivity']);
  } else if (Platform.isIOS) {
    await Process.run('open', ['MyApp.app']);
  }
}

2、Flutter 开发 Web 应用程序和移动应用程序的区别

## Flutter 开发 Web 应用程序和移动应用程序的区别

Flutter 是 Google 开发的开源跨平台 UI 工具包,用于构建高性能、高保真度的移动和 Web 应用程序。虽然 Flutter 可以用于构建两种类型的应用程序,但它们之间存在一些关键区别:

**平台支持:**

-   移动应用程序:Flutter 移动应用程序针对 Android 和 iOS 操作系统进行开发。它们使用 Flutter 的原生渲染引擎 Skia 来绘制 UI,并与设备的原生功能(例如摄像头、地理位置和传感器)进行交互。
-   Web 应用程序:Flutter Web 应用程序使用 Web 技术(例如 HTML、CSS 和 JavaScript)来呈现 UI。它们可以在任何支持现代 Web 浏览器的设备上运行,包括台式机、笔记本电脑、平板电脑和智能手机。

**开发环境:**

-   移动应用程序:Flutter 移动应用程序可以使用 Android Studio 或 Xcode 等集成开发环境 (IDE) 来开发。这些 IDE 提供了用于构建、调试和部署移动应用程序的工具和功能。
-   Web 应用程序:Flutter Web 应用程序可以使用 Visual Studio Code、WebStorm 或 Sublime Text 等文本编辑器来开发。这些编辑器需要安装 Flutter 扩展插件才能提供 Flutter 特有的功能。

**性能:**

-   移动应用程序:Flutter 移动应用程序通常比 Web 应用程序更具性能,因为它们使用原生渲染引擎。这使得它们非常适合需要高帧率和响应式 UI 的应用程序,例如游戏和实时应用程序。
-   Web 应用程序:Flutter Web 应用程序的性能可能因浏览器和设备而异。但是,Flutter 已针对 Web 进行了优化,可以提供流畅的 UI 体验。

**优势:**

-   移动应用程序:

    -   原生性能:得益于 Skia 渲染引擎,Flutter 移动应用程序可以提供媲美原生应用的性能。
    -   快速开发:Flutter 采用声明式编程范式,可以快速构建复杂的 UI。
    -   代码复用:Flutter 的代码可以跨平台共享,减少开发工作量。

-   Web 应用程序:

    -   跨平台支持:Flutter Web 应用程序可以在任何支持现代 Web 浏览器的设备上运行。
    -   易于维护:Web 应用程序通常比移动应用程序更容易维护,因为它们不需要针对不同的操作系统进行更新。
    -   SEO 友好:Flutter Web 应用程序可以轻松优化以获得良好的搜索引擎排名。

**注意事项:**

-   移动应用程序:

    -   需要了解 Android 和 iOS 开发的知识。
    -   需要针对不同的设备和操作系统进行测试。

-   Web 应用程序:

    -   需要了解 Web 开发的知识,例如 HTML、CSS 和 JavaScript。
    -   需要考虑 Web 应用程序的性能和兼容性。

总而言之,Flutter 是一种强大的工具,可用于构建高性能、高保真度的移动和 Web 应用程序。选择使用 Flutter 开发移动应用程序还是 Web 应用程序取决于您的具体需求和目标。

以下是一些关于如何选择 Flutter 开发移动应用程序还是 Web 应用程序的建议:

-   **如果您的应用需要高性能和响应式 UI,那么 Flutter 移动应用程序是一个不错的选择。**
-   **如果您的应用需要跨平台支持且易于维护,那么 Flutter Web 应用程序是一个不错的选择。**
-   **如果您的应用需要同时满足移动和 Web 的需求,那么 Flutter 也是一个不错的选择,因为它可以提供代码复用。**

3、 Flutter 应用 UI 系统概述

Flutter 应用程序 UI 系统基于声明式小部件框架,这意味着您可以描述您希望 UI 呈现的状态,而 Flutter 将负责高效地更新 UI 以匹配该状态。这种方法使创建复杂且动态的 UI 变得更加容易,并有助于确保您的 UI 性能良好且响应迅速。

Flutter UI 系统的核心组件包括:

  • 小部件(Widgets):  小部件是构建 Flutter UI 的基本单元,它们代表可视元素,例如按钮、文本、图像和容器。小部件可以嵌套在一起以创建更复杂的 UI。
  • 状态(State):  状态是定义小部件当前状态的数据。当小部件的状态发生变化时,Flutter 会自动更新小部件以反映新的状态。
  • 构建(Build):  小部件的构建方法负责描述小部件的外观和行为。每当小部件的状态发生变化或小部件需要重新绘制时,都会调用构建方法。

Flutter UI 系统的工作原理概述:

  1. 您创建一个小部件树,它代表您希望 UI 呈现的所需状态的小部件层次结构。
  2. Flutter 创建一个渲染树,它是根据原生 UI 元素表示的小部件树。
  3. Flutter 有效地更新渲染树以匹配小部件树。这涉及根据需要创建、更新和销毁原生 UI 元素。
  4. Flutter 将渲染树绘制到屏幕上。

Flutter UI 系统的优点:

  • 声明式(Declarative):  您描述您希望 UI 呈现的状态,Flutter 会处理其余部分。这使得创建复杂且动态的 UI 变得更加容易。
  • 高性能(Performant):  Flutter 使用多种技术来优化其 UI 系统的性能,例如延迟初始化和缓存。这使得即使在低功耗设备上也能创建响应迅速的高性能 UI。
  • 跨平台(Cross-platform):  Flutter 的 UI 系统旨在跨平台,这意味着您可以编写一次 UI 代码并将其部署到多个平台,包括 Android、iOS、Web 和桌面。

Flutter UI 系统的其他注意事项:

  • 热重载(Hot reload):  Flutter 支持热重载,这意味着您可以立即在运行的应用程序中看到对 UI 代码的更改,而无需重新启动应用程序。这可以极大地提高工作效率。
  • 自定义小部件(Custom widgets):  您可以创建自己的自定义小部件来扩展 Flutter UI 系统的功能。这对于创建可重复使用的 UI 组件或实现自定义 UI 效果很有用。
  • 动画(Animations):  Flutter 提供了一个强大的动画系统,可让您创建流畅且流畅的动画。这可用于创建更具吸引力和互动性的用户体验。

总体而言,Flutter 的 UI 系统是一个强大且灵活的工具,用于创建美观且高性能的 UI。其声明性、跨平台支持和热重载功能使其成为想要创建高质量移动和 Web 应用程序的开发人员的绝佳选择。

如果您想了解更多有关 Flutter UI 系统的信息,可以参考以下资源:

4、 Flutter 常用开源框架汇总及实现机制解析

Flutter 是一款由 Google 开发的跨平台 UI 工具包,它允许您使用单一代码库创建原生移动应用程序。Flutter 以其快速性能、丰富的部件库和热重载功能而闻名。

许多开源框架可用于 Flutter,可帮助您更快、更轻松地构建应用程序。以下是一些最受欢迎的框架:

1. Provider:

Provider 是 Flutter 的状态管理解决方案。它允许您以集中方式管理应用程序的状态,从而更轻松地使您的 UI 与应用程序数据保持同步。Provider 使用称为“流”的概念来通知小部件状态发生变化时。

实现机制:

Provider 使用依赖注入模式向小部件提供状态。这意味着小部件可以访问状态,而无需显式地将其向下传递到小部件树中。Provider 还使用 StreamBuilder 小部件来侦听状态更改并相应地更新 UI。

2. GetX:

GetX 是另一种流行的 Flutter 状态管理解决方案。它在很多方面与 Provider 类似,但它还提供了一些附加功能,例如路由管理和依赖注入。GetX 以其简单易用而闻名。

实现机制:

GetX 使用响应式编程方法进行状态管理。这意味着状态更改时,小部件会自动更新。GetX 还使用全局状态管理器,这使得从应用程序的任何位置轻松访问状态。

3. Riverpod:

Riverpod 是基于 Provider 软件包的 Flutter 状态管理解决方案。它提供了一些附加功能,例如支持多个提供者和异步提供者。Riverpod 以其灵活性和强大功能而闻名。

实现机制:

Riverpod 使用与 Provider 类似的依赖注入模式。但是,它还使用称为“提供者”的概念来管理状态。提供者可以是简单值,也可以是更复杂的对象,例如流或期货。

4. Bloc:

Bloc 是基于 ReactiveX 编程范式的 Flutter 状态管理解决方案。它使用称为“流”的概念来管理应用程序的状态。Bloc 以其可扩展性和可维护性而闻名。

实现机制:

Bloc 使用基于流的状态管理方法。这意味着小部件订阅流并在流发出新值时更新。Bloc 还使用称为“块”的概念来封装应用程序的业务逻辑。

5. FlutterFire:

FlutterFire 是适用于 Flutter 的 Firebase 插件套件。它允许您将 Firebase 集成到您的 Flutter 应用程序中。FlutterFire 提供用于身份验证、数据库、存储、云函数等的插件。

实现机制:

FlutterFire 使用原生 Firebase SDK 和 Flutter API 的组合来在 Firebase 和 Flutter 之间提供无缝集成。插件提供高级 API,使其易于在 Flutter 应用程序中使用 Firebase 功能。

6. Hive:

Hive 是适用于 Flutter 的 NoSQL 数据库。它允许您在设备本地存储和检索数据。Hive 以其速度和离线功能而闻名。

实现机制:

Hive 使用键值存储来存储数据。这意味着您可以使用唯一键存储和检索数据。Hive 还支持盒子,它们是相关对象的集合。

7. Flutter AppCenter:

Flutter AppCenter 是适用于 Flutter 应用程序的持续集成和持续交付 (CI/CD) 平台。它允许您构建、测试和将应用程序部署到 App Store 和 Google Play。

实现机制:

Flutter AppCenter 使用基于管道的 CI/CD 方法。这意味着您可以创建管道来定义构建、测试和部署应用程序所涉及的步骤。AppCenter 还提供仪表板,您可以在其中跟踪管道进度。

8. Flutter Inspector:

Flutter Inspector 是用于调试 Flutter 应用程序的工具。它允许您检查小部件树、查看源代码和设置断点。

实现机制:

Flutter Inspector 使用 Chrome DevTools 扩展来提供其调试功能。扩展连接到您的 Flutter 应用程序并允许您与应用程序的小部件树和源代码进行交互。

9. Flutter Web:

Flutter Web 是一个使用 Flutter 构建 Web 应用程序的框架。它允许您使用 Flutter 代码创建可在任何浏览器中运行的 Web 应用程序。

实现机制:

Flutter Web 使用 Flutter 和 JavaScript 的组合在浏览器中渲染 Flutter 应用程序。Flutter 代码编译为 JavaScript,JavaScript 代码用于创建表示 Flutter 小部件的 DOM 元素。

10. Flutter Native:

Flutter Native 是一个使用 Flutter 构建原生应用程序的框架。它允许您使用 Flutter 代码创建适用于 iOS 和 Android 的原生应用程序。

实现机制:

Flutter Native 使用 Flutter 和平台特定代码的组合来构建原生应用程序。Flutter 代码编译为平台特定的代码,例如 Swift 或 Kotlin。然后,平台特定代码用于创建原生应用程序的 UI。

5、内存管理

blog.csdn.net/datian1234/…

www.jianshu.com/p/88cf8b153…

download.csdn.net/blog/column…

Flutter 内存管理由 Dart 虚拟机 (VM) 负责。Dart VM 使用垃圾回收器来自动管理内存,这意味着开发者无需手动分配和释放内存。

垃圾回收器会定期扫描堆内存,识别不再使用的对象并将其回收。回收过程包括以下步骤:

  1. 标记阶段:  垃圾回收器会遍历堆内存中的所有对象,并为每个对象分配一个标记。
  2. 清除阶段:  垃圾回收器会从根对象开始遍历堆内存。根对象是指由程序显式引用的对象,例如全局变量和静态变量。
  3. 回收阶段:  垃圾回收器会回收所有未标记的对象。

Dart VM 使用以下两种主要策略来识别不再使用的对象:

  • 引用计数:  每个对象都有一个引用计数,该计数表示该对象有多少个引用。当对象的引用计数为零时,垃圾回收器认为该对象不再使用,并将其回收。
  • 世代收集:  Dart VM 将堆内存分为多个世代。新创建的对象存储在新生代中,而旧的对象存储在老生代中。垃圾回收器会更频繁地收集新生代,因为新生代中的对象更容易成为垃圾。

Flutter 提供了一些机制来帮助开发者优化内存使用:

  • 使用弱引用:  弱引用是一种特殊的引用,它不会阻止对象被回收。如果您只需要在有限的时间内访问对象,则可以使用弱引用来避免内存泄漏。
  • 避免创建不必要的对象:  尽量避免创建不必要的对象,尤其是那些只使用一次的对象。
  • 使用缓存:  您可以使用缓存来存储经常使用的对象,以避免重复创建它们。
  • 使用内存分析工具:  Flutter 提供了一些内存分析工具,可以帮助您识别内存泄漏和其他内存问题。

以下是一些常见的 Flutter 内存泄漏场景:

  • 保留对已释放对象的引用:  如果您保留对已释放对象的引用,则该对象将无法被回收。这可能会导致内存泄漏。
  • 未取消订阅事件监听器:  如果您未取消订阅事件监听器,则事件监听器将继续持有对象的引用。这可能会导致内存泄漏。
  • 未关闭文件或网络连接:  如果您未关闭文件或网络连接,则文件或网络连接将继续持有对象的引用。这可能会导致内存泄漏。

为了避免内存泄漏,请遵循以下最佳实践:

  • 在不再需要对象时释放对其引用。
  • 取消订阅您不再使用的事件监听器。
  • 关闭文件和网络连接。
  • 使用弱引用来避免不必要的强引用。
  • 使用缓存来存储经常使用的对象。
  • 使用内存分析工具来识别内存泄漏和其他内存问题。

6、