强烈推荐:2024 年12款 Visual Studio 亲测、好用、优秀的工具,AI插件等

553 阅读6分钟

工具类扩展

1. ILSpy 2022 (免费)

ILSpy

ILSpy 是 ILSpy 开源反编译器的 Visual Studio 扩展。

是一款开源、免费的、且适用于.NET平台反编译【C#语言编写的程序和库(.dll)内容】工具;可以集成在Visual Studio 开发工具中,能够十分快捷方便的查看源代码内容。其中包括:1.项目案例 2.NuGet 包 3.您的代码:方法、属性等

插件市场地址:marketplace.visualstudio.com/items?itemN…

2. Visual-Studio-Translator 翻译(免费)

Visual-Studio-Translator

在 Visual Studio 代码编辑器中通过 Google、Bing、百度或 Youdao 翻译所选文本,这样我们就可以翻译一些我们不知道的单词,如下所示

预览1预览2

默认快捷键

  • 谷歌翻译(Ctrl + Shift + D, Ctrl + Shift + D)
  • 必应翻译(Ctrl + Shift + D,ctrl + Shift + F)
  • 百度翻译(Ctrl + Shift + D,ctrl + Shift + C)
  • 有道翻译(Ctrl + Shift + D,ctrl + Shift + V)
  • 我通常设置的快捷键是 Ctrl + T
  • 自定义快捷方式 Tools -> Options -> Everonment -> Keyboard搜索Translator

插件市场地址:marketplace.visualstudio.com/items?itemN…

3. Restart Visual Studio for vs2022 preview

重启 Visual Studio 的最简单方法 相当于关闭当前项目 然后重新打开项目

4. Select Next Occurrence(免费)

通过此扩展,可以选择所选文本的多个匹配项,以便使用多个光标同时进行编辑。提供最常见的多重编辑功能。旨在复制 Sublime Text/Visual Studio Code 的多重编辑功能,以加快编码速度。

  • 选择当前选择的下一个匹配项
  • 选择下一个确切匹配项(覆盖 Find-dialog)
  • 选择上一次出现
  • 选择上一个确切的匹配项(覆盖 Find-dialog)
  • 选择所有匹配项
  • 将所选内容转换为多个光标
  • 跳过发生
  • 撤消事件
  • 在上方/下方添加插入符号
  • 使用多个插入符号进行编辑
  • 通过鼠标单击添加插入符号,按 Alt 并单击以添加新插入符号或删除单击位置的插入符号/选区
  • 复制/粘贴多个选择,也复制/粘贴到外部程序

插件市场地址:marketplace.visualstudio.com/items?itemN…

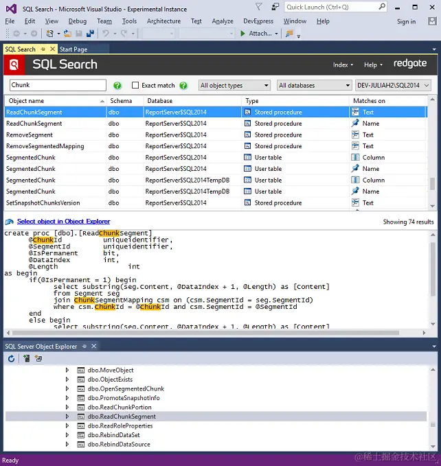
5. SQL Search(免费)

通过在 Visual Studio 中快速查找 SQL 对象来加快 SQL Server 数据库开发速度Redgate SQL Search 是 Visual Studio 的免费扩展,用于跨数据库快速搜索 SQL 片段,并轻松导航到这些对象。这样可以节省时间,提高团队的工作效率,因此您可以重新处理手头的任务。

  • 在表、视图、存储过程、函数、视图、作业等中查找 SQL 片段
  • 快速导航到对象,无论它们恰好位于服务器上
  • 跨多个对象类型和多个数据库进行搜索
  • 查找对对象的所有引用
  • 使用布尔值和通配符进行搜索
  • 在 Visual Studio 或 SQL Server Management Studio 中工作

SQL Search

6. EFCore.Visualizer(免费)

直接在 Visual Studio 中查看 Entity Framework Core 查询计划直接在 Visual Studio 中查看 Entity Framework Core 查询计划使用 Entity Framework Core 查询计划调试器可视化工具,可以直接在 Visual Studio 中查看查询的查询计划。目前,可视化工具支持 SQL Server 和 PostgreSQL。

  • 调试时,将鼠标悬停在查询上,将有一个选项用于查看查询计划:

  • 单击“查询计划可视化工具”,将为您的查询显示查询计划。

SQL ServerPostgreSQL

7. CodeMaid VS2022(免费)

CodeMaid VS2022

CodeMaid是一个开源的Visual Studio扩展,用于清理和简化我们的C#,C++,F#,VB,PHP,PowerShell,R,JSON,XAML,XML,ASP,HTML,CSS,LESS,SCSS,JavaScript和TypeScript编码。1. 代码清理 2.

  • 不过帮我通常就开了这几个,常用来跳转文件位置引用....

8. Open in Visual Studio Code(免费)

Vs Code

此扩展适用于在 Visual Studio 中打开项目并希望能够在 Visual Studio Code 中快速打开它的情况。

只需在“解决方案资源管理器”中右键单击任何解决方案、项目、文件夹或文件,然后选择“在 Visual Studio Code 中打开”,即可在 Visual Studio Code 中打开它。

如果将 Visual Studio Code 安装在非默认位置,则会出现提示,要求输入Code.exe路径。始终可以在 “工具”-“>选项”-“Web >”>“在 Visual Studio Code 中打开”中更改位置

更改位置

9. One Monokai VS Theme (免费)

一个适用于 Visual Studio 的 Monokai 主题

示例

AI类扩展

1. GitHub Copilot Chat (收费但最强)

最强 AI 代码辅助

GitHub Copilot 聊天与 Copilot 聊天,自信地编写代码。GitHub Copilot Chat 是 GitHub Copilot 的配套扩展,可让您与 Copilot 聊天,Copilot 是一个 AI 驱动的助手,可帮助您编写更好的代码。使用 GitHub Copilot Chat,您可以访问两个关键功能:

  • 1.聊天视图:在聊天视图中寻求副驾驶的帮助,以解决任何任务或问题。
  • 2.内联优化:将 Copilot 的建议直接应用于您的代码,无缝维护您的工作流程。
  • 插件市场地址:marketplace.visualstudio.com/items?itemN…

2. Codeium ( 免费 推荐)

Codeium

现代编码超能力:免费的 AI 代码加速插件,适用于您喜欢的语言。键入较少。编写更多代码。发货速度更快。

Codeium:免费的 AI 代码加速工具包,Codeium 是现代编码的超级大国,一个基于尖端 AI 技术构建的免费代码加速工具包。目前,Codeium 提供 70+ 种语言的代码自动完成和聊天功能,具有闪电般的速度和最先进的建议质量。使用 Codeium,您可以获得:

  • 永远无限制的单行和多行代码完成
  • 集成 IDE 聊天:无需将 Visual Studio 留给 ChatGPT
  • 支持70+编程语言:Javascript,Python,Typescript,PHP,Go,Java,C,C++,Rust,Ruby等。
  • 通过我们的 Discord 社区提供支持
  • 插件市场地址:marketplace.visualstudio.com/items?itemN…

3. AWS Toolkit for Visual studio 2022(免费 )

Amazon Web Services

AWS Toolkit for Visual Studio 是 Microsoft Visual Studio on Windows 的扩展,使开发人员能够更轻松地使用 Amazon Web Services 开发、调试和部署 .NET 应用程序。

使用您的 AI 编码伴侣更快地构建应用程序。

  • 实时代码建议 C#语言的自动代码建议
  • 针对 AWS 服务进行了优化 - 代码建议针对 AWS API 进行了优化,包括 Amazon Elastic Compute Cloud (Amazon EC2)、AWS Lambda 和 Amazon Simple Storage Service (Amazon S3)
  • 负责任地编写代码 - 内置参考跟踪器,用于检测代码建议是否类似于开源训练数据,并可以标记此类建议
  • 插件市场地址:marketplace.visualstudio.com/items?itemN…

文章转载自: 雨太阳

原文链接: www.cnblogs.com/goodluckily…

体验地址: www.jnpfsoft.com/?from=001