无需部署,一键生成个人AI应用助手,快来!

246 阅读7分钟

厚德云上线一键生成 AI 应用服务

让您的 AI 创作更便捷

下载 AI 模型和数据镜像太麻烦?上传又太耗时?部署一个 AI 应用简直要了命了!快来试试厚德云一键生成 AI 应用服务,简直不要太轻松了。

目前厚德云添加了ComfyUI、Fooocus、RVC WebUI和Stable Diffusion WebUI四款AI软件。无需自己部署,一键打造高质量图像与语音转换!让你的创作更加轻松!

  

ComfyUI

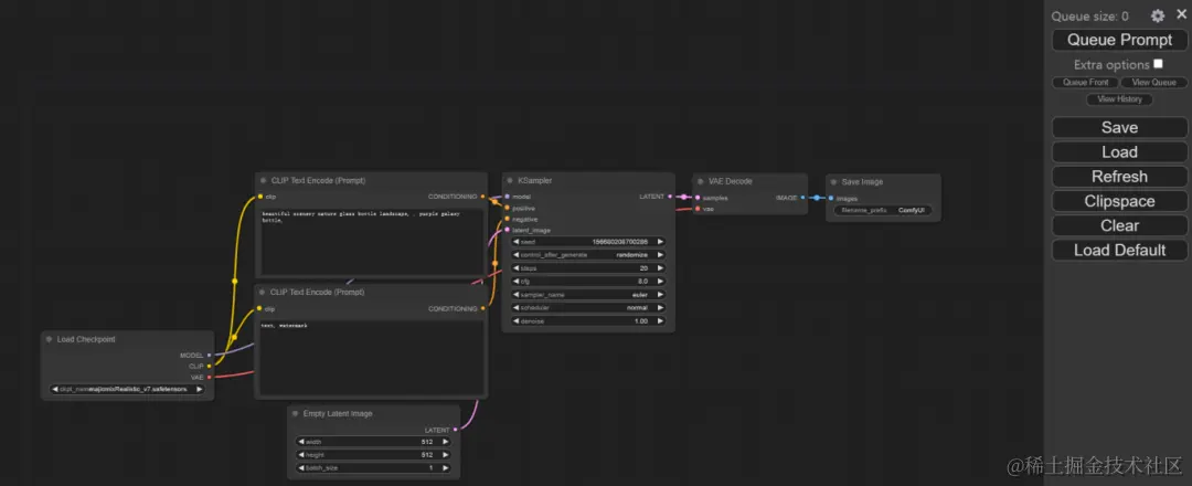
ComfyUI是一个用于稳定扩散模型的图形用户界面和后台工具。 ComfyUI 是一款基于 Stable Diffusion 扩散模型 AI 画图算法的工具,其操作界面和使用方法与 Stable Diffusion webui 完全不同,同时ComfyUI 还是一个目前市面最强大的图片和视频的自定义节点绘图/视频的工具。它通过节点流程的界面设计,让用户可以轻松拖拽、连接不同的模型、模块和参数,形成高度定制和可复用的 Workflow(AIGC 工作流),而无需编写任何代码。 ComfyUI 进一步拓宽了 Stable Diffusion 的创作可能性。

ComfyUI 保存图像时,自动内嵌该图的所有工作流设置,用户可以下载别人的原图然后模仿学习别人的工作流,也可以完成某一类图片,后续直接保存该图并上传该图就可以很方便生成同一类型的其他图。

ComfyUI的优势

内存管理和出图速度方面:ComfyUI 相比其他 WebUI 更优,它能在消耗较少内存的情况下生成高质量图像,同时加快出图速度。

工作流定制和可复现性方面:ComfyUI 可以实现精确的工作流定制,并具有完美的可复现性。 用户可以通过调整不同模块的连接来获得期望的出图效果,虽然增加了使用难度,但也提高了控制的精准度。

操作界面和流程展示方面:ComfyUI 以工作流的方式展示文生图和图生图的过程,采用拖拽式操作连接各个节点,如 base model、vae、controlnet 等,使整个生成过程更加清晰易懂。

模型支持和体验提升方面:ComfyUI 支持最新的图像生成模型 SDXL,该模型专注于更逼真的输出,提供了改进的脸部生成、清晰的文字生成以及多种图像风格等特性,让用户通过简短的提示词就能创作出美丽的艺术品。

Fooocus

Fooocus是一款由ControlNet的作者开源的AI绘图工具,基于最先进的SDXL模型,提供了超强的绘图功能,可以与Midjourney相媲美。其对新手非常友好,使用起来比Stable Diffusion更简单,对电脑配置要求也不高。

在使用Fooocus时,用户只需下载一键整合包并解压到本地,然后运行“run.bat”即可开始创作。其设计思想正如它的名字,FOCUS,意思是用户只需要把注意力放在写词构思画面上,无需考虑复杂的配置和参数调整,这一点,和流行的WEBUI、ComfyUI等主打工作流的思想是完全不一样的。

和WEBUI不同,它无需任何复杂的配置和参数调整,界面友好直观。用户可以轻松勾选“Advanced”来调节专业参数,可以选图片尺寸,也可以选风格,Fooocus还提供了多种生成风格供用户选择,风格还可以叠加多选。

ocus有哪些优势

Fooocus的优势

Fooocus也有着属于它自己的优势——

简单易用:Fooocus 无需复杂的配置和参数调整,对新手非常友好。用户可以快速上手,专注于创作过程

功能强大:它提供了多个图像设置、图片数量控制、反向提示词等功能,同时还支持多种生成风格,满足用户多样化的需求。

高效出图:Fooocus 的出图速度快,可以帮助用户节省时间,提高创作效率。

界面直观:其友好直观的界面设计使用户操作更加便捷,容易理解和掌握各种功能。

广泛适用:无论是专业设计师还是普通爱好者,都可以通过 Fooocus 轻松实现自己的创意。

支持多种模型:除了自身强大的功能,Fooocus 还能与其他模型兼容,为用户提供更多选择。

Stable Diffusion WebUI

Stable Diffusion WebUI 是一个基于 Gradio 库的浏览器界面,用于使用 Stable Diffusion 生成图像。 Stable Diffusion WebUI 提供了一个简单易用的界面,可以让用户快速生成图像。Stable Diffusion WebUI基于 Stable Diffusion 模型,它可以根据输入的文本描述生成逼真的图片,它利用了该模型的强大功能,为用户提供了一个简单易用的界面来生成各种类型的 AI 艺术作品。

它还是一个基于 Web 的应用程序,它可以在任何支持 Web 的浏览器中运行,无需下载和安装额外的软件。 这使得用户可以方便地使用它,无论他们使用的是哪种操作系统。

Stable Diffusion WebUI的优势

便捷性:它是基于网页的,不需要下载和安装额外的软件,只要有浏览器就能使用,非常方便。

直观易用的界面:用户可以通过简单的操作和参数调整,轻松生成各种类型的 AI 艺术作品。

强大的生成能力:基于 Stable Diffusion 模型,能够生成逼真且多样化的图片、绘画、海报等艺术作品。

高效性:可以快速生成作品,减少创作过程中的时间成本。

可定制性:用户可以根据自己的需求和创意,调整各种参数来控制生成作品的风格和质量。

社区支持和资源丰富有很多用户分享他们的设置和作品,你可以从中获得灵感和学习。

RVC WebUI

RVC,是一个以 VITS 为基础并且操作简便的语音转换框架。 它能够输入音频,并在输出时呈现出模型训练的声音。此前,它主要应用于游戏中的变声。RVC 具备克隆说话人声音的功能,包括歌曲的翻唱和实时变声,具有低延迟和出色的变声效果。

RVC WebUI的优势

基于 VITS 技术:VITS 是一种先进的语音转换技术,RVC WebUI 基于此技术,可能具备较高的语音转换质量和效果。

简单易用:作为一个 WebUI,它可能具有用户友好的界面和操作流程,使得即使是非专业人士也能轻松使用。

语音克隆功能能够克隆说话人的声音,实现歌曲翻唱和实时变声,增加了趣味性和应用场景。

低延迟:在实时变声等应用中,低延迟是非常重要的,这使得 RVC WebUI 在实际使用中更加流畅和自然。

优秀的变声效果能够输出高质量的模型训练声音,提供了更好的用户体验。

多用途:除了游戏变声,RVC WebUI 还可以应用于其他领域,如语音合成、音频处理等。最近网上比较火的AI翻唱也可以用它来实现。

总结

总的来说,我们希望这些 AI 生成软件能为大家带来更多的创作可能性和便利。 不论你是专业创作者还是普通爱好者,都可以尝试使用这些工具,挖掘自己的创意潜力。

希望这篇文章能让你对厚德云的 AI 生成软件有更深入的了解。如果你有兴趣尝试这些工具,不妨立马行动起来,进入软件创造属于自己的 AI 艺术作品吧!

**
**