跟🤡杰哥一起学Flutter (十四、玩转状态管理之——Provider详解)

6,488 阅读14分钟

本文为稀土掘金技术社区首发签约文章,30天内禁止转载,30天后未获授权禁止转载,侵权必究!

1. 概念

🤔 忘记在哪看到过这样一句话:

状态(State)管理——响应式编程框架绕不过去的一道坎。

Flutter Widget 的核心设计理念之一也是 响应式,自然也需要面对这个问题。😆 在学习具体的状态管理框架前,先过下概念相关的东西~

1.1. 什么是状态?

答:应用中随时可能变化且影响UI的信息,如:用户交互 (文本输入)、从网络获取的数据 等。

1.2. Flutter中的状态分类

  • 局部状态 (Local State)仅在单个Widget内部使用和管理,如:复选框是否处于选中状态,并不需要共享给应用的其它部分。
  • 全局状态 (Global State)跨多个Widget共享的状态,如:用户的登录信息,需在多个页面中访问和显示。

😄 Flutter 中常说的状态管理,管的是 全局/共享状态

1.3. Flutter预置哪些状态管理方式?

1.3.1. setState()

最基础的状态管理方式,调用此方法告知Flutter框架,需要重新运行构建方法来更新UI。

局限:主要适用于管理单个Widget或Widget树中 较小范围的局部状态,当应用规模扩大,需要 跨多个Widget共享和更新状态 时,会变得 非常复杂和低效

1.3.2. InheritedWidget

Flutter提供的功能性Widget,允许共享数据在Widget树中从上往下传递,而不需要通过 在每个Widget的构造方法中传递

局限需手动编写大量样板代码 (自定义InheritedWidget),子Widget中需显式声明依赖于哪个InheritedWidget灵活性有限 (如异步更新、更细粒度的条件更新等支持困难)

😐 综上,当应用中只有 少量简单状态需要管理,直接使用 setState()InheritedWidget 就可以了。但对于 复杂的大型项目 (状态管理逻辑较为复杂的应用),则需要选择一个 更加高效、易维护的状态管理框架

1.4. 选状态管理框架要考虑的点有哪些?

  • API简洁易用:开发者可以快速上手,轻松实现状态管理,不需要编写大量的模板代码。
  • 性能:只在必须更新时更新状态,且尽可能减少重建Widget的次数,以保持应用的流畅性能。
  • 状态一致性:多个Widget需响应一个状态变化,得确保所有相关组件都能及时并正确响应状态变化。
  • 可预测:同样的状态始终导致相同的输出,数据流向清晰且易于追踪。
  • 模块化和可重用:支持状态的模块化,允许状态被封装并在应用的不同部分重用。
  • 可扩展性、调试/测试便利性、异步支持、状态同步、灵活性、状态恢复和持久化、文档和社区支持等...

😄 哈哈,有点书面化了,个人感觉在做库的快速选型时可以参考这个三要素:Star数issues数最近Commit时间

😐 对了,前面写《六、项目实战-非UI部分🤷‍♂️》时提到了 Eventbus (事件总线) ,有读者可能有这样的问题?

跨组件共享数据 为啥不使用 EventBus?以前做Android开发时,跨Activity、Fragment传递数据,一种常规的解耦方式不就是用它吗?😳

🤔 em... 作为一个辅助工具来处理组件间的通信可以,但作为一个主要的状态管理方案就不太建议了,因为需要考虑很多问题,然后做好些额外设计,如:

  • 状态一致性:多个Widget需响应同一个状态变化时,你得确保所有相关组件都能 及时正确响应状态变化
  • 不直接支持状态的初始化和恢复:可能需要额外的逻辑来确保状态的正确性。
  • 很难实现细粒度的更新控制:如仅在特定条件下更新状态或组件。
  • 事件流散布,不好管理:可能存在大量的事件和订阅者、事件链较长等,遇到问题定位根源比较困难。
  • 需要在Widget销毁时 手动解绑回调,不然可能会引起 内存泄露。等等...

🤡 综上,自己造轮子挖坑踩坑填坑,大可不必,官方文档《List of state management approaches》罗列了一系列的状态管理框架,本节挑个最简单的 Provider 学习一波~

2. Provider

官方推荐基于InheritedWidget实现,允许开发者在应用的不同层级中 传递和监听状态变化

2.1. 基本用法

执行 flutter pub add provider 添加依赖,然后开耍~

2.1.1. 创建数据模型类 (继承ChangeNotifier)

在其中定义操作数据的方法,并调用 notifyListeners() 通知监听者数据变化:

import 'package:flutter/material.dart';

class LoginStatusModel extends ChangeNotifier {
  bool _isLogin = false;

  bool get isLogin => _isLogin;

  void updateLoginStatus(bool isLogin) {
    _isLogin = isLogin;
    notifyListeners();  // 通知监听者数据变化
  }
}

2.1.2. 提供状态数据

通常在 main.dart 的 main() 中的 MaterialApp 的上方,使用 Provider或其子类,包裹 App实例,并将 状态模型实例作为值传递

void main() {
  runApp(
    ChangeNotifierProvider(
      create: (context) => LoginStatusModel(), 
      child: const MyApp()、
    ),
  );
}

2.1.3. 使用状态数据

在需要访问或监听数据变化的Widet中,使用 Provider.of()Consumer 获取:

class TextWidget extends StatelessWidget {
  @override
  Widget build(BuildContext context) {
    // 使用 Consumer 监听 CounterModel
    return Consumer<LoginStatusModel>(
      builder: (context, loginStatus, child) {
        return Text('${loginStatus.isLogin}');
      },
    );
  }
}

// 也可以使用  Provider.of() 来获取:
Text('${Provider.of<LoginStatusModel>(context, listen: false).isLogin}')

2.1.4. 多个需要共享的数据模型

可以使用 MultiProvider 来同时提供多个 Providers,代码示例如下:

void main() {
  runApp(
    MultiProvider(
      providers: [
        ChangeNotifierProvider(create: (context) => LoginStatusModel()),
        ChangeNotifierProvider(create: (context) => CounteModel()),
        // 其他 Providers...
      ],
      child: const MyApp(),
    ),
  );
}

2.1.5. 处理异步数据

如果需要处理异步数据,可以使用 FutureProviderStreamProvider,代码示例如下:

FutureProvider<String>(
  create: (context) => fetchData(),
  initialData: '加载中...',
  child: Consumer<String>(
    builder: (context, data, child) {
      return Text(data);
    },
  ),
)

2.2. 一点细节

2.2.1. Provider.of() 的问题

Provider.of() 有一个参数 listen,默认为true,即监听状态变化,调用了此方法的Widget将会被重建。如果只是想在 Widget#build() 中访问状态,建议设置 listen: false 以减少不必要的重建。

2.2.2. Consumer 调优小技巧

Consumer有个可选的 Widget? child 参数,可以将 不需要在每次状态更新时重建的组件 放在这个参数中,这样可以 缩小控件的刷新范围,提高性能。

简单代码示例:

return Scaffold(
  body: Consumer(
    builder: (BuildContext context,CounterModel counterModel,Widget? child){
      return Column(
        children: [
          Text("${counterModel.count}"),
          ElevatedButton(
            onPressed: ()=> counterModel.increment(),
            child: const Text("点击加1"),
          ),
          child!	// 引用child组件
        ],
      );
    },
    child: Column(
      children: [
        Text("不依赖状态变化的组件"),
      ],
    ),
  ),
);

2.2.3. 更细粒度的刷新-Selector

Consumer 用于监听Provider中 所有数据变化Selector 则用于是监听 一个或多个值的变化。简单代码示例:

class UserModel with ChangeNotifier {
  String _name;
  int _age;

  UserModel({String name = 'CoderPig', int age = 30})
      : _name = name,
        _age = age;

  String get name => _name;
  int get age => _age;

  set name(String newName) {
    _name = newName;
    notifyListeners(); // 通知监听者数据已更改
  }

  set age(int newAge) {
    _age = newAge;
    notifyListeners(); // 通知监听者数据已更改
  }
}

// 调用处:当name发生变化时重建,age发生变化不重建
Selector<UserModel, String>(
  selector: (_, model) => model.name,
  builder: (_, name, __) {
    return Text(name);
  },
)

Tips:Selector 也有 Widget? child 参数,可用于设置不需要更新的Widget,提高性能

2.2.4. 快速调用扩展

库中有几个 BuildContext 的扩展,方便快速调用。

  • ReadContextBuildContext.read() :对应 Provider.of(),用于获取数据,不会触发刷新。
  • WatchContextBuildContext.watch() :对应Consumer(),只是不支持传child参数。
  • SelectContextBuildContext.select() :对应 Selector(),只是不支持传child参数。

2.3. 其它API

  • FutureProvider:适用于异步数据获取,可以轻松地在数据加载时显示加载指示器。
  • StreamProvider:适用于流式数据,如数据库更新、WebSocket 消息等。
  • ProxyProvider:可以组合多个 Providers,并基于它们的输出创建新的数据。
  • ListenableProvider:适用于任何实现了 Listenable 接口的类。
  • ValueListenableProvider:适用于 ValueListenable 类型的数据。

2.4. 源码解读

😄 Provider的用法还是非常简单的,接着来扒下源码,了解库背后的设计原理,使用起来更加有的放矢。先复习下 InheritedWidget 的原理图吧,毕竟 Provider 是基于它进行的封装:

2.4.1. InheritedProvider

OK,开扒,先是 ChangeNotifier,它是Flutter Framework提供的基础类,用于:在值改变时通知监听器

mixin class ChangeNotifier implements Listenable {
  // 核心属性
  int _count = 0;	// 监听器计数
  List<VoidCallback?> _listeners = _emptyListeners;	// 监听器列表

  // 核心方法
  void addListener(VoidCallback listener) { /* 添加一个监听器 */ }
  void removeListener(VoidCallback listener) { /* 移除监听器 */ }
  void notifyListeners() { /* 通知所有注册的监听器,即遍历调用监听器注册的回调函数 */  }
  void dispose() { /* 当对象不再需要调用时调用,它会移除所有监听器并释放资源 */ }
}

基于 观察者模式 实现,数据模型变化的方法中调用 notifyListeners() 通知所有监听器。那是啥时候添加和移除监听器的呢?看了下 ChangeNotifierProvider 没有找到相关调用,它继承了 ListenableProvider,在此找到了方法调用:

class ListenableProvider<T extends Listenable?> extends InheritedProvider<T> {
  ListenableProvider({
  Key? key,
  required Create<T> create,
  Dispose<T>? dispose,
  bool? lazy,
  TransitionBuilder? builder,
  Widget? child,
}) : super(
        key: key,
        startListening: _startListening,
        create: create,
        dispose: dispose,
        lazy: lazy,
        builder: builder,
        child: child,
      );

  static VoidCallback _startListening(
    InheritedContext<Listenable?> e,
    Listenable? value,
  ) {
    value?.addListener(e.markNeedsNotifyDependents);
    return () => value?.removeListener(e.markNeedsNotifyDependents);
  }
}

然后 _startListening() 作为参数 startListening 传递给父类 InheritedProvider 的构造方法,点开父类发现它竟是 所有 Provider的父类,源码注释中这样描述它:InheritedWidget的泛型实现。简化版源码如下:

// 继承SingleChildStatelessWidget
class InheritedProvider<T> extends SingleChildStatelessWidget {
  // 创建新的数据对象,并通过InheritedProvider使其在应用的widget树中可用
  InheritedProvider({
    Key? key,
    Create<T>? create,	// 当Provider首次插入Widget树时调用,用于创建数据。
    T Function(BuildContext context, T? value)? update, // 当依赖的数据发生变化时调用,用于更新数据s
    UpdateShouldNotify<T>? updateShouldNotify,	// 数据更新后是否通知依赖InheritedWidget的Widgets
    void Function(T value)? debugCheckInvalidValueType,
    StartListening<T>? startListening,	// 数据对象被创建后立即监听它的变化,可在此设置监听器
    Dispose<T>? dispose,	// 当Provider从Widget树中移除时调用
    this.builder,	// 接受一个BuildContext和Widget的子节点,可以用它来构建一个依赖于BuildContext的Widget
    bool? lazy,	// 控制Provider的懒加载行为,默认为true,延迟创建数据对象,直到它被首次请求
    Widget? child,
  })  : _lazy = lazy,
        _delegate = _CreateInheritedProvider(
          create: create,
          update: update,
          updateShouldNotify: updateShouldNotify,
          debugCheckInvalidValueType: debugCheckInvalidValueType,
          startListening: startListening,
          dispose: dispose,
        ),
        super(key: key, child: child);

  // 已经有数据对象,且想在应用中共享时,可以使用这个构造方法
  InheritedProvider.value({
    Key? key,
    required T value,	// 需要共享的已经存在的数据对象
    UpdateShouldNotify<T>? updateShouldNotify,
    StartListening<T>? startListening,
    bool? lazy,
    this.builder,
    Widget? child,
  })  : _lazy = lazy,
        _delegate = _ValueInheritedProvider(
          value: value,
          updateShouldNotify: updateShouldNotify,
          startListening: startListening,
        ),
        super(key: key, child: child);

  // 传入delegate实例
  InheritedProvider._constructor({
    Key? key,
    required _Delegate<T> delegate,
    bool? lazy,
    this.builder,
    Widget? child,
  })  : _lazy = lazy,
        _delegate = delegate,
        super(key: key, child: child);
  
  final _Delegate<T> _delegate;
  final bool? _lazy;

  @override
  _InheritedProviderElement<T> createElement() {
    return _InheritedProviderElement<T>(this);
  }

  @override
  Widget buildWithChild(BuildContext context, Widget? child) {
    return _InheritedProviderScope<T?>(
      owner: this,
      // ignore: no_runtimetype_tostring
      debugType: kDebugMode ? '$runtimeType' : '',
      child: builder != null
          ? Builder(
              builder: (context) => builder!(context, child),
            )
          : child!,
    );
  }
}

🤔 定义了三种构造 InheritedProvider实例 的方法,差异点在于 _delegate属性 的赋值,依次为: _CreateInheritedProvider (数据对象随Provider创建而创建)、 _ValueInheritedProvider (对已有的数据对象进行共享)、直接传入delegate实例。

2.4.2. _Delegate & _DelegateState

点开这两个 私有Provider的父类 康康:

@immutable
abstract class _Delegate<T> {
  // 创建一个_DelegateState类型的实例
  _DelegateState<T, _Delegate<T>> createState();
}

abstract class _DelegateState<T, D extends _Delegate<T>> {
  // 指向_InheritedProviderScopeElement的引用
  _InheritedProviderScopeElement<T?>? element;

  // 返回当前的数据对象
  T get value;

  // 通过Element访问当前代理并强转,提供一种访问和操作代理数据的方法
  D get delegate => element!.widget.owner._delegate as D;

  // 是否有可用的数据值
  bool get hasValue;

  // 代理即将更新时调用,默认返回false
  bool willUpdateDelegate(D newDelegate) => false;

  // 当状态对象被销毁时调用
  void dispose() {}

  // 根据提供的数据和状态构建UI或执行逻辑,isBuildFromExternalSources参数用于指示构建是否由外部源 (如数据变化) 触发
  void build({required bool isBuildFromExternalSources}) {}
}

😳 哈?这 _Delegate_DelegateStateWidget 和 State 的关系有点像啊!这里是通过 代理 的方式来操作状态对象。接着依次看下 _DelegateState 的两个子类,先是 _CreateInheritedProviderState

class _CreateInheritedProviderState<T>
    extends _DelegateState<T, _CreateInheritedProvider<T>> {
  VoidCallback? _removeListener; // 在不需要时移除监听器的回调
  bool _didInitValue = false;	// 是否初始化值的标记,即是否有可用的数据值
  T? _value;	// 存储状态数据
  _CreateInheritedProvider<T>? _previousWidget;	 // 指向前一个Widget的引用,用于更新时比较
  FlutterErrorDetails? _initError;	// 存储初始化时发生的错误详情

  @override
  T get value {
    // 检查是否在创建值时过程中抛出了异常,如果是抛出StateError
    // 通过一系列化的断言和状态标志来确保在创建或更新值时,正确地锁定和解锁状态,防止在不合适的时机读取或修改值。
    // 如果_didInitValue为false,说明值尚未初始化,尝试调用delegate.create() 或delegate.update() 来初始化或修改值。
    if (!_didInitValue) {
      _didInitValue = true;
      if (delegate.create != null) {
         _value = delegate.create!(element!);
      }
      if (delegate.update != null) {
         _value = delegate.update!(element!, _value);
      }
      // 暂时禁用对依赖项的通知,即执行下述操作期间,即使 InheritedWidget 状态发生变化
      // 也不不会立即通知依赖于它的Widget,防止更新过程中可能发生的不要的重建或更新。
      element!._isNotifyDependentsEnabled = false;
      // 尝试设置一个监听,以便在_value发生变化时做出响应
      _removeListener ??= delegate.startListening?.call(element!, _value as T);
      // 恢复对依赖项的通知
      element!._isNotifyDependentsEnabled = true;
      // 返回当前的状态数据
      return _value as T;
    }
  }
  
  @override
  void dispose() {
    super.dispose();
    // 如果有设置监听器,移除监听
    _removeListener?.call();
    if (_didInitValue) {
      delegate.dispose?.call(element!, _value as T);
    }
  }

  @override
  void build({required bool isBuildFromExternalSources}) {
    // 是否需要通知依赖项的标记
    var shouldNotify = false;
    // 外部触发 + 已初始化值 + 委托类实现了update()
    if (isBuildFromExternalSources &&
        _didInitValue &&
        delegate.update != null) {
      // 存储当前值
      final previousValue = _value;
      // 更新_value
      _value = delegate.update!(element!, _value as T);
      // 如果delegate提供了_updateShouldNotify(),使用这个方法决定是否通知依赖项
      if (delegate._updateShouldNotify != null) {
        shouldNotify = delegate._updateShouldNotify!(
          previousValue as T,
          _value as T,
        );
      } else {
        // 否则通过简单比较来判断是否通知
        shouldNotify = _value != previousValue;
      }
      // 需要通知依赖项的话,且存在监听器,移除监听器并将其值为null
      if (shouldNotify) {
        if (_removeListener != null) {
          _removeListener!();
          _removeListener = null;
        }
        _previousWidget?.dispose?.call(element!, previousValue as T);
      }
    }
    // 需要通知依赖项的话,将_shouldNotifyDependents设为true,确保依赖项会被通知
    if (shouldNotify) {
      element!._shouldNotifyDependents = true;
    }
    // 更新委托,调用父类的build()并返回,传递isBuildFromExternalSources参数
    _previousWidget = delegate;
    return super.build(isBuildFromExternalSources: isBuildFromExternalSources);
  }

  @override
  bool get hasValue => _didInitValue;
}

不难发现 _value 做了 懒加载,在值需要用的的时候才调用create()初始化。然后build()中的逻辑:

  • ① 判断是否同时满足 外部触发已初始化委托类实现了update() ,是才执行后续更新和通知。
  • ② 更新状态:保存当前状态到previousValue,通过委托类的update() 方法来更新状态值_value。
  • 决定是否通知依赖项:如果委托类提供了 _updateShouldNotify() ,调用此方法并传入新旧值进行比对,否则直接比较新旧值是否相等,根据比对值来决定是否通知。
  • 执行通知:如果决定通知依赖项且存在监听器,将其移除并置为null,调用委托的dispose()来处理旧值。
  • 标记通知:如果需要通知依赖项,将element的_shouldNotifyDependents设置为true,确保依赖项会被通知。
  • ⑥ 更新委托并调用父类的build(),同时 isBuildFromExternalSources 参数。

接着看看 _ValueInheritedProviderState:

class _ValueInheritedProviderState<T>
    extends _DelegateState<T, _ValueInheritedProvider<T>> {
  VoidCallback? _removeListener;

  @override
  T get value {
    // 先禁用依赖通知,尝试设置一个数据变化监听,启用依赖通知,最后返回当前的状态数据
    element!._isNotifyDependentsEnabled = false;
    _removeListener ??= delegate.startListening?.call(element!, delegate.value);
    element!._isNotifyDependentsEnabled = true;
    assert(delegate.startListening == null || _removeListener != null);
    return delegate.value;
  }

  // 当 delegate 更新时是否应该通知依赖它的组件
  @override
  bool willUpdateDelegate(_ValueInheritedProvider<T> newDelegate) {
    bool shouldNotify;
    if (delegate._updateShouldNotify != null) {
      shouldNotify = delegate._updateShouldNotify!(
        delegate.value,
        newDelegate.value,
      );
    } else {
      shouldNotify = newDelegate.value != delegate.value;
    }

    if (shouldNotify && _removeListener != null) {
      _removeListener!();
      _removeListener = null;
    }
    return shouldNotify;
  }

  @override
  void dispose() {
    super.dispose();
    _removeListener?.call();
  }
  
  @override
  bool get hasValue => true;
}

大概流程和前者类似,代码简单多了,不过到此,我们还没看到 InheritedWidget 的身影,它在哪呢?

2.4.3. _InheritedProviderScope

回到 InheritedProvider#buildWithChild() 中的 _InheritedProviderScope

class _InheritedProviderScope<T> extends InheritedWidget {
  const _InheritedProviderScope({
    required this.owner,
    required this.debugType,
    required Widget child,
  })  : assert(null is T),
        super(child: child);

  final InheritedProvider<T> owner;
  final String debugType;

  @override
  bool updateShouldNotify(InheritedWidget oldWidget) {
    return false;
  }

  @override
  _InheritedProviderScopeElement<T> createElement() {
    return _InheritedProviderScopeElement<T>(this);
  }
}

😄 嘿,InheritedWidget 不就在这吗?通过构造方法传入一个 InheritedProvider 的引用,这货来看是充当 状态管理中数据传递的桥梁 啊。然后 updateShouldNotify() 原本的作用:

当InheritedWidget更新时,决定是否通知依赖它的子widget。

这里直接返回false,那InheritedWidget更新怎么通知依赖项更新啊?往下看你就知道了~

2.4.4. _InheritedProviderScopeElement

接着 createElement() 返回了一个 _InheritedProviderScopeElement 实例,同样看下源码:

class _InheritedProviderScopeElement<T> extends InheritedElement
    implements InheritedContext<T> {
  _InheritedProviderScopeElement(_InheritedProviderScope<T> widget)
      : super(widget);

  bool _shouldNotifyDependents = false; // 是否需要通知依赖项
  bool _isNotifyDependentsEnabled = true;	// 是否允许通知依赖项
  bool _updatedShouldNotify = false;	// 状态是否有足够的变化需要通知依赖项
  bool _isBuildFromExternalSources = false;	// 当前构建是否由外部源触发

  // 尝试从祖先Element中查找特定类型的InheritedWidget
  @override
  InheritedElement? getElementForInheritedWidgetOfExactType<
      InheritedWidgetType extends InheritedWidget>() {
    InheritedElement? inheritedElement;
    visitAncestorElements((parent) {
      inheritedElement =
          parent.getElementForInheritedWidgetOfExactType<InheritedWidgetType>();
      return false;
    });
    return inheritedElement;
  }

  // 获取当前Widget
  @override
  _InheritedProviderScope<T> get widget =>
      super.widget as _InheritedProviderScope<T>;

  @override
  void updateDependencies(Element dependent, Object? aspect) {
    // 更新依赖此Element的依赖项列表
  }

  // 通知依赖此元素的Element
  @override
  void notifyDependent(InheriedWidget oldWidget, Element dependent) {
    // 获取依赖项依赖的数据
    final dependencies = getDependencies(dependent);
    // 是否需要通知的标记
    var shouldNotify = false;
    if (dependencies != null) {
      // 判断是否为代理类型
      if (dependencies is _Dependency<T>) {
        // 依赖项如果已经标记为需要重建(dirty),无需执行选择器,直接返回
        if (dependent.dirty) {
          return;
        }
        // 遍历选择器,传入当前value (InheritedWidget的数据)
        for (final updateShouldNotify in dependencies.selectors) {
          shouldNotify = updateShouldNotify(value);
          // 如果有一个选择器返回true,表明根据当前数据变化,依赖项需要被通知
          if (shouldNotify) {
            break;
          }
        }
      } else {
        shouldNotify = true;
      }
    }
    // 如果最终决定需要通知依赖项,调用下述方法将依赖项标记为"dirty"
    if (shouldNotify) {
      dependent.didChangeDependencies();
    }
  }

  // InheritedWidget被新的实例替换时回调,对标志位进行设置
  @override
  void update(_InheritedProviderScope<T> newWidget) {
    _isBuildFromExternalSources = true;
    _updatedShouldNotify =
        _delegateState.willUpdateDelegate(newWidget.owner._delegate);
    super.update(newWidget);
    _updatedShouldNotify = false;
  }

  // InheritedWidget更新后调用
  @override
  void updated(InheritedWidget oldWidget) {
    super.updated(oldWidget);
    if (_updatedShouldNotify) {
      // 通知所有依赖当前InheritedWidget的元素
      notifyClients(oldWidget);
    }
  }

  // 依赖关系发生变化时回调
  @override
  void didChangeDependencies() {
    _isBuildFromExternalSources = true;
    super.didChangeDependencies();
  }

  @override
  Widget build() {
    // 懒加载,在需要时才计算值
    if (widget.owner._lazy == false) {
      value;
    }
    _delegateState.build(
      isBuildFromExternalSources: _isBuildFromExternalSources,
    );
    // 标记重置
    _isBuildFromExternalSources = false;
    if (_shouldNotifyDependents) {
      _shouldNotifyDependents = false;
      notifyClients(widget);
    }
    return super.build();
  }

  @override
  bool get hasValue => _delegateState.hasValue;

  // 标记需要通知依赖项
  @override
  void markNeedsNotifyDependents() {
    markNeedsBuild();
    _shouldNotifyDependents = true;
  }

  @override
  T get value => _delegateState.value;

  // 建立当前Element与祖先InheritedWidget的依赖关系
  @override
  InheritedWidget dependOnInheritedElement(
    InheritedElement ancestor, {
    Object? aspect,
  }) {
    return super.dependOnInheritedElement(ancestor, aspect: aspect);
  }
}

😐 不难看出这个类的主要作用就是 负责管理和通知依赖项的更新,回顾下原 InheritedElement 依赖项更新的方法调用流程:

上面说到 _InheritedProviderScope#updateShouldNotify() 写死返回false,这样做的意图很明显:

接管 InheritedWidget 原先的更新机制,自定义更新逻辑,以实现更细粒度的刷新控制

具体细节如下:

  • _updatedShouldNotify 的标志位代替 原updateShouldNotify() 维持原有的刷新逻辑。
  • notifyDependent() 中对 _Dependency 类型的数据做特殊处理,有状态更新通知依赖项。
  • 重写 markNeedsNotifyDependents() ,用于强制依赖项更新。点开 InheritedContext 的源码,可以看到这个方法的注释:
/// It an extra [markNeedsNotifyDependents] method and the exposed value.
abstract class InheritedContext<T> extends BuildContext {.
  T get value;

  /// Marks the [InheritedProvider] as needing to update dependents.
  ///
  /// This bypass [InheritedWidget.updateShouldNotify] and will force widgets
  /// that depends on [T] to rebuild.
  void markNeedsNotifyDependents();
                                                         
  bool get hasValue;
}

简单翻译下

将InheritedProvider标记为需要更新依赖项,这将绕过InheritedWidget.updateShouldNotify,并将强制依赖的Widgets重新生成。

然后这方法在哪里有调用到呢?看回上面的 ListenableProvider#_startListening()

🤏 吼,给状态数据value添加一个监听器,当value发生变化时,调用 markNeedsNotifyDependents() 标记依赖项需要被通知更新。返回一个匿名函数 (闭包),在不需要监听value时接触监听关系,避免内存泄露。最后看下访问和监听状态的相关代码,先是 Provider.of()

static T of<T>(BuildContext context, {bool listen = true}) {
  final inheritedElement = _inheritedElementOf<T>(context);
  if (listen) {
   context.dependOnInheritedWidgetOfExactType<_InheritedProviderScope<T?>>();
  }
  final value = inheritedElement?.value;
  return value as T;
}

dependOnInheritedWidgetOfExactType() 上节讲过,获取最近的 _InheritedProviderScope<T?> 实例,其中会调用 dependOnInheritedElement() 注册依赖关系,然后会回调 didChangeDependencies() 触发重建,这就是 listen参数设置为false 可以减少不必要重建的原因,最后返回了当前的状态数据。然后看下Consumer

class Consumer<T> extends SingleChildStatelessWidget {
  Consumer({
    Key? key,
    required this.builder, // 如何根据数据和可选的child来构建这个Widget的UI
    Widget? child,
  }) : super(key: key, child: child);

  final Widget Function(
    BuildContext context,
    T value,
    Widget? child,
  ) builder;

  // 构建并返回Widget的实际UI
  @override
  Widget buildWithChild(BuildContext context, Widget? child) {
    return builder(
      context,
      Provider.of<T>(context),
      child,
    );
  }
}

继承了 SingleChildStatefulWidget,内部还是调用的 Provider.of() 来更新访问状态数据,Selector 也是类似,就不再复述了。

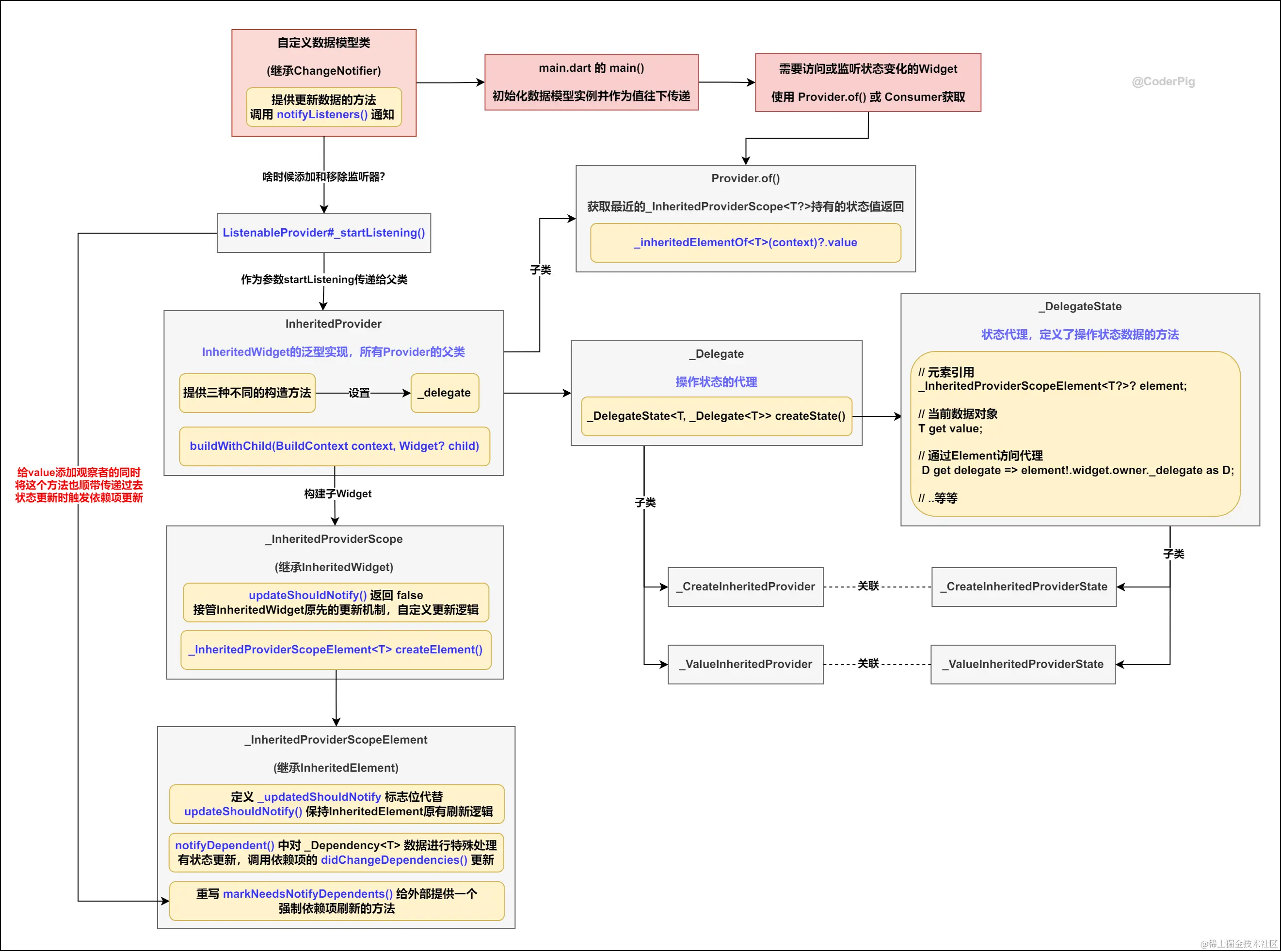
2.4.5. 方法调用流程图

😄 到此,算是把Provider的源码快速过完了,估计大伙可能还有些混乱,接着画个调用流程图串起来,帮助理解整个框架的运行机制: