AI进化史

664 阅读18分钟

人工智能(AI)的概念最早出现在20世纪50年代,但人类对于通用辅助工具或者辅助人的想象其实可以追溯到更早的时候。

早期的AI

早期的人工智能主要集中在基于规则的专家系统和统计学习方法上。20世纪50年代至70年代,专家系统通过人工定义的规则和知识库来解决特定问题。

这个时期最早的代表是感知机算法Perceptron,它由Rosenblatt Frank提出,是一种简单的人工神经元模型,用于二分类问题。

  1. 模型结构:由输入层、权重(Weights)、偏置(Bias)和激活函数(Activation Function)组成。输入层接收特征向量x,每个输入特征xi与对应的权重wi相乘后求和,再加上偏置b,经过激活函数后输出预测结果。

NSFileHandle.png

  1. 激活函数:常用的激活函数是阶跃函数(Step Function),当输入的加权和大于等于阈值时输出1,否则输出0。阶跃函数使得感知机成为一个线性分类器。

NSFileHandle.png

  1. 训练过程:感知机的训练过程采用随机梯度下降(Stochastic Gradient Descent)算法。在每次迭代中,对训练样本进行预测,计算预测值与真实标签之间的误差,根据误差调整权重和偏置,使得模型逐渐收敛到最优解。
  2. 更新规则:权重和偏置的更新规则如下:
  • wi=wi+α⋅(yy^)⋅xi
  • b=b+α⋅(yy^)

其中,wi是第i个特征的权重,xi是第i个特征的取值,y是真实标签,y^是预测标签,α是学习率。

  1. 收敛性:感知机算法在线性可分的情况下是收敛的,即存在一个超平面能够将正负样本完全分开。但在线性不可分的情况下,感知机算法无法收敛。

感知机算法是一种简单且有效的分类算法,一种通过权衡输入信息的重要性来决定你的输出。由于其局限性(如只能解决线性可分问题),在实际应用中被更复杂的模型如多层感知机(MLP)等取代。

早期的人工智能更多的侧重描述逻辑和通用问题求解上,60年代末开始随着模式识别、人机对话、专家系统的应用发展,人们开始利用机器学习、自组织过程等技术,产生了很多机器学习算法的雏形,同时也产生了第一个机器学习的程序、聊天机器人、数学专家系统等应用系统。

解决了若干通用问题,初步萌芽了自然语言处理和人机对话技术

标志性事件

BKG 9.8 的计算机程序在蒙特卡洛举行的世界西洋双陆棋锦标赛中夺得冠军

斯坦福大学成功研制了DENRAL专家系统。

统计学习中兴

20世纪80年代末至90年代初,神经网络作为一种生物启发式的模型重新受到关注。反向传播算法的提出使得多层感知机(MLP)等深度神经网络能够被训练,但受限于梯度消失和计算资源等问题,神经网络的发展并不顺利。

不过随着数据的爆炸性增长和计算能力的提升,人们开始意识到利用大量数据来训练模型可以获得更好的结果。统计学习类算法正是基于数据驱动的思维,通过学习数据中的规律和模式来实现智能决策。这方面的代表

贝叶斯网络

贝叶斯网络是一种概率图模型,用于表示变量之间的依赖关系和概率分布。贝叶斯网络由节点和有向边组成,其中节点表示随机变量,有向边表示变量之间的依赖关系。每个节点都与一个条件概率分布相关联,描述了给定其父节点值时该节点的概率分布。

NSFileHandle.png

贝叶斯网络的主要特点包括:

  1. 概率表示:贝叶斯网络使用概率分布来表示变量之间的关系,能够处理不确定性和噪声。
  2. 有向图结构:贝叶斯网络使用有向边表示变量之间的因果关系或依赖关系,有助于推断变量之间的关系。
  3. 条件独立性:贝叶斯网络利用条件独立性假设简化概率计算,使得推断和学习更高效。
  4. 推断和学习:贝叶斯网络可以用于推断未知变量的概率分布,也可以通过观察数据来学习网络结构和参数。

贝叶斯网络在机器学习、人工智能和数据挖掘等领域有广泛的应用,包括风险评估、医学诊断、自然语言处理等。通过建立变量之间的关系模型,贝叶斯网络可以帮助分析复杂系统中的潜在规律和因果关系。

支持向量机(Support Vector Machine)

支持向量机(Support Vector Machine,SVM)是一种监督学习算法,用于进行模式识别、分类和回归分析。SVM的基本思想是通过寻找最优超平面来实现数据的分类,使得不同类别的数据点能够被清晰地分开,并且具有较好的泛化能力。

NSFileHandle.png

SVM的主要特点包括:

  1. 最大间隔分类:SVM的目标是找到能够使不同类别数据点之间的间隔最大化的超平面,从而提高分类的准确性和泛化能力。
  2. 核技巧:SVM通过核函数将数据映射到高维空间,使得非线性可分的数据在高维空间中变得线性可分,从而提高分类效果。
  3. 支持向量:在SVM中,支持向量是距离超平面最近的数据点,它们对于定义超平面起着关键作用,决定了分类器的性能。
  4. 软间隔和硬间隔:SVM可以处理线性可分和线性不可分的情况,通过引入惩罚项来允许一定程度的分类错误,从而实现更好的泛化能力。
  5. 多类别分类:SVM可以通过一对一(One-vs-One)或一对其余(One-vs-All)策略来处理多类别分类问题。

SVM在模式识别、文本分类、图像识别等领域得到了广泛的应用,具有较强的分类能力和泛化能力。它是一种强大的机器学习算法,适用于处理复杂的分类问题。

主题建模(Topic Modeling)

LDA(Latent Dirichlet Allocation)是一种常用的主题模型算法,用于从文本数据中发现隐藏的主题结构。LDA算法是一种生成式模型,通过对文档-主题和主题-词分布的建模,来揭示文本数据中的主题信息。

LDA算法的基本思想是:假设每个文档包含多个主题,每个主题又包含多个词,通过统计文档中词的分布和主题的分布,来推断文档中的主题结构。具体来说,LDA算法包括以下几个步骤:

  1. 初始化:为每个词随机分配一个主题。
  2. 迭代:不断迭代以下两个步骤直至收敛:
    • 对每个词,根据当前的主题分布和词分布计算其属于每个主题的概率。
    • 对每个词,根据上一步计算的概率重新分配主题。
  3. 输出:得到文档-主题和主题-词分布,从而发现文本数据中的主题结构。

LDA算法在文本挖掘、信息检索、推荐系统等领域有着广泛的应用。通过LDA算法,可以从大量文本数据中抽取主题信息,帮助人们理解文本数据的内容和结构,从而实现文本分类、主题建模等任务。

深度学习的崛起

进入21世纪,随着大数据和强大计算资源的普及,深度学习作为一种多层神经网络结构重新引起关注。深度学习模型如卷积神经网络(CNN)、循环神经网络(RNN)和Transformer等在图像识别、自然语言处理等领域取得了巨大成功,推动了AI技术的快速发展。

CNN(卷积神经网络)

卷积神经网络(Convolutional Neural Network,CNN)是一种专门用于处理具有网格结构数据的深度学习模型,主要应用于图像识别、计算机视觉和自然语言处理等领域。CNN的核心思想是通过卷积层、池化层和全连接层等组件来提取图像特征并实现高效的模式识别。

在 CNN 出现之前,图像对于人工智能来说是一个难题,有2个原因:

  1. 图像需要处理的数据量太大,导致成本很高,效率很低
  2. 图像在数字化的过程中很难保留原有的特征,导致图像处理的准确率不高

1A0001B3-D2C0-46F8-9FAE-34095D98EDD4.png

CNN的主要组成部分包括:

  1. 卷积层(Convolutional Layer) :卷积层通过卷积操作提取输入数据的特征,利用卷积核(filter)在输入数据上滑动并计算特征映射。卷积操作可以有效地捕获局部特征和空间结构。
  2. 池化层(Pooling Layer) :池化层用于降采样特征图,减少参数数量并提高模型的鲁棒性。常见的池化操作包括最大池化和平均池化,用于保留主要特征并减小特征图的尺寸。
  3. 全连接层(Fully Connected Layer) :全连接层用于将卷积层和池化层提取的特征进行整合,并输出最终的分类结果。全连接层通常连接在网络的末尾,用于实现分类和预测。

CNN在图像识别领域取得了巨大成功,如在ImageNet挑战赛中取得了优异的表现。除了图像识别,CNN也被广泛应用于目标检测、图像分割、人脸识别等任务。近年来,CNN的结构不断演化,如ResNet、Inception、MobileNet等网络结构的提出,进一步提升了模型的性能和效率。

RNN(循环神经网络)

循环神经网络(Recurrent Neural Network,RNN)是一种具有循环连接的神经网络结构,主要用于处理序列数据,如文本、时间序列等。RNN在处理序列数据时具有记忆能力,能够捕捉数据中的时间依赖关系,因此在自然语言处理、语音识别、时间序列预测等任务中得到广泛应用。

RNN 对前面输入有「记忆」作用的体现

RNN的主要特点包括:

  1. 循环连接:RNN中的隐藏层神经元之间存在循环连接,使得网络可以保持状态并传递信息。这种结构使得RNN能够处理任意长度的序列数据。
  2. 记忆能力:RNN通过循环连接可以在处理序列数据时保持记忆,能够捕捉序列数据中的长期依赖关系。这使得RNN在处理自然语言处理任务时表现出色。
  3. 反向传播:RNN通过反向传播算法进行训练,通过最小化损失函数来调整网络参数,使得网络能够更好地适应序列数据的特征。

尽管RNN在处理序列数据时具有优势,但传统的RNN存在梯度消失和梯度爆炸等问题,限制了其在长序列数据上的表现。为了解决这些问题,出现了一些改进型的RNN结构,如长短时记忆网络(LSTM)和门控循环单元(GRU),能够更好地捕捉长期依赖关系。RNN主要应用在文本生成、机器翻译、语音识别、生成图像描述。

GAN(生成对抗网络)

GAN的核心原理是通过两个神经网络模型的对抗训练来实现生成逼真数据样本的目标。GAN包括生成器(Generator)和判别器(Discriminator)两部分,它们相互对抗、相互学习,不断提升生成器的生成能力,使生成的数据样本越来越逼真。

具体来说,GAN的核心原理包括以下几个步骤:

  1. 生成器(Generator) :生成器接收一个随机噪声向量作为输入,通过神经网络模型生成一个数据样本,如图像或文本。生成器的目标是生成尽可能逼真的数据样本,以欺骗判别器。
  2. 判别器(Discriminator) :判别器接收真实数据样本(来自训练数据集)和生成器生成的假数据样本,通过神经网络模型判断输入数据是真实数据还是生成数据。判别器的目标是准确区分真实数据和生成数据。
  3. 对抗训练:在训练过程中,生成器和判别器相互对抗、相互学习。生成器试图生成逼真的数据样本以欺骗判别器,而判别器试图准确区分真实数据和生成数据。通过对抗训练,生成器不断提升生成能力,判别器不断提升判别能力。
  4. 博弈过程:生成器和判别器之间形成一种博弈过程,生成器的目标是尽可能生成逼真的数据样本,使判别器无法区分真假;判别器的目标是尽可能准确地区分真实数据和生成数据。这种对抗性训练方式激发了模型的创新性,能够生成高质量的数据样本。

通过不断迭代训练,生成器和判别器相互对抗、相互学习,最终生成器能够生成逼真的数据样本,判别器能够准确区分真实数据和生成数据。这种对抗训练的方式使得GAN能够生成高质量、逼真的数据样本,具有很强的生成能力。

变分自动编码器(Variational Autoencoder,VAE)是一种生成模型,结合了自动编码器(Autoencoder)和概率生成模型的思想,用于学习数据的潜在表示和生成新的数据样本。VAE通过学习数据的概率分布来实现数据的生成和重构,具有生成数据和潜在空间连续性的优势。

VAE(变分自动编码器)

VAE的核心原理包括以下几个关键概念:

  1. 自动编码器(Autoencoder) :VAE基于自动编码器的结构,包括编码器(Encoder)和解码器(Decoder)。编码器将输入数据映射到潜在空间中的潜在表示,解码器将潜在表示映射回重构数据。自动编码器通过最小化重构误差来学习数据的压缩表示。
  2. 潜在空间(Latent Space) :VAE引入了潜在空间的概念,即数据的隐含表示空间。编码器将输入数据映射到潜在空间中的潜在表示,使得数据在潜在空间中具有连续性和结构性,有利于生成新的数据样本。
  3. 变分推断(Variational Inference) :VAE使用变分推断的方法来学习数据的概率分布。通过最大化数据的边际对数似然,同时最小化潜在表示与潜在分布的KL散度,从而学习数据的概率分布和潜在表示。
  4. 重参数化技巧(Reparameterization Trick) :为了实现对潜在表示的采样,VAE引入了重参数化技巧,将潜在表示分解为随机噪声和学习到的参数的乘积,使得梯度能够通过采样过程传播,有利于训练模型。

通过结合自动编码器的结构和概率生成模型的思想,VAE能够学习数据的概率分布和连续的潜在表示,实现数据的生成和重构。VAE在生成数据、图像生成、数据压缩等任务中具有广泛的应用。

预训练模型的兴起

近年来,预训练模型如BERT、GPT等基于Transformer架构的模型成为研究热点。这些模型通过在大规模文本数据上进行预训练,学习通用的语言表示,然后在特定任务上进行微调,取得了在自然语言处理领域的显著成就。

BERT

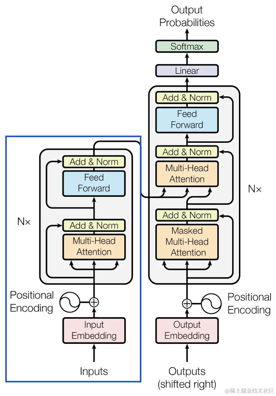
BERT(Bidirectional Encoder Representations from Transformers)是一种基于Transformer架构的预训练模型,深度双向,由Google在2018年提出。BERT的核心原理包括以下几个关键概念:

  1. Transformer架构:BERT基于Transformer模型,Transformer是一种基于自注意力机制(Self-Attention)的深度学习模型,用于处理序列数据。Transformer包括编码器(Encoder)和解码器(Decoder),通过多层堆叠的自注意力层和前馈神经网络层来学习数据的表示。
  2. 双向编码器:BERT采用双向编码器的结构,即同时考虑上下文信息,不像传统的单向语言模型只能从左到右或从右到左预测下一个词。这使得BERT能够更好地理解文本的语境和语义。
  3. 预训练任务:BERT通过两个预训练任务来学习文本表示:Masked Language Model(MLM)和Next Sentence Prediction(NSP)。MLM任务要求模型预测被掩盖的词,从而使模型学习双向上下文信息;NSP任务要求模型判断两个句子是否是相邻的,从而使模型学习句子级别的关系。
  4. 多层Transformer编码器:BERT由多个Transformer编码器层堆叠而成,每个编码器层包括多头自注意力机制和前馈神经网络。通过多层Transformer编码器的堆叠,BERT能够学习多层次、多尺度的文本表示。
  5. Fine-tuning:在预训练之后,BERT可以通过微调(Fine-tuning)在特定任务上进行训练,如文本分类、命名实体识别、问答等。通过在特定任务上微调,BERT可以适应不同的任务需求,提高模型性能。

F205483D-72E0-4DE6-85F5-C840D7F305F9.png

GPT(生成式预训练Transformer)

GPT(Generative Pre-trained Transformer)同样是一种基于Transformer架构的预训练模型,由OpenAI提出。GPT的核心原理包括以下几部分:

  1. Transformer架构:GPT基于Transformer模型,Transformer是一种基于自注意力机制(Self-Attention)的深度学习模型,用于处理序列数据。Transformer包括编码器(Encoder)和解码器(Decoder),通过多层堆叠的自注意力层和前馈神经网络层来学习数据的表示。
  2. 自回归模型:GPT采用自回归模型,即在生成文本时,模型逐个位置地生成下一个词,利用前面生成的词来预测下一个词。这种生成方式使得模型能够生成连贯、自然的文本。
  3. 单向解码器:GPT采用单向解码器的结构,即从左到右依次生成文本,不考虑上下文信息。这种单向生成方式使得GPT在生成文本时能够保持一致性和逻辑性。
  4. 预训练任务:GPT通过单一的预训练任务来学习文本表示:语言建模(Language Modeling)。在语言建模任务中,模型通过观察文本序列中的上下文信息,预测下一个词的概率分布,从而学习文本的表示和语言模式。
  5. 多层Transformer解码器:GPT由多个Transformer解码器层堆叠而成,每个解码器层包括多头自注意力机制和前馈神经网络。通过多层Transformer解码器的堆叠,GPT能够学习多层次、多尺度的文本表示。
  6. Fine-tuning:在预训练之后,GPT可以通过微调(Fine-tuning)在特定任务上进行训练,如文本生成、对话系统等。通过在特定任务上微调,GPT可以适应不同的任务需求,提高模型性能。

GPT目前主要应用于自然语言处理(NLP)领域,文本生成、对话系统、文本摘要、知识问答等。

强化学习和元学习

除了监督学习和无监督学习,强化学习和元学习等新兴学习范式也在AI领域崭露头角。强化学习通过智能体与环境的交互学习最优策略,而元学习则致力于让模型具备学习如何学习的能力,进一步提高模型的泛化能力。

未来

人工智能模型的发展历程充满了挑战和机遇,每一次技术革新都推动了AI技术的进步。随着AI技术的不断演进和深化,我们有理由相信,各种算法模型将继续发挥重要作用,为人类创造更加智能和便利的未来。

未来,也许世界将会属于人工智能。

06BC8C1A-C8C4-4015-8B22-89B99570605D.png