飞搭系列 | 实现移动应用的多平台发布之小程序

198 阅读5分钟

前言 Preface

汉得飞搭aPaaS低代码平台(FEIDA,以下简称“飞搭”)是基于低代码理念打造的融合 aPaaS 平台,助力企业快速搭建业务应用。作为 HZERO 生态的重要组成部分,致力于充分融合 HZERO 的各平台能力,提供企业用户在线化灵活搭建业务应用的能力,支撑企业普惠化(低门槛、高协作)、敏态化(高效率)低成本化地快速响应市场变化,加速复杂业务场景落地。

概要介绍

为应对企业移动办公场景中的各类需求,飞搭移动端拥有以下特点:

● 高效灵活的页面设计:支持拖拉拽组件的形式快速搭建页面

● 专业的开发者工具:飞搭提供专业的开发者工具用于构建小程序、H5 离线资源包和原生 APP 安装包

●强大的多平台适配:为降低应用的开发和运维成本,飞搭不仅提供原生的安卓和 iOS APP,还对当前主流移动平台做了兼容

在此前的 《实现移动应用的多平台发布之网页应用(H5)》 文章中,我们已介绍如何使用飞搭移动端实现在第三方平台的网页应用(H5)。

接下来将基于以上三个特点为大家介绍如何将移动端功能以小程序的形式快速发布至微信、钉钉、飞书等平台,主要包含以下三个步骤:

1.  页面配置与功能发布:通过飞搭提供的页面模板等功能,快速创建移动端功能、页面并发布;

2.  创建移动应用:借助移动应用管理功能,快速创建移动应用并维护移动端功能,维护小程序相关信息后,可快速唤起开发者工具构建小程序资源包;

3. 第三方应用配置:根据不同平台的要求,在各个平台的管理后台创建、编辑和发布应用。

同时,飞搭移动端支持将同一移动应用同时以网页应用(H5)和小程序形式发布至多个第三方平台,并且可同时发布至移动APP使用,无需重复额外的操作,以满足企业多样化的移动需求。

一效果展示

二 页面配置与功能发布

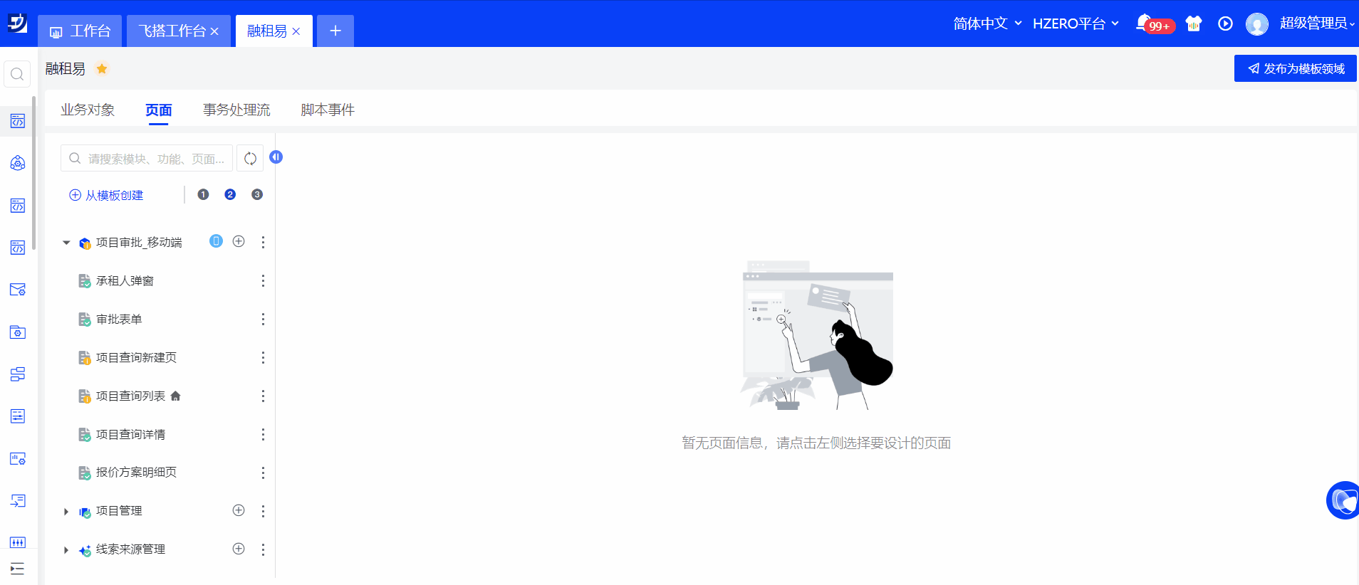
以项目审批场景为例,创建项目审批功能、页面并发布

页面配置和功能发布详细内容可参考之前的系列文章 《飞搭系列 | 一步步教会你从搭建到使用飞搭移动端》

三 创建移动应用

01. 创建移动应用

首先在【移动应用管理】菜单创建移动应用,应用类型选择小程序,支持同时创建H5和小程序应用。

02. 维护功能

创建移动应用后需维护该应用内的功能,在功能选择模块下,选择飞搭中创建并发布的项目审批功能。

03. 配置小程序相关信息及构建小程序

选择小程序类型后,需维护相应第三方平台小程序编码等信息,填写后通过“小程序构建”按钮唤起开发者工具,构建小程序资源包。

此处以飞书小程序为例,其中飞书小程序App ID需在飞书开放平台后台功能中获取。

四 第三方应用配置

微信、钉钉、飞书等平台应用的创建、编辑和发布的流程是类似的,此处以飞书为例。

01. 创建飞书应用

创建飞书应用的步骤可参考飞书官方文档。

02. 小程序配置

在飞书开发者工具中导入已在飞搭开发者工具中构建的小程序资源包,并上传版本;

然后在飞书应用内,选择小程序版本号并保存。

03. 发布应用

飞书应用的发布步骤可参考飞书官方文档。

结语

飞搭移动端低代码平台是一款易用且功能强大的移动应用开发平台,相对于传统的应用开发方式,飞搭平台具有更高的效率和更低的门槛。通过使用飞搭平台,您可以快速搭建简单或复杂的移动应用,从而更好地满足用户的需求。

本篇介绍了将移动端功能以小程序的形式发布至第三方平台使用的步骤,通过这三个步骤可以实现移动应用的多平台发布,大幅降低应用的开发和运维成本!

接下来,我们将持续推出飞搭平台专题系列教程,帮助您更好地掌握飞搭平台的使用技巧,敬请期待!

联系我们

CONTACT US

1 如果您想了解飞搭更详细的功能介绍和产品信息请查阅我们的产品文档:

请在PC端打开 👉汉得焱牛开放平台

open.hand-china.com/document-ce…

2 如果您有疑问或者建议,可以通过开放平台进行工单反馈,问题分类请选择【产品/汉得aPaaS平台-飞搭】:

请在PC端打开👉汉得焱牛开放平台

open.hand-china.com/

3 相关产品咨询或更多信息了解,欢迎联系我们

邮箱:openhand@vip.hand-china.com