基于ssm的志愿者招募系统的设计与实现(程序+文档+数据库)

125 阅读8分钟

🍅点赞+收藏+关注 → 私信领取本源代码、数据库🍅 本人在Java毕业设计领域有多年的经验,陆续会更新更多优质的Java实战项目,希望你能有所收获,少走一些弯路。🍅关注我不迷路🍅

一、研究背景

21世纪,我国早在上世纪就已普及互联网信息,互联网对人们生活中带来了无限的便利。像大部分的企事业单位都有自己的系统,由从今传统的管理模式向互联网发展,如今开发自己的系统是理所当然的。那么开发志愿者招募网站意义和用处有哪些呢?

1.首先提升形象:这是每个企事业单位建设系统的目的之一。当今的网络信息年代,连一个操作系统都不从有过,将会跟不上时代的步伐。

2.加强志愿者招募服务:志愿者招募管理行业性质要求您定期提供资料给管理员,或者随时接受用户的建议。如果群众需要,可以通过系统进行管理。

3.同时一个好的系统能将志愿者招募的信息管理手段提上一个新的台阶。系统内容可以随时更新,这点对于现代志愿者招募管理来说是很重要,但传统的管理方式都无法做到的。志愿者招募网站就可以每天更新,随时反映您志愿者招募的最新情况。

志愿者招募网站能够通过互联网得到广泛的、全面的宣传,让尽可能多的用户了解和熟知志愿者招募网站的便捷高效,不仅为群众提供了服务,而且也推广了自己,让更多的群众了解志愿者招募管理网站。

二、技术选型

架构模式:B/S JDK版本:Java JDK1.8(推荐) 开发工具:IDEA 数据库版本: mysql5.7 数据库连接工具: navicat 主要技术:Java,ssm

三、系统架构

3.1功能结构

为了更好的去理清本系统整体思路,对该系统以结构图的形式表达出来,设计实现该志愿者招募网站的功能结构图如下所示:

18.PNG

图4-1 系统总体结构图

3.2 数据库设计

3.2.1 数据库E/R图

ER图是由实体及其关系构成的图,通过E/R图可以清楚地描述系统涉及到的实体之间的相互关系。在系统中对一些主要的几个关键实体如下图:

(1)新闻资讯E/R图如下所示:

19.PNG

图4-2新闻资讯E/R图

(2)活动打卡E/R图如下所示:

20.PNG

图4-3活动打卡E/R图

(4)活动报名E/R图如下所示:

21.PNG

图4-4活动报名E/R图

四、 系统实现

4.1系统功能模块

志愿者招募网站,在网站首页可以查看首页,组织信息,志愿活动,新闻资讯,个人中心,后台管理等内容,并进行详细操作;如图5-1所示。

22.PNG

图5-1网站首页界面图

用户注册,在用户注册页面通过填写账号,密码,确认密码,姓名,手机,所在学校,邮箱,验证码等信息进行注册操作,如图5-2所示。

23.PNG

图5-2用户注册界面图

组织信息,在组织信息页面可以查看组织名称,组织编号,组织宣言,负责人,联系电话等内容,并进行评论和收藏操作,如图5-3所示。

24.PNG

图5-3组织信息界面图

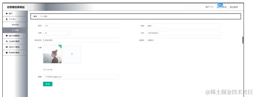
个人中心,在个人中心页面通过填写账号,密码,姓名,性别,上传图片,手机,所在学校,志愿时等内容进行更新信息操作,并根据需要对我的收藏进行详细操作;如图5-4所示。

25.PNG

图5-4个人中心界面图

4.2后台登录模块

后台登录,管理员,志愿组织和用户进入系统前在登录页面根据要求填写账号,密码,验证码和选择角色等信息,点击登录进行登录操作,如图5-5所示。

26.PNG

图5-5后台登录界面图

4.2.1管理员功能

管理员登陆系统后,可以查看首页,个人中心,用户管理,志愿组织管理,组织信息管理,组织申请管理,志愿活动管理,活动报名管理,活动打卡管理,取消报名管理,通知公告管理,系统管理等功能,还能对每个功能逐一进行相应操作,如图5-6所示。

27.PNG

图5-6管理员功能界面图

用户管理,在用户管理页面可以对账号,姓名,性别,手机,所在学校,志愿时,头像,邮箱等内容进行详情,修改和删除操作,如图5-7所示。

28.PNG

图5-7用户管理界面图

志愿组织管理,在志愿组织管理页面可以对组织编号,组织名称,所在学校,负责人,联系电话,组织图片,邮箱等内容进行详情,修改和删除等操作,如图5-8所示。

29.PNG

图5-8志愿组织管理界面图

组织信息管理,在组织信息管理页面可以对组织编号,组织名称,负责人,联系电话,组织图片,审核回复,审核状态等内容进行详情,查看评论和删除等操作,如图5-9所示。

30.PNG

图5-9组织信息管理界面图

组织申请管理,在组织申请管理页面可以对组织编号,组织名称,申请时间,申请说明,账号,姓名,审核回复,审核状态等内容进行详情和删除等操作,如图5-10所示。

31.PNG

图5-10组织申请管理界面图

志愿活动管理,在志愿活动管理页面可以对活动编号,活动名称,活动地点,开始时间,活动时长,活动状态,活动图片,组织编号,组织名称,审核回复,审核状态等内容进行详情,查看评论和删除等操作,如图5-11所示。

32.PNG

图5-11志愿活动管理界面图

系统管理,在新闻资讯页面可以对标题,图片等内容进行详情,修改和删除等操作,还可以对轮播图管理进行详细操作;如图5-12所示。

33.PNG

图5-12系统管理界面图

4.2.2用户功能

用户登陆系统,可以查看首页,个人中心,组织申请管理,活动报名管理,活动打卡管理,取消报名管理等功能,还能对每个功能逐一进行相应操作,如图5-13所示。

34.PNG 图5-13用户功能界面图

个人中心,在个人信息页面通过填写账号,姓名,性别,头像,手机,所在学校,志愿时,邮箱等内容进行个人信息修改操作,如图5-16所示。

35.PNG

图5-16个人中心界面图

组织申请管理,在组织申请管理页面可以对组织编号,组织名称,申请时间,申请说明,账号,姓名,审核回复,审核状态等内容进行详情操作,如图5-17所示。

36.PNG

图5-17组织申请管理界面图

4.2.3志愿组织功能

志愿组织登陆系统,可以对首页,个人中心,组织信息管理,组织申请管理,志愿活动管理,活动报名管理,活动打卡管理,取消报名管理等功能进行详细操作,如图5-18所示。

37.PNG

图5-18志愿组织功能界面图

组织信息管理,在组织信息管理页面可以对组织编号,组织名称,负责人,联系电话,组织图片,审核回复,审核状态等内容进行详情,修改,查看评论和删除操作,如图5-19所示。

38.PNG

图5-19组织信息管理界面图

活动报名管理,在活动报名管理页面可以对活动编号,活动名称,活动地点,报名时间,备注,组织编号,账号,姓名,审核回复,审核状态等内容进行详情,活动打卡和删除操作,如图5-20所示。

39.PNG

图5-20活动报名管理界面图

活动打卡管理,在活动打卡管理页面可以对活动编号,活动名称,活动地点,打卡时间,活动时长,账号,组织编号,组织名称等内容进行详情,修改和删除操作,如图5-21所示。

40.PNG

图5-21活动打卡管理界面图

五、文档目录

41.PNG

📝分享的所有Java项目源码均包含(前端+后台+数据库),可做毕业设计或课程设计,欢迎留言分享问题,交流经验 🍅更多优质项目👇🏻👇🏻可点击个人信息获取🍅文章底部或评论区获取🍅 不迷路🍅

————————————————