在互联网安全领域,HTTPS 是一个非常重要的协议,也是很多技术岗位面试中经常涉及的话题。下面我们来看一些关于 HTTPS 的常见面试题及答案解析。
1. 什么是 HTTPS?
![点击并拖拽以移动]()
答案: HTTPS 是 Hypertext Transfer Protocol Secure(超文本传输安全协议)的缩写,是在 HTTP 的基础上加入了 SSL/TLS 协议,通过加密通信内容来保护数据传输安全的协议。
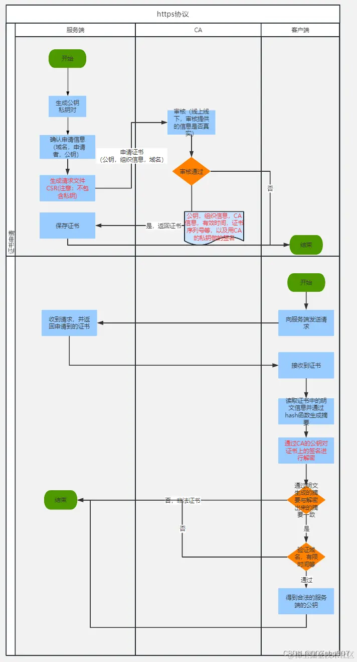
2. HTTPS 的工作原理是什么?
![点击并拖拽以移动]()
答案: HTTPS 的工作原理主要包括以下几个步骤:
- 客户端发起 HTTPS 请求。
- 服务端返回数字证书。
- 客户端验证数字证书的合法性。
- 如果验证通过,客户端生成随机对称加密密钥,用服务端的公钥加密后发送给服务端。
- 服务端用私钥解密对称加密密钥。
- 双方使用对称加密密钥进行通信。
3. HTTPS 和 HTTP 的区别是什么?
![点击并拖拽以移动]()

![点击并拖拽以移动]()

![点击并拖拽以移动]()
答案:
- HTTP 是明文传输,HTTPS 是加密传输,可以防止数据被窃取或篡改。
- HTTPS 需要使用数字证书,可以验证通信双方的身份,确保通信安全。
- HTTPS 使用的端口是 443,而 HTTP 使用的是 80 端口。
- HTTPS 更安全,但相对会增加一些网络开销。
编辑
4. HTTPS 加密过程中使用了哪些加密算法?
![点击并拖拽以移动]()
答案: HTTPS 加密过程中会使用对称加密算法(如 AES、DES)、非对称加密算法(如 RSA)和哈希算法(如 MD5、SHA)等。
5. 什么是数字证书?
答案: 数字证书是一种用于确认网络用户身份信息和保护通信安全的加密技术,它包含了用户的公钥、用户信息、数字签名等内容,由权威认证机构颁发。
6.tcp网络通信三次握手和四次挥手原理
三次握手和四次挥手是 TCP 协议中用于建立和关闭连接的过程。
三次握手(Three-way Handshake)
![点击并拖拽以移动]()
- 第一步(SYN):客户端向服务端发送一个 SYN 包(同步包),其中包含一个随机生成的初始序列号(ISN)作为起始点,并设置 SYN 标志位为 1,表示请求建立连接。
- 第二步(SYN + ACK):服务端收到客户端的 SYN 包后,如果同意建立连接,则会发送一个 SYN+ACK 包,其中 SYN 标志位被设置为 1,ACK 标志位也被设置为 1,同时将确认号设置为客户端的 ISN+1,表示对客户端的连接请求进行确认。
- 第三步(ACK):客户端收到服务端的 SYN+ACK 包后,会发送一个确认包 ACK 给服务端,确认号设置为服务端的 ISN+1,表示对服务端的连接确认。
至此,三次握手完成,连接建立成功,双方可以开始进行数据传输。
四次挥手(Four-way Handshake)
- 第一步(FIN):当客户端想要关闭连接时,它会发送一个 FIN 包给服务端,其中 FIN 标志位被设置为 1,表示客户端不再发送数据。
- 第二步(ACK):服务端收到客户端的 FIN 包后,会发送一个 ACK 包给客户端作为对 FIN 包的确认。
- 第三步(FIN):当服务端也想要关闭连接时,它会发送一个 FIN 包给客户端,其中 FIN 标志位被设置为 1,表示服务端不再发送数据。
- 第四步(ACK):客户端收到服务端的 FIN 包后,会发送一个 ACK 包给服务端作为对 FIN 包的确认。
至此,四次挥手完成,连接关闭。
需要注意的是,关闭连接时客户端和服务端是可以同时发送 FIN 包的,因此第二次和第三次挥手可以是重叠的。这是因为 TCP 连接是全双工的,双方可以独立地关闭自己的一半连接。
通过了解这些常见的 HTTPS 面试题及答案,可以更好地理解 HTTPS 协议的工作原理和重要性
编辑