Redis 服务集群、哨兵、缓存及持久化的实现原理和应用场景

137 阅读4分钟

Redis 是一种高性能的键值存储系统,已经成为了许多企业和互联网公司的核心技术之一。本文将介绍 Redis 的服务集群、哨兵以及缓存实现原理和应用场景,以帮助读者更好地理解和使用 Redis。73dc9607bc984e85b7b9d5a6a722417b.png

引言:
随着互联网应用规模不断扩大,Redis 的高性能、高可靠性和分布式支持等优点越来越受到企业和互联网公司的重视。本文将介绍 Redis 的服务集群、哨兵以及缓存实现原理和应用场景,以帮助读者更好地理解和使用 Redis。

  1. Redis 服务集群
    Redis 服务集群是将多个 Redis 实例组成一个集群,实现数据的分片和负载均衡。在 Redis 集群中,每个实例负责管理其中一部分数据,同时与其他实例进行数据同步和协调。

Redis 集群的实现方式有两种:一种是基于 Redis Sentinel 哨兵机制,另一种是基于 Redis Cluster 集群机制。c236af97fbc14b30bee199d243ec8901.png​编辑0ee500e51143432ea9000beccefa37ff.png

  1. Redis 哨兵
    Redis Sentinel 是一种用于监控 Redis 实例状态并进行故障转移的机制。它可以监控多个 Redis 实例,当某个实例出现故障时,可以自动将该实例切换到另外一个实例上。

Redis Sentinel 的实现原理是通过发送命令和接收响应来监控 Redis 实例的状态,并在实例出现问题时进行故障检测和转移。同时,它还可以进行自动故障恢复、实例重启和配置更改等操作。0f20317974c5483a9b9e25d81a3713bd.png​编辑25ac84f883d24ecab77c6c53b9cc6a09.png​编辑51d82048b3cf4adbaeaa96c4082ebb06.png

  1. Redis 缓存
    Redis 作为一种高性能的键值存储系统,可以用于缓存常用数据,提高应用程序的性能。在使用 Redis 缓存时,通常需要考虑以下几个方面:
  • 缓存的数据类型和大小;
  • 缓存的更新策略,如何保证数据的一致性;
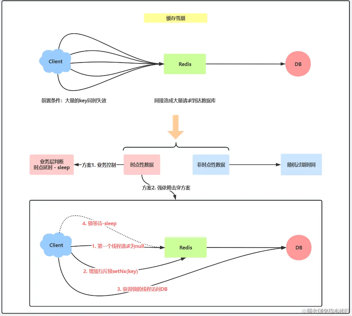
  • 缓存的过期策略,如何避免缓存“雪崩”和“穿透”问题;
  • 缓存的容错能力和负载均衡能力。

182a516e75a54695b7dfc5847030640d.png​编辑0470c6f78eba4da5a81e20ad3c13a14d.png​编辑92b6e3e1147543bcab97d69616cb2705.png

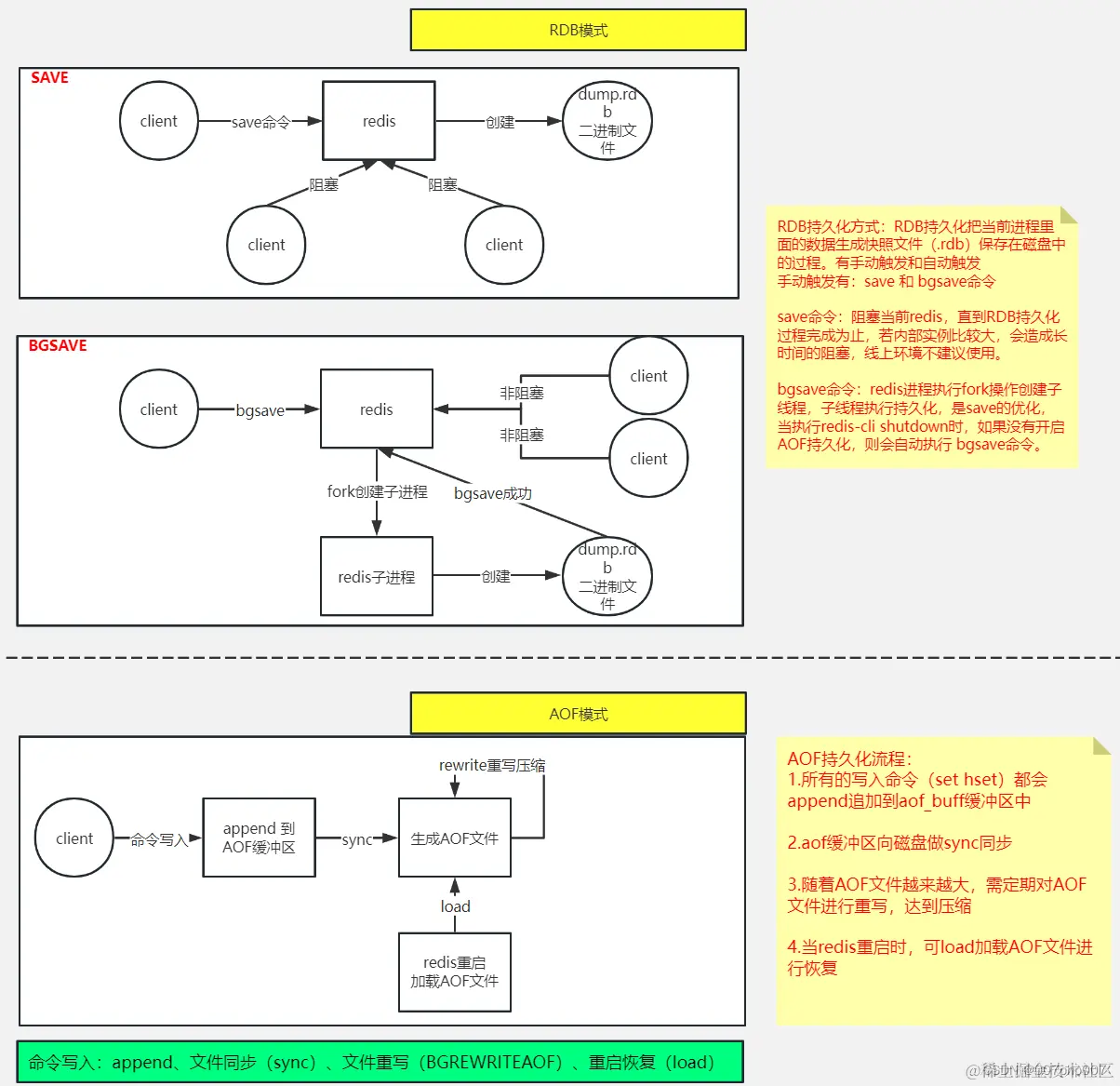
4.Redis 持久化

Redis 支持两种持久化方式:RDB 和 AOF。RDB 是将 Redis 数据库中的数据快照保存到硬盘上,而 AOF 则是将 Redis 中所有的写操作追加到一个文件中。两种持久化方式各有优劣,可以根据实际需求选择使用。d91f944bfe6d429eb5a0e785d6f6f543.png​编辑6842a8cdfbc34903a787fdbe9d3a760c.png​编辑5188c4e9590e4ee089ae49b1e5418ffc.png​编辑

9e45c432f5b144778bba7a416013fd6a.png

5.redis主从同步

主从同步的实现原理是,主节点向从节点发送复制流(Replication Stream),从节点接收到复制流后,将其写入自己的数据库中。主节点会定期将写入的数据转发给从节点,从节点则会根据主节点的数据进行更新,以保证数据的一致性。

主从同步在Redis中的应用场景非常广泛,例如:

  1. 数据备份:通过将一个Redis实例设置为主节点,将其他实例设置为从节点,可以实现数据的备份。当主节点出现故障时,可以快速切换到从节点,保证数据的可靠性。
  2. 读写分离:通过将多个Redis实例设置为从节点,并将其中一个实例设置为主节点,可以实现读写分离。主节点负责写操作,从节点负责读操作,可以有效降低主节点的压力,提高Redis的性能和可靠性。
  3. 加速缓存:通过利用从节点的内存来加速缓存,可以有效提高Redis的性能。例如,在Web应用程序中,可以将从节点作为缓存服务器,缓存热点数据,从而提高应用程序的性能和可靠性。

ee00f75af58e4c0eba4259d34d575078.png

结论:
Redis 是一种高性能的键值存储系统,已经成为了许多企业和互联网公司的核心技术之一。在 Redis 的应用中,服务集群、哨兵和缓存都扮演着重要的角色。37609271af5d40229f29f28f06285838.png通过学习本文介绍的 Redis 服务集群、哨兵和缓存的实现原理和应用场景,读者可以更好地了解和使用 Redis,提高应用程序的性能和可靠性。