谷歌浏览器Proxy SwitchyOmega代理插件安装及配置教程

4,805 阅读1分钟

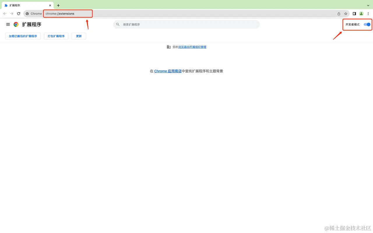
步骤1:打开Chrome浏览器,地址栏输入chrome://extensions/,并打开开发者模式

image.png

步骤2:下载并将padekgcemlokbadohgkifijomclgjgif-2.5.21-Crx4Chrome.com.crx文件拖动到浏览器中间,然后放开,这时会出现安装的提示,点击“添加扩展程序“按钮即可成功添加

image.png

image.png

步骤3:将已安装的Proxy SwitchOmega插件添加到浏览器工具栏

image.png

image.png

步骤4:进入Proxy SwitchyOmega的配置页面,并下载和导入OmegaOptions.bak配置文件

image.png

image.png

步骤5:最后一步,将情景模式切换为proxy

image.png


备注: 若出现网站打不开报错(“未连接到互联网,代理服务器出现问题或地址有误“),可能是由于以上配置文件里的代理服务器IP已过期失效,建议请更换其他代理IP地址。更换方式如下:

image.png

Proxy SwitchyOmega官网简介:

image.png