design patterns - Structural Patterns

95 阅读2分钟

Structural design patterns explain how to assemble objects and classes into larger structures, while keeping these structures flexible and efficient.

Adapter

Adapter is a structural design pattern that allows objects with incompatible interfaces to collaborate.

Object adapter

This implementation uses the object composition principle: the adapter implements the interface of one object and wraps the other one. It can be implemented in all popular programming languages.

image.png

Class adapter

This implementation uses inheritance: the adapter inherits interfaces from both objects at the same time. Note that this approach can only be implemented in programming languages that support multiple inheritance, such as C++.

image.png

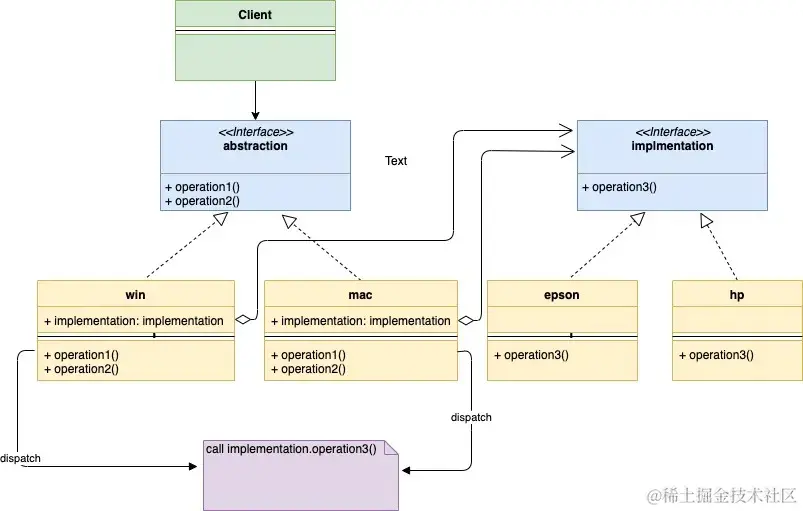
Bridge

Use the pattern when you need to extend a class in several orthogonal (independent) dimensions.

image.png

image.png

Composite(Object Tree)

compose objects into tree structures and then work with these structures as if they were individual objects.

Using the Composite pattern makes sense only when the core model of your app can be represented as a tree.

image.png

Decorator

to attach new behaviors to objects by placing these objects inside special wrapper objects that contain the behaviors.

The wrapper contains the same set of methods as the target and delegates to it all requests it receives. However, the wrapper may alter the result by doing something either before or after it passes the request to the target.

image.png

The client code would need to wrap a basic notifier object into a set of decorators that match the client’s preferences. The resulting objects will be structured as a stack. image.png

image.png

 Applicability

Use the Decorator pattern when you need to be able to assign extra behaviors to objects at runtime without breaking the code that uses these objects.

Use the pattern when it’s awkward or not possible to extend an object’s behavior using inheritance.

Facade

provides a simplified interface to a library, a framework, or any other complex set of classes.

image.png

Flyweight

Also known as: Cache

to fit more objects into the available amount of RAM by sharing common parts of state between multiple objects instead of keeping all of the data in each object.

image.png

 Applicability

Use the Flyweight pattern only when your program must support a huge number of objects which barely fit into available RAM.

Proxy

to provide a substitute or placeholder for another object. A proxy controls access to the original object, allowing you to perform something either before or after the request gets through to the original object. **

The Proxy pattern suggests that you create a new proxy class with the same interface as an original service object. Then you update your app so that it passes the proxy object to all of the original object’s clients. Upon receiving a request from a client, the proxy creates a real service object and delegates all the work to it.

image.png

  • Decorator and Proxy have similar structures, but very different intents. Both patterns are built on the composition principle, where one object is supposed to delegate some of the work to another. The difference is that a Proxy usually manages the life cycle of its service object on its own, whereas the composition of Decorators is always controlled by the client.??