谈谈签名的基本特征、作用、原理、流程和未来发展掘

841 阅读7分钟

一、什么是签名,基本特征有哪些?

在日常生活中,签名是我们表明身份和授权的一种方式,无论是手写签名还是电子签名,它们都承载着签名者对某个文件内容的确认或对某个事件的授权,签名一般具备以下特征:

  • 独特性 一个签名可以确认唯一的签名主体;
  • 可验证 可以通过签名辨别签名者的身份,这要求签名具备可识别能力和防伪能力;
  • 主体分离 签名作为表明签名者身份的一个事物,不是签名者的一部分,可以独立传递转移;

在Android应用开发中,签名除了用来验证应用身份,还是保障应用安全和数据完整性的关键技术,下面我们就来详细谈谈Android签名的作用:

二、Android签名的作用是什么?

2.1 身份验证

Android签名用于验证应用的身份,确保应用来自可靠的开发者或发布者,每个应用都有一个唯一的签名,就像每个人的手写签名一样,用于标识其身份。

2.2 数据完整性保护

Android签名能确保应用数据在传输和存储过程中没有被篡改。有时间我们在文件上签名或者按指印也会覆盖在重要信息之上,是为了保证重要信息不被篡改;Android上也是如此,签名验证机制能够检测到未经授权的修改。

三、Android签名有哪几种,如何进行签名和验证?

3.1 Android签名有哪些

3.1.1 查看apk签名

apksigner.bat verify -v yourApp.apk 
=>
Verified using v1 scheme (JAR signing): false
Verified using v2 scheme (APK Signature Scheme v2): true
Verified using v3 scheme (APK Signature Scheme v3): false
Verified using v4 scheme (APK Signature Scheme v4): false

3.1.2 签名配置

1)生成密钥库(Keystore),它包含着用于签名的密钥对。
2)配置Gradle,在App模块的build.gradle中增加以下配置:

android {  
    ...  
    signingConfigs {  
        release {  
            storeFile file('mykeystore.jks') // 密钥库文件位置  
            storePassword 'keystore_password' // 密钥库密码  
            keyAlias 'myalias' // 密钥别名  
            keyPassword 'key_password' // 密钥密码  
            v1SigningEnabled false // 启用V1签名  
            v2SigningEnabled true // 启用V2签名  
            v3SigningEnabled false // 启用V3签名  

        }  
    }  

    buildTypes {  
        release {  
            signingConfig signingConfigs.release // 使用上面定义的签名配置  
            ...  
        }  
    }  
    ...  
}

3.2 v1签名介绍

3.2.1 签名过程

签名命令

// V1签名是基于JDK的签名方式,可以使用jarsigner命令进行签名 (jarsigner --help 得到完整命令说明)
jarsigner -verbose -keystore [keystore路径] -signedjar [签名后apk路径] [待签名apk路径] [keystore别名]
// 执行命令后 会提示输入签名的密码 输入密码进行签名 

在apk打包过程中gradle也会调用这个命令进行签名,执行签名命令后的详细流程如下:

详细流程

1. MANIFEST.MF 列举了 APK 中的所有文件的消息摘要 (SHA1 or SHA256),消息摘要有三个特性:① 固定长度 ② 唯一性 :不同文件的消息摘要也不同 ③单向性:消息摘要函数是单向函数,只能从原文件得到信息摘要,而无法从摘要中恢复出源文件任何消息

Manifest-Version: 1.0     // 版本号
Built-By: Signflinger       // v1 v2 v3 v4签名代理,它会调用具体的签名工具进行签名
Created-By: Android Gradle 4.1.3

Name: AndroidManifest.xml   // 路径+名称
SHA-256-Digest: Yx92Pkw6ZagIZeFBRj7ExGCC9eAvxgb+9rqvXfH9wGM=  // 消息摘要

Name: assets/images/btn_more.png
SHA-256-Digest: /LZxDmOAT/Y8sdbTVfMqH0gkj9/r8KekZBaK7MUUylg=

Name: classes.dex
SHA-256-Digest: TcUheEODmlXk5DXOi8ReP2WTfKPo6y3tSorFUejcFnA=

Name: lib/arm64-v8a/libmctocurl.so
SHA-256-Digest: +dLvPxlA6vfPonjWVfiInjC+edk+XuRnkoA0qli41RE=
....

2 CERT.SF是对MANIFEST.MF进行消息摘要得到的文件,目的是未MANIFEST.MF的数据完整性和每条数据的安全性增加一层保护错误

Signature-Version: 1.0
Created-By: Android Gradle 4.1.3
SHA-256-Digest-Manifest: lziVu56lWFbtbORoiqPuwVw4eo7GLbKBZPqDpuj9dFU=   //  MANIFEST.MF整体文件做消息摘要得到的值
X-Android-APK-Signed: 2   // meaning this APK was signed with both V1 & V2.

Name: AndroidManifest.xml     // 路径+名称
SHA-256-Digest: c8VhGi4X2S1id++RIlUioNfD/NlTP0amyhaepymlvkg=   // 对MANIFEST.MF对应条目再次进行消息摘要值

3 CERT.RSA
CERT.RSA存储的是:1) CERT.SF 文件用私钥计算出的签名; 2) 包含公钥信息的数字证书.
了解CERT.RSA需要的前置知识如下:
RSA 是一种非对称加密,公钥公开,私钥保密,加密解密算法是公开的,公钥、私钥都可以用来加密和解密,并且一方加密的内容可以由并且只能由对方进行解密。利用RSA的私钥加密,公钥解密的过程称为“签名”:如果使用公钥能正常解密某一个密文,那么就能证明这段密文一定是由私钥持有者发布的,而不是其他第三方发布的,故此将该过程称为“签名”,这种机制可以保证消息来源的可靠性和不可否认性。

4 为啥不直接对MANIFEST.MF签名,而是加一层CERT.SF?
答:这是安全性和性能妥协的结果,每增加一层安全性会提升一点,但是在apk安装、打包、甚至运行时候性能会降低,这个是双方妥协的结果。

3.2.2 签名验证

签名验证是发生在APK的安装过程中,流程如下:

从上图可以看出来v1签名校验就是对比签名的时候写入消息摘要和APK解压后得到所有文件的消息摘要,这个算法保证了除了META-INFO目录下,其他APK解压后的文件未被篡改,但它有明显的问题:实际运行的时候直接使用APK文件,但是它保护的是APK解压后得到的一部分文件,如果APK这个压缩包被篡改,但是解压后的文件依旧包含它保护的部分,那就依旧能通过v1校验,有兴趣的同学可以搜索Janus漏洞,它就是直接通过二进制方式修改APK文件(要搞这个要了解zip文件、app安装、app运行原理等),在头部加入一个class.dex文件,绕过了签名校验,但运行的时候就会先加载头部的class.dex。

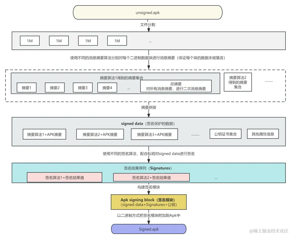
3.3 v2签名介绍

鉴于v1签名的漏洞,谷歌在 Android 7.0 中引入了全新的 APK v2签名方案,v2 签名保护的是除了签名部分以外的整个APK,而不是单个 ZIP 条目,签名后解压缩,重新压缩都会破坏签名导致验签不过,首先我们来看下v2签名的apk什么样子:

v2签名和验证命令如下

// 签名,apk打包时候自动调用
apksigner sign --ks <keystore-file> --ks-key-alias <alias-name> --out <output-file> <input-file>

// 验证 ,apk安装时候 自动调用 
apksigner verify --print-certs <apk-file>

v2签名和验证过程如下

Android v2签名从整体机制上没有明显的漏洞,目前可能有漏洞的点在于签名算法,ZIP文件格式漏洞、以及可能出现的签名验证降级(就是同时使用了v1 v2签名,找到漏洞使得v2签名校验进行不下去降级为V1签名认证)等

V3、V4签名类似于V2签名,略

名词解释

**KeyStore:**它的作用类似于保险箱,这个保险箱主要用来存储密钥和证书,可以通过账户和密码打开保险,然后通过唯一的Id(别名)来取出来对应的密钥和证书。

签名的未来发展

未来Android签名机制可能在以下方向发展:
  • 公钥的证书验证:未来可能引入区块链对公钥证书进行管理;

  • 私钥管理:未来私钥的存储、使用可能更加的智能,打通和人生物特征信息的壁垒;

  • 加密算法:随着AI+计算机能力增强,目前的加密算法存在被破解的风险,需要更加安全加密算法。

👀关注公众号:Android老皮!!!欢迎大家来找我探讨交流👀