DBeaver Ultimate Edtion 24.0 Multilingual (macOS, Linux, Windows) - 通用数据库工具

556 阅读5分钟

DBeaver Ultimate Edtion 24.0 Multilingual (macOS, Linux, Windows) - 通用数据库工具

One tool for all data sources

请访问原文链接:sysin.org/blog/dbeave…,查看最新版。原创作品,转载请保留出处。

作者主页:sysin.org


通用数据库工具

DBeaver 是一个通用的数据库管理工具,适用于需要以专业方式处理数据的每个人。使用 DBeaver,您可以像在常规电子表格中一样处理数据,根据来自不同数据存储的记录创建分析报告,以适当的格式导出信息 (sysin)。对于高级数据库用户,DBeaver 建议使用强大的 SQL 编辑器、大量管理功能、数据和模式迁移能力、监控数据库连接会话等等。开箱即用的 DBeaver 支持 80 多个数据库。

dbeaver-on-macos

支持的数据库

Relational | Analytics | Document-Oriented | Cloud | Hadoop | Key/Value | Time Series | Graph | Search engines | Embedded

  • Relational
    • MySQL The most popular open-source relational database. Now supported by Oracle.
    • MariaDB Fork of MySQL, bundled on many Linux systems as default MySQL engine
    • PostgreSQL The most powerful open-source relational database.
    • Microsoft SQL Server Enterprise-level relational database developed by Microsoft.
    • Oracle Oracle database (Express or Enterprise) is one of the most advanced relational databases.
    • DB2 Enterprise-level relational database developed by IBM (sysin). Supported drivers are: DB2 for LUW (Linux/Unix/Windows), DB2 for z/OS, DB2 for iSeries / AS400
    • SAP® MaxDB® DBeaver is designed for use with SAP® MaxDB®
    • Informix Secure embeddable database, developed by IBM. Optimized for OLTP and IoT
    • Sybase®/SAP® ASE DBeaver is designed for use with SAP® ASE (Adaptive Server Enterprise), originally known as Sybase SQL Server, and also commonly known as Sybase DB or ASE, – a relational model database server product for businesses
    • Mimer SQL Scalable and embedded database solutions conforming to ISO standards and suited for open environments
    • InterSystems Caché Multipurpose relational and object-oriented DBMS
    • Firebird Open source cross platform SQL relational database
    • Ingres Open-source SQL relational database management system intended to support large commercial and government applications
    • Yellowbrick Unveils Integrated Data Warehouse Platform
    • Linter DBMS developed by the Russian company RELEX, certified by the Russian FSTEC and Ministry of Defense and providing solid security of information
    • Yugabyte DB SQL Distributed SQL database for global, internet-scale applications with low query latency, extreme resilience against failures.
    • Virtuoso Hybrid database engine that combines the functionality of a traditional RDBMS, object-relational database (ORDBMS), virtual database, RDF and XML database
    • CUBRID Open source SQL-based relational database management system with object extensions
  • Analytics
    • Greenplum Massively parallel processing database based on PostgreSQL.
    • Exasol Enterprise-level in-memory analytics database
    • Vertica Relational analytics database widely used in BigData applications
    • Teradata Enterprise-level analytics database
    • SAP® HANA® DBeaver is designed for use with SAP HANA®.
    • Netezza IBM data warehouse analytics database
    • PrestoDB Distributed SQL Query Engine for Big Data
    • ClickHouse Open-source distributed column-oriented DBMS
  • Document-oriented
    • MongoDB Free and open-source cross-platform document-oriented database
    • Couchbase Couchbase is an open-source, distributed multi-model NoSQL document-oriented database software that is optimized for interactive applications.
  • Cloud
    • AWS Athena Interactive query service that makes it easy to analyze data in Amazon S3, using standard SQL
    • AWS Redshift Fully managed, petabyte-scale data warehouse service in the cloud
    • AWS DynamoDB Key-value and document database that can handle more than 10 trillion requests per day and can support peaks of more than 20 million requests per second.
    • AWS Aurora MySQL and PostgreSQL-compatible relational database built for the cloud.
    • AWS DocumentDB Fast, scalable, highly available, and fully managed document database service that supports MongoDB workloads.
    • AWS Keyspaces A scalable, highly available, and managed Apache Cassandra–compatible database service.
    • Google Bigtable A petabyte-scale, fully managed NoSQL database service for large analytical and operational workloads.
    • Google BigQuery Google’s serverless, highly scalable, enterprise data warehouse designed to make all your data analysts productive at an unmatched price-performance.
    • SQL Azure Managed cloud database (SaaS) provided as part of Microsoft Azure.
    • Snowflake Cloud data warehouse
    • NuoDB Elastic SQL cloud database
  • Big Data / Hadoop
    • Apache Hive Data warehouse software that facilitates reading, writing, and managing large datasets residing in distributed storage using SQL
    • Spark Hive Spark JDBC driver for Apache Hive
    • Apache Drill Open-source version of Google’s Dremel system that is available as an infrastructure service called Google BigQuery
    • Apache Phoenix Apache Phoenix HBase database
    • Apache Impala Open source massively parallel processing (MPP) SQL query engine for data stored in a computer cluster running Apache Hadoop. Impala has been described as the open-source equivalent of Google F1
    • Gemfire XD Memory-optimized, distributed data store designed for applications that have demanding scalability and availability requirements
    • CockroachDB The SQL database for building global, scalable cloud services that survive disasters.
    • SnappyData In-memory data platform for mixed workload applications. Built on Apache Spark
  • Key Value
    • Apache Cassandra A free and open-source, distributed, wide column store, NoSQL database management system designed to handle large amounts of data across many commodity servers, providing high availability with no single point of failure
    • Redis An open source (BSD licensed), in-memory data structure store, used as a database, cache and message broker.
    • Yugabyte DB CQL
  • Time Series
  • Graph
    • Neo4j Graph database management system
    • OrientDB Distributed Multi-Model and Graph Database
  • Search engines
    • Elasticsearch Distributed, RESTful search and analytics engine. It provides a distributed, multitenant-capable full-text search engine with an HTTP web interface and schema-free JSON documents.
    • Solr Open source enterprise search platform. Its major features include full-text search, hit highlighting, faceted search, real-time indexing, dynamic clustering, database integration, NoSQL features and rich document (e.g., Word, PDF) handling.
  • Embedded
    • SQLite Popular embedded database widely used in desktop and mobile (Android) applications
    • HSQLDB Embedded database, written on Java and used as database engine in Open Office products.
    • H2 Embedded database, written on Java. Supports standalone server mode.
    • Apache Derby / Java DB Embedded database, written on Java. Supports standalone server mode.
    • Microsoft Access JDBC driver for embedded Microsoft Access database (mdb)
    • CSV JDBC driver for flat CSV (comma separated) files
    • DBF The .dbf file extension represents the dBase database file

版本比较

dbeaver-version-compare

DBeaver Community 免费下载

DBeaver 24 新增功能

DBeaver 24(点击可查看最新版 changelog)

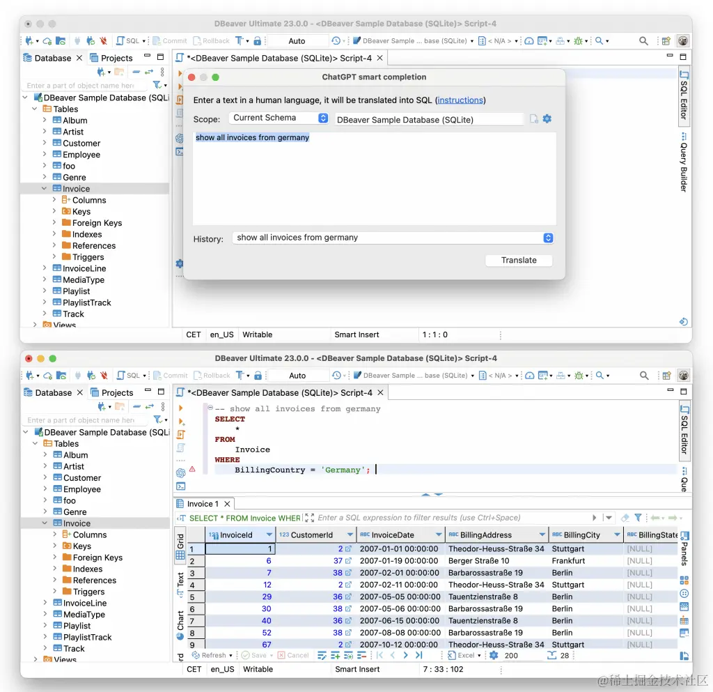
ChatGPT 在哪里

我们知道你们中的许多人已经尝试过 我们的新功能——GPT-3 AI Assitant,它可以帮助您使用人类语言的句子快速创建 SQL 查询。最新版本的 DBeaver PRO 包含改进的 GPT-3 Smart Completion,其中包括自动查询格式、保存应用程序重启之间的历史记录以及其他完成设置。如果您的数据库架构很大而 AI Assistant 无法处理,您现在可以自定义范围并仅选择您要使用的表。

sysin

GPT-3 Smart Completion 在 DBeaver Enterprise、Ultimate 和 Team Edition 中开箱即用。默认情况下,该功能被禁用。要打开它,请转到首选项 -> 编辑器 -> AI(ChatGPT)并选中“启用智能完成”框。

下载地址

MacOS DMG – just run it and drag-n-drop DBeaver into Applications. Debian package – run sudo dpkg -i dbeaver-<version>.deb. Then execute “dbeaver &”. RPM package – run sudo rpm -ivh dbeaver-<version>.rpm. Then execute “dbeaver &”. Note: to upgrade use “-Uvh” parameter. ZIP archive – extract archive and run “dbeaver” executable. Do not extract archive over previous version (remove previous version before install). Windows installer – run installer executable. It will automatically upgrade version (if needed).

DBeaver Ultimate Edtion 24.0 Multilingual (macOS, Linux, Windows), 2024-03-02 百度网盘链接:sysin.org/blog/dbeave…

for macOSDBeaver Ultimate Edtion 23 for macOS Intel x64 & Apple ARM64 (sysin)

for LinuxDBeaver Ultimate Edtion 23 for Linux deb (sysin)

All Version:DBeaver Ultimate Edtion 24.0 Multilingual (macOS, Linux, Windows) - 通用数据库工具