支付宝小程序模板开发,实现代小程序备案申请

290 阅读3分钟

大家好,我是小悟

支付宝小程序备案整体流程总共分为五个环节:备案信息填写、平台初审、工信部短信核验、通管局审核和备案成功。

图片

服务商可以代小程序发起备案申请。在申请小程序备案之前,需要确保小程序基本信息已填写完成、小程序至少存在一个审核通过的类目。备案操作过程如下。

将备案信息做成模板化管理,这样如果给其他同主体、同负责人等信息相同的小程序备案的话就不需要再填一遍信息了,只要选择复用即可。

备案模板管理

主要包括主体信息、小程序信息、小程序负责人信息。

图片

第一步填写主体信息,包括主办单位信息、主体负责人信息,主体负责人信息包括证件信息和联系人信息。

图片

图片

图片

填写主体负责人信息的时候,当主体单位证件类型为营业执照,主体负责人证件为身份证时,法人姓名不一致,且地区支持法定代表人授权时需要上传,并加盖公司公章。

图片

第二步填写小程序信息,包括小程序基础信息,其中包括前置审批项、小程序备注和小程序附件文件材料。

其中小程序备注必须填写当前小程序明确、具体的服务经营内容,请勿填写无关的、无服务特征的无效服务描述。如小程序实际经营未涉及前置审批项经营内容 ,建议填写补充说明。

图片

第三步填写小程序负责人信息,如果小程序负责人信息和主体负责人信息一致可以选择复用主体负责人信息,省的再填写一遍。

图片

如果小程序负责人信息和主体负责人信息不一致,则可以选择手动填写。

图片

填写小程序负责人信息的时候,不同省份对于小程序负责人非法人的情况下,需要用户上传小程序负责人授权书。

图片

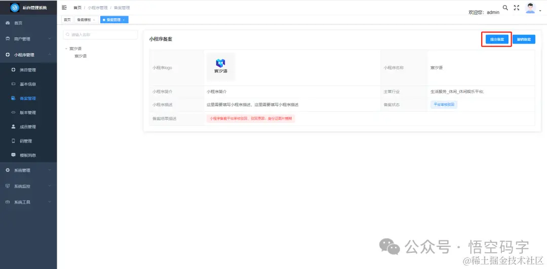
小程序备案

上面的备案信息准备好后,在小程序管理-备案管理那边点击提交备案,备案信息模板就可以选择了。

图片

点击发起小程序主账号人脸核验,会向小程序主账号发送一条备案人脸核验通知,主账号打开支付宝APP,点击该通知,进入开发者助手,即可进行人脸核验。

图片

人脸核验视频会用于生成核验照片,背景需白色或接近浅色,核验人不能裸露上半身,不能戴帽子、耳机、口罩等遮挡面部的物品。

人脸核验发起后,商家需要在 20 小时内进入支付宝 app 进行人脸核验,超期之后,需要重新发起。人脸核验完成后,人脸核验结果3 天有效,在 3 天内发起备案申请时,均可使用核验成功的结果。

如果发起小程序主账号人脸核验成功的话,右边会显示人脸核验任务id。在小程序管理员确认人脸核验成功后再点击确定,即可提交备案申请。

图片

备案状态

查询小程序备案状态,如果小程序备案被驳回,则查看备案结果描述,可根据驳回原因修改后重新发起备案申请。

图片

备案撤回

若已提交的备案信息有误,则可撤回备案申请。小程序发起备案后,当备案状态为"平台审核驳回,平台审核中",方可进行备案的撤销,其余状态下,备案都不可撤销。

图片

您的一键三连,是我更新的最大动力,谢谢

山水有相逢,来日皆可期,谢谢阅读,我们再会

我手中的金箍棒,上能通天,下能探海