两款好用的 高颜值跨平台SSH终端连接工具

1,054 阅读2分钟

如果你是一位站长或者需要管理远程服务器,你必然会需要使用SSH连接软件。SSH客户端是一种可以使用SSH协议进行远程连接服务器的应用程序。

通过SSH协议和密钥,SSH客户端可以让用户安全地访问云服务器并执行shell命令。为了防止通过网络进行的通信被窃取,SSH协议使用SSL或安全套接字层协议进行通信加密。密钥则有助于识别可信任的系统,无需密码即可与服务器进行通信。

在这篇文章中,我将简要介绍一些好用的高颜值跨平台SSH连接客户端软件。

1.Windterm

Windterm——是一款高颜值终端,开源免费,多语言且灵活方便,更多创新功能,一次试用必定怀念一生。

两款好用的 高颜值跨平台SSH终端连接工具插图

我相信大家都有自己比较顺手的Terminal终端工具,但自从我看到了windterm,改变了我对开源免费的观点,与一些付费应用的功能相比,windterm该有的都有,不该有的也有。windterm窗口、功能都支持定制化,你可以把它打造成一款个性化专属工具。

Windterm下载

Windterm官方网站:kingtoolbox.github.io/
Windterm下载地址:github.com/kingToolbox…

开源地址:github.com/KingToolBox…

windows版本无需安装,直接解压运行主程序即可;

特点

Windterm支持本地会话、ssh、powershell甚至是串口通讯;

可自由定制主题、窗格、边距、语法方案...随心所欲,只要你喜欢就行;

两款好用的 高颜值跨平台SSH终端连接工具插图1

Windterm贴心的功能,别人都是收费的:sftp、同步输入、代码提示、专注模式等。

个性化设置

基本上,你想设置的功能开关都可以在:windterm的 会话 首选项中找到设置

1、我想打开或者关闭代码提示:
依次 会话 首选项 设置 终端勾选 开启自动提示或者关闭它。

2、选中自动复制
依次 会话 首选项 设置 文本 自动复制选定内容 ;

3、右键粘贴复制的内容
依次 会话 首选项 设置 终端 鼠标操作 右键单击 粘贴文本

4、关闭软件打开自动连接
依次 会话 首选项 设置 首选项 设置 应用 启动选中 无会话或者按需选择;

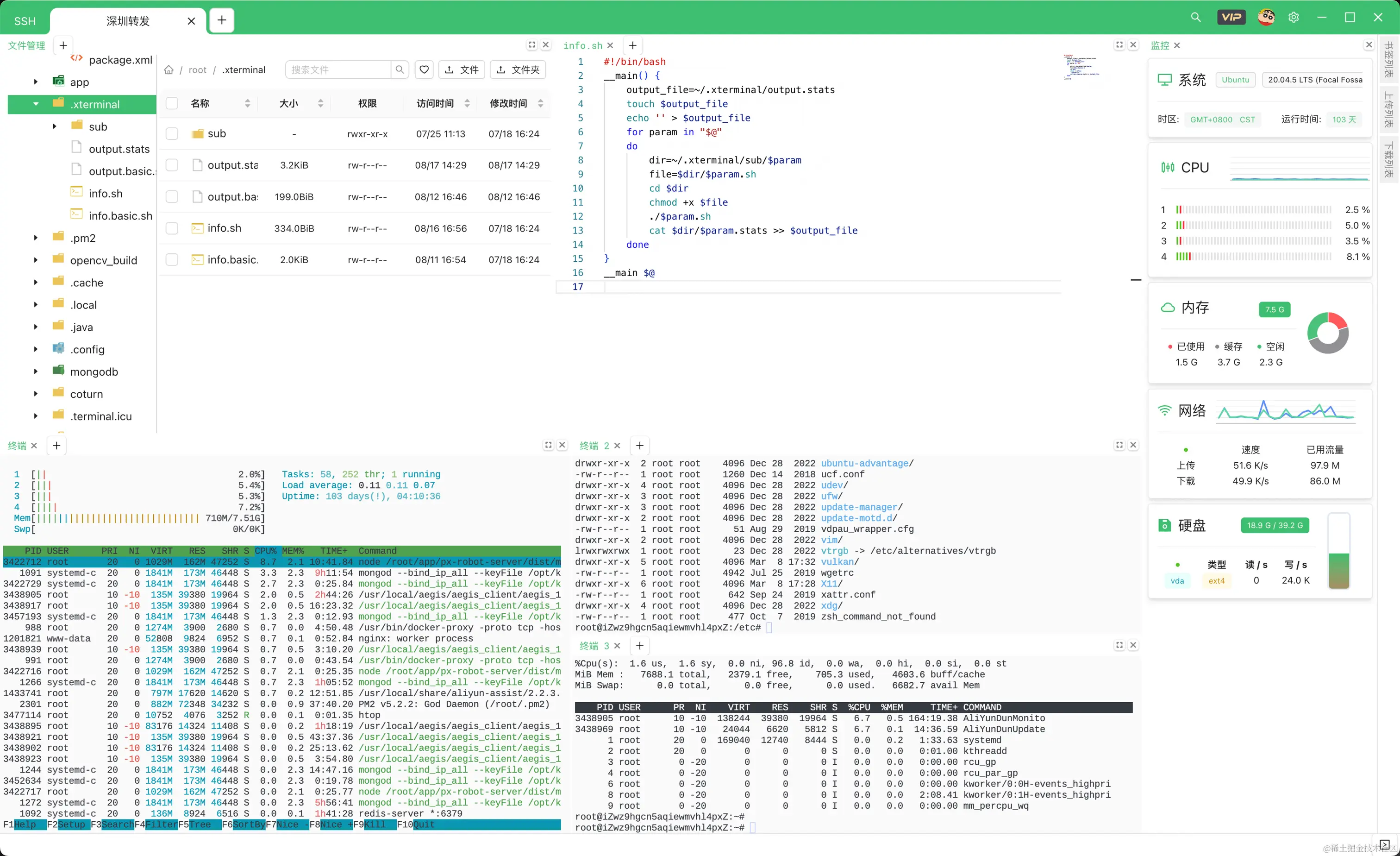
2.Xterminal

不仅是强大的SSH工具,更提供本地控制台,以及更多即将推出的开发相关功能,让您专注于创造卓越的代码。

两款好用的 高颜值跨平台SSH终端连接工具插图2

AI智能提示,让每一个命令都无需猜测 命令补全,让复杂命令变得简单明了

两款好用的 高颜值跨平台SSH终端连接工具插图3

官方网站:www.terminal.icu/

社区交流:txc.qq.com/products/59…

原文链接:www.4awl.net/254.html