计算巢AppFlow-如何在钉钉群实现智能答疑

450 阅读6分钟

    随着大模型能力越来越强大,利用大语言模型进行智能答疑已经成为了一个非常普遍和常见的场景。然而,各个产品或业务方要能够准确有效地进行答疑,仅依靠大模型的通用能力是远远不够的,这时候利用私有领域FAQ文档进行大模型的检索增强生成往往可以有效解决上述问题。     通义百炼平台提供了非常简便地领域知识问答大模型应用创建方法,而计算巢AppFlow可以通过简单配置将通义百炼模型应用与钉钉机器人串联起来,从而实现精准有效的领域知识答疑机器人功能。     下面,将详细介绍配置和使用方法,如果您也有类似需求就一起来试试吧~

配置步骤

创建百炼应用

  1. 准备好您的FAQ文档等内容,登陆通义百炼控制台,点击左侧应用中心-企业知识库。选择上传企业知识,并在下方“选择知识检索范围”中选择或新建知识标签。

image.png image.png

  1. 点击左侧应用广场,选择“企业知识检索增强”-“创建应用”,输入应用名称后点击确定。

image.png

  1. 选择“依据标签筛选”,选择您需要用作答疑的文档的标签值,点击创建完成。

image.png

  1. 找到刚刚创建的应用并点击“调用”按钮。在弹出框中找到agentKey和appId并复制保存。

image.png

配置连接流

  1. 访问AppFlow控制台,点击左侧菜单栏“连接流”,选择“创建连接流”,填写当前连接流的基本信息。

image.png

  1. “选择触发事件”,找到并点击选择“钉钉机器人”,触发事件选择“收到文本消息时”,点击“保存,进入下一步”

image.png

  1. 找到“阿里云百炼”连接器,选择执行动作“在线推理”。

image.png image.png

  1. 点击“选择链接凭证”,选择“添加新凭证”,。

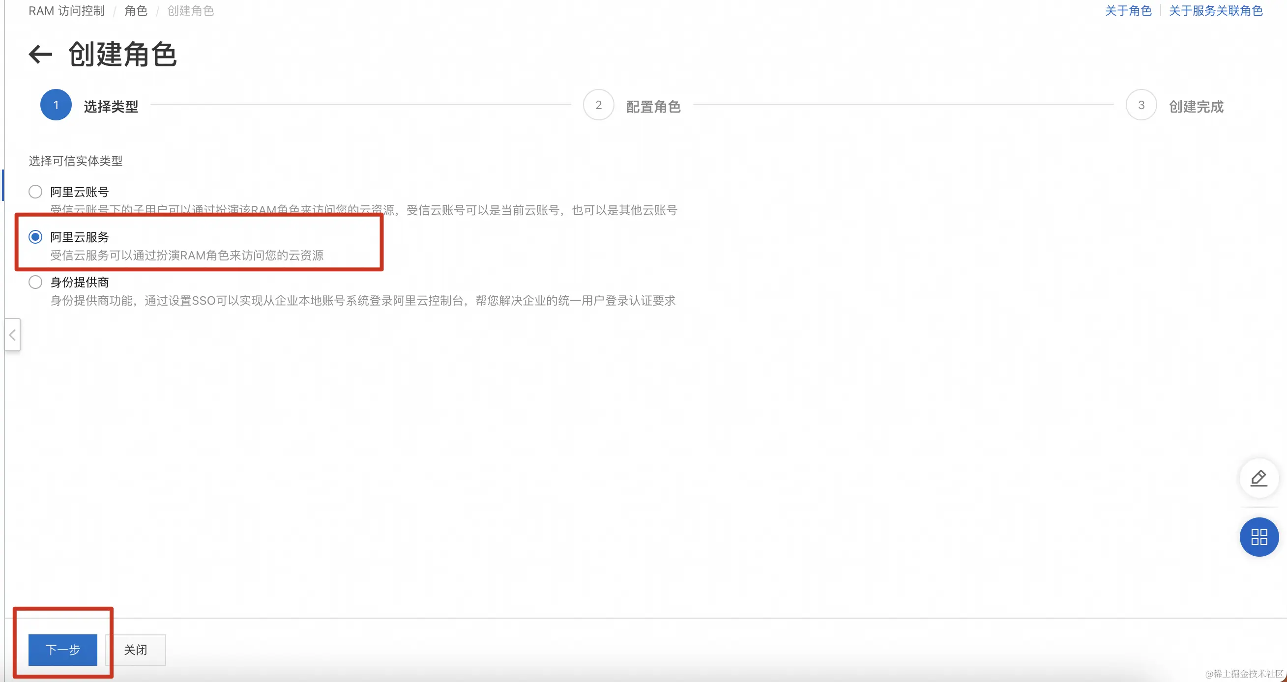
image.png 4.1 如果您没有对应角色,点击“去RAM创建角色”,按照提示复制权限策略并点击“去RAM创建角色”。 4.2 在RAM页面点击“创建角色”,选择“阿里云服务”,点击下一步。 image.png 4.3 填写角色名称,选择受信服务“应用与数据集成 AppFlow”(在选择框最下方),点击完成。然后点击“为角色授权”。 image.png image.png 4.4 点击“新增授权”,可以在系统策略中搜索“SFM”,选择“AliyunSFMFullAccess”,点击确定即可。如果您想要更细粒度的权限策略,可以点击“新建权限策略”。 image.png 4.5 点击“脚本编辑”,粘贴在AppFlow复制的策略文档。点击“继续编辑基本信息”,填写策略名称后点击确定。 image.png 4.6 回到“添加授权页面”,在自定义策略中选择您刚刚创建的策略并点击确认。您搜索的内容应该是您在创建过程中为策略取的名称,可能于下方图片不一致,请以实际情况为准。 image.png 4.7 回到AppFlow页面,点击image.png按钮刷新后选择您刚刚创建的RAM角色即可。

  1. 点击“入参配置”,业务空间标识和应用Id分别填写在百炼平台获取的AgentKey和appId字段。
  2. 在“Prompt提示词”右侧选择插入变量,可以应用钉钉机器人收到的消息作为参数。例如下图:

image.png

  1. 填写完成后点击“image.png”配置模型推理后的消息发送回钉钉的执行动作。选择“钉钉机器人”,执行动作选择发送文本消息,点击“保存,进入下一步”进行参数配置。

image.png

  1. Webhook地址点击右侧“插入变量”,选择节点1的“会话回调地址”

image.png “加签”在稍后创建完机器人后获取并填写,这里暂时跳过。 “本文内容”配置您的执行动作中实际代表您模型推理结果的字段。 image.png

  1. 点击保存即可完成配置。回到页面再次点击编辑,进入流编辑页面,点击第一个节点的编辑按钮,可以获取调用webhook地址,请保存改地址后续在钉钉机器人配置中使用。

image.png

创建钉钉机器人(使用Outgoing功能,更简单)

  1. 直接在需要加入机器人的群聊中进入机器人管理页面添加自定义机器人,

image.png image.png

  1. 填写机器人基本信息。安全设置选择“加签”,复制签名密钥,回到Appflow,点击左侧菜单栏“连接流”,找到刚创建的连接流并点击详情。进入连接流详情页点击“编辑”。

image.png image.png image.png

  1. 进入流基本信息填写页面,直接点击下一步,进入流配置页面。点击“步骤3:发送文本信息”的编辑按钮,点击“入参配置”,在加签Tab填写钉钉机器人生成的签名,点击保存即可。

image.png image.png image.png

  1. 回到钉钉机器人页面,勾选“开启Outgoing机制”,在POST地址栏填写第一步中的Webhook地址,点击完成即可。

image.png

  1. 在群里中@机器人即可实现对话

image.png

三、创建钉钉机器人(使用钉钉开放平台)

  1. 访问钉钉开放平台,联系您的组织管理员获取开发权限。然后点击创建应用。成为钉钉开发者的步骤可以参考文档open.dingtalk.com/document/or…

image.png

  1. 选择左侧“机器人”Tab,然后点击右侧“创建应用”按钮。填写您的“应用名称”和“应用描述”,上传应用图标并点击保存。

image.png image.png

  1. 点击保存后跳转到应用开发页面,下来当前页面到最下方选择“机器人”并点击添加。点击“机器人配置”按钮展开机器人配置信息。

image.png image.png

  1. 填写相关必填信息。消息接收模式请选择“HTTP”模型,页面会出现“消息接收地址”输入框。在这里填写刚刚在AppFlow获取的地址。

image.png

  1. 点击调试按钮。可以钉钉扫码进群调试机器人。确认无误后点击发布。
  2. 回到应用开发页面,点击刚刚创建的应用名称进入应用详情页面。点击左侧菜单栏最下方的“版本管理与发布”,进入到版本发布与管理,点击右上角“创建新版本”按钮,输入版本相关信息,并选择合适的“应用可见范围”。

image.png image.png image.png

  1. 点击保存将进入权限审批环节,审批结束后应用将自动发布。如果您已经有权限了可以点击直接发布。

image.png

  1. 去您想要添加对话机器人的群里添加机器人。@机器人即可与通义千问机器人进行对话啦!

image.png

写在最后

Appflow是阿里云计算巢团队自主研发的一款应用与数据集成平台,目前开发团队已经支持了众多公共连接器,您可以尽情发挥您的想象,使用AppFlow为您免去繁琐的重复接入和开发工作,为你的工作提速提效! 点击页面左侧"连接流"Tab,去创建你自己的Flow吧~ image.png

联系我们

有任何疑问或者需求或者合作意向都可以加入我们的官方支持钉钉群(群号 69295006877)~欢迎大家一起加入群聊交流,为工作和Coding提效~