🏅 Vue组件化环境搭建

1,874 阅读12分钟

一、npm 配置和使用

1、npm介绍

1684487779164.png

NPM全称Node Package Manager,是Node.js包管理工具,是全球最大的模块生态系统,里面所有的模块都是开源免费的;也是Node.js的包管理工具,相当于后端的Maven 。


2、npm安装和配置

1.安装

  • 安装node,自动安装npm包管理工具!

2.配置依赖下载使用阿里镜像

  • npm 安装依赖包时默认使用的是官方源,由于国内网络环境的原因,有时会出现下载速度过慢的情况。为了解决这个问题,可以配置使用阿里镜像来加速 npm 的下载速度,具体操作如下:
  • 打开命令行终端,执行以下命令,配置使用阿里镜像:
npm config set registry https://registry.npmmirror.com
  • 确认配置已生效,可以使用以下命令查看当前 registry 的配置:如果输出结果为 https://registry.npmmirror.com,说明配置已成功生效。
npm config get registry
  • 如果需要恢复默认的官方源,可以执行以下命令:
npm config set registry https://registry.npmjs.org/

3.配置全局依赖下载后存储位置

  • 在 Windows 系统上,npm 的全局依赖默认安装在 <用户目录>\AppData\Roaming\npm 目录下。

  • 如果需要修改全局依赖的安装路径,可以按照以下步骤操作:

    1. 创建一个新的全局依赖存储目录,例如 D:\GlobalNodeModules

    2. 打开命令行终端,执行以下命令来配置新的全局依赖存储路径:

      npm config set prefix "D:\GlobalNodeModules"
      
    3. 确认配置已生效,可以使用以下命令查看当前的全局依赖存储路径:

      npm config get prefix
      

4.升级npm版本

  • cmd 输入npm -v 查看版本

  • 如果node中自带的npm版本过低!则需要升级至9.6.6!

npm install -g npm@9.6.6

3、npm常用命令

1.项目初始化

  • npm init
    • 进入一个vscode创建好的项目中, 执行 npm init 命令后,npm 会引导您在命令行界面上回答一些问题,例如项目名称、版本号、作者、许可证等信息,并最终生成一个package.json 文件。package.json信息会包含项目基本信息!类似maven的pom.xml
  • npm init -y
    • 执行,-y yes的意思,所有信息使用当前文件夹的默认值!不用挨个填写!

2.安装依赖 (查看所有依赖地址 www.npmjs.com )

  • npm install 包名 或者 npm install 包名@版本号
    • 安装包或者指定版本的依赖包(安装到当前项目中)
  • npm install -g 包名
    • 安装全局依赖包(安装到d:/GlobalNodeModules)则可以在任何项目中使用它,而无需在每个项目中独立安装该包。
  • npm install
    • 安装package.json中的所有记录的依赖

3.升级依赖

  • npm update 包名
    • 将依赖升级到最新版本

4.卸载依赖

  • npm uninstall 包名

5.查看依赖

  • npm ls

    • 查看项目依赖
  • npm list -g

    • 查看全局依赖

6.运行命令

  • npm run 命令是在执行 npm 脚本时使用的命令。npm 脚本是一组在 package.json 文件中定义的可执行命令。npm 脚本可用于启动应用程序,运行测试,生成文档等,还可以自定义命令以及配置需要运行的脚本。

  • 在 package.json 文件中,scripts 字段是一个对象,其中包含一组键值对,键是要运行的脚本的名称,值是要执行的命令。例如,以下是一个简单的 package.json 文件:

{
	"name": "my-app",
  	"version": "1.0.0",
    "scripts": {
        "start": "node index.js",
        "test": "jest",
        "build": "webpack"
    },
    "dependencies": {
        "express": "^4.17.1",
        "jest": "^27.1.0",
        "webpack": "^5.39.0"
    }
}
  • scripts 对象包含 start、test 和 build 三个脚本。当您运行 npm run start 时,将运行 node index.js,并启动应用程序。同样,运行 npm run test 时,将运行 Jest 测试套件,而 npm run build 将运行 webpack 命令以生成最终的构建输出。
  • 总之,npm run 命令为您提供了一种在 package.json 文件中定义和管理一组指令的方法,可以在项目中快速且灵活地运行各种操作。

img0138.png


二、Vue3通过Vite实现工程化

1、Vite的介绍

img0139.png


img0140.png

在浏览器支持 ES 模块之前,JavaScript 并没有提供原生机制让开发者以模块化的方式进行开发。这也正是我们对 “打包” 这个概念熟悉的原因:使用工具抓取、处理并将我们的源码模块串联成可以在浏览器中运行的文件。时过境迁,我们见证了诸如 webpackRollupParcel 等工具的变迁,它们极大地改善了前端开发者的开发体验

  • 当我们开始构建越来越大型的应用时,需要处理的 JavaScript 代码量也呈指数级增长。
  • 包含数千个模块的大型项目相当普遍。基于 JavaScript 开发的工具就会开始遇到性能瓶颈:通常需要很长时间(甚至是几分钟!)才能启动开发服务器,即使使用模块热替换(HMR),文件修改后的效果也需要几秒钟才能在浏览器中反映出来。如此循环往复,迟钝的反馈会极大地影响开发者的开发效率和幸福感。

Vite 旨在利用生态系统中的新进展解决上述问题:浏览器开始原生支持 ES 模块,且越来越多 JavaScript 工具使用编译型语言编写。cn.vitejs.dev/guide/why.h…

  1. 快速创建项目:使用脚手架可以快速搭建项目基本框架,避免从零开始搭建项目的重复劳动和繁琐操作,从而节省时间和精力。
  2. 统一的工程化规范:前端脚手架可以预设项目目录结构、代码规范、git提交规范等统一的工程化规范,让不同开发者在同一个项目上编写出风格一致的代码,提高协作效率和质量。
  3. 代码模板和组件库:前端脚手架可以包含一些常用的代码模板和组件库,使开发者在实现常见功能时不再重复造轮子,避免因为轮子质量不高带来的麻烦,能够更加专注于项目的业务逻辑。
  4. 自动化构建和部署:前端脚手架可以自动进行代码打包、压缩、合并、编译等常见的构建工作,可以通过集成自动化部署脚本,自动将代码部署到测试、生产环境等。

2、Vite创建Vue3工程化项目

①Vite+Vue3项目的创建、启动、停止

1 使用命令行创建工程

  • 在磁盘的合适位置上,创建一个空目录用于存储多个前端项目
  • 用vscode打开该目录
  • 在vocode中打开命令行运行如下命令
npm create vite@4.4.0
  • 第一次使用vite时会提示下载vite,输入y回车即可,下次使用vite就不会出现了

img0141.png

  • 注意: 选择vue+JavaScript选项即可

2 安装项目所需依赖

  • cd进入刚刚创建的项目目录
  • npm install命令安装基础依赖
cd ./vue3-demo1
npm install

3 启动项目

  • 查看项目下的package.json
{
  "name": "vue3-demo1",
  "private": true,
  "version": "0.0.0",
  "type": "module",
  "scripts": {
    "dev": "vite",
    "build": "vite build",
    "preview": "vite preview"
  },
  "dependencies": {
    "bootstrap": "^5.2.3",
    "sass": "^1.62.1",
    "vue": "^3.2.47"
  },
  "devDependencies": {
    "@vitejs/plugin-vue": "^4.1.0",
    "vite": "^4.3.2"
  }
}
npm run dev

img0142.png

5 停止项目

  • 命令行上 ctrl+c

②Vite+Vue3项目的目录结构

1.下面是 Vite 项目结构和入口的详细说明:

img0143.png

  • public/ 目录:用于存放一些公共资源,如 HTML 文件、图像、字体等,这些资源会被直接复制到构建出的目标目录中。
  • src/ 目录:存放项目的源代码,包括 JavaScript、CSS、Vue 组件、图像和字体等资源。在开发过程中,这些文件会被 Vite 实时编译和处理,并在浏览器中进行实时预览和调试。以下是src内部划分建议:
    1. assets/ 目录:用于存放一些项目中用到的静态资源,如图片、字体、样式文件等。
    2. components/ 目录:用于存放组件相关的文件。组件是代码复用的一种方式,用于抽象出一个可复用的 UI 部件,方便在不同的场景中进行重复使用。
    3. layouts/ 目录:用于存放布局组件的文件。布局组件通常负责整个应用程序的整体布局,如头部、底部、导航菜单等。
    4. pages/ 目录:用于存放页面级别的组件文件,通常是路由对应的组件文件。在这个目录下,可以创建对应的文件夹,用于存储不同的页面组件。
    5. plugins/ 目录:用于存放 Vite 插件相关的文件,可以按需加载不同的插件来实现不同的功能,如自动化测试、代码压缩等。
    6. router/ 目录:用于存放 Vue.js 的路由配置文件,负责管理视图和 URL 之间的映射关系,方便实现页面之间的跳转和数据传递。
    7. store/ 目录:用于存放 Vuex 状态管理相关的文件,负责管理应用程序中的数据和状态,方便统一管理和共享数据,提高开发效率。
    8. utils/ 目录:用于存放一些通用的工具函数,如日期处理函数、字符串操作函数等。
  • vite.config.js 文件:Vite 的配置文件,可以通过该文件配置项目的参数、插件、打包优化等。该文件可以使用 CommonJS 或 ES6 模块的语法进行配置。
  • package.json 文件:标准的 Node.js 项目配置文件,包含了项目的基本信息和依赖关系。其中可以通过 scripts 字段定义几个命令,如 dev、build、serve 等,用于启动开发、构建和启动本地服务器等操作。
  • Vite 项目的入口为 src/main.js 文件,这是 Vue.js 应用程序的启动文件,也是整个前端应用程序的入口文件。在该文件中,通常会引入 Vue.js 及其相关插件和组件,同时会创建 Vue 实例,挂载到 HTML 页面上指定的 DOM 元素中。

2.vite的运行界面

  • 在安装了 Vite 的项目中,可以在 npm scripts 中使用 vite 可执行文件,或者直接使用 npx vite 运行它。下面是通过脚手架创建的 Vite 项目中默认的 npm scripts:(package.json)
{
  "scripts": {
    "dev": "vite", // 启动开发服务器,别名:`vite dev`,`vite serve`
    "build": "vite build", // 为生产环境构建产物
    "preview": "vite preview" // 本地预览生产构建产物
  }
}
  • 运行设置端口号:(vite.config.js)
//修改vite项目配置文件 vite.config.js
export default defineConfig({
  plugins: [vue()],
  server:{
    port:3000
  }
})

③Vite+Vue3项目组件执行流程

什么是VUE的组件?

  • 一个页面作为整体,是由多个部分组成的,每个部分在这里就可以理解为一个组件
  • 每个.vue文件就可以理解为一个组件,多个.vue文件可以构成一个整体页面
  • 组件化给我们带来的另一个好处就是组件的复用和维护非常的方便

image_uTNSasJcFd.png

什么是.vue文件?

  • 传统的页面有.html文件.css文件和.js文件三个文件组成(多文件组件)

  • vue将这文件合并成一个.vue文件(Single-File Component,简称 SFC,单文件组件)

  • .vue文件对js/css/html统一封装,这是VUE中的概念 该文件由三个部分组成 <script> <template> <style>

    • template标签 代表组件的html部分代码 代替传统的.html文件
    • script标签 代表组件的js代码 代替传统的.js文件
    • style标签 代表组件的css样式代码 代替传统的.css文件

工程化vue项目如何组织这些组件?

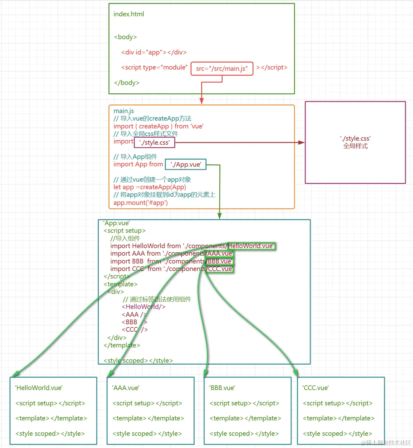
  • index.html是项目的入口,其中 <div id ='app'></div>是用于挂载所有组件的元素
  • index.html中的script标签引入了一个main.js文件,具体的挂载过程在main.js中执行
  • main.js是vue工程中非常重要的文件,他决定这项目使用哪些依赖,导入的第一个组件
  • App.vue是vue中的核心组件,所有的其他组件都要通过该组件进行导入,该组件通过路由可以控制页面的切换

1684912274904.png

④Vite+Vue3响应式和setup函数

1 使用vite创建一个 vue+JavaScript项目

npm create vite
npm install 
npm run dev
  • App.vue
<script>
    //存储vue页面逻辑js代码
</script>

<template>
    <!-- 页面的样式的是html代码-->
</template>

<style scoped>
    /** 存储的是css代码! <style scoped> 是 Vue.js 单文件组件中用于设置组件样式的一种方式。
    它的含义是将样式局限在当前组件中,不对全局样式造成影响。 */
</style>

2 vue3响应式数据入门

<script type="module">
    //存储vue页面逻辑js代码
    import {ref} from 'vue'
    export default{
        setup(){
            //非响应式数据: 修改后VUE不会更新DOM
            //响应式数据:   修改后VUE会更新DOM
            //VUE2中数据默认是响应式的
            //VUE3中数据要经过ref或者reactive处理后才是响应式的
            //ref是VUE3框架提供的一个函数,需要导入
            //let counter = 1
            //ref处理的响应式数据在js编码修改的时候需要通过.value操作
            //ref响应式数据在绑定到html上时不需要.value

            let counter = ref(1)
            function increase(){
                // 通过.value修改响应式数据
                counter.value++
            }
            function decrease(){
                counter.value--
            }
            return {
                counter,
                increase,
                decrease
            }
        }
    }
</script>
<template>
    <div>
      <button @click="decrease()">-</button>
      {{ counter }}
      <button @click="increase()">+</button>
    </div>
    
</template>

<style scoped>
    button{
        border: 1px solid red;
    }
</style>

3 vue3 setup函数和语法糖

  • 位置:src/App.vue
<script type="module" setup>
   
/* <script type="module" setup> 通过setup关键字
可以省略 export default {setup(){   return{}}}这些冗余的语法结构 */
    import {ref} from 'vue'
    // 定义响应式数据
    let counter = ref(1)
    // 定义函数
    function increase(){
        counter.value++
    }
    function decrease(){
        counter.value--
    }
    
</script>
<template>
    <div>
      <button @click="decrease()">-</button>
      {{ counter }}
      <button @click="increase()">+</button>
    </div>
</template>

<style scoped>
    button{
        border: 1px solid red;
    }
</style>

⑤Vite+Vue3关于样式的导入方式

  1. 全局引入main.js
    import './style/reset.css' //书写引入的资源的相对路径即可!
    
  2. vue文件script代码引入
    import './style/reset.css'
    
  3. Vue文件style代码引入
    @import './style/reset.css'
    

分享收藏点赞在看iconGIF引导四连.gif