28.1K Star!Json格式可视化交互式图表-JSON-Crack

381 阅读2分钟

应用简览

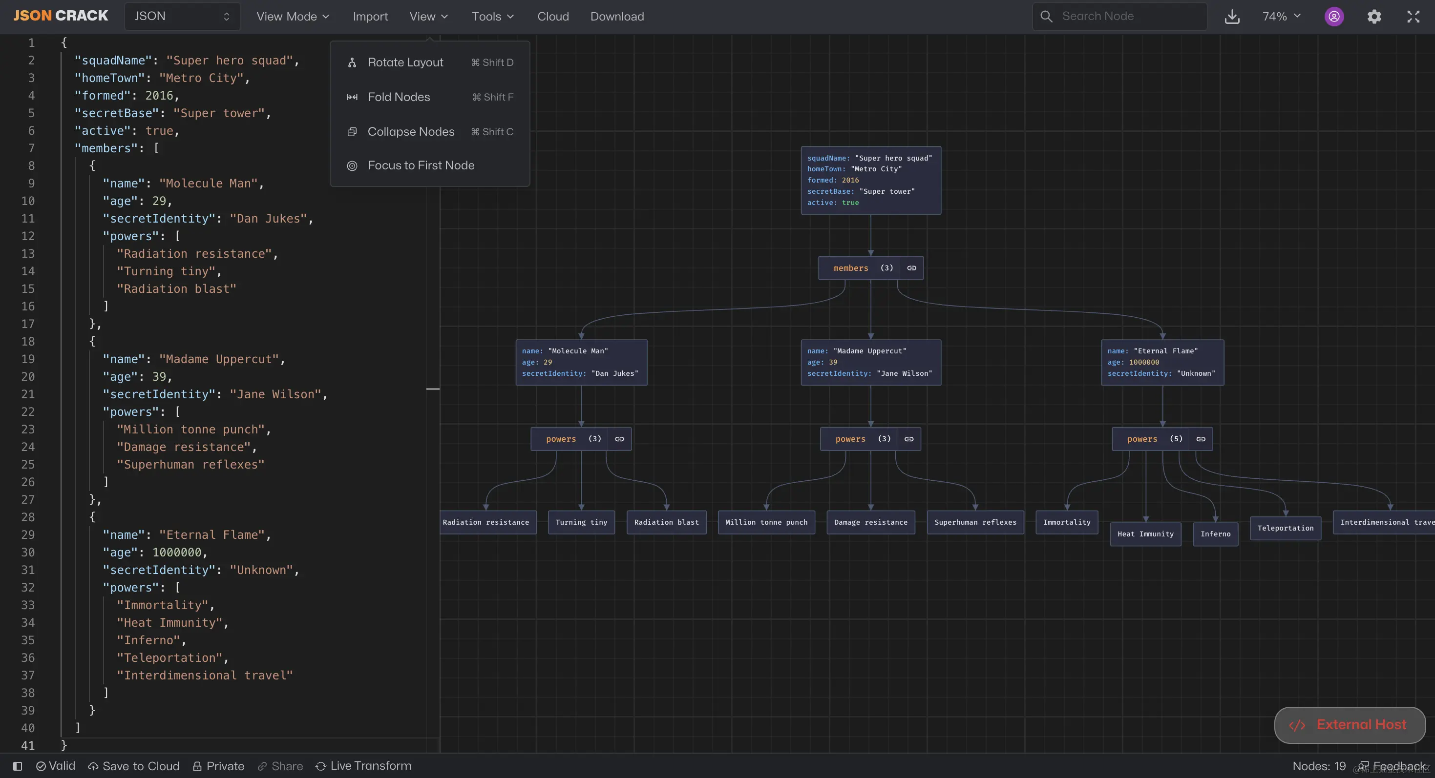
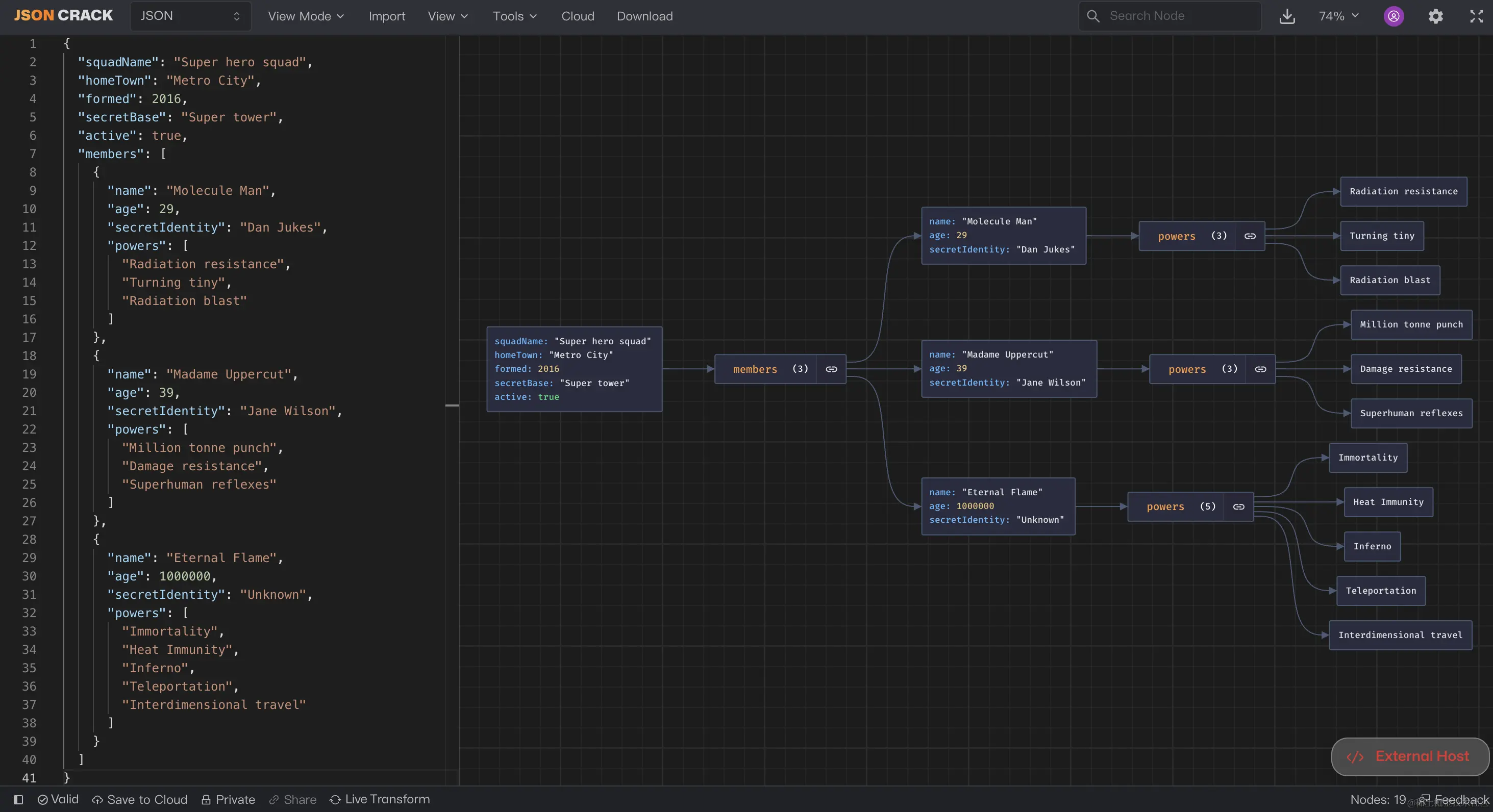
JSON Crack 是一款免费的开源数据可视化应用程序,能够将 JSON、YAML、XML、CSV 等数据格式可视化为交互式图表。凭借其直观且用户友好的界面,JSON Crack 可以轻松探索、分析和理解即使是最复杂的数据结构。

主要功能

  • 深色模式。
  • 支持多种视图以便查看 JSON:图形化、树视图、JSON 视图等
  • 使用 AI 转换和过滤数据。
  • 导出到 PNG、SVG、JPEG 和剪贴板。
  • 通过触摸手势支持缩放和平移。
  • 支持 JSON、YAML、CSV、XML、TOML 等数据格式...
  • JQ、JSON 架构、解码 JWT、生成类型和接口。
  • 广泛的工具 - 搜索图、json 路径、验证、保存到云...
  • 可嵌入 iframe 小部件。

应用特色

一、视图模式

支持拓扑图与树形图视图模式,使用户能够根据需求选择适合的数据展示方式,增强数据结构的可视化理解,同时图形界面还可以折叠以及修改数据。

二、支持多种格式

适用于 JSON、YAML、CSV、XML、TOML 等多种数据格式,尽管 TOML 支持仍在完善中,扩大了应用的适用范围。

三、Json 文件和 URL 导入数据

允许用户直接从本地文件或通过 URL 导入 JSON 数据,提供了一个灵活且高效的数据处理方式。

四、图形模式快捷键

集成快捷键操作,包括旋转布局、折叠展开节点和聚焦特定元素,简化了图形界面的操作,提升用户体验。

安装指南

  1. 进入云原生应用市场
  2. 搜索 JSON-Crack
  3. 进入详情,选择包类型(本应用支持,docker安装,ram安装)
  4. 点击安装,执行相应命令即可。如有疑问可参阅使用文档或加入社区

关于云原生应用市场

云原生应用市场是一个汇聚了各类开源软件的应用市场,不仅可以作为你自己的 Helm Chart 仓库,提供丰富多样的Helm应用,还有 Docker 应用、Rainbond 应用模板、信创应用等多种选择。

官网:hub.grapps.cn/

微信群:关注 云原生应用市场 公众号加入技术交流群