基于Vue3的在线考试系统

478 阅读3分钟

TDuckX 是一个功能强大的可私有化部署的在线表单考试平台,可以帮助您轻松创建表单和在线考试。本文档将指导您如何使用 TDuckX 创建您自己的在线考试。

步骤 1:登录账户

  1. 完成系统部署后,在浏览器中打开 TDuckX 的网站。

  2. 如果您已经拥有账户,请直接登录。如果没有,请注册一个新账户,或联系系统管理员开通账号。

步骤 2:创建考试

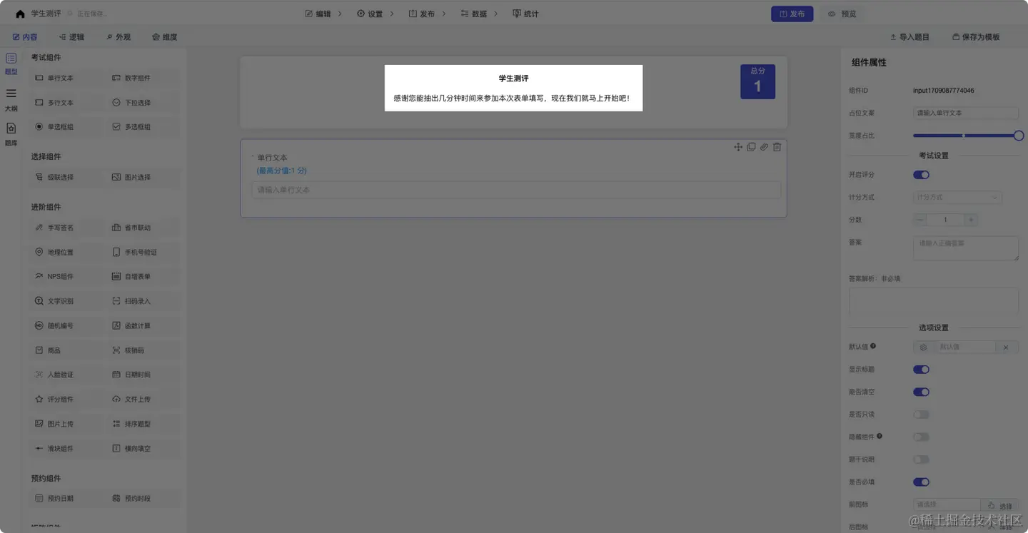
登录后,点击首页左上角的“新建项目”按钮。

输入考试的基本信息,如标题、描述、考试时间等。

步骤 3:添加题目

在创建考试页面中,拖入你想要的题型,例如:单行文本题、单选题、下拉选择题、多选题...

输入题目的标题,点击题目名称,可以自由修改题目的标题内容、图片、以及样式、颜色。

设置题目的分值、支持“唯一答案”、“每个选项自定义分数”的计分方式,并支持设置多个正确答案、以及题目解析。

步骤 4:设置考试规则

  1. 在创建完考试题目后,可以点击“设置”,进入考试设置页面。

  2. 设置考试的规则,如考试最短交卷时间、最长交卷时间、切屏次数、练习模式、随机题目顺序、正确答案解析、题库抽题、答卷内抽题等强大考试功能。

步骤 5:发布考试

  1. 完成考试的设置和题目添加后,点击“发布”菜单,进行表单发布。

  2. 您可以选择将考试链接分享给参与者,或者将考试嵌入到您的网站或博客中。

步骤 6:监控考试进度

  1. 如果您是使用“指定填写”,您可以在控制面板中查看您指定的人员填写进度、完成时间。

  2. 点击相应的考试,您可以查看参与者的答题进度和成绩统计。

步骤 7:结束考试和评分

  1. 在考试截止时间过后,您可以结束考试。

  2. 您可以查看参与者的答题情况,并进行人工评分和统计。

步骤 8:自定义打印、证书

考试完成后,可以在线生成考试证书,或者是设置自定义打印样式,打印成绩单。

注意事项

  • 确保考试内容清晰明了,题目设置合理。

  • 设置考试规则时,务必考虑到参与者的实际情况和需求。

  • 在评分过程中,公正、客观地对参与者的答题进行评定。

通过TDuckX考试功能,您可以创建在线考试,随时随地发起考试测评;能够方便快捷的导出考试成绩,系统可以自定完成评分排名统计,同时数据也支持在线导出,帮助您高效率的完成考试测评。