使用GMail注册 ChatGPT账号(解决proton邮箱收不到openai发送的验证邮件问题)2024 02 最新

4,493 阅读1分钟

最近看到有人说proton邮箱收不到openai发送的验证邮件,自己也试了下,发现确实收不到了,于是探索了下如何使用Gmail注册gpt账号。过程简单,不到10分钟就可以搞定。

一、注册谷歌邮箱

点击 Gmail

image-20240227152103797

Create an account->For my personal use

image-20240227152308754

填写姓氏,名字,下一步

image-20240227152357050

选择一个邮箱地址或者自定义一个

image-20240227152638003

创建密码

image-20240227153047657

选择中国区,输入你的手机号

image-20240227153237597

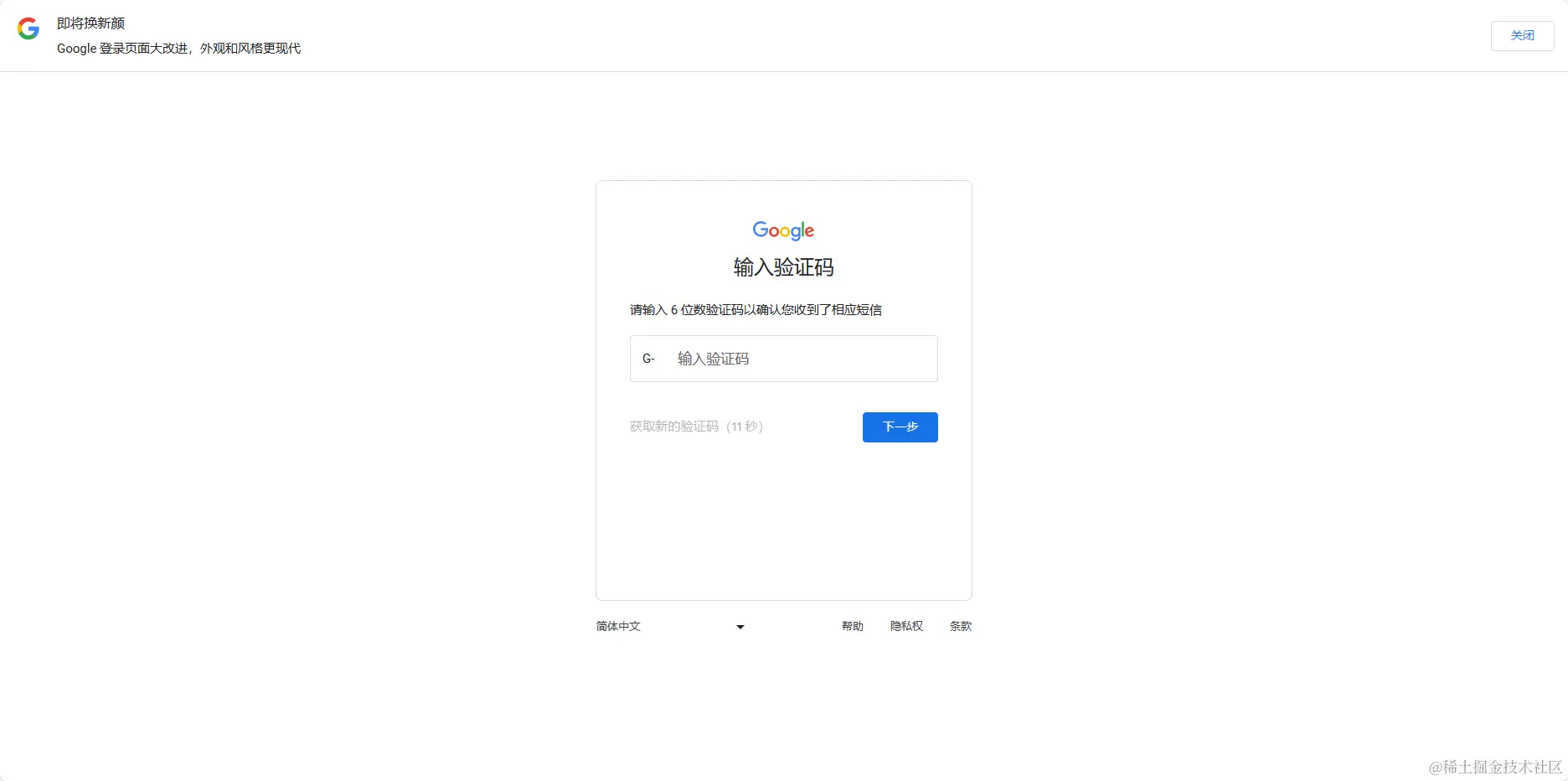
输入验证码

image-20240227153356892

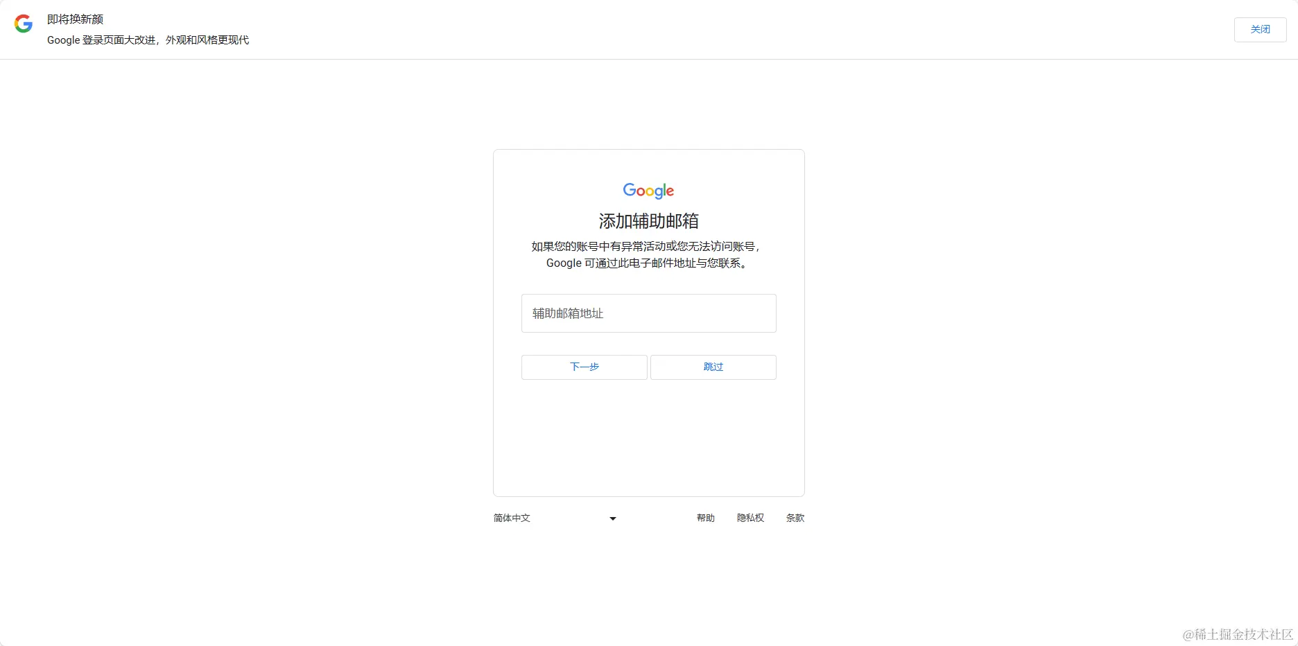
辅助邮箱可填,可不填,建议填一下,方便日后维护账号

image-20240227153438518

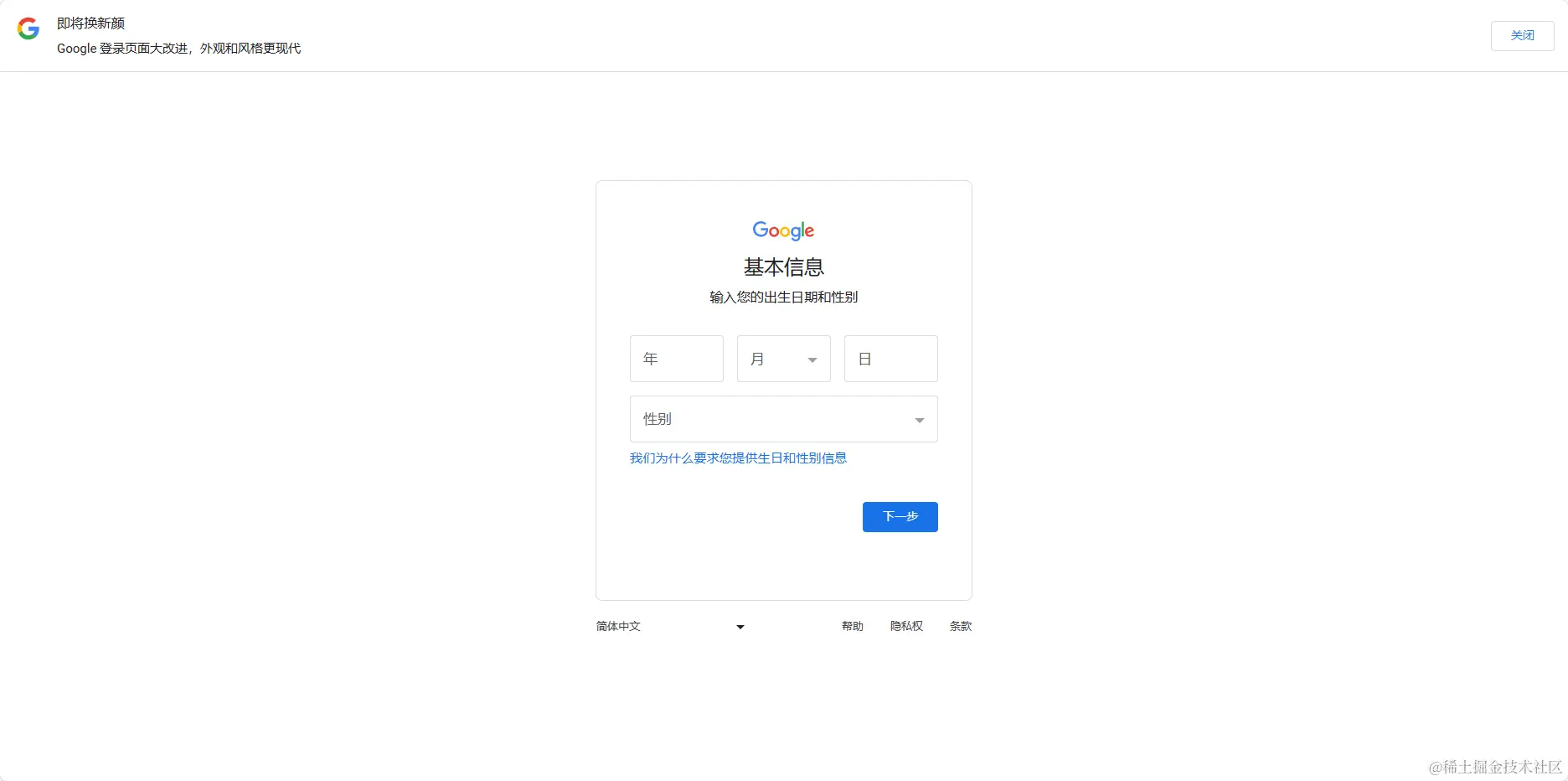
查看账号信息,点击下一步

image-20240227153618302

阅读条款,点击同意,确认

image-20240227153716387

image-20240227153722735

二、注册GPT账号

打开 ChatGPT 官网

image-20240227154058461

点击注册,输入刚刚创建的邮箱地址,继续

image-20240227154145560

填写密码,继续

image-20240227154725610

open gmail

image-20240227154800039

image-20240227154900326

verify email address

image-20240227154922596

输入名字、生日,Agree

image-20240227155022586

大功告成!

image-20240227155302345

参考链接:使用GMail注册 ChatGPT账号