RememberMe-springsecurity

251 阅读9分钟

RememberMe

demo地址

gitee.com/w--kk/remem…

简介

RememberMe 这个功能非常常见,下图就是QQ 邮箱登录时的 “记住我” 选项。
提到 RememberMe,一些初学者往往会有一些误解,认为 RememberMe 功能就是把用户名/密码用 Cookie 保存在浏览器中,下次登录时不用再次输入用户名/密码。
这个理解显然是不对的。
我们这里所说的 RememberMe 是一种服务器端的行为。传统的登录方式基于 Session会话,一旦用户的会话超时过期,就要再次登录,这样太过于烦琐。
如果能有一种机制,让用户会话过期之后,还能继续保持认证状态,就会方便很多,RememberMe 就是为了解决这一需求而生的。

RememberMe是在服务端记住,并不是在客户端记住

image.png

具体的实现思路就是通过 Cookie 来记录当前用户身份。
当用户登录成功之后,会通过一定算法,将用户信息、时间戳等进行加密,加密完成后,通过响应头带回前端存储在cookie中。
当浏览器会话过期之后,如果再次访问该网站,会自动将 Cookie 中的信息发送给服务器,服务器对 Cookie中的信息进行校验分析,进而确定出用户的身份。
Cookie中所保存的用户信息也是有时效的,例如三天、一周等。

基本使用

开启记住我

@Configuration
public class SecurityConfig extends WebSecurityConfigurerAdapter {
    //....
    @Override
    protected void configure(HttpSecurity http) throws Exception {
        http.authorizeRequests()
                .mvcMatchers("/login.html").permitAll()
                .anyRequest().authenticated()
                .and()
                .formLogin()
                //...
                .and()
                .rememberMe() //开启记住我功能
                .and()
                .csrf().disable();
    }
}

使用记住我

可以看到一旦打开了记住我功能,登录页面中会多出一个 RememberMe 选项。

image.png

测试记住我

登录时勾选 RememberMe 选项,然后重启服务端之后,在测试接口是否能免登录访问。

image.png

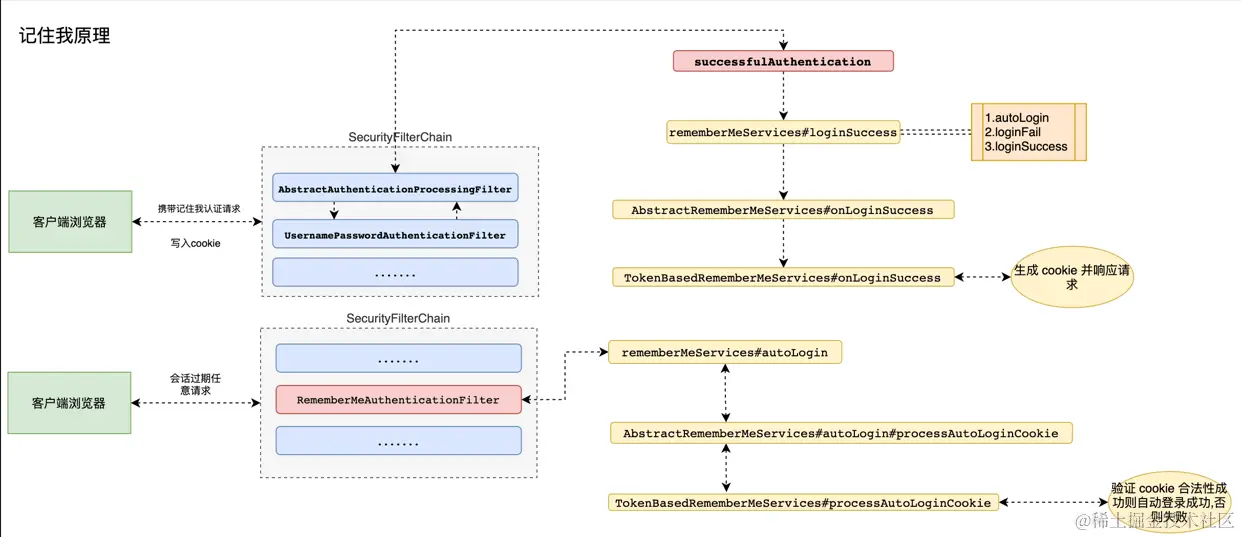
原理分析

RememberMeAuthenticationFilter

image.png

从上图中,当在SecurityConfig配置中开启了"记住我" 功能之后, 在进行认证时如果勾选了"记住我"选项,此时打开浏览器控制台,分析整个登录过程。首先当我们登录时,在登录请求中多了一个 RememberMe 的参数。

image.png

很显然,这个参数就是告诉服务器应该开启 RememberMe功能的。如果自定义登录页面开启 RememberMe 功能应该多加入一个一样的请求参数就可以啦。该请求会被 RememberMeAuthenticationFilter进行拦截然后自动登录具体参见源码:

RememberMeAuthenticationFilter image.png

image.png

  • (1)请求到达过滤器之后,首先判断 SecurityContextHolder 中是否有值,没值的话表示用户尚未登录,此时调用 autoLogin 方法进行自动登录。

  • (2)当自动登录成功后返回的rememberMeAuth 不为null 时,表示自动登录成功,此时调用 authenticate 方法对 key 进行校验,并且将登录成功的用户信息保存到 SecurityContextHolder 对象中,然后调用登录成功回调,并发布登录成功事件。需要注意的是,登录成功的回调并不包含 RememberMeServices 中的 loginSuccess 方法。

  • (3)如果自动登录失败,则调用 remenberMeServices.loginFail方法处理登录失败回调。onUnsuccessfulAuthentication 和 onSuccessfulAuthentication 都是该过滤器中定义的空方法,并没有任何实现这就是 RememberMeAuthenticationFilter 过滤器所做的事情,成功将 RememberMeServices的服务集成进来。

RememberMeServices

image.png

image.png

image.png

这里一共定义了三个方法:

  1. autoLogin 方法可以从请求中提取出需要的参数,完成自动登录功能。
  2. loginFail 方法是自动登录失败的回调。
  3. loginSuccess 方法是自动登录成功的回调。

image.png

TokenBasedRememberMeServices

在开启记住我后如果没有加入额外配置默认实现就是由TokenBasedRememberMeServices进行的实现。查看这个类源码中 processAutoLoginCookie 方法实现:

image.png

processAutoLoginCookie 方法主要用来验证 Cookie 中的令牌信息是否合法:

  1. 首先判断 cookieTokens 长度是否为了,不为了说明格式不对,则直接抛出异常。
  2. 从cookieTokens 数组中提取出第 1项,也就是过期时间,判断令牌是否过期,如果已经过期,则拋出异常。
  3. 根据用户名 (cookieTokens 数组的第。项)查询出当前用户对象。
  4. 调用 makeTokenSignature 方法生成一个签名,签名的生成过程如下:首先将用户名、令牌过期时间、用户密码以及 key 组成一个宇符串,中间用“:”隔开,然后通过 MD5 消息摘要算法对该宇符串进行加密,并将加密结果转为一个字符串返回。
  5. 判断第4 步生成的签名和通过 Cookie 传来的签名是否相等(即 cookieTokens 数组 的第2项),如果相等,表示令牌合法,则直接返回用户对象,否则拋出异常。

image.png

  1. 在这个回调中,首先获取用户经和密码信息,如果用户密码在用户登录成功后从successfulAuthentication对象中擦除,则从数据库中重新加载出用户密码。
  2. 计算出令牌的过期时间,令牌默认有效期是两周。
  3. 根据令牌的过期时间、用户名以及用户密码,计算出一个签名。
  4. 调用 setCookie 方法设置 Cookie, 第一个参数是一个数组,数组中一共包含三项。用户名、过期时间以及签名,在setCookie 方法中会将数组转为字符串,并进行 Base64编码后响应给前端。

对RememberMe进行base64解码 image.png

image.png

image.png

总结

当用户通过用户名/密码的形式登录成功后,系统会根据用户的用户名、密码以及令牌的过期时间计算出一个签名,这个签名使用 MD5 消息摘要算法生成,是不可逆的。然后再将用户名、令牌过期时间以及签名拼接成一个字符串,中间用“:” 隔开,对拼接好的字符串进行Base64 编码,然后将编码后的结果返回到前端,也就是我们在浏览器中看到的令牌。当会话过期之后,访问系统资源时会自动携带上Cookie中的令牌,服务端拿到 Cookie中的令牌后,先进行 Bae64解码,解码后分别提取出令牌中的三项数据:接着根据令牌中的数据判断令牌是否已经过期,如果没有过期,则根据令牌中的用户名查询出用户信息:接着再计算出一个签名和令牌中的签名进行对比,如果一致,表示会牌是合法令牌,自动登录成功,否则自动登录失败。

image.png

image.png

内存令牌

PersistentTokenBasedRememberMeServices

image.png

  1. 不同于 TokonBasedRemornberMeServices 中的 processAutologinCookie 方法,这里cookieTokens 数组的长度为2,第一项是series,第二项是 token。
  2. 从cookieTokens数组中分到提取出 series 和 token. 然后根据 series 去内存中查询出一个 PersistentRememberMeToken对象。如果查询出来的对象为null,表示内存中并没有series对应的值,本次自动登录失败。如果查询出来的 token 和从 cookieTokens 中解析出来的token不相同,说明自动登录会牌已经泄漏(恶意用户利用令牌登录后,内存中的token变了),此时移除当前用户的所有自动登录记录并抛出异常。
  3. 根据数据库中查询出来的结果判断令牌是否过期,如果过期就抛出异常。
  4. 生成一个新的 PersistentRememberMeToken 对象,用户名和series 不变,token 重新 生成,date 也使用当前时间。newToken 生成后,根据 series 去修改内存中的 token 和 date(即每次自动登录后都会产生新的 token 和 date)
  5. 调用 addCookie 方法添加 Cookie, 在addCookie 方法中,会调用到我们前面所说的 setCookie 方法,但是要注意第一个数组参数中只有两项:series 和 token(即返回到前端的令牌是通过对 series 和 token 进行 Base64 编码得到的)
  6. 最后将根据用户名查询用户对象并返回。

使用内存中令牌实现

@Configuration
public class SecurityConfig extends WebSecurityConfigurerAdapter { 
@Override
    protected void configure(HttpSecurity http) throws Exception {
        http.authorizeRequests()
                .anyRequest().authenticated()
                .and()
                .formLogin()
                .and()
                .rememberMe() //开启记住我功能
                .rememberMeServices(rememberMeServices())
                .and()
                .csrf().disable();
    }

    @Bean
    public RememberMeServices rememberMeServices() {
        return new PersistentTokenBasedRememberMeServices(
          	   "key",//参数 1: 自定义一个生成令牌 key 默认 UUID  
               userDetailsService(), //参数 2:认证数据源  
               new InMemoryTokenRepositoryImpl());//参数 3:令牌存储方式
    }
}

image.png

这回生成的token和之前不同,series:token信息。靠每次认证之后生成新的token去增加安全性。 image.png

想进一步提高安全性可以进一步指定哪些资源用rememberMe

image.png

持久化令牌

image.png

基于jdbc image.png

image.png

引入依赖

<!--druid-->
<dependency>
    <groupId>com.alibaba</groupId>
    <artifactId>druid</artifactId>
    <version>1.2.8</version>
</dependency>
<!-- mysql-->
<dependency>
    <groupId>mysql</groupId>
    <artifactId>mysql-connector-java</artifactId>
    <version>8.0.15</version>
</dependency>
<!--mybatis-springboot-->
<dependency>
    <groupId>org.mybatis.spring.boot</groupId>
    <artifactId>mybatis-spring-boot-starter</artifactId>
    <version>2.2.0</version>
</dependency>

配置数据源

spring.datasource.type=com.alibaba.druid.pool.DruidDataSource
#Mysql8的驱动
spring.datasource.driver-class-name=com.mysql.cj.jdbc.Driver
spring.datasource.url=jdbc:mysql://localhost:3306/security_authorize?useUnicode=true&characterEncoding=UTF-8&serverTimezone=UTC&useSSL=false
spring.datasource.username=root
spring.datasource.password=1111
mybatis.mapper-locations=classpath:mapper/*.xml
mybatis.type-aliases-package=com.wkk.entity

配置持久化令牌

@Configuration
public class SecurityConfig extends WebSecurityConfigurerAdapter {
    //...
    @Autowired
    private DataSource dataSource;
    @Bean
    public PersistentTokenRepository persistentTokenRepository(){
        JdbcTokenRepositoryImpl jdbcTokenRepository = new JdbcTokenRepositoryImpl();
        jdbcTokenRepository.setCreateTableOnStartup(false);//只需要没有表时设置为 true
        jdbcTokenRepository.setDataSource(dataSource);
        return jdbcTokenRepository;
    }
  	//..
    @Override
    protected void configure(HttpSecurity http) throws Exception {

        http.authorizeRequests()
                .mvcMatchers("/login.html").permitAll()
                .anyRequest().authenticated()
								 //...
                .logout()
                .and()
                .rememberMe() //开启记住我功能
                .tokenRepository(persistentTokenRepository())
                .and()
                .csrf().disable();
    }
}

启动项目并查看数据库

报错:

nested exception is java.sql.SQLSyntaxErrorException: Table 'security_authorize.persistent_logins' 

解决方法一: 手动创建表

image.png

image.png

方法二:

image.png

看JdbcTokenRepositoryImpl的父类PersistentTokenRepository

image.png

指定数据库持久化 image.png

image.png

注意:启动项目会自动创建一个表,用来保存记住我的 token 信息

image.png

每次登录后token会发生变化

image.png

再次测试记住我

在测试发现即使服务器重新启动,依然可以自动登录。

自定义记住我

查看记住我源码

AbstractUserDetailsAuthenticationProvider类中authenticate方法在最后认证成功之后实现了记住我功能,但是查看源码得知如果开启记住我,必须进行相关的设置

image.png

image.png

image.png

image.png

传统 web 开发记住我实现

通过源码分析得知必须在认证请求中加入参数remember-me值为 "true,on,yes,1" 其中任意一个才可以完成记住我功能,这个时候修改认证界面:

<!DOCTYPE html>
<html lang="en">
<head>
    <meta charset="UTF-8">
    <title>登录</title>
</head>
<body>
<h1>用户登录</h1>
<form method="post" th:action="@{/doLogin}">
    用户名:<input name="uname" type="text"/><br>
    密码:<input name="passwd" type="password"/><br>
  	记住我: <input type="checkbox" name="remember-me" value="on|yes|true|1"/><br>
    <input type="submit" value="登录"/>
</form>
</body>
</html>

配置中开启记住我

@Configuration
public class SecurityConfig extends WebSecurityConfigurerAdapter {
		@Override
    protected void configure(HttpSecurity http) throws Exception {
        http.authorizeRequests()
                .....
                .and()
                .rememberMe() //开启记住我
                //.alwaysRemember(true) 总是记住我
                .and()
                .csrf().disable();
    }
}

前后端分离开发记住我实现

自定义认证类 LoginFilter

/**
 * 自定义前后端分离认证 Filter
 */
public class LoginFilter extends UsernamePasswordAuthenticationFilter {

    @Override
    public Authentication attemptAuthentication(HttpServletRequest request, HttpServletResponse response) throws AuthenticationException {
        System.out.println("========================================");
        //1.判断是否是 post 方式请求
        if (!request.getMethod().equals("POST")) {
            throw new AuthenticationServiceException("Authentication method not supported: " + request.getMethod());
        }
        //2.判断是否是 json 格式请求类型
        if (request.getContentType().equalsIgnoreCase(MediaType.APPLICATION_JSON_VALUE)) {
            //3.从 json 数据中获取用户输入用户名和密码进行认证 {"uname":"xxx","password":"xxx","remember-me":true}
            try {
                Map<String, String> userInfo = new ObjectMapper().readValue(request.getInputStream(), Map.class);
                String username = userInfo.get(getUsernameParameter());
                String password = userInfo.get(getPasswordParameter());
                String rememberValue = userInfo.get(AbstractRememberMeServices.DEFAULT_PARAMETER);
                if (!ObjectUtils.isEmpty(rememberValue)) {
                    request.setAttribute(AbstractRememberMeServices.DEFAULT_PARAMETER, rememberValue);
                }
                System.out.println("用户名: " + username + " 密码: " + password + " 是否记住我: " + rememberValue);
                UsernamePasswordAuthenticationToken authRequest = new UsernamePasswordAuthenticationToken(username, password);
                setDetails(request, authRequest);
                return this.getAuthenticationManager().authenticate(authRequest);
            } catch (IOException e) {
                e.printStackTrace();
            }
        }
        return super.attemptAuthentication(request, response);
    }
}

自定义 RememberMeService

/**
 * 自定义记住我 services 实现类
 */
public class MyPersistentTokenBasedRememberMeServices extends PersistentTokenBasedRememberMeServices {
    public MyPersistentTokenBasedRememberMeServices(String key, UserDetailsService userDetailsService, PersistentTokenRepository tokenRepository) {
        super(key, userDetailsService, tokenRepository);
    }
    /**
     * 自定义前后端分离获取 remember-me 方式
     */
    @Override
    protected boolean rememberMeRequested(HttpServletRequest request, String parameter) {
        String paramValue = request.getAttribute(parameter).toString();
        if (paramValue != null) {
            if (paramValue.equalsIgnoreCase("true") || paramValue.equalsIgnoreCase("on")
                    || paramValue.equalsIgnoreCase("yes") || paramValue.equals("1")) {
                return true;
            }
        }
        return false;
    }
}

引用 编程不良人