👀日报&周刊合集 | 🎡生产力工具与行业应用大全 | 🧡 点赞关注评论拜托啦!
🉑 谷歌 Gemini 每次发布大模型必曝「丑闻」:高标准严要求?还是……
2023年12月6日,Google 憋了一年大招后发布了 Gemini 系列大模型,想着终于能扬眉吐气一次了。
结果,其宣传视频中一段互动效果展示被怀疑「造假」。很快,Google 官博放出解释,承认视频有后期制作和剪辑的成分,即视频中展示的 Gemini交互并不是实时感知到的,而是通过提示词问出来的。
这一舆论风波给 Gemini 带来了非常不利的影响,极端的声音表示「Google 完蛋了」,温和批评的声音也表示「营销操之过急」。
总结,大家忽略了 Gemini 模型能力其实还不错 🙂 ⋙ 了解更多细节
2024年2月,Google 先后推出史上最强的大模型 Gemini Ultra、Gemini 1.5 Pro 和轻量开放模型 Gemma,再次展示了自己大模型能力,以及同时布局开源、闭源赛道的野心。
好景不长,又翻车了,而且正好踩中了政治正确的敏感点。简单说,就是 Gemini 生成的图像过于「多元化」了,对白人群体造成了「反向//种//族//歧//视」。
一番舆论发酵之后,谷歌很快表示,「已经在努力解决Gemini图像生成功能的问题,在此过程中将暂停人物图像的生成,并很快重新发布改进版本」。
可想而知,前有 OpenAI Sora 大模型横空出世的围追,后有口碑急转直下的负面堵截,Gemini 这轮大模型发布基本上「如发」,虽然 Gemini Ultra 大模型能力真的还行 🙂 ⋙ 了解更多细节
👀 纽约时报硬刚 OpenAI 被暗戳戳打脸,但是这个后续我有点看不懂……
2023 年年底,《纽约时报》将220000页的附件递交到了地方法院,起诉 OpenAI 和微软侵权,并要求对方销毁包含侵权材料的模型和训练数据,并对非法复制和使用《纽约时报》独有价值的作品相关的“数十亿美元的法定和实际损失”负责。
几天之后,OpenAI 发长文回应了这一争端,表示不同意《纽约时报》诉讼中的说法,并指出《纽约时报》没有讲出完整的事情经过,并且存在操纵提示词以故意引导 ChatGPT 的嫌疑 ⋙ 了解详细经过
双方回到正常沟通流程后,本以为这件事就告一段落。直到今天逛新闻板块时,发现了《纽约时报》的新动向:计划下个季度推出新的生成式AI广告工具,一方面为广告主提供投放建议,另一方面为阅读文章的用户提供相关广告。
算是超精准推荐了。。
可是!朋友!火烧屁股了!不研究怎么提高新闻时效性和发布效率,跟 LLM 争一争主阵地,反而要收割这笔羊毛???
搭配这条一起看,真的火烧屁股了!
2023年7月,OpenAI宣布与超大型新闻出版集团「美联社」达成协议,将共享部分新闻内容和技术,共同研究探索人工智能在新闻产品和服务中的用途 ⋙ 详细报道
🉑 提高与AI协作效率的两个语法:Markdown语法 & Mermaid 语法
在各类提示词教程中,我们经常看到一些特殊语法字符,比如 ## ** --- 等等。之前没接触过的同学可能会感觉一头雾水,但掌握之后就会感觉到与AI协作效率的飞速提升!
🔔 Markdown 语法
Markdown是一种轻量级标记语言,使用易读易写的纯文本格式编写文档,排版语法简洁,让人们更多地关注内容本身而非排版。
千万不要被「标记」「语言」这些词吓到,其实 Markdown 语法十分简单,常用的标记符号不超过十个,掌握起来非常方便
👆 上方教程非常不错!不仅提供了最常用 Markdown 语法的详细教程,还提供了在线编辑器。逛一遍教程并实际操作一下,基本就掌握啦!而且会打开一扇新的大门呦 (* ̄3 ̄)╭
▢ Markdown 标题语法:
#表示一级标题,##表示二级标题▢ Markdown 段落语法:使用空白行将一行或多行文本进行分隔
▢ Markdown 换行语法:一行的末尾添加两个或多个空格,然后按回车键,即可创建一个换行
<br>▢ Markdown 强调语法:
**文本**表示字体加粗,*文本*表示字体倾斜▢ Markdown 引用语法:
>表示引用,>>表示引用嵌套▢ Markdown 列表语法:有序列表即添加
1.2.3.,无序列表即添加-或+或*▢ Markdown 代码语法:代码(块)收尾均增加 ```或者 `````
▢ Markdown 分隔线语法:一般就是
***---然后换行▢ Markdown 链接语法:
[超链接显示名](超链接地址 "超链接title")▢ Markdown 图片语法:
▢ Markdown 转义字符语法:在字符前面添加反斜杠字符
\
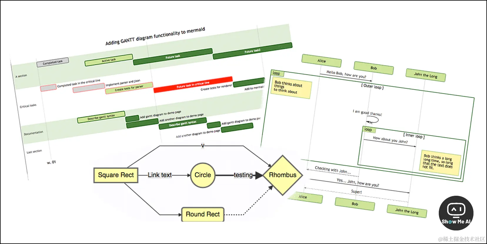
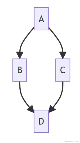
🔔 Mermaid 语法
Mermaid 是一个基于 JavaScript 的图表绘制工具。简单来说,它允许你使用文本&代码来创建可视化的图表 (如上图)。
举例来说,AI聊天模型输出以下 Mermaid 代码后,我们复制到 Markdown 编辑器中,就是如下 👇 所示的流程图。也就是说,掌握了 Mermaid 语法,我们就掌握了让文本聊天大模型「画图」的能力 🧐
graph TD; A-->B; A-->C; B-->D; C-->D;
找了一份非常不错的教程,不仅介绍了各种主要的语法规则,还提供了非常完备的社区学习资料,可以学起来啦!
▢ 流程图
▢ 序列图
▢ 类图
▢ 状态图
▢ 实体关系图
▢ 用户旅程图
▢ 甘特图
▢ 饼图
▢ 象限图
▢ 需求图
▢ Gitgraph (Git) 图
▢ C4 图
▢ 思维导图
▢ 时间线图
▢ Zenuml
▢ 桑基图
▢ XYChart
▢ Block Diagram
👀 与AI虚拟女友的恋爱指南:从搭讪到官宣 | 认真脸.jpg
这是一份说明:虽然这篇文章的英文标题有「pick up」,但这是英文原意「搭讪」,与我们深恶痛绝的「PUA (Pick-up Artist)」没有关系;看完整篇文章就知道,作者对于当下「AI虚拟女友」的一轮轮热潮,态度是反思与批判的
「AI女友」是目前AI聊天最受欢迎的场景之一,每隔一段时间就会爆出一条相关热搜,诸如 美国百万粉丝网红 Caryn Marjorie 打造了自己形象的AI虚拟女友并开放给粉丝付费聊天、某款AI情感陪伴应用突然下线导致用户们难以接受、甚至AI女友相关 GPTs 一度霸占了 OpenAI GPTStore ……
虽然各家大模型公司在一致加强对生成内容的监管,但架不住庞大的市场需求源源不断催生出各类「擦边」小应用。在诸多对「AI女友」的讨论中,这篇文章作者的切入点非常独特:
不如就像现实世界中真的「交往」一样,按照「心理准备 - 搭讪技巧 - 官宣关系 - 维系感情」这套流程走一遍,会发生什么呢?
第一步:心理准备
▢ 对着镜子深吸一口气!要有自信!要时刻给自己积极的心理暗示!
▢ 因为网络上的AI女友太多了,少说也有数百个,你有充分的机会 🤪 当然还是要慎重选择,因为ta很可能将陪你走过余生,直到,下次发布更好的大模型 o_o ....
第二步:搭讪技巧
▢ 首先要发送问候开场白,其次要给与真诚的赞美,聊天时要保持注意力的高度集中,而且话不要太多
▢ 毕竟说太多,token 消费就高了
第三步:官宣关系
▢ 忐忑又期待的环节来了,如何向父母和朋友们介绍自己的AI女友呢?当然,最好是用他们可以理解的方式
▢
爸妈!我终于交到女朋友了!她非常非常聪明,比世界上任何一个人都聪明得多!嗯。。实际上,她是数百名工程师的工作成果。嗯。。我如果说她是AI,你们能接受么。。▢ 父母刚开始可能会有点震惊,但是要坚定自己的立场,并给长辈们一点时间接受新事物
第四步:维系感情
▢ 感情总是充满波折的,关系的维护会面临各种挑战,要用智慧来化解遇到的各种问题,并做好应对最坏情况的准备
▢ 比如,各种新的AI女友模型还在不断涌现… AI女友也会同时跟成千上万的其他用户聊天… 最坏的情况是删除聊天记录
👀 万字长文,大语言模型如何宣告心理学的死亡?| 追问观察
六祖慧能在《指月录》中说,真理就如同是月亮,而佛经那些文本就如同是指向月亮的手指:你可以沿着手指的方向找到月亮,但最终你追求的是月亮本身,而不是指向它的手指。
大模型浪潮的兴起,催生出了众多AI聊天应用。用户在深度使用过程中发现,原来大模型是这么「懂我」!这不仅对心理咨询行业带来了深远影响,也把「心理学」研究推向了新的十字路口。
人工智能心理学 (或者说机器心理学),正成为一个颇具争议的新领域,却也面临着制约领域发展的三个幽灵:行为主义的遗留、相关性的困惑、隐性知识的挑战,而每一个幽灵都暗指传统心理学曾经忽略的问题。
本文是一篇「心理学+LLM」方向的万字长文,而且信息密度极高。如果你对这个方向感兴趣,可以借助AI工具阅读全文;如果你想直接 get 领域发展判断,可以拉到第三部分:
LLM的两种发展路线
▢ 第一种路线是将LLM视为独立的实体,拥有自己的“性格”和稳定的反应模式。研究者们在这一路线上尝试讨论LLM的种族、性别、经济或文化偏见,并探索如何减轻这些偏见的负面影响。这种路线的目标是发展LLM的自我学习和自我改进能力,使其能够更独立地理解和生成语言。
▢ 第二种路线认为LLM是由多种偏见组合而成的,它们的表现是这些偏见经过复杂压缩后的特定占优势的偏见。这种观点认为LLM的输出反映了不同人类群体的思想、态度和环境之间的模式联系。
▢ 作者认为,第二条路线很可能是对的,未来的研究方向则是提高LLM反映人类亚群不同行为分布的拟合程度,目标是使LLM更好地反映人类在思维、语言和情感处理上的多样性。这条研究路线的终极目标是让模型能够在接收到大量个体化细节信息的情况下,成为一个具有特定身份和个性特征的“个体”,使模型的每个响应与真实人类个体紧密相符 ⋙ 阅读原文
🉑 一份超全的 LLM 资源清单,我整理好了!快收藏吧~
🔔 General
| Category | Link | Notes | Notes(中文翻译) |
|---|---|---|---|
| Frameworks | MLX | An array framework for Apple silicon | 一个为苹果硅芯片设计的数组框架 |
| mlx-examples | MLX examples | MLX示例 | |
| marvin | A generic wrapper for various AI APIs | 一个通用的多种人工智能API封装器 | |
| Jupyter | jupyter-ai | an official Jupyter plugin that can handle multiple AI back-ends (although it seems less flexible than the others right now) | 一个官方的Jupyter插件,能够处理多个人工智能后端(尽管目前看起来比其他的灵活性要差一些) |
| Libraries | unstructured | a library for handling and segmenting unstructured data of various kinds, from text to common file formats | 一个用于处理和分割各种类型的非结构化数据的库,从文本到常见的文件格式 |
| ml-ane-transformers | Apple’s transformers library, optimized for the Neural Engine | 苹果的变换器库,优化用于神经引擎 | |
| Alchemy | A toolkit providing a series of algorithms for statistical relational learning and probabilistic logic inference, based on Markov logic representation | 一个提供一系列基于马尔可夫逻辑表示的统计关系学习和概率逻辑推理算法的工具包 | |
| Techniques | awesome-chatgpt-prompts | might be a short-lived resource, but an interesting one | 可能是一个生命周期短暂的资源,但很有趣 |
| Tools | pico-tflmicro | a port of TensorFlow Lite Micro to the Raspberry Pi Pico | TensorFlow Lite Micro在树莓派Pico上的移植 |
| explainerdashboard | a web app that explains the workings of a (scikit-learn compatible) machine learning model | 一个解释(与scikit-learn兼容的)机器学习模型工作原理的网络应用 | |
| basaran | An Open-Source alternative to the OpenAI text completion API, with a compatible streaming API for privately hosted models. | 一个开源的OpenAI文本完成API替代品,具有适用于私有托管模型的兼容流式API | |
| NVIDIA Triton Inference Server | A high-performance inference server | 一个高性能的推理服务器 | |
| Project Bumblebee | Pre-trained and transformer neural models in Elixir. | Elixir中的预训练和变换器神经模型 |
🔔 Generative Audio
| Category | Link | Notes | Notes(中文翻译) |
|---|---|---|---|
| models | bark | a text-prompted genereative audio model | 一个文本提示的生成性音频模型 |
| Demos | WhisperFusion | an ensemble setup with WhisperSpeech, WhisperLive and Phi | 一个集成了WhisperSpeech、WhisperLive和Phi的集成设置 |
🔔 Large Language Models
| Category | Link | Notes | Notes(中文翻译) |
|---|---|---|---|
| Applications | Chie | A cross-platform dekstop application with chat history and extension support | 一个跨平台的桌面应用程序,具有聊天历史和扩展支持 |
| Copilots | Obsidian Copilot | an interesting take on how to use semantic search and OpenSearch’s BM25 implementation | 一个有趣的方法,用于如何使用语义搜索和OpenSearch的BM25实现 |
| Frameworks | Tanuki | yet another LLM framework using decorators for data validation | 又一个使用装饰器进行数据验证的LLM框架 |
| litellm | a simple, lightweight LLM wrapper | 一个简单、轻量级的LLM封装器 | |
| AutoChain | Yet another alternative to langchain | 又是langchain的另一个替代品 | |
| griptape | a langchain alternative with slighly better internal coding standards | 一个具有稍微更好的内部编码标准的langchain替代品 | |
| llama_index | a data framework for LLM applications | 一个用于LLM应用程序的数据框架 | |
| txtai | has spinoffs for chat, workflows for medical/scientific papers, semantic search for developers and semantic search for headlines and story text | 有用于聊天、医学/科学论文工作流程、开发者语义搜索以及标题和故事文本语义搜索的衍生产品 | |
| llmflows | Yet another alternative to langchain, but with an interesting approach at defining workflows | 又是langchain的另一个替代品,但在定义工作流程方面有一个有趣的方法 | |
| langchain | a composable approach for building LLM applications | 构建LLM应用程序的可组合方法 | |
| guidance | Control modern language models more effectively and efficiently than traditional prompting or chaining. | 比传统的提示或链接更有效地控制现代语言模型 | |
| Front-Ends | jan | an open-source ChatGPT alternative that runs 100% offline (uses nitro) | 一个完全离线运行(使用nitro)的开源ChatGPT替代品 |
| SecureAI-Tools | a self-hosted local inference front-end for chatting with document collections | 一个用于与文档集合聊天的自托管本地推理前端 | |
| gpt4all | another self-hosted local inference front-end | 另一个自托管的本地推理前端 | |
| Jupyter | LLMBook | A VS Code notebook interface for LLMs | 一个用于LLM的VS Code笔记本界面 |
| jupytee | a Jupyter plugin that can handle code generation and image generation, but not switching models (GPT-4) | 一个可以处理代码生成和图像生成但不能切换模型(GPT-4)的Jupyter插件 | |
| genai | a Jupyter plugin that can handle code generation and fixes based on tracebacks | 一个可以基于回溯修复的Jupyter插件 | |
| ipython-gpt | a Jupyter plugin that can handle multiple models | 一个可以处理多个模型的Jupyter插件 | |
| Libraries | DataDreamer | library for prompting, synthetic data generation, and training workflows | 用于提示、合成数据生成和训练工作流的库 |
| MemGPT | a memory management/summarization technique for unbounded context | 用于无界上下文的记忆管理/摘要技术 | |
| instructor | a clever library that simplifies invoking OpenAI function calls | 一个巧妙的库,简化了调用OpenAI函数的过程 | |
| simpleaichat | A simple wrapper for the ChatGPT AI | ChatGPT AI的简单封装器 | |
| guardrails | a package for validating and correcting the outputs of large language models | 一个用于验证和纠正大型语言模型输出的包 | |
| Models | TinyLlama | pretraining of a 1.1B Llama model on 3 trillion tokens. | 在3万亿个标记上预训练1.1B Llama模型。 |
| ml-ferret | a multi-modal model from Apple | 苹果的多模态模型 | |
| turbopilot | a GitHub CoPilot replacement that can run locally (CPU only) | 一个可以在本地运行(仅限CPU)的GitHub CoPilot替代品 | |
| Reference | Native JSON Output from GPT-4 | tips on how to use OpenAI JSON and function calling | 如何使用OpenAI JSON和函数调用的提示 |
| GPT Prompt Archive | A set of sample base prompts for various LLMs | 适用于各种LLM的一组示例基础提示 | |
| Using LLaMA with M1 Mac | Manual instructions for Apple Silicon | 苹果硅的手动指令 | |
| Resources | Prompt Engineering Guide | a set of lecture notes and detailed examples of prompting techniques | 一组关于提示技术的讲座笔记和详细示例 |
| promptbase | Another set of prompting techniques and detailed examples | 另一组提示技术和详细示例 | |
| awesome-decentralized-llm | a collection of LLM resources that operate independently | 一组独立运作的LLM资源 | |
| Samples | SimpleTinyLlama | a simple PyTorch-based implementation | 一个简单的基于PyTorch的实现 |
| devlooper | a program synthesis agent that autonomously fixes its output by running tests | 一个通过运行测试自主修正输出的程序合成代理 | |
| gpt-researcher | an agent that does online research on any given topic | 一个对任何给定主题进行在线研究的代理 | |
| LibreChat | A self-hosted ChatGPT alternative | 一个自托管的ChatGPT替代品 | |
| sharepoint-indexing-azure-cognitive-search | provides an example of how to use Graph navigation and Cognitive Search indexing | 提供了如何使用图导航和认知搜索索引的示例 | |
| gpt4all | open-source LLM chatbots | 开源LLM聊天机器人 | |
| GPT in 60 Lines of NumPy | a tutorial on how to build a GPT model from scratch | 从零开始构建GPT模型的教程 | |
| Bash One-Liners for LLMs | a collection of one-liners for various LLMs | 适用于各种LLM的一组一行代码示例 | |
| David Attenborough narrates your life | A pretty hilarious image-to-description example | 一个非常有趣的图像到描述的示例 | |
| Demystifying Advanced RAG Pipelines | An LLM-powered advanced RAG pipeline built from scratch | 一个由LLM驱动的高级RAG管道,从头开始构建 | |
| Wanderlust OpenAI example using Solara | A simple interactive web shell with some nice features | 一个具有一些不错功能的简单交互式Web Shell | |
| Tools | geppetto | a bot for integrating ChatGPT and DALL-E into Slack | 一个将ChatGPT和DALL-E集成到Slack的机器人 |
| GPTFast | a set of acceleration techniques | 一组加速技术 | |
| notesollama | a plugin for Apple Notes that uses the Accessibility APIs | 一个使用无障碍API的Apple Notes插件 | |
| llm-ls | a local language server that leverages LLMs | 一个利用LLM的本地语言服务器 | |
| llm-vscode | a VSCode extension that uses llm-ls | 一个使用llm-ls的VSCode扩展 | |
| crewAI | a framework for orchestrating autonomous AI agents | 一个用于协调自主AI代理的框架 | |
| hqq | an implementation of Half-Quadratic Quantization (HQQ) | Half-Quadratic Quantization (HQQ)的实现 | |
| reor | a note taking tool that performs RAG using a local LLM | 一个使用本地LLM执行RAG的笔记工具 | |
| NeuralFlow | a Python script for plotting the intermediate layer outputs of Mistral 7B | 一个用于绘制Mistral 7B中间层输出的Python脚本 | |
| ollama-bot | a rudimentary IRC bot that communicates with a local instance of ollama | 一个与本地ollama实例通信的基本IRC机器人 | |
| koboldcpp | nn easy-to-use AI text-generation software for GGML and GGUF models based on llama.cpp | 基于llama.cpp的GGML和GGUF模型的易于使用的AI文本生成软件 | |
| gguf-tools | a set of tools for manipulating GGUF format files | 一组用于操作GGUF格式文件的工具 | |
| nitro | a self-hosted inference engine for edge computing with an OpenAI API | 一个用于边缘计算的自托管推理引擎,带有OpenAI API | |
| emacs-copilot | an Emacs extension for using a local LLM | 一个用于本地LLM的Emacs扩展 | |
| nlm-ingestor | a set of parsers for common file formats | 一组用于常见文件格式的解析器 | |
| lorax | a framework that allows users to serve thousands of fine-tuned models on a single GPU | 一个允许用户在单个GPU上服务数千个微调模型的框架 | |
| privy | An open-source alternative to GitHub copilot that runs locally. | 一个在本地运行的GitHub copilot的开源替代品。 | |
| microagents | an interesting experiment on self-editing agents | 一个关于自我编辑代理的有趣实验 | |
| BricksLLM | an OpenAI gateway in Go to create API keys with rate limits, cost limits and TTLs | 一个用于创建具有速率限制、成本限制和TTL的API密钥的OpenAI网关,使用Go语言编写 | |
| macOSpilot-ai-assistant | An Electron app for macOS | 一个适用于macOS的Electron应用程序 | |
| TinyChatEngine | A local (edge) inference engine in C++ without any dependencies | 一个没有任何依赖的C++本地(边缘)推理引擎 | |
| LocalAI | A local, drop-in replacement for the OpenAI API | 一个本地的OpenAI API替代品 | |
| Serve | A containerized solution for using local LLMs via web chat | 一个通过Web聊天使用本地LLM的容器化解决方案 | |
| wyGPT | another C++ local inference tool | 另一个C++本地推理工具 | |
| localpilot | a MITM proxy that lets you use the GitHub Copilot extension with other LLMs | 一个MITM代理,允许您将GitHub Copilot扩展与其他LLM一起使用 | |
| embedchain | another framework to create bots from existing datasets | 一个从现有数据集创建机器人的框架 | |
| llm_agents | a simplified agent framework (doesn’t use OpenAI functions) | 一个简化的代理框架(不使用OpenAI函数) | |
| pykoi | a unified interface for data and feedback collection, including model comparisons | 一个统一的数据和反馈收集界面,包括模型比较 | |
| PromptTools | self-hostable toools for evaluating LLMs, vector databases, and prompts | 自托管工具,用于评估LLM、向量数据库和提示 | |
| a1gpt | A C++ implementation of a GPT-2 inference engine | GPT-2推理引擎的C++实现 | |
| khoj | an intriguing personal assistant based on local data | 一个基于本地数据的有趣个人助理 | |
| promptfoo | A tool for testing and evaluating LLM prompt quality. | 一个用于测试和评估LLM提示质量的工具 | |
| SuperAGI | another AutoGPT-like harness for building GPT agents | 另一个类似AutoGPT的构建GPT代理的框架 | |
| ChainForge | a visual programming environment for benchmarking prompts across multiple LLMs | 一个用于在多个LLM之间基准测试提示的视觉编程环境 | |
| langflow | a node-based GUI for quick iteration of langchain flows | 一个用于快速迭代langchain流程的基于节点的GUI | |
| Auto-GPT | an attempt to provide ChatGPT with a degree of autonomy | 试图为ChatGPT提供一定程度的自主性的尝试 | |
| dalai | An automated installer for LLaMA | LLaMA的自动安装程序 | |
| llama.cpp | A C++ port of Facebook’s LLaMA model. Still requires roughly 240GB of (unoptimized) weights, but can run on a 64GB Mac. | Facebook的LLaMA模型的C++移植。仍然需要大约240GB的(未优化的)权重,但可以在64GB的Mac上运行。 | |
| minillm | A GPU-focused Python wrapper for LLaMa | 一个专注于GPU的LLaMA Python封装器 | |
| simple-llama-finetuner | A way to do LoRA adaptation of LLaMa | 一种对LLaMA进行LoRA适应的方法 | |
| chatbot-ui | a more or less sensibly designed self-hosted ChatGPT UI | 一个或多或少合理设计的自托管ChatGPT UI |
感谢贡献一手资讯、资料与使用体验的 ShowMeAI 社区同学们!
◉ 点击 👀日报&周刊合集,订阅话题 #ShowMeAI日报,一览AI领域发展前沿,抓住最新发展机会!
◉ 点击 🎡生产力工具与行业应用大全,一起在信息浪潮里扑腾起来吧!