Flutte3.0 遥遥领先系列|一文教你完全掌握启动机制

341 阅读10分钟

1.Flutter架构的核心架构

Flutter的架构原理

Flutter架构采用分层设计,从下到上分为三层,依次为:Embedder、Engine、Framework。即嵌入层,引擎层, 框架层

1).Embedder是操作系统适配层,实现了渲染Surface设置,线程设置,以及平台插件等平台相关特性的适配。(操作系统适配层 )
从这里我们可以看到,Flutter平台相关特性并不多,这就使得从框架层面保持跨端一致性的成本相对较低。
2). Engine层主要包含Skia、Dart和Text,实现了Flutter的渲染引擎、文字排版、事件处理和Dart运行时等功能。(渲染,事件)
Skia和Text为上层接口提供了调用底层渲染和排版的能力,Dart则为Flutter提供了运行时调用Dart和渲染引擎的能力。而Engine层的作用,则是将它们组合起来,从它们生成的数据中实现视图渲染。
3). Framework层则是一个用Dart实现的UI SDK,包含了动画、图形绘制和手势识别等功能。(sdk)
为了在绘制控件等固定样式的图形时提供更直观、更方便的接口,Flutter还基于这些基础能力,根据Material和Cupertino两种视觉设计风格封装了一套UI组件库。我们在开发Flutter的时候,可以直接使用这些组件库。

2.启动源码分析

如果我们想要查看 Flutter 引擎底层源码,就需要用到 Ninja 编译 需要从3大结构讲解出源码分析的内容!

  • FlutterApplication.java的onCreate过程:初始化配置文件/加载libflutter.so/注册JNI方法;

如果是纯flutter项目, 入口就是这个, 最终调用到main.dart里面的runAPP

架构图如下:

class MainActivity: FlutterActivity() {
    
}

onCreate: 创建FlutterView、Dart虚拟机、Engine、Isolate、taskRunner等对象,最终执行执行到Dart的main()方法,处理整个Dart业务代码。

  @Override
  protected void onCreate(@Nullable Bundle savedInstanceState) {
    switchLaunchThemeForNormalTheme();

    super.onCreate(savedInstanceState);

    delegate = new FlutterActivityAndFragmentDelegate(this);
    delegate.onAttach(this);
    delegate.onRestoreInstanceState(savedInstanceState);

    lifecycle.handleLifecycleEvent(Lifecycle.Event.ON_CREATE);

    configureWindowForTransparency();

    setContentView(createFlutterView());

    configureStatusBarForFullscreenFlutterExperience();
  }

FlutterActivityAndFragmentDelegate
代理类: 基本上view和引擎都是它创建的!
onAttach: 各种初始化操作

 void onAttach(@NonNull Context context) {
    ensureAlive();

    // When "retain instance" is true, the FlutterEngine will survive configuration
    // changes. Therefore, we create a new one only if one does not already exist.
    if (flutterEngine == null) {
      setupFlutterEngine();
    }

    if (host.shouldAttachEngineToActivity()) {
      // Notify any plugins that are currently attached to our FlutterEngine that they
      // are now attached to an Activity.
      //
      // Passing this Fragment's Lifecycle should be sufficient because as long as this Fragment
      // is attached to its Activity, the lifecycles should be in sync. Once this Fragment is
      // detached from its Activity, that Activity will be detached from the FlutterEngine, too,
      // which means there shouldn't be any possibility for the Fragment Lifecycle to get out of
      // sync with the Activity. We use the Fragment's Lifecycle because it is possible that the
      // attached Activity is not a LifecycleOwner.
      Log.v(TAG, "Attaching FlutterEngine to the Activity that owns this delegate.");
      flutterEngine.getActivityControlSurface().attachToActivity(this, host.getLifecycle());
    }

    // Regardless of whether or not a FlutterEngine already existed, the PlatformPlugin
    // is bound to a specific Activity. Therefore, it needs to be created and configured
    // every time this Fragment attaches to a new Activity.
    // TODO(mattcarroll): the PlatformPlugin needs to be reimagined because it implicitly takes
    //                    control of the entire window. This is unacceptable for non-fullscreen
    //                    use-cases.
    platformPlugin = host.providePlatformPlugin(host.getActivity(), flutterEngine);

    host.configureFlutterEngine(flutterEngine);
    isAttached = true;
  }

3.1 FlutterActivityAndFragmentDelegate---创建的FlutterEngine
  public FlutterEngine(
      @NonNull Context context,
      @Nullable FlutterLoader flutterLoader,
      @NonNull FlutterJNI flutterJNI,
      @NonNull PlatformViewsController platformViewsController,
      @Nullable String[] dartVmArgs,
      boolean automaticallyRegisterPlugins,
      boolean waitForRestorationData,
      @Nullable FlutterEngineGroup group) {
    AssetManager assetManager;
    try {
      assetManager = context.createPackageContext(context.getPackageName(), 0).getAssets();
    } catch (NameNotFoundException e) {
      assetManager = context.getAssets();
    }

    FlutterInjector injector = FlutterInjector.instance();

    if (flutterJNI == null) {
      flutterJNI = injector.getFlutterJNIFactory().provideFlutterJNI();
    }
    this.flutterJNI = flutterJNI;

    this.dartExecutor = new DartExecutor(flutterJNI, assetManager);
    this.dartExecutor.onAttachedToJNI();

    DeferredComponentManager deferredComponentManager =
        FlutterInjector.instance().deferredComponentManager();

    accessibilityChannel = new AccessibilityChannel(dartExecutor, flutterJNI);
    deferredComponentChannel = new DeferredComponentChannel(dartExecutor);
    lifecycleChannel = new LifecycleChannel(dartExecutor);
    localizationChannel = new LocalizationChannel(dartExecutor);
    mouseCursorChannel = new MouseCursorChannel(dartExecutor);
    navigationChannel = new NavigationChannel(dartExecutor);
    platformChannel = new PlatformChannel(dartExecutor);
    restorationChannel = new RestorationChannel(dartExecutor, waitForRestorationData);
    settingsChannel = new SettingsChannel(dartExecutor);
    spellCheckChannel = new SpellCheckChannel(dartExecutor);
    systemChannel = new SystemChannel(dartExecutor);
    textInputChannel = new TextInputChannel(dartExecutor);

  @VisibleForTesting
  /* package */ void setupFlutterEngine() {
    Log.v(TAG, "Setting up FlutterEngine.");

    // First, check if the host wants to use a cached FlutterEngine.
    String cachedEngineId = host.getCachedEngineId();
    if (cachedEngineId != null) {
      flutterEngine = FlutterEngineCache.getInstance().get(cachedEngineId);
      isFlutterEngineFromHost = true;
      if (flutterEngine == null) {
        throw new IllegalStateException(
            "The requested cached FlutterEngine did not exist in the FlutterEngineCache: '"
                + cachedEngineId
                + "'");
      }
      return;
    }

    // Second, defer to subclasses for a custom FlutterEngine.
    flutterEngine = host.provideFlutterEngine(host.getContext());
    if (flutterEngine != null) {
      isFlutterEngineFromHost = true;
      return;
    }

    // Third, check if the host wants to use a cached FlutterEngineGroup
    // and create new FlutterEngine using FlutterEngineGroup#createAndRunEngine
    String cachedEngineGroupId = host.getCachedEngineGroupId();
    if (cachedEngineGroupId != null) {
      FlutterEngineGroup flutterEngineGroup =
          FlutterEngineGroupCache.getInstance().get(cachedEngineGroupId);
      if (flutterEngineGroup == null) {
        throw new IllegalStateException(
            "The requested cached FlutterEngineGroup did not exist in the FlutterEngineGroupCache: '"
                + cachedEngineGroupId
                + "'");
      }

      flutterEngine =
          flutterEngineGroup.createAndRunEngine(
              addEntrypointOptions(new FlutterEngineGroup.Options(host.getContext())));
      isFlutterEngineFromHost = false;
      return;
    }

    // Our host did not provide a custom FlutterEngine. Create a FlutterEngine to back our
    // FlutterView.
    Log.v(
        TAG,
        "No preferred FlutterEngine was provided. Creating a new FlutterEngine for"
            + " this FlutterFragment.");

    FlutterEngineGroup group =
        engineGroup == null
            ? new FlutterEngineGroup(host.getContext(), host.getFlutterShellArgs().toArray())
            : engineGroup;
    flutterEngine =
        group.createAndRunEngine(
            addEntrypointOptions(
                new FlutterEngineGroup.Options(host.getContext())
                    .setAutomaticallyRegisterPlugins(false)
                    .setWaitForRestorationData(host.shouldRestoreAndSaveState())));
    isFlutterEngineFromHost = false;
  }

3.2 FlutterEngine: 引擎。(重要)
    1). FlutterEngine 是一个独立的 Flutter 运行环境容器,通过它可以在 Android 应用程序中运行 Dart 代码。

使用 FlutterEngine 执行 Dart 或 Flutter 代码需要先通过 FlutterEngine 获取 DartExecutor 引用,然后调用 DartExecutor 的executeDartEntrypoint(DartExecutor.DartEntrypoint)执行 Dart 代码即可
2). FlutterEngine 中的 Dart 代码可以在后台执行,也可以使用附带的 FlutterRenderer 和 Dart 代码将 Dart 端 UI 效果渲染到屏幕上,渲染可以开始和停止,从而允许 FlutterEngine 从 UI 交互转移到仅进行数据处理,然后又返回到 UI 交互的能力v
3). 在Flutter引擎启动也初始化完成后,执行FlutterActivityDelegate.runBundle()加载Dart代码,其中entrypoint和libraryPath分别代表主函数入口的函数名”main”和所对应库的路径, 经过层层调用后开始执行dart层的main()方法,执行runApp()的过程,这便开启执行整个Dart业务代码。

四大关系: FlutterEngine,DartExecutor,Dart VM, Isloate

FlutterJNI:engine 层的 JNI 接口都在这里面注册、绑定。通过他可以调用 engine 层的 c/c++ 代码
DartExecutor:用于执行 Dart 代码(调用 DartExecutor 的executeDartEntrypoint(DartExecutor.DartEntrypoint)即可执行,一个 FlutterEngine 执行一次)
FlutterRenderer:FlutterRenderer 实例 attach 上一个 RenderSurface 也就是之前说的 FlutterView
这里 FlutterEngine 与 DartExecutor、Dart VM、Isolate 的关系大致可以归纳如下:
一个Native进程只有一个DartVM。
一个DartVM(或说一个Native进程)可以有多个FlutterEngine。
多个FlutterEngine运行在各自的Isolate中,他们的内存数据不共享,需要通过Isolate事先设置的port(顶级函数)通讯。
FlutterEngine可以后台运行代码,不渲染UI;也可以通过FlutterRender渲染UI。

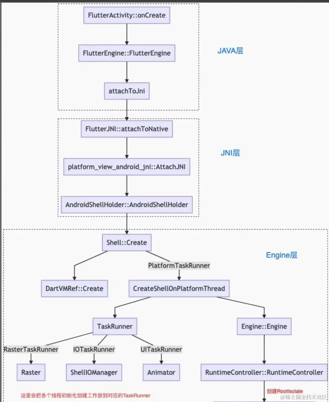
图解:在platform_view_android_jni.cc的AttachJNI过程会初始化AndroidShellHolder对象,该对象初始化过程的主要工作

  1. 创建AndroidShellHolder对象,会初始化ThreadHost,并创建1.ui, 1.gpu, 1.io这3个线程。每个线程Thread初始化过程,都会创建相应的MessageLoop、TaskRunner对象,然后进入pollOnce轮询等待状态;
  2. 创建Shell对象,设置默认log只输出ERROR级别,除非在启动的时候带上参数verbose_logging,则会打印出INFO级别的日志;
  3. 当进程存在正在运行DartVM,则获取其强引用,复用该DartVM,否则新创建一个Dart虚拟机
  4. 在Shell::CreateShellOnPlatformThread()过程执行如下操作:
    • 主线程中创建PlatformViewAndroid对象,AndroidSurfaceGL、GPUSurfaceGL以及VsyncWaiterAndroid对象;
    • io线程中创建ShellIOManager对象,GrContext、SkiaUnrefQueue对象
    • gpu线程中创建Rasterizer对象,CompositorContext对象
    • ui线程中创建Engine、Animator对象,RuntimeController、Window对象,以及DartIsolate、Isolate对象

可见,每一个FlutterActivity都有相对应的FlutterView、AndroidShellHolder、Shell、Engine、Animator、PlatformViewAndroid、RuntimeController、Window等对象。但每一个进进程DartVM独有一份;

3.3 FlutterActivityAndFragmentDelegate---创建的view

createFlutterView
FlutterView:

  View onCreateView(
      LayoutInflater inflater,
      @Nullable ViewGroup container,
      @Nullable Bundle savedInstanceState,
      int flutterViewId,
      boolean shouldDelayFirstAndroidViewDraw) {
    Log.v(TAG, "Creating FlutterView.");
    ensureAlive();

    if (host.getRenderMode() == RenderMode.surface) {
      FlutterSurfaceView flutterSurfaceView =
          new FlutterSurfaceView(
              host.getContext(), host.getTransparencyMode() == TransparencyMode.transparent);

      // Allow our host to customize FlutterSurfaceView, if desired.
      host.onFlutterSurfaceViewCreated(flutterSurfaceView);

      // Create the FlutterView that owns the FlutterSurfaceView.
      flutterView = new FlutterView(host.getContext(), flutterSurfaceView);
    } else {
      FlutterTextureView flutterTextureView = new FlutterTextureView(host.getContext());

      flutterTextureView.setOpaque(host.getTransparencyMode() == TransparencyMode.opaque);

      // Allow our host to customize FlutterSurfaceView, if desired.
      host.onFlutterTextureViewCreated(flutterTextureView);

      // Create the FlutterView that owns the FlutterTextureView.
      flutterView = new FlutterView(host.getContext(), flutterTextureView);
    }

    // Add listener to be notified when Flutter renders its first frame.
    flutterView.addOnFirstFrameRenderedListener(flutterUiDisplayListener);

    Log.v(TAG, "Attaching FlutterEngine to FlutterView.");
    flutterView.attachToFlutterEngine(flutterEngine); // flutter绑定 flutterEngine
    flutterView.setId(flutterViewId);

    SplashScreen splashScreen = host.provideSplashScreen();
    return flutterView;
  }

attachToFlutterEngine:这个方法里将FlutterSurfaceView的Surface提供给指定的FlutterRender,用于将Flutter UI绘制到当前的FlutterSurfaceView

FlutterNativeView

 void onStart() {
    Log.v(TAG, "onStart()");
    ensureAlive();
    doInitialFlutterViewRun();
    // This is a workaround for a bug on some OnePlus phones. The visibility of the application
    // window is still true after locking the screen on some OnePlus phones, and shows a black
    // screen when unlocked. We can work around this by changing the visibility of FlutterView in
    // onStart and onStop.
    // See https://github.com/flutter/flutter/issues/93276
    if (previousVisibility != null) {
      flutterView.setVisibility(previousVisibility);
    }
  }

 private void doInitialFlutterViewRun() {
    // Don't attempt to start a FlutterEngine if we're using a cached FlutterEngine.
    if (host.getCachedEngineId() != null) {
      return;
    }

    if (flutterEngine.getDartExecutor().isExecutingDart()) {
      // No warning is logged because this situation will happen on every config
      // change if the developer does not choose to retain the Fragment instance.
      // So this is expected behavior in many cases.
      return;
    }
    String initialRoute = host.getInitialRoute();
    if (initialRoute == null) {
      initialRoute = maybeGetInitialRouteFromIntent(host.getActivity().getIntent());
      if (initialRoute == null) {
        initialRoute = DEFAULT_INITIAL_ROUTE;
      }
    }
    @Nullable String libraryUri = host.getDartEntrypointLibraryUri();
    Log.v(
        TAG,
        "Executing Dart entrypoint: "
                    + host.getDartEntrypointFunctionName()
                    + ", library uri: "
                    + libraryUri
                == null
            ? "\"\""
            : libraryUri + ", and sending initial route: " + initialRoute);

    // The engine needs to receive the Flutter app's initial route before executing any
    // Dart code to ensure that the initial route arrives in time to be applied.
    flutterEngine.getNavigationChannel().setInitialRoute(initialRoute);

    String appBundlePathOverride = host.getAppBundlePath();
    if (appBundlePathOverride == null || appBundlePathOverride.isEmpty()) {
      appBundlePathOverride = FlutterInjector.instance().flutterLoader().findAppBundlePath();
    }

    // Configure the Dart entrypoint and execute it.
    DartExecutor.DartEntrypoint entrypoint =
        libraryUri == null
            ? new DartExecutor.DartEntrypoint(
                appBundlePathOverride, host.getDartEntrypointFunctionName())
            : new DartExecutor.DartEntrypoint(
                appBundlePathOverride, libraryUri, host.getDartEntrypointFunctionName());
    flutterEngine.getDartExecutor().executeDartEntrypoint(entrypoint, host.getDartEntrypointArgs());
  }

DartExecutor

 public void executeDartEntrypoint(
      @NonNull DartEntrypoint dartEntrypoint, @Nullable List<String> dartEntrypointArgs) {
    if (isApplicationRunning) {
      Log.w(TAG, "Attempted to run a DartExecutor that is already running.");
      return;
    }

    TraceSection.begin("DartExecutor#executeDartEntrypoint");
    try {
      Log.v(TAG, "Executing Dart entrypoint: " + dartEntrypoint);
      flutterJNI.runBundleAndSnapshotFromLibrary(
          dartEntrypoint.pathToBundle,
          dartEntrypoint.dartEntrypointFunctionName,
          dartEntrypoint.dartEntrypointLibrary,
          assetManager,
          dartEntrypointArgs);

      isApplicationRunning = true;
    } finally {
      TraceSection.end();
    }
  }

FlutterJNI

 @UiThread
  public void runBundleAndSnapshotFromLibrary(
      @NonNull String bundlePath,
      @Nullable String entrypointFunctionName,
      @Nullable String pathToEntrypointFunction,
      @NonNull AssetManager assetManager,
      @Nullable List<String> entrypointArgs) {
    ensureRunningOnMainThread();
    ensureAttachedToNative();
    nativeRunBundleAndSnapshotFromLibrary(
        nativeShellHolderId,
        bundlePath,
        entrypointFunctionName,
        pathToEntrypointFunction,
        assetManager,
        entrypointArgs);
  }

  private native void nativeRunBundleAndSnapshotFromLibrary(
      long nativeShellHolderId,
      @NonNull String bundlePath,
      @Nullable String entrypointFunctionName,
      @Nullable String pathToEntrypointFunction,
      @NonNull AssetManager manager,
      @Nullable List<String> entrypointArgs);

AndroidShellHolder: C++

void AndroidShellHolder::Launch(std::shared_ptr<AssetManager> asset_manager,
                                const std::string& entrypoint,
                                const std::string& libraryUrl) {
  ...
  shell_->RunEngine(std::move(config.value()));
}


Shell. : C++

Shell 的作用?

a、Shell 是 Flutter 的底层框架,它提供了一个跨平台的渲染引擎、视图系统和一套基础库。Shell 是构建 Flutter 应用程序的基础,它将应用程序逻辑和 Flutter 引擎的交互封装在一起。
b、Flutter 应用程序通常包含一个或多个 Shell,每个 Shell 包含一个渲染线程和一个 Dart 执行上下文。Shell 接收来自 Dart 代码的指令,并将其翻译成图形、动画和其他视觉效果,以及响应用户的输入事件。Shell 还提供了对 Flutter 引擎的访问,使开发者可以配置引擎和访问它的功能。
[-> flutter/shell/common/shell.cc]

void Shell::RunEngine(
    RunConfiguration run_configuration,
    const std::function<void(Engine::RunStatus)>& result_callback) {
    ...
  fml::TaskRunner::RunNowOrPostTask(
      task_runners_.GetUITaskRunner(), // [10]
      fml::MakeCopyable(
          [run_configuration = std::move(run_configuration),
           weak_engine = weak_engine_, result]() mutable {
            ...
            auto run_result = weak_engine->Run(std::move(run_configuration));
            ...
            result(run_result);
          }));
}

Engine. : C++

// ./shell/common/engine.cc
Engine::RunStatus Engine::Run(RunConfiguration configuration) {
  ...
  last_entry_point_ = configuration.GetEntrypoint();
  last_entry_point_library_ = configuration.GetEntrypointLibrary();
  auto isolate_launch_status =
      PrepareAndLaunchIsolate(std::move(configuration)); // [11]
  ...
  std::shared_ptr<DartIsolate> isolate =
      runtime_controller_->GetRootIsolate().lock();

  bool isolate_running =
      isolate && isolate->GetPhase() == DartIsolate::Phase::Running;

  if (isolate_running) {
    ...
    std::string service_id = isolate->GetServiceId();
    fml::RefPtr<PlatformMessage> service_id_message =
        fml::MakeRefCounted<flutter::PlatformMessage>(
            kIsolateChannel, // 此处设置为IsolateChannel
            std::vector<uint8_t>(service_id.begin(), service_id.end()),
            nullptr);
    HandlePlatformMessage(service_id_message); // [12]
  }
  return isolate_running ? Engine::RunStatus::Success
                         : Engine::RunStatus::Failure;
}


DartIsolate

[[nodiscard]] bool DartIsolate::Run(const std::string& entrypoint_name,
                                    const std::vector<std::string>& args,
                                    const fml::closure& on_run) {
  if (phase_ != Phase::Ready) {
    return false;
  }

  tonic::DartState::Scope scope(this);

  auto user_entrypoint_function =
      Dart_GetField(Dart_RootLibrary(), tonic::ToDart(entrypoint_name.c_str()));

  auto entrypoint_args = tonic::ToDart(args);

  if (!InvokeMainEntrypoint(user_entrypoint_function, entrypoint_args)) {
    return false;
  }

  phase_ = Phase::Running;

  if (on_run) {
    on_run();
  }
  return true;
}


这里首先将 Isolate 的状态设置为 Running 接着调用 dart 的 main 方法。这里 InvokeMainEntrypoint 是执行 main 方法的关键

[[nodiscard]] static bool InvokeMainEntrypoint(
    Dart_Handle user_entrypoint_function,
    Dart_Handle args) {
  ...
  Dart_Handle start_main_isolate_function =
      tonic::DartInvokeField(Dart_LookupLibrary(tonic::ToDart("dart:isolate")),
                             "_getStartMainIsolateFunction", {});
  ...
  if (tonic::LogIfError(tonic::DartInvokeField(
          Dart_LookupLibrary(tonic::ToDart("dart:ui")), "_runMainZoned",
          {start_main_isolate_function, user_entrypoint_function, args}))) {
    return false;
  }
  return true;
}

问题: Dart中编写的Widget最终是如何绘制到平台View上的呢???

PlatformView:
为了能让一些现有的 native 控件直接引用到 Flutter app 中,Flutter 团队提供了 AndroidView 、UIKitView 两个 widget 来满足需求
platform view 就是 AndroidView 和 UIKitView 的总称

问题:FlutterActivity 这些 Java 类是属于哪一层呢?是 framework 还是 engine 亦或是 platform 呢

4.4个线程比较

1). Platform Task Runner (或者叫 Platform Thread)的功能是要处理平台(android/iOS)的消息。举个简单的例子,我们 MethodChannel 的回调方法 onMethodCall 就是在这个线程上
2). UI Task Runner用于执行Root Isolate代码,它运行在线程对应平台的线程上,属于子线程。同时,Root isolate在引擎启动时会绑定了不少Flutter需要的函数方法,以便进行渲染操作。
3). GPU Task Runner主要用于执行设备GPU的指令。在UI Task Runner 创建layer tree,在GPU Task Runner将Layer Tree提供的信息转化为平台可执行的GPU指令。除了将Layer Tree提供的信息转化为平台可执行的GPU指令,GPU Task Runner同时也负责管理每一帧绘制所需要的GPU资源,包括平台Framebuffer的创建,Surface生命周期管理,以及Texture和Buffers的绘制时机等
4). IO Task Runner也运行在平台对应的子线程中,主要作用是做一些预先处理的读取操作,为GPU Runner的渲染操作做准备。我们可以认为IO Task Runner是GPU Task Runner的助手,它可以减少GPU Task Runner的额外工作。例如,在Texture的准备过程中,IO Runner首先会读取压缩的图片二进制数据,并将其解压转换成GPU能够处理的格式,然后再将数据传递给GPU进行渲染。

5.flutter入库的启动逻辑

三行代码代表了Flutter APP 启动的三个主流程:

binding初始化(ensureInitialized)
创建根 widget,绑定根节点(scheduleAttachRootWidget)
绘制热身帧(scheduleWarmUpFrame)

void runApp(Widget app) { 
    WidgetsFlutterBinding.ensureInitialized()
      ..scheduleAttachRootWidget(app)
      ..scheduleWarmUpFrame();
}


👀关注公众号:Android老皮!!!欢迎大家来找我探讨交流👀