一个可以查看DLL依赖关系的开源工具

103 阅读3分钟

我们在维护一些老旧项目的时候,经常会出现由于缺少dll导致软件或系统无法运行,但由于人员流失、文档缺失,又不知道缺少哪些dll,需要通过代码查看,比较费时间。

今天给大家推荐,一个可以查看DLL依赖关系的开源工具,方便我们查看DLL依赖关系。

01 项目简介

该项目是基于C#开发的,用于Windows开发人员解决 dll 加载依赖问题。

分析DLL支持3个选项:

  • **默认行为:**ChildOnly,仅处理PE子导入,不处理其他内容。

  • **延迟加载处理:**RecursiveOnlyOnDirectImports,不处理延迟加载的DLLs。

  • **完全递归分析:**Recursive,进行完整的递归分析。此选项需要花费更多时间和内存。

02 工具截图

用户选项

图片

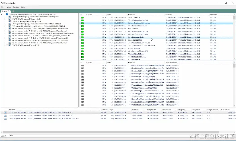
DLL依赖关系

图片

03 项目地址

github.com/lucasg/Depe…

- End -

推荐阅读

实现无感刷新Token技术:.Net Web API与axios的完美结合

Dev-Home:又一个开发人员控制中心神器,微软官方出品!

PowerToys:又一个提升工作效率神器,微软官方出品,采用C#开发!

一个具有强大PDF处理能力的.Net开源项目

DotNetZip:.NET中的强大ZIP文件处理库