Java项目,营销抽奖系统设计实现,冲金3银4

931 阅读9分钟

作者:小傅哥
博客:bugstack.cn
项目:gaga.plus

沉淀、分享、成长,让自己和他人都能有所收获!😄

大家好,我是技术UP主,小傅哥。

经过这个假期的嘎嘎卷🧨,大营销平台项目第一阶段开发完成并以上线【 在线体验地址:gaga.plus 】。项目课程,全程视频手把手从0到1开发,第1阶段仅需要2周学习,即可写到简历冲春招「已提供简历编写模板」

开局一把IDEA,全程视频手把手!

鉴于不少小白伙伴的技术积累偏弱,对照文档学习压力较大,所以这次小傅哥选择了👨🏻‍💻全程视频手把手敲的方式进行教学,让小白伙伴跟着课程从0到1走下来,即可完成项目开发+上线。并且小傅哥选择的项目,都是来自于公司中真实场景的业务项目,有着细腻的业务流程和对应的编程实现技巧,这样的项目非常具有竞争力,也是面试官和你有的聊的项目【全是CRUD或者和业务无关的项目,面试官也不知道问啥,只能聊点八股文】。

做项目,就要做的完整! 完整的经历过,需求 + 开发 + 上线,才能让伙伴们在面试中把东西讲清楚。

工作了十多年,参与多场的大型校招,面试了几百人,深知考察求职者的标准。接下来小傅哥就站在面试官角度来介绍下这个项目,你应该关注到业务流程和实现技术。

文末有加入学习方式,开年活动送福利 4.0 100万 Tokens 助力学习!🉐

一、面试介绍

面试介绍举例,作为学习类项目,你可以参考以下介绍;

面试官您好,大营销平台的 Raffle 抽奖模块,是我独立负责实现的一个(学习/工作)项目,此项目模块在架构设计上运用了 DDD 分层架构和模板模式、责任链模式、组合模式、工厂模式等,这样的设计模式对业务流程进行解耦和实现。

Raffle 抽奖模块的完整开发,让我对 SpringBoot 框架技术,分布式技术栈的运用更加熟练,也把设计模式在实际场景的使用了起来,积累了丰富的设计实现经验。这写技术学习的内容,也可以更好的应对以后的开发工作。非常感谢您给我这次面试机会。

二、简历编写

  • 项目名称:大营销平台 - Raffle 抽奖服务
  • 项目架构:微服务架构、DDD 领域驱动模型、前后端分离设计
  • 核心技术:SpringBoot、MyBatis、MySQL、Redis、SpringCloud/Dubbo【按需添加,只是对外的接口形式】、React、TypeScript
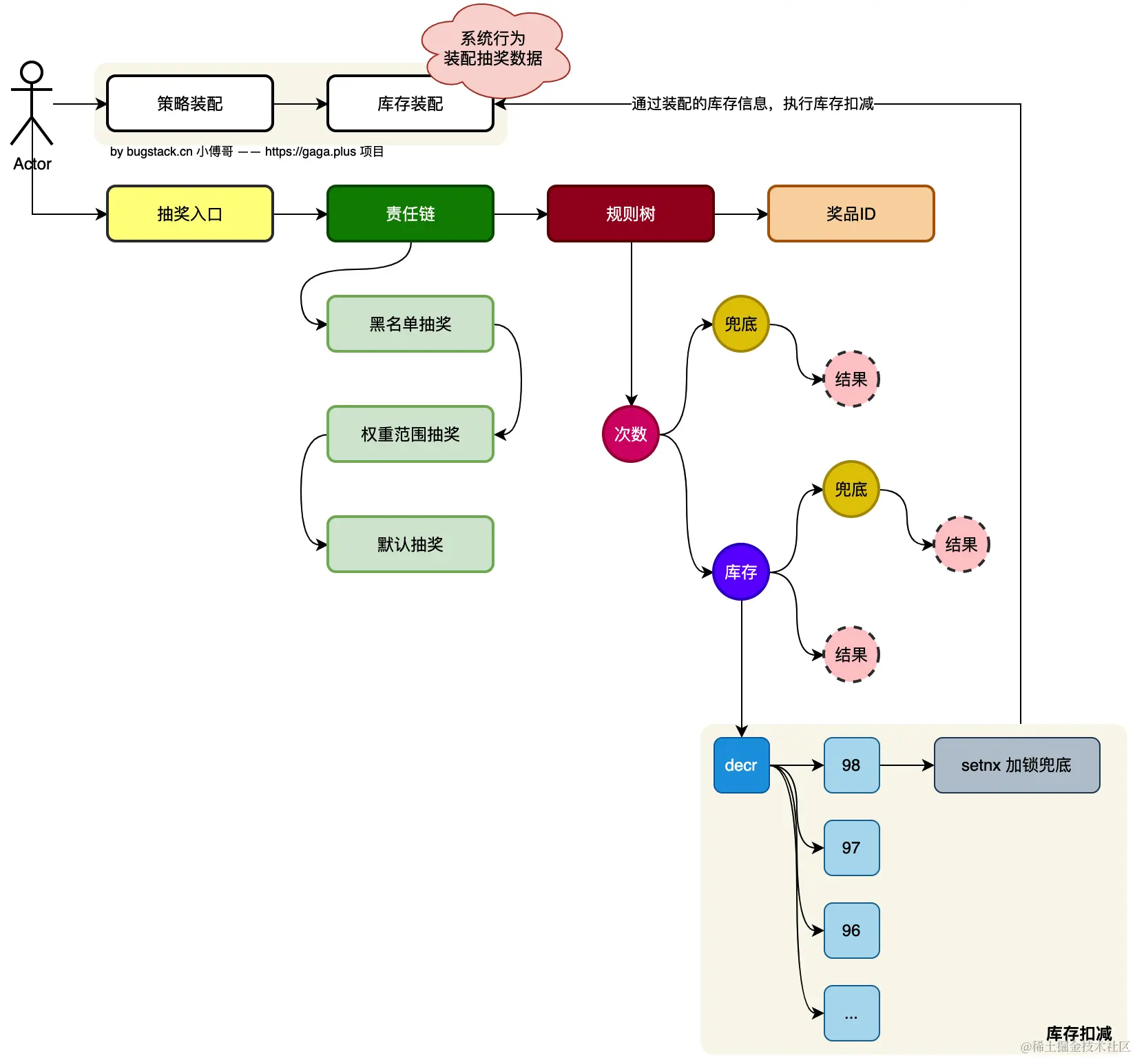
  • 项目描述:Raffle 抽奖模块是整个大营销平台系统中非常重要的一个模块,也是本次项目中我来负责的设计和实现的模块。此模块主要以支撑各类差异化抽奖流程,如;通用抽奖、黑名单、人群、N消耗积分指定抽奖范围、抽奖N次解锁奖品等各类玩法的支持。在此系统模块的设计中运用到了模板模式、责任链模式、组合模式、工厂模式,解决代码的可扩展性,并对抽奖的计算和秒杀做了设计的优化,可以支撑单机 2c4g 服务器 1500 ~ 2000 TPS 的吞吐量。「不同服务器,带宽,以及是否还配置有环境相关,会有不同的数据效果」
  • 核心职责:
    • 以PRD文档诉求和对功能的评审,设计出抽奖的领域模型功能,以及在抽奖的流程抽象上,分为;抽奖前、抽奖中、抽奖后,的节点上扩展各项行为动作。如抽奖前的人群判断、抽奖中库存扣减、抽奖后兜底奖励等。
    • 依赖于领域模型的定义,设计出抽奖库表。抽象抽奖过程为抽奖策略表、策略明细表、规则配置表、规则树动作表,这样会让抽奖更好扩展。
    • 设计模板模式定义抽奖流程标准,再在模板模式中,调用责任链完成抽奖,对于抽奖中和后的动作使用组合模式的规则树进行动态处理【支持库表配置】。
    • 在项目架构中定义统一标准的 api 由触发器层实现,在触发器层定义监听、任务、http、rpc模块,所有的行为动作,都理解为触发行为。
    • 抽奖也是一种峰值流量高的业务场景,因此在设计奖品库存扣减上,采用了 Redis decr 分段消费和加锁兜底的设计,同时对于消费成功的库存,异步队列方式 + 定时任务更新库存。这样可以不超卖的同时,又减少数据库的压力。
    • 在项目开发中熟练运用了 IntelliJ IDEA、WEbStorm、Docker、MySQL、云服务器、SSH工具,并已将项目完整部署到线上【在校伙伴可以提供线上案例版】。

三、项目介绍

本次项目是一个 前后端 + Dev-Ops 实践开发真实营销业务场景的,全栈式综合编程项目。此项目会分阶段的交付,目前开发完成的是第一阶段,相当于完整项目的第一个大模块开发完成。这样可以满足小伙伴们快速学习(14天),就可以面试使用。

1. 涉及技术

  • 在项目的分阶段开发和交付中,会逐步的运用到这些技术栈。
  • 同时对于系统架构和设计模式,也都使用功能的非常丰富。正是因为有这些东西,面试才有的讲。

2. 项目部署

  • 小傅哥在每个阶段开发完成后,都会带着你手把手的做服务的上线。在本次阶段完成,所需的服务器配置是2c2g 占用 61% 的内存空间。—— 这些东西只有自己做了,才知道!
  • 在项目部署的讲解中也会给大家扩展各种CI&CD工具和压测,让你可以从我过往工作10+年的工作积累中,吸收经验。

3. 展示效果

  • 项目展示地址:gaga.plus - 嘎嘎强,嘎嘎哒学 专门展示星球「码农会锁」的实战项目效果【后续还会提供更多的不同UI的展示效果】。
  • 欢迎点击尝试,也可以模拟压测下。这套买了3年的云服务器,就是给星球伙伴部署项目玩的。

4. 系统模块

- big-market-api 定义API标准,big-market-trigger 实现出3个接口;装配策略接口(调用后将抽奖策略装配到缓存)、查询奖品列表、随机抽奖接口。 - big-market-domain 体现了接口单一职责,抽象类的使用,子类的实现操作。【学过小傅哥的代码,你就知道什么是嘎嘎强!!!】

5. 核心流程

  • 复杂的业务场景,都会涉及模型的拆解、库表的涉及。拆解的部分就是功能的流程的衔接点,做好解耦动作。
  • 从上面的库表中,就能看出,这一套抽奖系统,非常好扩展功能。库表设计也是非常好的经验,在面试中也经常被提起你的库表是如何设计的,新增加的功能怎么做进去。

四、项目大纲

不同于网上项目,这个项目是一步步,一个个章节的带着大家从0到1的方式,进行分析、设计和开发。是一个纯手把手教大家学习实战技术的项目! 大家可以先看看课程的大纲,就知道可以学习到哪些东西了。

专门为大营销项目整你的常问面试问题,这些问题也是在小册的章节中讲解到的。小傅哥也会在后续继续编写和归档常见的面试题,助大家一臂之力!

课程包括;视频、小册、1 对 1 答疑解惑、专属VIP项目交流群,并且提供简历编写模板结构的一条龙🐲服务。让你学习后,直接拉开与还在玩具项目,其他求职者的差距。提高竞争力,面试脱颖而出!!!


项目地址:gaga.plus