🔥开工大吉!陀螺匠·企业助手v1.4公测版发布!

119 阅读3分钟

人勤春来早,万象始更新。度过了阖家欢乐的新春假期,甲辰龙年的第一个工作日也已到来,所有众邦人互道新春问候与祝福,以饱满的精神状态和踔厉奋发的干劲迎接新春“开门红”。

aacef202402051540196319.jpg

新春“开门红”

开工第一天,甲辰龙年的“开门红”就由陀螺匠来开启吧!

be7bf202402051540339067.jpg

陀螺匠·企业助手v1.4公测版发布,客户管理全面升级,客户公海、数据库、自定义字段及审批流程等功能上线,优化绩效考核管理、汇报管理等多项内容,不仅能助力企业提高内部办公效率和协作能力,还有助于帮助企业集中管理、分析客户信息,实现个性化的客户互动和精准的市场营销,全面提速企业数字化。

测试站

PC端:

https://demo.tuoluojiang.com

账号:18888888888

密码:888888

H5端:

https://demo.tuoluojiang.com/work

账号:18888888888

密码:888888

陀螺匠v1.4新增功能

一、客户管理

1、客户公海:对于没有业务员的客户,支持进行领取、分配、设置标签、标为流失等操作。

ce0f0202402051455457780.gif

2、自定义字段:支持添加客户、合同、联系人的自定义字段设置。

b5be4202402051456266291.gif

3beb6202402051511016441.png

8f1dd202402051511073077.png

ca635202402051511125831.png

3、审批流程:付款、支出、发票支持自定义审批流程,对应增加控件组;若审批通过允许撤销,审批通过发起人进行撤销之后,财务相关账目数据进行删除。

cb33d202402051456503120.gif

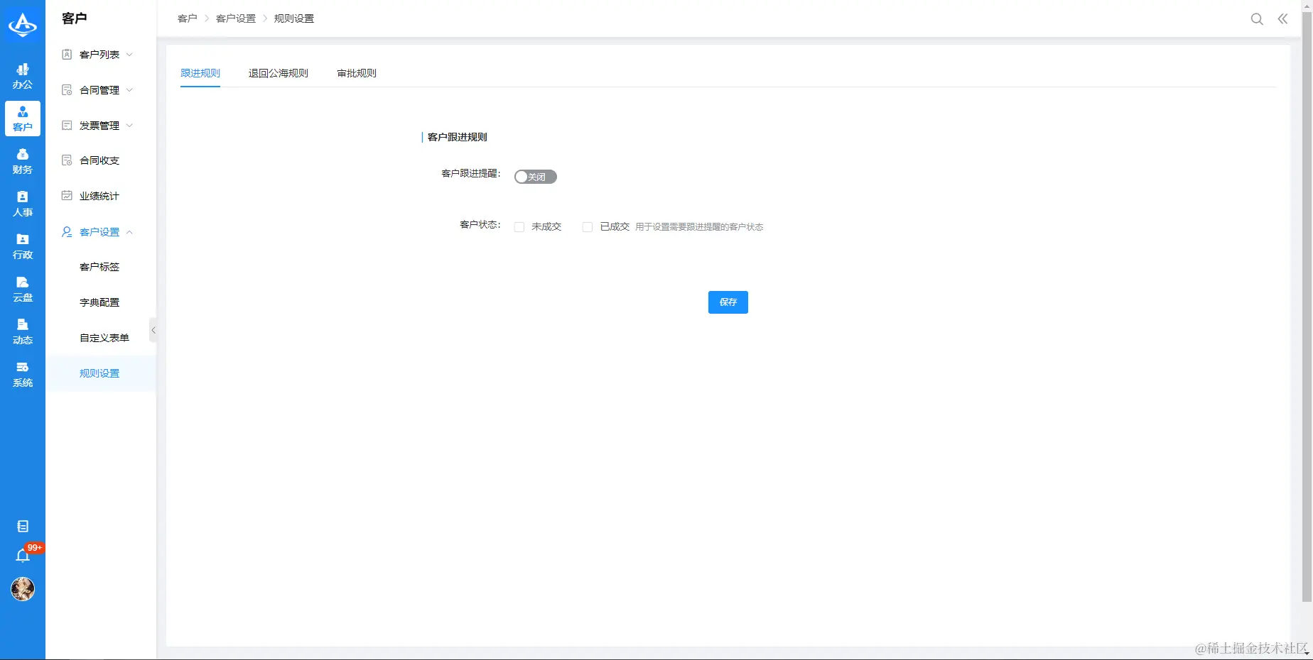
4、规格配置:支持进行跟进规则、退回公海规则、审批规则的配置。

03be5202402051457174384.png

54f29202402051457248242.png

f67d7202402051457319527.png

5、全电发票对接

 对接一号通电子发票功能,支持在系统中开具电子发票

(1)合并开票:一张发票关联不同合同的付款记录,关联的每个合同均能看到此发票记录。

(2)收支记账中,优化展示客户名称、合同名称,方便对账。

227e2202402051458016112.png

二、绩效考核优化

1、人事-考核记录中,优化展示本月的未创建考核人员。

a950f202402051601333539.png

2、绩效考核,上级进行两次评分后,未到考核结束时间,状态不切换为【已结束】。

3、重新梳理优化绩效的权限与按钮判断,以及查看页面的操作控制。

4、考核指标库的相关优化

(1)排序按照创建时间倒叙排序

(2)增加搜索,支持按照模板名称及简介进行筛选。

(3)默认选中第一个模板

b81b420240205145818926.png

5、【部门绩效】增加部门筛选条件,默认展示直属下级的数据。

c989a202402051458245373.png

三、搜索优化

1、工作分析表增加职位名称搜索

2310f202402051458319158.png

2、财务统计增加收入/支出类型筛选,营业趋势、收入、支出占比均根据条件进行筛选展示;选择收入,支出没有数据,同理,选择支出,收入数据为空。

6a579202402051458401235.png

3、客户统计增加合同分类筛选,可以通过净额、新增客户、新增合同、新增合同金额等多项条件进行筛选。

456b720240205145844147.png

四、云盘

云盘支持上传更多的文件格式,比如:Word、Excel、PPT、PDF、压缩包、Xmind、图片、GIF、SKETCH、XD、PS、AI、MP3、MP4、SVG、TIF等。

333b7202402051534353848.png

五、前端弹窗优化

1、选择人员/部门弹窗优化,支持人员多选时,选择部门即选中该部门所有人。

2834a202402051458528611.png

2、上传图片弹窗优化

a736320240205145857174.png

六、汇报优化

1、增加汇报类型,没有规则限制的类型。

2d242202402051519034102.png

2、【部门汇报】 增加部门筛选条件,默认展示直属下级的数据。
e1b75202402051459045777.png

开工福利

陀螺匠·企业助手v1.4公测版发布

限量劲爆福利发放中~