Flutter插件开发指南01: 通道Channel的编写与实现

1,085 阅读6分钟

Flutter插件开发指南01: 通道Channel的编写与实现

视频

www.bilibili.com/video/BV1ih…

前言

本文将会通过一个加法计算,来实现 Channel 的双向通讯,让大家有个一个体会。

Flutter插件

Flutter插件是Flutter应用程序与原生平台之间的桥梁,使得Flutter应用程序可以与原生代码进行交互,从而扩展Flutter应用程序的功能和能力。Flutter插件通常包括Dart和原生代码(例如Java、Kotlin或Objective-C、Swift等),并可以通过Flutter插件框架来注册、管理和调用。

在整个Flutter架构中,Flutter插件具有非常重要的作用和重要性。以下是Flutter插件在Flutter架构中的一些重要作用:

  1. 扩展Flutter应用程序的功能:Flutter插件可以提供许多原生平台的功能和能力,例如访问原生设备API、访问原生UI组件等。通过使用Flutter插件,Flutter应用程序可以获得更多的功能和能力,从而可以更好地满足用户需求。
  2. 提高Flutter应用程序的性能:通过使用Flutter插件,Flutter应用程序可以通过原生平台API来执行某些任务,从而可以提高应用程序的性能和响应速度。例如,使用原生平台的图像处理库来处理大量图像数据。
  3. 与原生代码进行交互:Flutter插件可以使Flutter应用程序与原生代码之间进行双向通信,从而可以让Flutter应用程序与原生平台进行无缝集成。这对于需要与现有原生应用程序集成的Flutter应用程序来说尤为重要。
  4. 促进Flutter生态系统的发展:Flutter插件可以提供许多不同类型的功能和能力,例如访问原生设备传感器、访问原生广告库等。通过将这些插件共享给其他Flutter开发者,Flutter插件可以促进Flutter生态系统的发展和壮大,使得更多的开发者能够使用Flutter来构建高质量的应用程序。

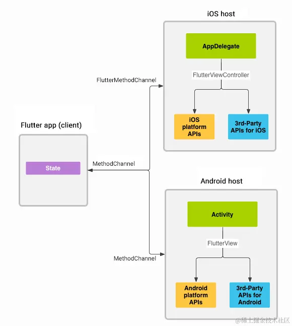
Channel 通道

Platform channels architecture

Channel是Flutter应用程序与原生平台之间进行通信的桥梁。Flutter应用程序和原生平台可以通过Channel来交换消息和数据,从而实现双向通信。Flutter插件通常包含一个或多个Channel,用于与原生代码交互。

Channel在Flutter插件开发中的作用有以下几个方面:

  1. 提供双向通信:Channel提供了Flutter应用程序与原生平台之间进行双向通信的能力。Flutter应用程序可以向原生平台发送消息和数据,原生平台也可以向Flutter应用程序发送消息和数据。
  2. 管理方法调用:Channel可以用于管理Flutter应用程序和原生平台之间的方法调用。Flutter应用程序可以通过Channel调用原生平台的方法,原生平台也可以通过Channel调用Flutter应用程序的方法。
  3. 实现数据传输:Channel可以用于在Flutter应用程序和原生平台之间传输数据。Flutter应用程序可以通过Channel向原生平台发送数据,原生平台也可以通过Channel向Flutter应用程序发送数据。
  4. 扩展Flutter应用程序的功能:通过使用Channel,Flutter应用程序可以访问原生平台的功能和能力,例如访问原生设备API、访问原生UI组件等。这可以扩展Flutter应用程序的功能和能力,从而可以更好地满足用户需求。

原文 ducafecat.com/blog/flutte…

参考

docs.flutter.dev/packages-an…

步骤

第一步:创建插件

使用 Android Studio 创建插件

image-20230713000557331

项目类型 plugin

选的语言是 java object-c

平台选了所有 all

创建完成后

image-20230713000806463

目录、文件名说明
ios原生
android原生
linux原生
macos原生
windows原生
lib/flutter_plugin_add_platform_interface.dart功能接口定义
lib/flutter_plugin_add_method_channel.dart原生功能接口实现
lib/flutter_plugin_add_web.dartWeb功能接口实现
lib/flutter_plugin_add.dartflutter 接口调用类

第二步:编写 android 代码

首先我们用模拟器把 android 项目运行下,让 android gradle 自动拉取依赖。

选择 example 来运行。

打开项目的正确目录是 example/android,而不是根目录的 android,否则依赖包认不出。

打开后能正常认出

如果认不出可以清下缓存

选取清除历史和缓存文件

编写加法计算

android/src/main/java/com/ducafecat/flutter_plugin_add/FlutterPluginAddPlugin.java

   @Override
   public void onMethodCall(@NonNull MethodCall call, @NonNull Result result) {
     if (call.method.equals("getPlatformVersion")) {
       result.success("Android " + android.os.Build.VERSION.RELEASE);
     }
 ​
     // add
     else if (call.method.equals("add")) {
       int a = call.argument("a");
       int b = call.argument("b");
       int sum = add(a, b);
       result.success(sum);
     }
 ​
     else {
       result.notImplemented();
     }
   }
  1. Flutter应用程序通过MethodChannel向原生平台发送方法调用请求时。
  2. 原生平台收到Flutter应用程序的方法调用请求后,根据请求的方法名执行相应的方法后,将执行结果返回给Flutter应用程序。
   private int add(int a, int b) {
     return a + b;
   }

第三步:编写 flutter 接口代码

接口配置

pubspec.yaml

   plugin:
     platforms:
       android:
         package: com.ducafecat.flutter_plugin_add
         pluginClass: FlutterPluginAddPlugin
       ios:
         pluginClass: FlutterPluginAddPlugin
       linux:
         pluginClass: FlutterPluginAddPlugin
       macos:
         pluginClass: FlutterPluginAddPlugin
       windows:
         pluginClass: FlutterPluginAddPluginCApi
       web:
         pluginClass: FlutterPluginAddWeb
         fileName: flutter_plugin_add_web.dart

platforms 部分定义了 Flutter 插件在以下不同平台上的支持:

  1. android:定义了Flutter插件在Android平台上的支持,包括插件的Java包名和插件的类名。
  2. ios:定义了Flutter插件在iOS平台上的支持,包括插件的类名。
  3. linux:定义了Flutter插件在Linux平台上的支持,包括插件的类名。
  4. macos:定义了Flutter插件在macOS平台上的支持,包括插件的类名。
  5. windows:定义了Flutter插件在Windows平台上的支持,包括插件的类名和插件的C API实现。
  6. web:定义了Flutter插件在Web平台上的支持,包括插件的类名和插件的文件名。

编写接口定义

lib/flutter_plugin_add_platform_interface.dart

   Future<int?> add(int a, int b) {
     throw UnimplementedError('add() has not been implemented.');
   }

原生端接口调用

lib/flutter_plugin_add_method_channel.dart

   @override
   Future<int?> add(int a, int b) async {
     final val = await methodChannel.invokeMethod<int>(
       'add',
       <String, int>{
         'a': a,
         'b': b,
       },
     );
     return val;
   }

flutter 接口调用类

lib/flutter_plugin_add.dart

   Future<int?> add(int a, int b) {
     return FlutterPluginAddPlatform.instance.add(a, b);
   }

第四步:编写测试例子

example/lib/main.dart

 class _MyAppState extends State<MyApp> {
   int addResult = 0;
   @override
   Widget build(BuildContext context) {
     return MaterialApp(
       home: Scaffold(
         appBar: AppBar(
           title: const Text('Plugin example app'),
         ),
         body: Center(
           child: Column(
             children: [
               Text('Running on: $_platformVersion\n'),
 ​
               // 加法
               Text('add: $addResult'),
               ElevatedButton(
                 onPressed: () async {
                   int? val = await _flutterPluginAddPlugin.add(addResult, 1);
                   setState(() {
                     addResult = val ?? -1;
                   });
                 },
                 child: const Text('add'),
               ),
             ],
           ),
         ),
       ),
     );
   }

_flutterPluginAddPlugin.add 的方式调用我们写的接口

第五步:编写 ios 代码

运行下 ios 自动拉取包,或者手动 pod 拉包

$ cd ios
$ pod install

使用 xcode 打开 example / ios 目录

打开插件代码

写入加法代码

ios/Classes/FlutterPluginAddPlugin.m

- (void)handleMethodCall:(FlutterMethodCall*)call result:(FlutterResult)result {
  if ([@"getPlatformVersion" isEqualToString:call.method]) {
    result([@"iOS " stringByAppendingString:[[UIDevice currentDevice] systemVersion]]);
  }
  
  else if ([@"add" isEqualToString:call.method]) {
      int a = [call.arguments[@"a"] intValue];
      int b = [call.arguments[@"b"] intValue];
      result(@(a + b));
  }

  else {
    result(FlutterMethodNotImplemented);
  }
}

运行测试

代码

github.com/ducafecat/f…

小结

Flutter插件在Flutter应用程序开发中具有非常重要的作用和重要性,Flutter开发者应该熟悉和掌握Flutter插件的开发和使用。

大家需要注意这几点:

  • 插件 channel 执行过程
  • 如何正确的打开原生项目
  • android ios 源码位置
  • 哪些重要的函数
  • flutter 中如何配置接口
  • flutter 中编写接口定义代码

感谢阅读本文

如果我有什么错?请在评论中让我知道。我很乐意改进。


© 猫哥 ducafecat.com

end