flutte3.0 遥遥领先系列|一文教你完全掌握生命周期(lifecycle)

253 阅读8分钟

Widget(的State)和App这两个维度,与你介绍它们的生命周期。

1. State生命周期|StatefulWidget 组件的生命周期

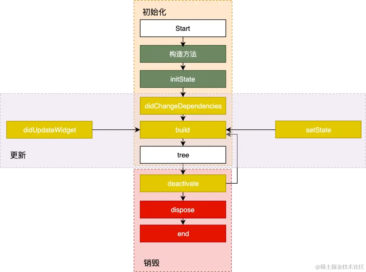
State的生命周期可以分为4个阶段:初始化, 创建(插入视图树)、更新(在视图树中存在)、销毁(从视图树中移除)

. 1) createState
createState 是 StatefulWidget 里创建 State 的方法,当要创建新的 StatefulWidget 的时候,会立即执行 createState,而且只执行一次,createState 必须要实现:

class LifeCycleDemo extends StatefulWidget {
  @override
  State<StatefulWidget> createState() => _LifeCycleState();
}

2).initState():Widget 初始化当前 State,在当前方法中是不能获取到 Context 的,如想获取,可以试试 Future.delayed()
initState 是 StatefulWidget 创建完后调用的第一个方法,而且只执行一次,类似于 Android 的 onCreate、IOS 的 viewDidLoad(),所以在这里 View 并没有渲染,但是这时 StatefulWidget 已经被加载到渲染树里了
构造方法是State生命周期的起点,Flutter会通过调用StatefulWidget.createState() 来创建一个State。我们可以通过构造方法,来接收父Widget传递的初始化UI配置数据。这些配置数据,决定了Widget最初的呈现效果。
initState,会在State对象被插入视图树的时候调用。这个函数在State的生命周期中只会被调用一次,所以我们可以在这里做一些初始化工作,比如为状态变量设定默认值。

3). didChangeDependencies():在 initState() 后调用,State对象依赖关系发生变化的时候也会调用。

4). didChangeDependencies则用来专门处理State对象依赖关系变化,会在initState() 调用结束后,被Flutter调用。

2. build

在 StatefulWidget 第一次创建的时候,build 方法会在 didChangeDependencies 方法之后立即调用,另外一种会调用 build 方法的场景是,每当 UI 需要重新渲染的时候,build 都会被调用,所以 build 会被多次调用,然后 返回要渲染的 Widget。千万不要在 build 里做除了创建 Widget 之外的操作,因为这个会影响 UI 的渲染效率。

build,作用是构建视图。经过以上步骤,Framework认为State已经准备好了,于是调用build。我们需要在这个函数中,根据父Widget传递过来的初始化配置数据,以及State的当前状态,创建一个Widget然后返回
deactivate():当 State 被暂时从视图树中移除时会调用这个方法,页面切换时也会调用该方法,和Android里的 onPause 差不多。
dispose():Widget 销毁时调用。
didUpdateWidget:Widget 状态发生变化的时候调用。

案例demo:

我们模拟来一个简单的组件被加载到页面上时,从初始化到整个节目完成渲染后,组件经历了
第一次: 创建
flutter: count createState
flutter: count initState
flutter: count didChangeDependencies
flutter: count build
第二次: 更新
点击屏幕上的 ➕ 按钮
flutter: count setState
flutter: count build
第三次: 销毁
command + s 热重载后,日志如下:
flutter: count didUpdateWidget
flutter: count build

3. didChangeDependencie与didUpdateWidget主要是干嘛的?

更新

触发组件再次 build 的方式有三种,分别是 setState、didChangeDependencies、didUpdateWidget。

Widget的状态更新,主要由3个方法触发:setState、didchangeDependencies与didUpdateWidget。

三个方法分别会在什么场景下调用。
setState:我们最熟悉的方法之一。当状态数据发生变化时,我们总是通过调用这个方法告诉Flutter:“我这儿的数据变啦,请使用更新后的数据重建UI!”

didChangeDependencies (语言和主题):State对象的依赖关系发生变化后,Flutter会回调这个方法,随后触发组件构建。哪些情况下State对象的依赖关系会发生变化呢?典型的场景是,系统语言Locale或应用主题改变时,系统会通知State执行didChangeDependencies回调方法。

didUpdateWidget (热更新, 重建):当Widget的配置发生变化时,比如,父Widget触发重建(即父Widget的状态发生变化时),热重载时,系统会调用这个函数。
一旦这三个方法被调用,Flutter随后就会销毁老Widget,并调用build方法重建Widget。

在 widget 重新构建时,Flutter 框架会调用widget.canUpdate来检测 widget 树中同一位置的新旧节点,
然后决定是否需要更新,如果widget.canUpdate返回true则会调用此回调。正如之前所述,widget.canUpdate会在新旧 widget 的 key 和 runtimeType 同时相等时会返回true,也就是说在在新旧 widget 的key和runtimeType同时相等时didUpdateWidget()就会被调用。

销毁

组件销毁相对比较简单。比如组件被移除,或是页面销毁的时候,系统会调用deactivate和dispose这两个方法,来移除或销毁组件。

接下来,我们一起看一下它们的具体调用机制:
当组件的可见状态发生变化时,deactivate函数会被调用,这时State会被暂时从视图树中移除。值得注意的是,页面切换时,由于State对象在视图树中的位置发生了变化,需要先暂时移除后再重新添加,重新触发组件构建,因此这个函数也会被调用。

当State被永久地从视图树中移除时,Flutter会调用dispose函数。而一旦到这个阶段,组件就要被销毁了,所以我们可以在这里进行最终的资源释放、移除监听、清理环境,等等。
state生命周期总结:

大致分为四个阶段

初始化阶段,包括两个生命周期函数 createState 和 initState;
组件创建阶段,包括 didChangeDependencies 和 build;
触发组件多次 build ,这个阶段有可能是因为 didChangeDependencies、 setState 或者 didUpdateWidget 而引发的组件重新 build ,在组件运行过程中会多次触发,这也是优化过程中需要着重注意的点;
最后是组件销毁阶段,deactivate 和 dispose。

4. 父和子的生命周期变化

可以说明父组件的 State 变化会引起子组件的 didUpdateWidget 和 build,子组件自己的状态变化不会引起父组件的状态改变。

flutter: main createState
flutter: main initState
flutter: main didChangeDependencies
flutter: main build
flutter: count createState
flutter: count initState
flutter: count didChangeDependencies
flutter: count build


销毁的时候变化

flutter: count deactivate
flutter: count sub deactivate
flutter: count sub dispose
flutter: count dispose

可以得出结论: 父组件移除,会先移除节点,然后子组件移除节点,子组件被永久移除,最后是父组件被永久移除

App生命周期

5. App生命周期监听AppLifecycleListener

在Flutter中,我们可以利用WidgetsBindingObserver监听 各种变化
WidgetsBindingObserver源码分析:

abstract class WidgetsBindingObserver {
  // 页面 pop
  Future<bool> didPopRoute() => Future<bool>.value(false);
  // 页面 push
  Future<bool> didPushRoute(String route) => Future<bool>.value(false);
  // 系统窗口相关改变回调,如旋转
  void didChangeMetrics() { }
  // 文本缩放系数变化
  void didChangeTextScaleFactor() { }
  // 系统亮度变化
  void didChangePlatformBrightness() { }
  // 本地化语言变化
  void didChangeLocales(List<Locale> locale) { }
  //App 生命周期变化
  void didChangeAppLifecycleState(AppLifecycleState state) { }
  // 内存警告回调
  void didHaveMemoryPressure() { }
  //Accessibility 相关特性回调
  void didChangeAccessibilityFeatures() {}
}

WidgetsBindingObserver这个类提供的回调函数非常丰富,常见的屏幕旋转、屏幕亮度、语言变化、内存警告都可以通过这个实现进行回调

1).生命周期回调

didChangeAppLifecycleState回调函数中,有一个参数类型为AppLifecycleState的枚举类,这个枚举类是Flutter对App生命周期状态的封装。它的常用状态包括resumed、inactive、paused这三个。
resumed:可见的,并能响应用户的输入。
inactive:处在不活动状态,无法处理用户响应。
paused:不可见并不能响应用户的输入,但是在后台继续活动中
我们试着切换一下前、后台,观察控制台输出的App状态,可以发现:
从后台切入前台,控制台打印的App生命周期变化如下: AppLifecycleState.paused->AppLifecycleState.inactive->AppLifecycleState.resumed;
从前台退回后台,控制台打印的App生命周期变化则变成了:AppLifecycleState.resumed->AppLifecycleState.inactive->AppLifecycleState.paused。

2). 新版本生命周期回调: AppLifecycleListener

生命周期图2:
就像activity和fragment一样的!
优点: AppLifecycleListener 的好处就是不用 mixin ,并且通过回调可以判断生命周期链条。
AppLifecycleState 中的状态包括:
detached:但是视图并不存在,例如没有 FlutterView ,Flutter 初始化之前所处的默认状态。
resumed :表示 App 处于具有输入焦点且可见的正在运行的状态。
inactive: App 至少一个视图是可见的,但没有一个视图具 Focus。 (被其他app档在前面了)
paused:App 当前对用户不可见,并且不响应用户行为。
detached 四种。
则是在 WidgetsBindingObserver.didChangeAppLifecycleState 的基础上进行了封装,再配合当前 lifecycleState 形成更完整的生命周期链条,对于开发者来说就是使用更方便,并且 API 相应更直观。

3) . 帧绘制回调

而在Android开发中,我们可以通过View.post()插入消息队列,来保证在组件渲染后进行相关操作。
,在Flutter中实现同样的需求会更简单:依然使用万能的WidgetsBinding来实现。
WidgetsBinding提供了单次Frame绘制回调,以及实时Frame绘制回调两种机制,来分别满足不同的需求:
单次Frame绘制回调,通过addPostFrameCallback实现。它会在当前Frame绘制完成后进行进行回调,并且只会回调一次,如果要再次监听则需要再设置一次。

WidgetsBinding.instance.addPostFrameCallback((_){
    print(" 单次 Frame 绘制回调 ");// 只回调一次
  });

实时Frame绘制回调,则通过addPersistentFrameCallback实现。这个函数会在每次绘制Frame结束后进行回调,可以用做FPS监测。

WidgetsBinding.instance.addPersistentFrameCallback((_){
  print(" 实时 Frame 绘制回调 ");// 每帧都回调
});

6. 常见的问题:

有没有监听页面生成周期的方法呢? 目前用的是VisibilityDetector,很无奈
iOS 和 Android 将APP推到后台,在切回来,状态不一致。 iOS是 paused, Android是inactive状态
从A->B,在从B返回A,A重新加载数据使用如下方法:

👀关注公众号:Android老皮!!!欢迎大家来找我探讨交流👀